Schema NOTIFICATION_20254.xsd


ROOT ELEMENT NOTIFICATION
attributeFormDefault unqualified
elementFormDefault qualified
 
Elements  Complex types 
Action  AddressType 
ActivityCode  AnomalyComplInformationType 
ActivityWithRisk  AnomalyLocationType 
AdditionalScaleSalaryReference  AnomalyReportType 
AdditionalScaleSalarySequenceNbr  AVWDDTImpactReportType 
AdditionalScaleSalaryStartDate  BlockActionType 
Address  CapeloImpactReportType 
AnomalyClass  CBSSInformationType 
AnomalyComplInformation  CommunicationType 
AnomalyLabel  ConcernedQuarterType 
AnomalyLocation  ConstructionControlCardsType 
AnomalyReport  CoordinatesContactPersonType 
ApplicationData  DailyRegistrationAfterType 
AssignmentType  DailyRegistrationBeforeType 
AttestationStatus  DailyRegistrationDclImpactReportType 
AVWDDTId  DailyRegistrationType 
AVWDDTImpactReport  DataValueType 
BlockAction  DeclarationComplInformationsType 
BlockName  DetailReturnCodeType 
BonusPaymentFrequency  DimonaFeaturesType 
CalendarYear  DimonaImpactReportType 
CapeloImpactReport  DimonaPeriodAfterType 
CareerElementSequenceNbr  DimonaPeriodBeforeType 
CBSSInformation  DimonaPeriodType 
Channel  DmfADimonaConfrontationType 
City  EmployerIdType 
ColumnNbr  FieldInformationType 
Communication  FileReceptionInformationType 
CompanyID  FileReferenceType 
CompanyVehicleSequenceNbr  FormType 
CompensationCode  HandledCBSSInformationType 
ComplIndemnityAgreementNotion  HandledOriginalFileType 
ComplIndemnityAmountAdjustNotion  HandledOriginalFormType 
ConcernedQuarter  HandledReferenceType 
ConstructionControlCards  HandledSenderIdentificationType 
ContributionSequenceNbr  HandlingResultType 
ContributionType  ImpactReportType 
ContributionWorkerCode  InvolvedPartnerType 
CoordinatesContactPerson  MonthlyStatusPensionDetailType 
CorrectionType  NaturalPersonType 
Country  OccupationReferenceType 
CUNPCalculatedAmount  PathType 
DailyContractNbr  PensionStatusType 
DailyRegistration  QuotaFeaturesType 
DailyRegistrationAfter  ReferenceType 
DailyRegistrationBefore  SmallStatutesInformationType 
DailyRegistrationDclImpactReport  StudentPlaceOfWorkType 
DailyRegistrationId  SystemCorrectionType 
DataValue  UsingEmployerType 
DateSubmission  WorkerRecordIdentificationType 
DeclarationComplInformations 
DeductionCode 
DeductionDetailSequenceNbr 
Denomination 
DetailReturnCode 
Diagnosis 
DimonaFeatures 
DimonaImpactReport 
DimonaPeriod 
DimonaPeriodAfter 
DimonaPeriodBefore 
DimonaPeriodId 
DIMONAWorkersNbr 
DmfADimonaConfrontation 
DMFAWorkersNbr 
EarlyRetirementCode 
EmailAddress 
EmployerClass 
EmployerId 
EmployerNotion 
EmployerSequenceNbr 
EmploymentNature 
EndingDate 
EndingDateRepository 
EndingHour 
ErrorID 
ExceedingDaysNbr 
ExceedingHoursNbr 
FaxNbr 
FieldInformation 
FieldName 
FileName 
FileReceptionInformation 
FileReference 
FinancialElementCode 
FinancialElementType 
FirstMonthC32ANbr 
FirstName 
ForeignCompanyID 
Form 
FormCreationDate 
FormCreationHour 
FunctionNature 
GSMNbr 
HalfTimeCareerInterruptionNotion 
HandledCBSSInformation 
HandledOriginalFile 
HandledOriginalForm 
HandledReference 
HandledSenderIdentification 
HandlingResult 
HasPensionAllowance 
HourSubmission 
HouseNbr 
Identification 
ImpactReport 
IncapacityDegree 
IndemnityNature 
InQuotaPlannedHoursNbr 
INSS 
INSSUser 
InstitutionType 
InternalOccupationNbr 
InternalRefCBSS 
InvolvedPartner 
IsCancelled 
IsLate 
IsLocked 
JointCommissionNbr 
Justification 
KindOfDossierCBSS 
KindOfTreatment 
LastUpdateDate 
LastUpdateHour 
LineNbr 
Location 
MonthlyStatusPensionDetail 
Name 
Nationality 
NaturalPerson 
NaturalPersonSequenceNbr 
NaturalPersonUserReference 
NewValue 
NextMonthC32ANbr 
NonSituableAbsenceCode 
NOSSLPARegistrationNbr 
NOSSRegistrationNbr 
NOTIFICATION 
NPCalculatedAmount 
OccupationPSDStartDate 
OccupationReference 
OccupationSequenceNbr 
OccupationUserReference 
PartnerRole 
Path 
PecuniarySeniorityStartDate 
PensionStatus 
PercentagePaid 
PhoneNbr 
PlannedDaysNbr 
PlannedHoursNbr 
PostBox 
ProvisionalNSSONbr 
PublicSectorInstitutionType 
PublicSectorPersonnelCategory 
Quarter 
QuotaFeatures 
QuotaType 
ReasonCodeCBSS 
ReceptionDate 
ReceptionHour 
Reference 
ReferenceNbr 
ReferenceOrigin 
ReferenceType 
ReferenceYearMonth 
RemunCode 
RemunSequenceNbr 
ReorganisationMeasure 
ReplacementAccordanceWCCNotion 
ResultCode 
SalaryScaleReference 
ScaleSalarySequenceNbr 
ScaleSalaryStartDate 
SectorCode 
SenderId 
ServiceCode 
ServiceExemptionNotion 
ServiceSequenceNbr 
ServiceType 
SIS 
SmallStatutesInformation 
SocialSecretariatNumber 
StartingDate 
StartingDateRepository 
StartingHour 
Street 
StudentHoursNbr 
StudentNbrDays 
StudentPlaceOfWork 
SubEntityNbr 
SystemCorrection 
TagName 
Trusteeship 
TypeForm 
UnrelatedEmployerClass 
UnrelatedWorkerCode 
UsingEmployer 
UsingEmployerCompanyID 
UsingEmployerName 
ValidityPeriodEndingDate 
ValidityPeriodStartingDate 
Value 
VATNbr 
WorkerBirthdate 
WorkerBirthplace 
WorkerBirthplaceCountry 
WorkerCity 
WorkerCode 
WorkerCountry 
WorkerFirstName 
WorkerHouseNbr 
WorkerInitial 
WorkerName 
WorkerPostBox 
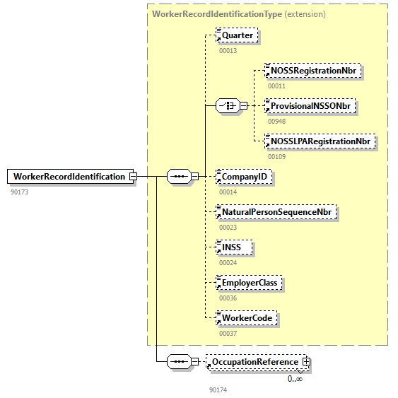
WorkerRecordIdentification 
WorkerRecordUserReference 
WorkerSex 
WorkerStatus 
WorkerStreet 
WorkerType 
WorkerZIPCode 
WorksContractActorId 
WorksContractId 
ZIPCode 


element Action
diagram NOTIFICATION_20254_p1.png
type restriction of xs:integer
properties
content  simple
used by
complexType  BlockActionType
facets
Kind  Value  Annotation
totalDigits  1
enumeration  0
enumeration  1
enumeration  2
enumeration  9
annotation
documentation
00411
source <xs:element name="Action">
 
<xs:annotation>
   
<xs:documentation>00411</xs:documentation>
 
</xs:annotation>
 
<xs:simpleType>
   
<xs:restriction base="xs:integer">
     
<xs:totalDigits value="1"/>
     
<xs:enumeration value="0"/>
     
<xs:enumeration value="1"/>
     
<xs:enumeration value="2"/>
     
<xs:enumeration value="9"/>
   
</xs:restriction>
 
</xs:simpleType>
</xs:element>

element ActivityCode
diagram NOTIFICATION_20254_p2.png
type restriction of xs:integer
properties
content  simple
used by
complexTypes  BlockActionTypePathType
facets
Kind  Value  Annotation
minInclusive  0
maxInclusive  99999
totalDigits  5
annotation
documentation
00228
source <xs:element name="ActivityCode">
 
<xs:annotation>
   
<xs:documentation>00228</xs:documentation>
 
</xs:annotation>
 
<xs:simpleType>
   
<xs:restriction base="xs:integer">
     
<xs:minInclusive value="0"/>
     
<xs:maxInclusive value="99999"/>
     
<xs:totalDigits value="5"/>
   
</xs:restriction>
 
</xs:simpleType>
</xs:element>

element ActivityWithRisk
diagram NOTIFICATION_20254_p3.png
type restriction of xs:integer
properties
content  simple
used by
complexType  SmallStatutesInformationType
facets
Kind  Value  Annotation
minInclusive  0
maxInclusive  999
totalDigits  3
annotation
documentation
00041
source <xs:element name="ActivityWithRisk">
 
<xs:annotation>
   
<xs:documentation>00041</xs:documentation>
 
</xs:annotation>
 
<xs:simpleType>
   
<xs:restriction base="xs:integer">
     
<xs:minInclusive value="0"/>
     
<xs:maxInclusive value="999"/>
     
<xs:totalDigits value="3"/>
   
</xs:restriction>
 
</xs:simpleType>
</xs:element>

element AdditionalScaleSalaryReference
diagram NOTIFICATION_20254_p4.png
type restriction of xs:integer
properties
content  simple
used by
complexType  PathType
facets
Kind  Value  Annotation
minInclusive  1
maxInclusive  999999999999
totalDigits  12
annotation
documentation
00977
source <xs:element name="AdditionalScaleSalaryReference">
 
<xs:annotation>
   
<xs:documentation>00977</xs:documentation>
 
</xs:annotation>
 
<xs:simpleType>
   
<xs:restriction base="xs:integer">
     
<xs:minInclusive value="1"/>
     
<xs:maxInclusive value="999999999999"/>
     
<xs:totalDigits value="12"/>
   
</xs:restriction>
 
</xs:simpleType>
</xs:element>

element AdditionalScaleSalarySequenceNbr
diagram NOTIFICATION_20254_p5.png
type restriction of xs:integer
properties
content  simple
used by
complexType  PathType
facets
Kind  Value  Annotation
minInclusive  1
maxInclusive  99
totalDigits  2
annotation
documentation
01001
source <xs:element name="AdditionalScaleSalarySequenceNbr">
 
<xs:annotation>
   
<xs:documentation>01001</xs:documentation>
 
</xs:annotation>
 
<xs:simpleType>
   
<xs:restriction base="xs:integer">
     
<xs:minInclusive value="1"/>
     
<xs:maxInclusive value="99"/>
     
<xs:totalDigits value="2"/>
   
</xs:restriction>
 
</xs:simpleType>
</xs:element>

element AdditionalScaleSalaryStartDate
diagram NOTIFICATION_20254_p6.png
type restriction of xs:date
properties
content  simple
used by
complexType  PathType
facets
Kind  Value  Annotation
pattern  \d{4}-\d{2}-\d{2}
annotation
documentation
00978
source <xs:element name="AdditionalScaleSalaryStartDate">
 
<xs:annotation>
   
<xs:documentation>00978</xs:documentation>
 
</xs:annotation>
 
<xs:simpleType>
   
<xs:restriction base="xs:date">
     
<xs:pattern value="\d{4}-\d{2}-\d{2}"/>
   
</xs:restriction>
 
</xs:simpleType>
</xs:element>

element Address
diagram NOTIFICATION_20254_p7.png
type AddressType
properties
content  complex
children StreetHouseNbrPostBoxZIPCodeCityCountry
used by
elements  AVWDDTImpactReportStudentPlaceOfWorkUsingEmployer
annotation
documentation
90022
source <xs:element name="Address" type="AddressType">
 
<xs:annotation>
   
<xs:documentation>90022</xs:documentation>
 
</xs:annotation>
</xs:element>

element AnomalyClass
diagram NOTIFICATION_20254_p8.png
type restriction of xs:string
properties
content  simple
used by
complexTypes  AnomalyReportTypeDetailReturnCodeTypeDimonaPeriodType
facets
Kind  Value  Annotation
maxLength  2
annotation
documentation
00497
source <xs:element name="AnomalyClass">
 
<xs:annotation>
   
<xs:documentation>00497</xs:documentation>
 
</xs:annotation>
 
<xs:simpleType>
   
<xs:restriction base="xs:string">
     
<xs:maxLength value="2"/>
   
</xs:restriction>
 
</xs:simpleType>
</xs:element>

element AnomalyComplInformation
diagram NOTIFICATION_20254_p9.png
type extension of AnomalyComplInformationType
properties
content  complex
children DmfADimonaConfrontationDimonaPeriodQuotaFeaturesDailyRegistration
used by
element  AnomalyReport
annotation
documentation
90391
source <xs:element name="AnomalyComplInformation">
 
<xs:annotation>
   
<xs:documentation>90391</xs:documentation>
 
</xs:annotation>
 
<xs:complexType>
   
<xs:complexContent>
     
<xs:extension base="AnomalyComplInformationType">
       
<xs:sequence>
         
<xs:element ref="DmfADimonaConfrontation" minOccurs="0"/>
         
<xs:element ref="DimonaPeriod" minOccurs="0" maxOccurs="unbounded"/>
         
<xs:element ref="QuotaFeatures" minOccurs="0" maxOccurs="unbounded"/>
         
<xs:element ref="DailyRegistration" minOccurs="0"/>
       
</xs:sequence>
     
</xs:extension>
   
</xs:complexContent>
 
</xs:complexType>
</xs:element>

element AnomalyLabel
diagram NOTIFICATION_20254_p10.png
type restriction of xs:string
properties
content  simple
used by
complexType  AnomalyReportType
facets
Kind  Value  Annotation
maxLength  500
annotation
documentation
00628
source <xs:element name="AnomalyLabel">
 
<xs:annotation>
   
<xs:documentation>00628</xs:documentation>
 
</xs:annotation>
 
<xs:simpleType>
   
<xs:restriction base="xs:string">
     
<xs:maxLength value="500"/>
   
</xs:restriction>
 
</xs:simpleType>
</xs:element>

element AnomalyLocation
diagram NOTIFICATION_20254_p11.png
type AnomalyLocationType
properties
content  complex
children LineNbrColumnNbrLocation
used by
element  AnomalyReport
annotation
documentation
90177
source <xs:element name="AnomalyLocation" type="AnomalyLocationType">
 
<xs:annotation>
   
<xs:documentation>90177</xs:documentation>
 
</xs:annotation>
</xs:element>

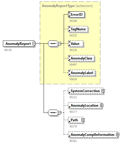
element AnomalyReport
diagram NOTIFICATION_20254_p12.png
type extension of AnomalyReportType
properties
content  complex
children ErrorIDTagNameValueAnomalyClassAnomalyLabelSystemCorrectionAnomalyLocationPathAnomalyComplInformation
used by
element  HandlingResult
annotation
documentation
90176
source <xs:element name="AnomalyReport">
 
<xs:annotation>
   
<xs:documentation>90176</xs:documentation>
 
</xs:annotation>
 
<xs:complexType>
   
<xs:complexContent>
     
<xs:extension base="AnomalyReportType">
       
<xs:sequence>
         
<xs:element ref="SystemCorrection" minOccurs="0"/>
         
<xs:element ref="AnomalyLocation" minOccurs="0"/>
         
<xs:element ref="Path" minOccurs="0"/>
         
<xs:element ref="AnomalyComplInformation" minOccurs="0"/>
       
</xs:sequence>
     
</xs:extension>
   
</xs:complexContent>
 
</xs:complexType>
</xs:element>

element ApplicationData
diagram NOTIFICATION_20254_p13.png
properties
content  complex
used by
element  Form
annotation
documentation
90410
source <xs:element name="ApplicationData">
 
<xs:annotation>
   
<xs:documentation>90410</xs:documentation>
 
</xs:annotation>
 
<xs:complexType>
   
<xs:sequence>
     
<xs:any namespace="##any" processContents="skip"/>
   
</xs:sequence>
 
</xs:complexType>
</xs:element>

element AssignmentType
diagram NOTIFICATION_20254_p14.png
type restriction of xs:integer
properties
content  simple
used by
complexType  PathType
facets
Kind  Value  Annotation
minInclusive  0
maxInclusive  1
totalDigits  1
annotation
documentation
00967
source <xs:element name="AssignmentType">
 
<xs:annotation>
   
<xs:documentation>00967</xs:documentation>
 
</xs:annotation>
 
<xs:simpleType>
   
<xs:restriction base="xs:integer">
     
<xs:minInclusive value="0"/>
     
<xs:maxInclusive value="1"/>
     
<xs:totalDigits value="1"/>
   
</xs:restriction>
 
</xs:simpleType>
</xs:element>

element AttestationStatus
diagram NOTIFICATION_20254_p15.png
type restriction of xs:integer
properties
content  simple
used by
complexTypes  DailyRegistrationDclImpactReportTypeFormTypeHandledOriginalFormType
facets
Kind  Value  Annotation
minInclusive  0
maxInclusive  8
totalDigits  1
annotation
documentation
00110
source <xs:element name="AttestationStatus">
 
<xs:annotation>
   
<xs:documentation>00110</xs:documentation>
 
</xs:annotation>
 
<xs:simpleType>
   
<xs:restriction base="xs:integer">
     
<xs:minInclusive value="0"/>
     
<xs:maxInclusive value="8"/>
     
<xs:totalDigits value="1"/>
   
</xs:restriction>
 
</xs:simpleType>
</xs:element>

element AVWDDTId
diagram NOTIFICATION_20254_p16.png
type restriction of xs:string
properties
content  simple
used by
complexType  AVWDDTImpactReportType
facets
Kind  Value  Annotation
maxLength  13
annotation
documentation
00941
source <xs:element name="AVWDDTId">
 
<xs:annotation>
   
<xs:documentation>00941</xs:documentation>
 
</xs:annotation>
 
<xs:simpleType>
   
<xs:restriction base="xs:string">
     
<xs:maxLength value="13"/>
   
</xs:restriction>
 
</xs:simpleType>
</xs:element>

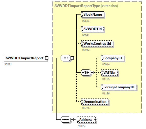
element AVWDDTImpactReport
diagram NOTIFICATION_20254_p17.png
type extension of AVWDDTImpactReportType
properties
content  complex
children BlockNameAVWDDTIdWorksContractIdCompanyIDVATNbrForeignCompanyIDDenominationAddress
used by
element  ImpactReport
annotation
documentation
90581
source <xs:element name="AVWDDTImpactReport">
 
<xs:annotation>
   
<xs:documentation>90581</xs:documentation>
 
</xs:annotation>
 
<xs:complexType>
   
<xs:complexContent>
     
<xs:extension base="AVWDDTImpactReportType">
       
<xs:sequence>
         
<xs:element ref="Address" minOccurs="0"/>
       
</xs:sequence>
     
</xs:extension>
   
</xs:complexContent>
 
</xs:complexType>
</xs:element>

element BlockAction
diagram NOTIFICATION_20254_p18.png
type extension of BlockActionType
properties
content  complex
children ActionBlockNameNOSSRegistrationNbrNOSSLPARegistrationNbrTrusteeshipQuarterCompanyIDUnrelatedEmployerClassUnrelatedWorkerCodeNaturalPersonSequenceNbrINSSEmployerClassWorkerCodeOccupationSequenceNbrServiceSequenceNbrServiceCodeRemunSequenceNbrRemunCodeBonusPaymentFrequencyPercentagePaidEarlyRetirementCodeEmployerNotionJointCommissionNbrActivityCodeComplIndemnityAgreementNotionHalfTimeCareerInterruptionNotionServiceExemptionNotionReplacementAccordanceWCCNotionContributionWorkerCodeContributionTypeComplIndemnityAmountAdjustNotionContributionSequenceNbrDeductionCodeDeductionDetailSequenceNbrIndemnityNatureIncapacityDegreeNaturalPersonUserReferenceWorkerRecordUserReferenceOccupationUserReferenceCompanyVehicleSequenceNbrCompensationCodeDataValue
used by
element  SystemCorrection
annotation
documentation
90243
source <xs:element name="BlockAction">
 
<xs:annotation>
   
<xs:documentation>90243</xs:documentation>
 
</xs:annotation>
 
<xs:complexType>
   
<xs:complexContent>
     
<xs:extension base="BlockActionType">
       
<xs:sequence>
         
<xs:element ref="DataValue" minOccurs="0" maxOccurs="unbounded"/>
       
</xs:sequence>
     
</xs:extension>
   
</xs:complexContent>
 
</xs:complexType>
</xs:element>

element BlockName
diagram NOTIFICATION_20254_p19.png
type restriction of xs:string
properties
content  simple
used by
complexTypes  AVWDDTImpactReportTypeBlockActionType
facets
Kind  Value  Annotation
maxLength  50
annotation
documentation
00621
source <xs:element name="BlockName">
 
<xs:annotation>
   
<xs:documentation>00621</xs:documentation>
 
</xs:annotation>
 
<xs:simpleType>
   
<xs:restriction base="xs:string">
     
<xs:maxLength value="50"/>
   
</xs:restriction>
 
</xs:simpleType>
</xs:element>

element BonusPaymentFrequency
diagram NOTIFICATION_20254_p20.png
type restriction of xs:integer
properties
content  simple
used by
complexTypes  BlockActionTypePathType
facets
Kind  Value  Annotation
minInclusive  0
maxInclusive  99
totalDigits  2
annotation
documentation
00068
source <xs:element name="BonusPaymentFrequency">
 
<xs:annotation>
   
<xs:documentation>00068</xs:documentation>
 
</xs:annotation>
 
<xs:simpleType>
   
<xs:restriction base="xs:integer">
     
<xs:minInclusive value="0"/>
     
<xs:maxInclusive value="99"/>
     
<xs:totalDigits value="2"/>
   
</xs:restriction>
 
</xs:simpleType>
</xs:element>

element CalendarYear
diagram NOTIFICATION_20254_p21.png
type restriction of xs:integer
properties
content  simple
used by
complexType  PathType
facets
Kind  Value  Annotation
minInclusive  1900
maxInclusive  9999
totalDigits  4
annotation
documentation
01004
source <xs:element name="CalendarYear">
 
<xs:annotation>
   
<xs:documentation>01004</xs:documentation>
 
</xs:annotation>
 
<xs:simpleType>
   
<xs:restriction base="xs:integer">
     
<xs:minInclusive value="1900"/>
     
<xs:maxInclusive value="9999"/>
     
<xs:totalDigits value="4"/>
   
</xs:restriction>
 
</xs:simpleType>
</xs:element>

element CapeloImpactReport
diagram NOTIFICATION_20254_p22.png
type CapeloImpactReportType
properties
content  complex
children ResultCodeDiagnosis
used by
element  ImpactReport
annotation
documentation
90491
source <xs:element name="CapeloImpactReport" type="CapeloImpactReportType">
 
<xs:annotation>
   
<xs:documentation>90491</xs:documentation>
 
</xs:annotation>
</xs:element>

element CareerElementSequenceNbr
diagram NOTIFICATION_20254_p23.png
type restriction of xs:integer
properties
content  simple
used by
complexType  PathType
facets
Kind  Value  Annotation
minInclusive  1
maxInclusive  9999
totalDigits  4
annotation
documentation
00993
source <xs:element name="CareerElementSequenceNbr">
 
<xs:annotation>
   
<xs:documentation>00993</xs:documentation>
 
</xs:annotation>
 
<xs:simpleType>
   
<xs:restriction base="xs:integer">
     
<xs:minInclusive value="1"/>
     
<xs:maxInclusive value="9999"/>
     
<xs:totalDigits value="4"/>
   
</xs:restriction>
 
</xs:simpleType>
</xs:element>

element CBSSInformation
diagram NOTIFICATION_20254_p24.png
type extension of CBSSInformationType
properties
content  complex
children KindOfTreatmentInternalRefCBSSInvolvedPartnerHandledCBSSInformation
used by
element  Form
annotation
documentation
90320
source <xs:element name="CBSSInformation">
 
<xs:annotation>
   
<xs:documentation>90320</xs:documentation>
 
</xs:annotation>
 
<xs:complexType>
   
<xs:complexContent>
     
<xs:extension base="CBSSInformationType">
       
<xs:sequence>
         
<xs:element ref="InvolvedPartner" maxOccurs="3"/>
         
<xs:element ref="HandledCBSSInformation" minOccurs="0"/>
       
</xs:sequence>
     
</xs:extension>
   
</xs:complexContent>
 
</xs:complexType>
</xs:element>

element Channel
diagram NOTIFICATION_20254_p25.png
type restriction of xs:integer
properties
content  simple
used by
complexType  FileReceptionInformationType
facets
Kind  Value  Annotation
minInclusive  0
maxInclusive  17
totalDigits  2
annotation
documentation
00737
source <xs:element name="Channel">
 
<xs:annotation>
   
<xs:documentation>00737</xs:documentation>
 
</xs:annotation>
 
<xs:simpleType>
   
<xs:restriction base="xs:integer">
     
<xs:minInclusive value="0"/>
     
<xs:maxInclusive value="17"/>
     
<xs:totalDigits value="2"/>
   
</xs:restriction>
 
</xs:simpleType>
</xs:element>

element City
diagram NOTIFICATION_20254_p26.png
type restriction of xs:string
properties
content  simple
used by
complexType  AddressType
facets
Kind  Value  Annotation
maxLength  40
annotation
documentation
00522
source <xs:element name="City">
 
<xs:annotation>
   
<xs:documentation>00522</xs:documentation>
 
</xs:annotation>
 
<xs:simpleType>
   
<xs:restriction base="xs:string">
     
<xs:maxLength value="40"/>
   
</xs:restriction>
 
</xs:simpleType>
</xs:element>

element ColumnNbr
diagram NOTIFICATION_20254_p27.png
type restriction of xs:integer
properties
content  simple
used by
complexType  AnomalyLocationType
facets
Kind  Value  Annotation
minInclusive  1
maxInclusive  999999999999999
totalDigits  15
annotation
documentation
00285
source <xs:element name="ColumnNbr">
 
<xs:annotation>
   
<xs:documentation>00285</xs:documentation>
 
</xs:annotation>
 
<xs:simpleType>
   
<xs:restriction base="xs:integer">
     
<xs:minInclusive value="1"/>
     
<xs:maxInclusive value="999999999999999"/>
     
<xs:totalDigits value="15"/>
   
</xs:restriction>
 
</xs:simpleType>
</xs:element>

element Communication
diagram NOTIFICATION_20254_p28.png
type CommunicationType
properties
content  complex
children PhoneNbrGSMNbrFaxNbrEmailAddress
used by
element  CoordinatesContactPerson
annotation
documentation
90258
source <xs:element name="Communication" type="CommunicationType">
 
<xs:annotation>
   
<xs:documentation>90258</xs:documentation>
 
</xs:annotation>
</xs:element>

element CompanyID
diagram NOTIFICATION_20254_p29.png
type restriction of xs:integer
properties
content  simple
used by
complexTypes  AVWDDTImpactReportTypeBlockActionTypeEmployerIdTypeHandledSenderIdentificationTypePathTypeWorkerRecordIdentificationType
facets
Kind  Value  Annotation
minInclusive  0
maxInclusive  1999999943
totalDigits  10
pattern  0|\d{9}|\d{10}
annotation
documentation
00014
appinfo
CompanyID_conversion1
appinfo
xs:companyId
source <xs:element name="CompanyID">
 
<xs:annotation>
   
<xs:documentation>00014</xs:documentation>
   
<xs:appinfo source="ConversionID">CompanyID_conversion1</xs:appinfo>
   
<xs:appinfo source="TDOType">xs:companyId</xs:appinfo>
 
</xs:annotation>
 
<xs:simpleType>
   
<xs:restriction base="xs:integer">
     
<xs:minInclusive value="0"/>
     
<xs:maxInclusive value="1999999943"/>
     
<xs:totalDigits value="10"/>
     
<xs:pattern value="0|\d{9}|\d{10}"/>
   
</xs:restriction>
 
</xs:simpleType>
</xs:element>

element CompanyVehicleSequenceNbr
diagram NOTIFICATION_20254_p30.png
type restriction of xs:integer
properties
content  simple
used by
complexTypes  BlockActionTypePathType
facets
Kind  Value  Annotation
minInclusive  1
maxInclusive  99999
totalDigits  5
annotation
documentation
00780
source <xs:element name="CompanyVehicleSequenceNbr">
 
<xs:annotation>
   
<xs:documentation>00780</xs:documentation>
 
</xs:annotation>
 
<xs:simpleType>
   
<xs:restriction base="xs:integer">
     
<xs:minInclusive value="1"/>
     
<xs:maxInclusive value="99999"/>
     
<xs:totalDigits value="5"/>
   
</xs:restriction>
 
</xs:simpleType>
</xs:element>

element CompensationCode
diagram NOTIFICATION_20254_p31.png
type restriction of xs:integer
properties
content  simple
used by
complexTypes  BlockActionTypePathType
facets
Kind  Value  Annotation
totalDigits  2
enumeration  01
enumeration  02
annotation
documentation
01250
source <xs:element name="CompensationCode">
 
<xs:annotation>
   
<xs:documentation>01250</xs:documentation>
 
</xs:annotation>
 
<xs:simpleType>
   
<xs:restriction base="xs:integer">
     
<xs:totalDigits value="2"/>
     
<xs:enumeration value="01"/>
     
<xs:enumeration value="02"/>
   
</xs:restriction>
 
</xs:simpleType>
</xs:element>

element ComplIndemnityAgreementNotion
diagram NOTIFICATION_20254_p32.png
type restriction of xs:integer
properties
content  simple
used by
complexTypes  BlockActionTypePathType
facets
Kind  Value  Annotation
minInclusive  1
maxInclusive  3
totalDigits  1
annotation
documentation
00824
source <xs:element name="ComplIndemnityAgreementNotion">
 
<xs:annotation>
   
<xs:documentation>00824</xs:documentation>
 
</xs:annotation>
 
<xs:simpleType>
   
<xs:restriction base="xs:integer">
     
<xs:minInclusive value="1"/>
     
<xs:maxInclusive value="3"/>
     
<xs:totalDigits value="1"/>
   
</xs:restriction>
 
</xs:simpleType>
</xs:element>

element ComplIndemnityAmountAdjustNotion
diagram NOTIFICATION_20254_p33.png
type restriction of xs:integer
properties
content  simple
used by
complexTypes  BlockActionTypePathType
facets
Kind  Value  Annotation
totalDigits  1
enumeration  0
enumeration  1
enumeration  2
enumeration  3
enumeration  4
enumeration  9
annotation
documentation
00829
source <xs:element name="ComplIndemnityAmountAdjustNotion">
 
<xs:annotation>
   
<xs:documentation>00829</xs:documentation>
 
</xs:annotation>
 
<xs:simpleType>
   
<xs:restriction base="xs:integer">
     
<xs:totalDigits value="1"/>
     
<xs:enumeration value="0"/>
     
<xs:enumeration value="1"/>
     
<xs:enumeration value="2"/>
     
<xs:enumeration value="3"/>
     
<xs:enumeration value="4"/>
     
<xs:enumeration value="9"/>
   
</xs:restriction>
 
</xs:simpleType>
</xs:element>

element ConcernedQuarter
diagram NOTIFICATION_20254_p34.png
type ConcernedQuarterType
properties
content  complex
children Quarter
used by
element  Form
annotation
documentation
90293
source <xs:element name="ConcernedQuarter" type="ConcernedQuarterType">
 
<xs:annotation>
   
<xs:documentation>90293</xs:documentation>
 
</xs:annotation>
</xs:element>

element ConstructionControlCards
diagram NOTIFICATION_20254_p35.png
type ConstructionControlCardsType
properties
content  complex
children FirstMonthC32ANbrNextMonthC32ANbr
used by
elements  DimonaImpactReportDimonaPeriod
annotation
documentation
90375
source <xs:element name="ConstructionControlCards" type="ConstructionControlCardsType">
 
<xs:annotation>
   
<xs:documentation>90375</xs:documentation>
 
</xs:annotation>
</xs:element>

element ContributionSequenceNbr
diagram NOTIFICATION_20254_p36.png
type restriction of xs:integer
properties
content  simple
used by
complexTypes  BlockActionTypePathType
facets
Kind  Value  Annotation
minInclusive  1
maxInclusive  999
totalDigits  3
annotation
documentation
00955
source <xs:element name="ContributionSequenceNbr">
 
<xs:annotation>
   
<xs:documentation>00955</xs:documentation>
 
</xs:annotation>
 
<xs:simpleType>
   
<xs:restriction base="xs:integer">
     
<xs:minInclusive value="1"/>
     
<xs:maxInclusive value="999"/>
     
<xs:totalDigits value="3"/>
   
</xs:restriction>
 
</xs:simpleType>
</xs:element>

element ContributionType
diagram NOTIFICATION_20254_p37.png
type restriction of xs:integer
properties
content  simple
used by
complexTypes  BlockActionTypePathType
facets
Kind  Value  Annotation
minInclusive  0
maxInclusive  9
totalDigits  1
annotation
documentation
00083
source <xs:element name="ContributionType">
 
<xs:annotation>
   
<xs:documentation>00083</xs:documentation>
 
</xs:annotation>
 
<xs:simpleType>
   
<xs:restriction base="xs:integer">
     
<xs:minInclusive value="0"/>
     
<xs:maxInclusive value="9"/>
     
<xs:totalDigits value="1"/>
   
</xs:restriction>
 
</xs:simpleType>
</xs:element>

element ContributionWorkerCode
diagram NOTIFICATION_20254_p38.png
type restriction of xs:integer
properties
content  simple
used by
complexTypes  BlockActionTypePathType
facets
Kind  Value  Annotation
minInclusive  000
maxInclusive  999
totalDigits  3
pattern  \d{3}
annotation
documentation
00082
source <xs:element name="ContributionWorkerCode">
 
<xs:annotation>
   
<xs:documentation>00082</xs:documentation>
 
</xs:annotation>
 
<xs:simpleType>
   
<xs:restriction base="xs:integer">
     
<xs:minInclusive value="000"/>
     
<xs:maxInclusive value="999"/>
     
<xs:totalDigits value="3"/>
     
<xs:pattern value="\d{3}"/>
   
</xs:restriction>
 
</xs:simpleType>
</xs:element>

element CoordinatesContactPerson
diagram NOTIFICATION_20254_p39.png
type extension of CoordinatesContactPersonType
properties
content  complex
children NameFirstNameCommunication
used by
element  Form
annotation
documentation
90257
source <xs:element name="CoordinatesContactPerson">
 
<xs:annotation>
   
<xs:documentation>90257</xs:documentation>
 
</xs:annotation>
 
<xs:complexType>
   
<xs:complexContent>
     
<xs:extension base="CoordinatesContactPersonType">
       
<xs:sequence>
         
<xs:element ref="Communication" minOccurs="0"/>
       
</xs:sequence>
     
</xs:extension>
   
</xs:complexContent>
 
</xs:complexType>
</xs:element>

element CorrectionType
diagram NOTIFICATION_20254_p40.png
type restriction of xs:string
properties
content  simple
used by
complexType  SystemCorrectionType
facets
Kind  Value  Annotation
length  2
enumeration  RC
enumeration  UC
annotation
documentation
00429
source <xs:element name="CorrectionType">
 
<xs:annotation>
   
<xs:documentation>00429</xs:documentation>
 
</xs:annotation>
 
<xs:simpleType>
   
<xs:restriction base="xs:string">
     
<xs:length value="2"/>
     
<xs:enumeration value="RC"/>
     
<xs:enumeration value="UC"/>
   
</xs:restriction>
 
</xs:simpleType>
</xs:element>

element Country
diagram NOTIFICATION_20254_p41.png
type restriction of xs:integer
properties
content  simple
used by
complexType  AddressType
facets
Kind  Value  Annotation
minInclusive  0
maxInclusive  99999
totalDigits  5
annotation
documentation
00523
source <xs:element name="Country">
 
<xs:annotation>
   
<xs:documentation>00523</xs:documentation>
 
</xs:annotation>
 
<xs:simpleType>
   
<xs:restriction base="xs:integer">
     
<xs:minInclusive value="0"/>
     
<xs:maxInclusive value="99999"/>
     
<xs:totalDigits value="5"/>
   
</xs:restriction>
 
</xs:simpleType>
</xs:element>

element CUNPCalculatedAmount
diagram NOTIFICATION_20254_p42.png
type restriction of xs:string
properties
content  simple
used by
complexType  PathType
facets
Kind  Value  Annotation
maxLength  16
pattern  [+-]?\d{1,15}
annotation
documentation
00902
source <xs:element name="CUNPCalculatedAmount">
 
<xs:annotation>
   
<xs:documentation>00902</xs:documentation>
 
</xs:annotation>
 
<xs:simpleType>
   
<xs:restriction base="xs:string">
     
<xs:maxLength value="16"/>
     
<xs:pattern value="[+-]?\d{1,15}"/>
   
</xs:restriction>
 
</xs:simpleType>
</xs:element>

element DailyContractNbr
diagram NOTIFICATION_20254_p43.png
type restriction of xs:integer
properties
content  simple
used by
complexType  UsingEmployerType
facets
Kind  Value  Annotation
minInclusive  0
maxInclusive  999
totalDigits  3
annotation
documentation
01254
source <xs:element name="DailyContractNbr">
 
<xs:annotation>
   
<xs:documentation>01254</xs:documentation>
 
</xs:annotation>
 
<xs:simpleType>
   
<xs:restriction base="xs:integer">
     
<xs:minInclusive value="0"/>
     
<xs:maxInclusive value="999"/>
     
<xs:totalDigits value="3"/>
   
</xs:restriction>
 
</xs:simpleType>
</xs:element>

element DailyRegistration
diagram NOTIFICATION_20254_p44.png
type DailyRegistrationType
properties
content  complex
children DailyRegistrationIdDimonaPeriodIdStartingDateStartingHourEndingDateEndingHourIsCancelledLastUpdateDateLastUpdateHour
used by
element  AnomalyComplInformation
annotation
documentation
90481
source <xs:element name="DailyRegistration" type="DailyRegistrationType">
 
<xs:annotation>
   
<xs:documentation>90481</xs:documentation>
 
</xs:annotation>
</xs:element>

element DailyRegistrationAfter
diagram NOTIFICATION_20254_p45.png
type DailyRegistrationAfterType
properties
content  complex
children StartingDateStartingHourEndingDateEndingHour
used by
element  DailyRegistrationDclImpactReport
annotation
documentation
90484
source <xs:element name="DailyRegistrationAfter" type="DailyRegistrationAfterType">
 
<xs:annotation>
   
<xs:documentation>90484</xs:documentation>
 
</xs:annotation>
</xs:element>

element DailyRegistrationBefore
diagram NOTIFICATION_20254_p46.png
type DailyRegistrationBeforeType
properties
content  complex
children StartingDateStartingHourEndingDateEndingHour
used by
element  DailyRegistrationDclImpactReport
annotation
documentation
90483
source <xs:element name="DailyRegistrationBefore" type="DailyRegistrationBeforeType">
 
<xs:annotation>
   
<xs:documentation>90483</xs:documentation>
 
</xs:annotation>
</xs:element>

element DailyRegistrationDclImpactReport
diagram NOTIFICATION_20254_p47.png
type extension of DailyRegistrationDclImpactReportType
properties
content  complex
children DailyRegistrationIdAttestationStatusDimonaPeriodIdDailyRegistrationBeforeDailyRegistrationAfter
used by
element  ImpactReport
annotation
documentation
90482
source <xs:element name="DailyRegistrationDclImpactReport">
 
<xs:annotation>
   
<xs:documentation>90482</xs:documentation>
 
</xs:annotation>
 
<xs:complexType>
   
<xs:complexContent>
     
<xs:extension base="DailyRegistrationDclImpactReportType">
       
<xs:sequence>
         
<xs:element ref="DailyRegistrationBefore" minOccurs="0"/>
         
<xs:element ref="DailyRegistrationAfter" minOccurs="0"/>
       
</xs:sequence>
     
</xs:extension>
   
</xs:complexContent>
 
</xs:complexType>
</xs:element>

element DailyRegistrationId
diagram NOTIFICATION_20254_p48.png
type restriction of xs:integer
properties
content  simple
used by
complexTypes  DailyRegistrationDclImpactReportTypeDailyRegistrationType
facets
Kind  Value  Annotation
totalDigits  12
annotation
documentation
01085
source <xs:element name="DailyRegistrationId">
 
<xs:annotation>
   
<xs:documentation>01085</xs:documentation>
 
</xs:annotation>
 
<xs:simpleType>
   
<xs:restriction base="xs:integer">
     
<xs:totalDigits value="12"/>
   
</xs:restriction>
 
</xs:simpleType>
</xs:element>

element DataValue
diagram NOTIFICATION_20254_p49.png
type DataValueType
properties
content  complex
children FieldNameNewValue
used by
element  BlockAction
annotation
documentation
90242
source <xs:element name="DataValue" type="DataValueType">
 
<xs:annotation>
   
<xs:documentation>90242</xs:documentation>
 
</xs:annotation>
</xs:element>

element DateSubmission
diagram NOTIFICATION_20254_p50.png
type restriction of xs:date
properties
content  simple
used by
complexType  InvolvedPartnerType
facets
Kind  Value  Annotation
pattern  \d{4}-\d{2}-\d{2}
annotation
documentation
00805
source <xs:element name="DateSubmission">
 
<xs:annotation>
   
<xs:documentation>00805</xs:documentation>
 
</xs:annotation>
 
<xs:simpleType>
   
<xs:restriction base="xs:date">
     
<xs:pattern value="\d{4}-\d{2}-\d{2}"/>
   
</xs:restriction>
 
</xs:simpleType>
</xs:element>

element DeclarationComplInformations
diagram NOTIFICATION_20254_p51.png
type DeclarationComplInformationsType
properties
content  complex
children DMFAWorkersNbrDIMONAWorkersNbr
used by
element  Form
annotation
documentation
90341
source <xs:element name="DeclarationComplInformations" type="DeclarationComplInformationsType">
 
<xs:annotation>
   
<xs:documentation>90341</xs:documentation>
 
</xs:annotation>
</xs:element>

element DeductionCode
diagram NOTIFICATION_20254_p52.png
type restriction of xs:integer
properties
content  simple
used by
complexTypes  BlockActionTypePathType
facets
Kind  Value  Annotation
minInclusive  0
maxInclusive  9999
totalDigits  4
annotation
documentation
00086
source <xs:element name="DeductionCode">
 
<xs:annotation>
   
<xs:documentation>00086</xs:documentation>
 
</xs:annotation>
 
<xs:simpleType>
   
<xs:restriction base="xs:integer">
     
<xs:minInclusive value="0"/>
     
<xs:maxInclusive value="9999"/>
     
<xs:totalDigits value="4"/>
   
</xs:restriction>
 
</xs:simpleType>
</xs:element>

element DeductionDetailSequenceNbr
diagram NOTIFICATION_20254_p53.png
type restriction of xs:integer
properties
content  simple
used by
complexTypes  BlockActionTypePathType
facets
Kind  Value  Annotation
minInclusive  1
maxInclusive  99
totalDigits  2
annotation
documentation
00138
source <xs:element name="DeductionDetailSequenceNbr">
 
<xs:annotation>
   
<xs:documentation>00138</xs:documentation>
 
</xs:annotation>
 
<xs:simpleType>
   
<xs:restriction base="xs:integer">
     
<xs:minInclusive value="1"/>
     
<xs:maxInclusive value="99"/>
     
<xs:totalDigits value="2"/>
   
</xs:restriction>
 
</xs:simpleType>
</xs:element>

element Denomination
diagram NOTIFICATION_20254_p54.png
type restriction of xs:string
properties
content  simple
used by
complexTypes  AVWDDTImpactReportTypeStudentPlaceOfWorkType
facets
Kind  Value  Annotation
maxLength  96
annotation
documentation
00776
source <xs:element name="Denomination">
 
<xs:annotation>
   
<xs:documentation>00776</xs:documentation>
 
</xs:annotation>
 
<xs:simpleType>
   
<xs:restriction base="xs:string">
     
<xs:maxLength value="96"/>
   
</xs:restriction>
 
</xs:simpleType>
</xs:element>

element DetailReturnCode
diagram NOTIFICATION_20254_p55.png
type extension of DetailReturnCodeType
properties
content  complex
children AnomalyClassReasonCodeCBSSJustificationFieldInformation
used by
element  HandledCBSSInformation
annotation
documentation
90325
source <xs:element name="DetailReturnCode">
 
<xs:annotation>
   
<xs:documentation>90325</xs:documentation>
 
</xs:annotation>
 
<xs:complexType>
   
<xs:complexContent>
     
<xs:extension base="DetailReturnCodeType">
       
<xs:sequence>
         
<xs:element ref="FieldInformation" minOccurs="0" maxOccurs="5"/>
       
</xs:sequence>
     
</xs:extension>
   
</xs:complexContent>
 
</xs:complexType>
</xs:element>

element Diagnosis
diagram NOTIFICATION_20254_p56.png
type restriction of xs:integer
properties
content  simple
used by
complexTypes  CapeloImpactReportTypeHandlingResultType
facets
Kind  Value  Annotation
minInclusive  0
maxInclusive  9
totalDigits  1
annotation
documentation
00232
source <xs:element name="Diagnosis">
 
<xs:annotation>
   
<xs:documentation>00232</xs:documentation>
 
</xs:annotation>
 
<xs:simpleType>
   
<xs:restriction base="xs:integer">
     
<xs:minInclusive value="0"/>
     
<xs:maxInclusive value="9"/>
     
<xs:totalDigits value="1"/>
   
</xs:restriction>
 
</xs:simpleType>
</xs:element>

element DimonaFeatures
diagram NOTIFICATION_20254_p57.png
type extension of DimonaFeaturesType
properties
content  complex
children JointCommissionNbrWorkerTypeSubEntityNbrUsingEmployer
used by
elements  DimonaImpactReportDimonaPeriod
annotation
documentation
90374
source <xs:element name="DimonaFeatures">
 
<xs:annotation>
   
<xs:documentation>90374</xs:documentation>
 
</xs:annotation>
 
<xs:complexType>
   
<xs:complexContent>
     
<xs:extension base="DimonaFeaturesType">
       
<xs:sequence>
         
<xs:element ref="UsingEmployer" minOccurs="0"/>
       
</xs:sequence>
     
</xs:extension>
   
</xs:complexContent>
 
</xs:complexType>
</xs:element>

element DimonaImpactReport
diagram NOTIFICATION_20254_p58.png
type extension of DimonaImpactReportType
properties
content  complex
children DimonaPeriodIdIsLockedDimonaFeaturesConstructionControlCardsStudentPlaceOfWorkSmallStatutesInformationPensionStatusDimonaPeriodBeforeDimonaPeriodAfter
used by
element  ImpactReport
annotation
documentation
90394
source <xs:element name="DimonaImpactReport">
 
<xs:annotation>
   
<xs:documentation>90394</xs:documentation>
 
</xs:annotation>
 
<xs:complexType>
   
<xs:complexContent>
     
<xs:extension base="DimonaImpactReportType">
       
<xs:sequence>
         
<xs:element ref="DimonaFeatures" minOccurs="0"/>
         
<xs:element ref="ConstructionControlCards" minOccurs="0"/>
         
<xs:element ref="StudentPlaceOfWork" minOccurs="0"/>
         
<xs:element ref="SmallStatutesInformation" minOccurs="0"/>
         
<xs:element ref="PensionStatus" minOccurs="0"/>
         
<xs:element ref="DimonaPeriodBefore" minOccurs="0"/>
         
<xs:element ref="DimonaPeriodAfter" minOccurs="0"/>
       
</xs:sequence>
     
</xs:extension>
   
</xs:complexContent>
 
</xs:complexType>
</xs:element>

element DimonaPeriod
diagram NOTIFICATION_20254_p59.png
type extension of DimonaPeriodType
properties
content  complex
children DimonaPeriodIdIsLockedIsCancelledIsLateStartingDateStartingHourEndingDateEndingHourServiceTypePlannedHoursNbrPlannedDaysNbrLastUpdateDateLastUpdateHourErrorIDAnomalyClassDimonaFeaturesConstructionControlCardsStudentPlaceOfWork
used by
element  AnomalyComplInformation
annotation
documentation
90393
source <xs:element name="DimonaPeriod">
 
<xs:annotation>
   
<xs:documentation>90393</xs:documentation>
 
</xs:annotation>
 
<xs:complexType>
   
<xs:complexContent>
     
<xs:extension base="DimonaPeriodType">
       
<xs:sequence>
         
<xs:element ref="DimonaFeatures" minOccurs="0"/>
         
<xs:element ref="ConstructionControlCards" minOccurs="0"/>
         
<xs:element ref="StudentPlaceOfWork" minOccurs="0"/>
       
</xs:sequence>
     
</xs:extension>
   
</xs:complexContent>
 
</xs:complexType>
</xs:element>

element DimonaPeriodAfter
diagram NOTIFICATION_20254_p60.png
type DimonaPeriodAfterType
properties
content  complex
children StartingDateStartingHourEndingDateEndingHourServiceTypePlannedHoursNbrPlannedDaysNbr
used by
element  DimonaImpactReport
annotation
documentation
90396
source <xs:element name="DimonaPeriodAfter" type="DimonaPeriodAfterType">
 
<xs:annotation>
   
<xs:documentation>90396</xs:documentation>
 
</xs:annotation>
</xs:element>

element DimonaPeriodBefore
diagram NOTIFICATION_20254_p61.png
type DimonaPeriodBeforeType
properties
content  complex
children StartingDateStartingHourEndingDateEndingHourServiceTypePlannedHoursNbrPlannedDaysNbr
used by
element  DimonaImpactReport
annotation
documentation
90395
source <xs:element name="DimonaPeriodBefore" type="DimonaPeriodBeforeType">
 
<xs:annotation>
   
<xs:documentation>90395</xs:documentation>
 
</xs:annotation>
</xs:element>

element DimonaPeriodId
diagram NOTIFICATION_20254_p62.png
type restriction of xs:integer
properties
content  simple
used by
complexTypes  DailyRegistrationDclImpactReportTypeDailyRegistrationTypeDimonaImpactReportTypeDimonaPeriodType
facets
Kind  Value  Annotation
totalDigits  12
annotation
documentation
00913
source <xs:element name="DimonaPeriodId">
 
<xs:annotation>
   
<xs:documentation>00913</xs:documentation>
 
</xs:annotation>
 
<xs:simpleType>
   
<xs:restriction base="xs:integer">
     
<xs:totalDigits value="12"/>
   
</xs:restriction>
 
</xs:simpleType>
</xs:element>

element DIMONAWorkersNbr
diagram NOTIFICATION_20254_p63.png
type restriction of xs:integer
properties
content  simple
used by
complexType  DeclarationComplInformationsType
facets
Kind  Value  Annotation
minInclusive  0
maxInclusive  9999999
totalDigits  7
annotation
documentation
00841
source <xs:element name="DIMONAWorkersNbr">
 
<xs:annotation>
   
<xs:documentation>00841</xs:documentation>
 
</xs:annotation>
 
<xs:simpleType>
   
<xs:restriction base="xs:integer">
     
<xs:minInclusive value="0"/>
     
<xs:maxInclusive value="9999999"/>
     
<xs:totalDigits value="7"/>
   
</xs:restriction>
 
</xs:simpleType>
</xs:element>

element DmfADimonaConfrontation
diagram NOTIFICATION_20254_p64.png
type DmfADimonaConfrontationType
properties
content  complex
children StudentNbrDaysPlannedDaysNbrStudentHoursNbrInQuotaPlannedHoursNbr
used by
element  AnomalyComplInformation
annotation
documentation
90436
source <xs:element name="DmfADimonaConfrontation" type="DmfADimonaConfrontationType">
 
<xs:annotation>
   
<xs:documentation>90436</xs:documentation>
 
</xs:annotation>
</xs:element>

element DMFAWorkersNbr
diagram NOTIFICATION_20254_p65.png
type restriction of xs:integer
properties
content  simple
used by
complexType  DeclarationComplInformationsType
facets
Kind  Value  Annotation
minInclusive  0
maxInclusive  9999999
totalDigits  7
annotation
documentation
00840
source <xs:element name="DMFAWorkersNbr">
 
<xs:annotation>
   
<xs:documentation>00840</xs:documentation>
 
</xs:annotation>
 
<xs:simpleType>
   
<xs:restriction base="xs:integer">
     
<xs:minInclusive value="0"/>
     
<xs:maxInclusive value="9999999"/>
     
<xs:totalDigits value="7"/>
   
</xs:restriction>
 
</xs:simpleType>
</xs:element>

element EarlyRetirementCode
diagram NOTIFICATION_20254_p66.png
type restriction of xs:integer
properties
content  simple
used by
complexTypes  BlockActionTypePathType
facets
Kind  Value  Annotation
minInclusive  0
maxInclusive  1
totalDigits  1
annotation
documentation
00079
source <xs:element name="EarlyRetirementCode">
 
<xs:annotation>
   
<xs:documentation>00079</xs:documentation>
 
</xs:annotation>
 
<xs:simpleType>
   
<xs:restriction base="xs:integer">
     
<xs:minInclusive value="0"/>
     
<xs:maxInclusive value="1"/>
     
<xs:totalDigits value="1"/>
   
</xs:restriction>
 
</xs:simpleType>
</xs:element>

element EmailAddress
diagram NOTIFICATION_20254_p67.png
type restriction of xs:string
properties
content  simple
used by
complexType  CommunicationType
facets
Kind  Value  Annotation
maxLength  60
annotation
documentation
00637
source <xs:element name="EmailAddress">
 
<xs:annotation>
   
<xs:documentation>00637</xs:documentation>
 
</xs:annotation>
 
<xs:simpleType>
   
<xs:restriction base="xs:string">
     
<xs:maxLength value="60"/>
   
</xs:restriction>
 
</xs:simpleType>
</xs:element>

element EmployerClass
diagram NOTIFICATION_20254_p68.png
type restriction of xs:integer
properties
content  simple
used by
complexTypes  BlockActionTypePathTypeWorkerRecordIdentificationType
facets
Kind  Value  Annotation
minInclusive  000
maxInclusive  999
totalDigits  3
pattern  \d{3}
annotation
documentation
00036
source <xs:element name="EmployerClass">
 
<xs:annotation>
   
<xs:documentation>00036</xs:documentation>
 
</xs:annotation>
 
<xs:simpleType>
   
<xs:restriction base="xs:integer">
     
<xs:minInclusive value="000"/>
     
<xs:maxInclusive value="999"/>
     
<xs:totalDigits value="3"/>
     
<xs:pattern value="\d{3}"/>
   
</xs:restriction>
 
</xs:simpleType>
</xs:element>

element EmployerId
diagram NOTIFICATION_20254_p69.png
type EmployerIdType
properties
content  complex
children NOSSRegistrationNbrProvisionalNSSONbrNOSSLPARegistrationNbrCompanyID
used by
element  Form
annotation
documentation
90256
source <xs:element name="EmployerId" type="EmployerIdType">
 
<xs:annotation>
   
<xs:documentation>90256</xs:documentation>
 
</xs:annotation>
</xs:element>

element EmployerNotion
diagram NOTIFICATION_20254_p70.png
type restriction of xs:integer
properties
content  simple
used by
complexTypes  BlockActionTypePathType
facets
Kind  Value  Annotation
totalDigits  11
pattern  0|00\d{9}|1\d{10}
annotation
documentation
00815
source <xs:element name="EmployerNotion">
 
<xs:annotation>
   
<xs:documentation>00815</xs:documentation>
 
</xs:annotation>
 
<xs:simpleType>
   
<xs:restriction base="xs:integer">
     
<xs:totalDigits value="11"/>
     
<xs:pattern value="0|00\d{9}|1\d{10}"/>
   
</xs:restriction>
 
</xs:simpleType>
</xs:element>

element EmployerSequenceNbr
diagram NOTIFICATION_20254_p71.png
type restriction of xs:integer
properties
content  simple
used by
complexType  PathType
facets
Kind  Value  Annotation
minInclusive  1
maxInclusive  99
totalDigits  2
annotation
documentation
01006
source <xs:element name="EmployerSequenceNbr">
 
<xs:annotation>
   
<xs:documentation>01006</xs:documentation>
 
</xs:annotation>
 
<xs:simpleType>
   
<xs:restriction base="xs:integer">
     
<xs:minInclusive value="1"/>
     
<xs:maxInclusive value="99"/>
     
<xs:totalDigits value="2"/>
   
</xs:restriction>
 
</xs:simpleType>
</xs:element>

element EmploymentNature
diagram NOTIFICATION_20254_p72.png
type restriction of xs:string
properties
content  simple
used by
complexType  SmallStatutesInformationType
facets
Kind  Value  Annotation
maxLength  8
enumeration  EMPLOYEE
enumeration  WORKER
annotation
documentation
01231
source <xs:element name="EmploymentNature">
 
<xs:annotation>
   
<xs:documentation>01231</xs:documentation>
 
</xs:annotation>
 
<xs:simpleType>
   
<xs:restriction base="xs:string">
     
<xs:maxLength value="8"/>
     
<xs:enumeration value="EMPLOYEE"/>
     
<xs:enumeration value="WORKER"/>
   
</xs:restriction>
 
</xs:simpleType>
</xs:element>

element EndingDate
diagram NOTIFICATION_20254_p73.png
type restriction of xs:date
properties
content  simple
used by
complexTypes  DailyRegistrationAfterTypeDailyRegistrationBeforeTypeDailyRegistrationTypeDimonaPeriodAfterTypeDimonaPeriodBeforeTypeDimonaPeriodType
facets
Kind  Value  Annotation
pattern  \d{4}-\d{2}-\d{2}
annotation
documentation
00911
source <xs:element name="EndingDate">
 
<xs:annotation>
   
<xs:documentation>00911</xs:documentation>
 
</xs:annotation>
 
<xs:simpleType>
   
<xs:restriction base="xs:date">
     
<xs:pattern value="\d{4}-\d{2}-\d{2}"/>
   
</xs:restriction>
 
</xs:simpleType>
</xs:element>

element EndingDateRepository
diagram NOTIFICATION_20254_p74.png
type restriction of xs:date
properties
content  simple
used by
complexType  InvolvedPartnerType
facets
Kind  Value  Annotation
pattern  \d{4}-\d{2}-\d{2}
annotation
documentation
00807
source <xs:element name="EndingDateRepository">
 
<xs:annotation>
   
<xs:documentation>00807</xs:documentation>
 
</xs:annotation>
 
<xs:simpleType>
   
<xs:restriction base="xs:date">
     
<xs:pattern value="\d{4}-\d{2}-\d{2}"/>
   
</xs:restriction>
 
</xs:simpleType>
</xs:element>

element EndingHour
diagram NOTIFICATION_20254_p75.png
type restriction of xs:integer
properties
content  simple
used by
complexTypes  DailyRegistrationAfterTypeDailyRegistrationBeforeTypeDailyRegistrationTypeDimonaPeriodAfterTypeDimonaPeriodBeforeTypeDimonaPeriodType
facets
Kind  Value  Annotation
totalDigits  4
pattern  (((0|1)\d)|(2[0-3]))[0-5]\d
annotation
documentation
00778
source <xs:element name="EndingHour">
 
<xs:annotation>
   
<xs:documentation>00778</xs:documentation>
 
</xs:annotation>
 
<xs:simpleType>
   
<xs:restriction base="xs:integer">
     
<xs:totalDigits value="4"/>
     
<xs:pattern value="(((0|1)\d)|(2[0-3]))[0-5]\d"/>
   
</xs:restriction>
 
</xs:simpleType>
</xs:element>

element ErrorID
diagram NOTIFICATION_20254_p76.png
type restriction of xs:string
properties
content  simple
used by
complexTypes  AnomalyReportTypeDimonaPeriodType
facets
Kind  Value  Annotation
maxLength  9
annotation
documentation
00108
source <xs:element name="ErrorID">
 
<xs:annotation>
   
<xs:documentation>00108</xs:documentation>
 
</xs:annotation>
 
<xs:simpleType>
   
<xs:restriction base="xs:string">
     
<xs:maxLength value="9"/>
   
</xs:restriction>
 
</xs:simpleType>
</xs:element>

element ExceedingDaysNbr
diagram NOTIFICATION_20254_p77.png
type restriction of xs:integer
properties
content  simple
used by
complexType  QuotaFeaturesType
facets
Kind  Value  Annotation
minInclusive  0
maxInclusive  999
totalDigits  3
annotation
documentation
01019
source <xs:element name="ExceedingDaysNbr">
 
<xs:annotation>
   
<xs:documentation>01019</xs:documentation>
 
</xs:annotation>
 
<xs:simpleType>
   
<xs:restriction base="xs:integer">
     
<xs:minInclusive value="0"/>
     
<xs:maxInclusive value="999"/>
     
<xs:totalDigits value="3"/>
   
</xs:restriction>
 
</xs:simpleType>
</xs:element>

element ExceedingHoursNbr
diagram NOTIFICATION_20254_p78.png
type restriction of xs:integer
properties
content  simple
used by
complexType  QuotaFeaturesType
facets
Kind  Value  Annotation
minInclusive  0
maxInclusive  999
totalDigits  3
annotation
documentation
01134
source <xs:element name="ExceedingHoursNbr">
 
<xs:annotation>
   
<xs:documentation>01134</xs:documentation>
 
</xs:annotation>
 
<xs:simpleType>
   
<xs:restriction base="xs:integer">
     
<xs:minInclusive value="0"/>
     
<xs:maxInclusive value="999"/>
     
<xs:totalDigits value="3"/>
   
</xs:restriction>
 
</xs:simpleType>
</xs:element>

element FaxNbr
diagram NOTIFICATION_20254_p79.png
type restriction of xs:string
properties
content  simple
used by
complexType  CommunicationType
facets
Kind  Value  Annotation
maxLength  20
annotation
documentation
00678
source <xs:element name="FaxNbr">
 
<xs:annotation>
   
<xs:documentation>00678</xs:documentation>
 
</xs:annotation>
 
<xs:simpleType>
   
<xs:restriction base="xs:string">
     
<xs:maxLength value="20"/>
   
</xs:restriction>
 
</xs:simpleType>
</xs:element>

element FieldInformation
diagram NOTIFICATION_20254_p80.png
type FieldInformationType
properties
content  complex
children FieldNameValue
used by
element  DetailReturnCode
annotation
documentation
90329
source <xs:element name="FieldInformation" type="FieldInformationType">
 
<xs:annotation>
   
<xs:documentation>90329</xs:documentation>
 
</xs:annotation>
</xs:element>

element FieldName
diagram NOTIFICATION_20254_p81.png
type restriction of xs:string
properties
content  simple
used by
complexTypes  DataValueTypeFieldInformationType
facets
Kind  Value  Annotation
maxLength  200
annotation
documentation
00622
source <xs:element name="FieldName">
 
<xs:annotation>
   
<xs:documentation>00622</xs:documentation>
 
</xs:annotation>
 
<xs:simpleType>
   
<xs:restriction base="xs:string">
     
<xs:maxLength value="200"/>
   
</xs:restriction>
 
</xs:simpleType>
</xs:element>

element FileName
diagram NOTIFICATION_20254_p82.png
type restriction of xs:string
properties
content  simple
used by
complexType  FileReferenceType
facets
Kind  Value  Annotation
minLength  1
maxLength  64
annotation
documentation
00106
source <xs:element name="FileName">
 
<xs:annotation>
   
<xs:documentation>00106</xs:documentation>
 
</xs:annotation>
 
<xs:simpleType>
   
<xs:restriction base="xs:string">
     
<xs:minLength value="1"/>
     
<xs:maxLength value="64"/>
   
</xs:restriction>
 
</xs:simpleType>
</xs:element>

element FileReceptionInformation
diagram NOTIFICATION_20254_p83.png
type FileReceptionInformationType
properties
content  complex
children ReceptionDateReceptionHourChannel
used by
element  Form
annotation
documentation
90390
source <xs:element name="FileReceptionInformation" type="FileReceptionInformationType">
 
<xs:annotation>
   
<xs:documentation>90390</xs:documentation>
 
</xs:annotation>
</xs:element>

element FileReference
diagram NOTIFICATION_20254_p84.png
type FileReferenceType
properties
content  complex
children FileNameReferenceOriginReferenceNbr
used by
element  Form
annotation
documentation
90102
source <xs:element name="FileReference" type="FileReferenceType">
 
<xs:annotation>
   
<xs:documentation>90102</xs:documentation>
 
</xs:annotation>
</xs:element>

element FinancialElementCode
diagram NOTIFICATION_20254_p85.png
type restriction of xs:integer
properties
content  simple
used by
complexType  PathType
facets
Kind  Value  Annotation
totalDigits  10
enumeration  0001001000
enumeration  0002001000
annotation
documentation
01284
source <xs:element name="FinancialElementCode">
 
<xs:annotation>
   
<xs:documentation>01284</xs:documentation>
 
</xs:annotation>
 
<xs:simpleType>
   
<xs:restriction base="xs:integer">
     
<xs:totalDigits value="10"/>
     
<xs:enumeration value="0001001000"/>
     
<xs:enumeration value="0002001000"/>
   
</xs:restriction>
 
</xs:simpleType>
</xs:element>

element FinancialElementType
diagram NOTIFICATION_20254_p86.png
type restriction of xs:integer
properties
content  simple
used by
complexType  PathType
facets
Kind  Value  Annotation
totalDigits  2
enumeration  1
annotation
documentation
01283
source <xs:element name="FinancialElementType">
 
<xs:annotation>
   
<xs:documentation>01283</xs:documentation>
 
</xs:annotation>
 
<xs:simpleType>
   
<xs:restriction base="xs:integer">
     
<xs:totalDigits value="2"/>
     
<xs:enumeration value="1"/>
   
</xs:restriction>
 
</xs:simpleType>
</xs:element>

element FirstMonthC32ANbr
diagram NOTIFICATION_20254_p87.png
type restriction of xs:integer
properties
content  simple
used by
complexType  ConstructionControlCardsType
facets
Kind  Value  Annotation
totalDigits  12
annotation
documentation
00663
source <xs:element name="FirstMonthC32ANbr">
 
<xs:annotation>
   
<xs:documentation>00663</xs:documentation>
 
</xs:annotation>
 
<xs:simpleType>
   
<xs:restriction base="xs:integer">
     
<xs:totalDigits value="12"/>
   
</xs:restriction>
 
</xs:simpleType>
</xs:element>

element FirstName
diagram NOTIFICATION_20254_p88.png
type restriction of xs:string
properties
content  simple
used by
complexType  CoordinatesContactPersonType
facets
Kind  Value  Annotation
maxLength  24
annotation
documentation
00727
source <xs:element name="FirstName">
 
<xs:annotation>
   
<xs:documentation>00727</xs:documentation>
 
</xs:annotation>
 
<xs:simpleType>
   
<xs:restriction base="xs:string">
     
<xs:maxLength value="24"/>
   
</xs:restriction>
 
</xs:simpleType>
</xs:element>

element ForeignCompanyID
diagram NOTIFICATION_20254_p89.png
type restriction of xs:string
properties
content  simple
used by
complexType  AVWDDTImpactReportType
facets
Kind  Value  Annotation
maxLength  256
annotation
documentation
01186
source <xs:element name="ForeignCompanyID">
 
<xs:annotation>
   
<xs:documentation>01186</xs:documentation>
 
</xs:annotation>
 
<xs:simpleType>
   
<xs:restriction base="xs:string">
     
<xs:maxLength value="256"/>
   
</xs:restriction>
 
</xs:simpleType>
</xs:element>

element Form
diagram NOTIFICATION_20254_p90.png
type extension of FormType
properties
content  complex
children IdentificationFormCreationDateFormCreationHourAttestationStatusTypeFormFileReferenceFileReceptionInformationHandledOriginalFileHandledOriginalFormReferenceEmployerIdNaturalPersonConcernedQuarterHandledReferenceWorkerRecordIdentificationCBSSInformationDeclarationComplInformationsCoordinatesContactPersonHandlingResultApplicationData
used by
element  NOTIFICATION
annotation
documentation
90059
source <xs:element name="Form">
 
<xs:annotation>
   
<xs:documentation>90059</xs:documentation>
 
</xs:annotation>
 
<xs:complexType>
   
<xs:complexContent>
     
<xs:extension base="FormType">
       
<xs:sequence>
         
<xs:element ref="FileReference" minOccurs="0"/>
         
<xs:element ref="FileReceptionInformation" minOccurs="0"/>
         
<xs:element ref="HandledOriginalFile" minOccurs="0"/>
         
<xs:element ref="HandledOriginalForm" minOccurs="0"/>
         
<xs:element ref="Reference" minOccurs="0" maxOccurs="4"/>
         
<xs:element ref="EmployerId" minOccurs="0"/>
         
<xs:element ref="NaturalPerson" minOccurs="0"/>
         
<xs:element ref="ConcernedQuarter" minOccurs="0"/>
         
<xs:element ref="HandledReference"/>
         
<xs:element ref="WorkerRecordIdentification" minOccurs="0" maxOccurs="unbounded"/>
         
<xs:element ref="CBSSInformation" minOccurs="0"/>
         
<xs:element ref="DeclarationComplInformations" minOccurs="0"/>
         
<xs:element ref="CoordinatesContactPerson" minOccurs="0"/>
         
<xs:element ref="HandlingResult"/>
         
<xs:element ref="ApplicationData" minOccurs="0"/>
       
</xs:sequence>
     
</xs:extension>
   
</xs:complexContent>
 
</xs:complexType>
</xs:element>

element FormCreationDate
diagram NOTIFICATION_20254_p91.png
type restriction of xs:date
properties
content  simple
used by
complexTypes  FormTypeHandledOriginalFormType
facets
Kind  Value  Annotation
pattern  \d{4}-\d{2}-\d{2}
annotation
documentation
00218
appinfo
Date_conversion1
source <xs:element name="FormCreationDate">
 
<xs:annotation>
   
<xs:documentation>00218</xs:documentation>
   
<xs:appinfo source="ConversionID">Date_conversion1</xs:appinfo>
 
</xs:annotation>
 
<xs:simpleType>
   
<xs:restriction base="xs:date">
     
<xs:pattern value="\d{4}-\d{2}-\d{2}"/>
   
</xs:restriction>
 
</xs:simpleType>
</xs:element>

element FormCreationHour
diagram NOTIFICATION_20254_p92.png
type restriction of xs:time
properties
content  simple
used by
complexTypes  FormTypeHandledOriginalFormType
facets
Kind  Value  Annotation
pattern  \d{2}:\d{2}:\d{2}.\d{3}
annotation
documentation
00299
appinfo
Time_conversion1
source <xs:element name="FormCreationHour">
 
<xs:annotation>
   
<xs:documentation>00299</xs:documentation>
   
<xs:appinfo source="ConversionID">Time_conversion1</xs:appinfo>
 
</xs:annotation>
 
<xs:simpleType>
   
<xs:restriction base="xs:time">
     
<xs:pattern value="\d{2}:\d{2}:\d{2}.\d{3}"/>
   
</xs:restriction>
 
</xs:simpleType>
</xs:element>

element FunctionNature
diagram NOTIFICATION_20254_p93.png
type restriction of xs:integer
properties
content  simple
used by
complexType  PathType
facets
Kind  Value  Annotation
minInclusive  1
maxInclusive  3
totalDigits  1
annotation
documentation
00968
source <xs:element name="FunctionNature">
 
<xs:annotation>
   
<xs:documentation>00968</xs:documentation>
 
</xs:annotation>
 
<xs:simpleType>
   
<xs:restriction base="xs:integer">
     
<xs:minInclusive value="1"/>
     
<xs:maxInclusive value="3"/>
     
<xs:totalDigits value="1"/>
   
</xs:restriction>
 
</xs:simpleType>
</xs:element>

element GSMNbr
diagram NOTIFICATION_20254_p94.png
type restriction of xs:string
properties
content  simple
used by
complexType  CommunicationType
facets
Kind  Value  Annotation
maxLength  20
annotation
documentation
00636
source <xs:element name="GSMNbr">
 
<xs:annotation>
   
<xs:documentation>00636</xs:documentation>
 
</xs:annotation>
 
<xs:simpleType>
   
<xs:restriction base="xs:string">
     
<xs:maxLength value="20"/>
   
</xs:restriction>
 
</xs:simpleType>
</xs:element>

element HalfTimeCareerInterruptionNotion
diagram NOTIFICATION_20254_p95.png
type restriction of xs:string
properties
content  simple
used by
complexTypes  BlockActionTypePathType
facets
Kind  Value  Annotation
maxLength  1
enumeration  0
enumeration  1
enumeration  9
annotation
documentation
00825
source <xs:element name="HalfTimeCareerInterruptionNotion">
 
<xs:annotation>
   
<xs:documentation>00825</xs:documentation>
 
</xs:annotation>
 
<xs:simpleType>
   
<xs:restriction base="xs:string">
     
<xs:maxLength value="1"/>
     
<xs:enumeration value="0"/>
     
<xs:enumeration value="1"/>
     
<xs:enumeration value="9"/>
   
</xs:restriction>
 
</xs:simpleType>
</xs:element>

element HandledCBSSInformation
diagram NOTIFICATION_20254_p96.png
type extension of HandledCBSSInformationType
properties
content  complex
children ResultCodeDetailReturnCode
used by
element  CBSSInformation
annotation
documentation
90324
source <xs:element name="HandledCBSSInformation">
 
<xs:annotation>
   
<xs:documentation>90324</xs:documentation>
 
</xs:annotation>
 
<xs:complexType>
   
<xs:complexContent>
     
<xs:extension base="HandledCBSSInformationType">
       
<xs:sequence>
         
<xs:element ref="DetailReturnCode" minOccurs="0" maxOccurs="5"/>
       
</xs:sequence>
     
</xs:extension>
   
</xs:complexContent>
 
</xs:complexType>
</xs:element>

element HandledOriginalFile
diagram NOTIFICATION_20254_p97.png
type extension of HandledOriginalFileType
properties
content  complex
children SenderIdHandledSenderIdentification
used by
element  Form
annotation
documentation
90511
source <xs:element name="HandledOriginalFile">
 
<xs:annotation>
   
<xs:documentation>90511</xs:documentation>
 
</xs:annotation>
 
<xs:complexType>
   
<xs:complexContent>
     
<xs:extension base="HandledOriginalFileType">
       
<xs:sequence>
         
<xs:element ref="HandledSenderIdentification" minOccurs="0"/>
       
</xs:sequence>
     
</xs:extension>
   
</xs:complexContent>
 
</xs:complexType>
</xs:element>

element HandledOriginalForm
diagram NOTIFICATION_20254_p98.png
type HandledOriginalFormType
properties
content  complex
children IdentificationFormCreationDateFormCreationHourAttestationStatusTypeForm
used by
element  Form
annotation
documentation
90154
source <xs:element name="HandledOriginalForm" type="HandledOriginalFormType">
 
<xs:annotation>
   
<xs:documentation>90154</xs:documentation>
 
</xs:annotation>
</xs:element>

element HandledReference
diagram NOTIFICATION_20254_p99.png
type HandledReferenceType
properties
content  complex
children ReferenceTypeReferenceOriginReferenceNbr
used by
element  Form
annotation
documentation
90155
source <xs:element name="HandledReference" type="HandledReferenceType">
 
<xs:annotation>
   
<xs:documentation>90155</xs:documentation>
 
</xs:annotation>
</xs:element>

element HandledSenderIdentification
diagram NOTIFICATION_20254_p100.png
type HandledSenderIdentificationType
properties
content  complex
children CompanyIDNOSSRegistrationNbrNOSSLPARegistrationNbrProvisionalNSSONbrSocialSecretariatNumberINSS
used by
element  HandledOriginalFile
annotation
documentation
90560
source <xs:element name="HandledSenderIdentification" type="HandledSenderIdentificationType">
 
<xs:annotation>
   
<xs:documentation>90560</xs:documentation>
 
</xs:annotation>
</xs:element>

element HandlingResult
diagram NOTIFICATION_20254_p101.png
type extension of HandlingResultType
properties
content  complex
children ResultCodeDiagnosisAnomalyReportImpactReport
used by
element  Form
annotation
documentation
90175
source <xs:element name="HandlingResult">
 
<xs:annotation>
   
<xs:documentation>90175</xs:documentation>
 
</xs:annotation>
 
<xs:complexType>
   
<xs:complexContent>
     
<xs:extension base="HandlingResultType">
       
<xs:sequence>
         
<xs:element ref="AnomalyReport" minOccurs="0" maxOccurs="unbounded"/>
         
<xs:element ref="ImpactReport" minOccurs="0"/>
       
</xs:sequence>
     
</xs:extension>
   
</xs:complexContent>
 
</xs:complexType>
</xs:element>

element HasPensionAllowance
diagram NOTIFICATION_20254_p102.png
type restriction of xs:string
properties
content  simple
used by
complexType  MonthlyStatusPensionDetailType
facets
Kind  Value  Annotation
maxLength  7
enumeration  NO
enumeration  YES
enumeration  UNKNOWN
annotation
documentation
01312
source <xs:element name="HasPensionAllowance">
 
<xs:annotation>
   
<xs:documentation>01312</xs:documentation>
 
</xs:annotation>
 
<xs:simpleType>
   
<xs:restriction base="xs:string">
     
<xs:maxLength value="7"/>
     
<xs:enumeration value="NO"/>
     
<xs:enumeration value="YES"/>
     
<xs:enumeration value="UNKNOWN"/>
   
</xs:restriction>
 
</xs:simpleType>
</xs:element>

element HourSubmission
diagram NOTIFICATION_20254_p103.png
type restriction of xs:time
properties
content  simple
used by
complexType  InvolvedPartnerType
facets
Kind  Value  Annotation
pattern  \d{2}:\d{2}:\d{2}.\d{3}
annotation
documentation
00811
source <xs:element name="HourSubmission">
 
<xs:annotation>
   
<xs:documentation>00811</xs:documentation>
 
</xs:annotation>
 
<xs:simpleType>
   
<xs:restriction base="xs:time">
     
<xs:pattern value="\d{2}:\d{2}:\d{2}.\d{3}"/>
   
</xs:restriction>
 
</xs:simpleType>
</xs:element>

element HouseNbr
diagram NOTIFICATION_20254_p104.png
type restriction of xs:string
properties
content  simple
used by
complexType  AddressType
facets
Kind  Value  Annotation
maxLength  10
annotation
documentation
00518
source <xs:element name="HouseNbr">
 
<xs:annotation>
   
<xs:documentation>00518</xs:documentation>
 
</xs:annotation>
 
<xs:simpleType>
   
<xs:restriction base="xs:string">
     
<xs:maxLength value="10"/>
   
</xs:restriction>
 
</xs:simpleType>
</xs:element>

element Identification
diagram NOTIFICATION_20254_p105.png
type restriction of xs:string
properties
content  simple
used by
complexTypes  FormTypeHandledOriginalFormType
facets
Kind  Value  Annotation
maxLength  7
annotation
documentation
00296
source <xs:element name="Identification">
 
<xs:annotation>
   
<xs:documentation>00296</xs:documentation>
 
</xs:annotation>
 
<xs:simpleType>
   
<xs:restriction base="xs:string">
     
<xs:maxLength value="7"/>
   
</xs:restriction>
 
</xs:simpleType>
</xs:element>

element ImpactReport
diagram NOTIFICATION_20254_p106.png
type extension of ImpactReportType
properties
content  complex
children DimonaImpactReportAVWDDTImpactReportDailyRegistrationDclImpactReportCapeloImpactReport
used by
element  HandlingResult
annotation
documentation
90392
source <xs:element name="ImpactReport">
 
<xs:annotation>
   
<xs:documentation>90392</xs:documentation>
 
</xs:annotation>
 
<xs:complexType>
   
<xs:complexContent>
     
<xs:extension base="ImpactReportType">
       
<xs:sequence>
         
<xs:element ref="DimonaImpactReport" minOccurs="0"/>
         
<xs:element ref="AVWDDTImpactReport" minOccurs="0" maxOccurs="unbounded"/>
         
<xs:element ref="DailyRegistrationDclImpactReport" minOccurs="0"/>
         
<xs:element ref="CapeloImpactReport" minOccurs="0"/>
       
</xs:sequence>
     
</xs:extension>
   
</xs:complexContent>
 
</xs:complexType>
</xs:element>

element IncapacityDegree
diagram NOTIFICATION_20254_p107.png
type restriction of xs:string
properties
content  simple
used by
complexTypes  BlockActionTypePathType
facets
Kind  Value  Annotation
length  6
pattern  \d{3},\d{2}
annotation
documentation
00145
source <xs:element name="IncapacityDegree">
 
<xs:annotation>
   
<xs:documentation>00145</xs:documentation>
 
</xs:annotation>
 
<xs:simpleType>
   
<xs:restriction base="xs:string">
     
<xs:length value="6"/>
     
<xs:pattern value="\d{3},\d{2}"/>
   
</xs:restriction>
 
</xs:simpleType>
</xs:element>

element IndemnityNature
diagram NOTIFICATION_20254_p108.png
type restriction of xs:integer
properties
content  simple
used by
complexTypes  BlockActionTypePathType
facets
Kind  Value  Annotation
minInclusive  0
maxInclusive  99
totalDigits  2
annotation
documentation
00144
source <xs:element name="IndemnityNature">
 
<xs:annotation>
   
<xs:documentation>00144</xs:documentation>
 
</xs:annotation>
 
<xs:simpleType>
   
<xs:restriction base="xs:integer">
     
<xs:minInclusive value="0"/>
     
<xs:maxInclusive value="99"/>
     
<xs:totalDigits value="2"/>
   
</xs:restriction>
 
</xs:simpleType>
</xs:element>

element InQuotaPlannedHoursNbr
diagram NOTIFICATION_20254_p109.png
type restriction of xs:integer
properties
content  simple
used by
complexType  DmfADimonaConfrontationType
facets
Kind  Value  Annotation
totalDigits  3
annotation
documentation
01175
source <xs:element name="InQuotaPlannedHoursNbr">
 
<xs:annotation>
   
<xs:documentation>01175</xs:documentation>
 
</xs:annotation>
 
<xs:simpleType>
   
<xs:restriction base="xs:integer">
     
<xs:totalDigits value="3"/>
   
</xs:restriction>
 
</xs:simpleType>
</xs:element>

element INSS
diagram NOTIFICATION_20254_p110.png
type restriction of xs:integer
properties
content  simple
used by
complexTypes  BlockActionTypeHandledSenderIdentificationTypeNaturalPersonTypePathTypeUsingEmployerTypeWorkerRecordIdentificationType
facets
Kind  Value  Annotation
totalDigits  11
pattern  [0]|\d{11}
annotation
documentation
00024
appinfo
Inss_conversion1
appinfo
xs:inss
source <xs:element name="INSS">
 
<xs:annotation>
   
<xs:documentation>00024</xs:documentation>
   
<xs:appinfo source="ConversionID">Inss_conversion1</xs:appinfo>
   
<xs:appinfo source="TDOType">xs:inss</xs:appinfo>
 
</xs:annotation>
 
<xs:simpleType>
   
<xs:restriction base="xs:integer">
     
<xs:totalDigits value="11"/>
     
<xs:pattern value="[0]|\d{11}"/>
   
</xs:restriction>
 
</xs:simpleType>
</xs:element>

element INSSUser
diagram NOTIFICATION_20254_p111.png
type restriction of xs:integer
properties
content  simple
used by
complexType  InvolvedPartnerType
facets
Kind  Value  Annotation
totalDigits  11
pattern  '\d{11}
annotation
documentation
00810
appinfo
xs:inss
source <xs:element name="INSSUser">
 
<xs:annotation>
   
<xs:documentation>00810</xs:documentation>
   
<xs:appinfo source="TDOType">xs:inss</xs:appinfo>
 
</xs:annotation>
 
<xs:simpleType>
   
<xs:restriction base="xs:integer">
     
<xs:totalDigits value="11"/>
     
<xs:pattern value="'\d{11}"/>
   
</xs:restriction>
 
</xs:simpleType>
</xs:element>

element InstitutionType
diagram NOTIFICATION_20254_p112.png
type restriction of xs:integer
properties
content  simple
used by
complexType  InvolvedPartnerType
facets
Kind  Value  Annotation
totalDigits  3
pattern  \d{3}
annotation
documentation
00809
source <xs:element name="InstitutionType">
 
<xs:annotation>
   
<xs:documentation>00809</xs:documentation>
 
</xs:annotation>
 
<xs:simpleType>
   
<xs:restriction base="xs:integer">
     
<xs:totalDigits value="3"/>
     
<xs:pattern value="\d{3}"/>
   
</xs:restriction>
 
</xs:simpleType>
</xs:element>

element InternalOccupationNbr
diagram NOTIFICATION_20254_p113.png
type restriction of xs:string
properties
content  simple
used by
complexType  OccupationReferenceType
facets
Kind  Value  Annotation
minLength  1
maxLength  13
annotation
documentation
00217
appinfo
OccupationNumber_conversion1
appinfo
xs:sequenceNbr
source <xs:element name="InternalOccupationNbr">
 
<xs:annotation>
   
<xs:documentation>00217</xs:documentation>
   
<xs:appinfo source="ConversionID">OccupationNumber_conversion1</xs:appinfo>
   
<xs:appinfo source="TDOType">xs:sequenceNbr</xs:appinfo>
 
</xs:annotation>
 
<xs:simpleType>
   
<xs:restriction base="xs:string">
     
<xs:minLength value="1"/>
     
<xs:maxLength value="13"/>
   
</xs:restriction>
 
</xs:simpleType>
</xs:element>

element InternalRefCBSS
diagram NOTIFICATION_20254_p114.png
type restriction of xs:string
properties
content  simple
used by
complexType  CBSSInformationType
facets
Kind  Value  Annotation
maxLength  15
annotation
documentation
00799
source <xs:element name="InternalRefCBSS">
 
<xs:annotation>
   
<xs:documentation>00799</xs:documentation>
 
</xs:annotation>
 
<xs:simpleType>
   
<xs:restriction base="xs:string">
     
<xs:maxLength value="15"/>
   
</xs:restriction>
 
</xs:simpleType>
</xs:element>

element InvolvedPartner
diagram NOTIFICATION_20254_p115.png
type InvolvedPartnerType
properties
content  complex
children PartnerRoleSectorCodeInstitutionTypeKindOfDossierCBSSINSSUserDateSubmissionHourSubmissionStartingDateRepositoryEndingDateRepository
used by
element  CBSSInformation
annotation
documentation
90322
source <xs:element name="InvolvedPartner" type="InvolvedPartnerType">
 
<xs:annotation>
   
<xs:documentation>90322</xs:documentation>
 
</xs:annotation>
</xs:element>

element IsCancelled
diagram NOTIFICATION_20254_p116.png
type restriction of xs:integer
properties
content  simple
used by
complexTypes  DailyRegistrationTypeDimonaPeriodType
facets
Kind  Value  Annotation
minInclusive  0
maxInclusive  1
totalDigits  1
annotation
documentation
00937
source <xs:element name="IsCancelled">
 
<xs:annotation>
   
<xs:documentation>00937</xs:documentation>
 
</xs:annotation>
 
<xs:simpleType>
   
<xs:restriction base="xs:integer">
     
<xs:minInclusive value="0"/>
     
<xs:maxInclusive value="1"/>
     
<xs:totalDigits value="1"/>
   
</xs:restriction>
 
</xs:simpleType>
</xs:element>

element IsLate
diagram NOTIFICATION_20254_p117.png
type restriction of xs:boolean
properties
content  simple
used by
complexType  DimonaPeriodType
annotation
documentation
01097
source <xs:element name="IsLate">
 
<xs:annotation>
   
<xs:documentation>01097</xs:documentation>
 
</xs:annotation>
 
<xs:simpleType>
   
<xs:restriction base="xs:boolean"/>
 
</xs:simpleType>
</xs:element>

element IsLocked
diagram NOTIFICATION_20254_p118.png
type restriction of xs:integer
properties
content  simple
used by
complexTypes  DimonaImpactReportTypeDimonaPeriodType
facets
Kind  Value  Annotation
minInclusive  0
maxInclusive  1
totalDigits  1
annotation
documentation
00936
source <xs:element name="IsLocked">
 
<xs:annotation>
   
<xs:documentation>00936</xs:documentation>
 
</xs:annotation>
 
<xs:simpleType>
   
<xs:restriction base="xs:integer">
     
<xs:minInclusive value="0"/>
     
<xs:maxInclusive value="1"/>
     
<xs:totalDigits value="1"/>
   
</xs:restriction>
 
</xs:simpleType>
</xs:element>

element JointCommissionNbr
diagram NOTIFICATION_20254_p119.png
type restriction of xs:string
properties
content  simple
used by
complexTypes  BlockActionTypeDimonaFeaturesTypePathTypeUsingEmployerType
facets
Kind  Value  Annotation
minLength  1
maxLength  9
pattern  XXX|\d{3}|\d{3}(.)\d{2}|\d{3}(.)\d{2}(.)\d{2}
annotation
documentation
00046
source <xs:element name="JointCommissionNbr">
 
<xs:annotation>
   
<xs:documentation>00046</xs:documentation>
 
</xs:annotation>
 
<xs:simpleType>
   
<xs:restriction base="xs:string">
     
<xs:minLength value="1"/>
     
<xs:maxLength value="9"/>
     
<xs:pattern value="XXX|\d{3}|\d{3}(.)\d{2}|\d{3}(.)\d{2}(.)\d{2}"/>
   
</xs:restriction>
 
</xs:simpleType>
</xs:element>

element Justification
diagram NOTIFICATION_20254_p120.png
type restriction of xs:string
properties
content  simple
used by
complexType  DetailReturnCodeType
facets
Kind  Value  Annotation
maxLength  560
annotation
documentation
00545
source <xs:element name="Justification">
 
<xs:annotation>
   
<xs:documentation>00545</xs:documentation>
 
</xs:annotation>
 
<xs:simpleType>
   
<xs:restriction base="xs:string">
     
<xs:maxLength value="560"/>
   
</xs:restriction>
 
</xs:simpleType>
</xs:element>

element KindOfDossierCBSS
diagram NOTIFICATION_20254_p121.png
type restriction of xs:integer
properties
content  simple
used by
complexType  InvolvedPartnerType
facets
Kind  Value  Annotation
totalDigits  3
annotation
documentation
00804
source <xs:element name="KindOfDossierCBSS">
 
<xs:annotation>
   
<xs:documentation>00804</xs:documentation>
 
</xs:annotation>
 
<xs:simpleType>
   
<xs:restriction base="xs:integer">
     
<xs:totalDigits value="3"/>
   
</xs:restriction>
 
</xs:simpleType>
</xs:element>

element KindOfTreatment
diagram NOTIFICATION_20254_p122.png
type restriction of xs:string
properties
content  simple
used by
complexType  CBSSInformationType
facets
Kind  Value  Annotation
enumeration  M
annotation
documentation
00798
source <xs:element name="KindOfTreatment">
 
<xs:annotation>
   
<xs:documentation>00798</xs:documentation>
 
</xs:annotation>
 
<xs:simpleType>
   
<xs:restriction base="xs:string">
     
<xs:enumeration value="M"/>
   
</xs:restriction>
 
</xs:simpleType>
</xs:element>

element LastUpdateDate
diagram NOTIFICATION_20254_p123.png
type restriction of xs:date
properties
content  simple
used by
complexTypes  DailyRegistrationTypeDimonaPeriodType
facets
Kind  Value  Annotation
pattern  \d{4}-\d{2}-\d{2}
annotation
documentation
00938
source <xs:element name="LastUpdateDate">
 
<xs:annotation>
   
<xs:documentation>00938</xs:documentation>
 
</xs:annotation>
 
<xs:simpleType>
   
<xs:restriction base="xs:date">
     
<xs:pattern value="\d{4}-\d{2}-\d{2}"/>
   
</xs:restriction>
 
</xs:simpleType>
</xs:element>

element LastUpdateHour
diagram NOTIFICATION_20254_p124.png
type restriction of xs:time
properties
content  simple
used by
complexTypes  DailyRegistrationTypeDimonaPeriodType
facets
Kind  Value  Annotation
pattern  \d{2}:\d{2}:\d{2}.\d{3}
annotation
documentation
00939
source <xs:element name="LastUpdateHour">
 
<xs:annotation>
   
<xs:documentation>00939</xs:documentation>
 
</xs:annotation>
 
<xs:simpleType>
   
<xs:restriction base="xs:time">
     
<xs:pattern value="\d{2}:\d{2}:\d{2}.\d{3}"/>
   
</xs:restriction>
 
</xs:simpleType>
</xs:element>

element LineNbr
diagram NOTIFICATION_20254_p125.png
type restriction of xs:integer
properties
content  simple
used by
complexType  AnomalyLocationType
facets
Kind  Value  Annotation
minInclusive  1
maxInclusive  999999999999999
totalDigits  15
annotation
documentation
00245
source <xs:element name="LineNbr">
 
<xs:annotation>
   
<xs:documentation>00245</xs:documentation>
 
</xs:annotation>
 
<xs:simpleType>
   
<xs:restriction base="xs:integer">
     
<xs:minInclusive value="1"/>
     
<xs:maxInclusive value="999999999999999"/>
     
<xs:totalDigits value="15"/>
   
</xs:restriction>
 
</xs:simpleType>
</xs:element>

element Location
diagram NOTIFICATION_20254_p126.png
type restriction of xs:string
properties
content  simple
used by
complexType  AnomalyLocationType
facets
Kind  Value  Annotation
maxLength  200
annotation
documentation
00295
source <xs:element name="Location">
 
<xs:annotation>
   
<xs:documentation>00295</xs:documentation>
 
</xs:annotation>
 
<xs:simpleType>
   
<xs:restriction base="xs:string">
     
<xs:maxLength value="200"/>
   
</xs:restriction>
 
</xs:simpleType>
</xs:element>

element MonthlyStatusPensionDetail
diagram NOTIFICATION_20254_p127.png
type MonthlyStatusPensionDetailType
properties
content  complex
children ReferenceYearMonthHasPensionAllowance
used by
element  PensionStatus
annotation
documentation
90637
source <xs:element name="MonthlyStatusPensionDetail" type="MonthlyStatusPensionDetailType">
 
<xs:annotation>
   
<xs:documentation>90637</xs:documentation>
 
</xs:annotation>
</xs:element>

element Name
diagram NOTIFICATION_20254_p128.png
type restriction of xs:string
properties
content  simple
used by
complexType  CoordinatesContactPersonType
facets
Kind  Value  Annotation
maxLength  48
annotation
documentation
00726
source <xs:element name="Name">
 
<xs:annotation>
   
<xs:documentation>00726</xs:documentation>
 
</xs:annotation>
 
<xs:simpleType>
   
<xs:restriction base="xs:string">
     
<xs:maxLength value="48"/>
   
</xs:restriction>
 
</xs:simpleType>
</xs:element>

element Nationality
diagram NOTIFICATION_20254_p129.png
type restriction of xs:integer
properties
content  simple
used by
complexType  NaturalPersonType
facets
Kind  Value  Annotation
minInclusive  0
maxInclusive  99999
totalDigits  5
annotation
documentation
00119
source <xs:element name="Nationality">
 
<xs:annotation>
   
<xs:documentation>00119</xs:documentation>
 
</xs:annotation>
 
<xs:simpleType>
   
<xs:restriction base="xs:integer">
     
<xs:minInclusive value="0"/>
     
<xs:maxInclusive value="99999"/>
     
<xs:totalDigits value="5"/>
   
</xs:restriction>
 
</xs:simpleType>
</xs:element>

element NaturalPerson
diagram NOTIFICATION_20254_p130.png
type NaturalPersonType
properties
content  complex
children NaturalPersonSequenceNbrINSSSISWorkerNameWorkerFirstNameWorkerInitialWorkerBirthdateWorkerBirthplaceWorkerBirthplaceCountryWorkerSexWorkerStreetWorkerHouseNbrWorkerPostBoxWorkerZIPCodeWorkerCityWorkerCountryNationalityNaturalPersonUserReference
used by
element  Form
annotation
documentation
90017
source <xs:element name="NaturalPerson" type="NaturalPersonType">
 
<xs:annotation>
   
<xs:documentation>90017</xs:documentation>
 
</xs:annotation>
</xs:element>

element NaturalPersonSequenceNbr
diagram NOTIFICATION_20254_p131.png
type restriction of xs:integer
properties
content  simple
used by
complexTypes  BlockActionTypeNaturalPersonTypePathTypeWorkerRecordIdentificationType
facets
Kind  Value  Annotation
minInclusive  1
maxInclusive  9999999
totalDigits  7
annotation
documentation
00023
source <xs:element name="NaturalPersonSequenceNbr">
 
<xs:annotation>
   
<xs:documentation>00023</xs:documentation>
 
</xs:annotation>
 
<xs:simpleType>
   
<xs:restriction base="xs:integer">
     
<xs:minInclusive value="1"/>
     
<xs:maxInclusive value="9999999"/>
     
<xs:totalDigits value="7"/>
   
</xs:restriction>
 
</xs:simpleType>
</xs:element>

element NaturalPersonUserReference
diagram NOTIFICATION_20254_p132.png
type restriction of xs:string
properties
content  simple
used by
complexTypes  BlockActionTypeNaturalPersonTypePathType
facets
Kind  Value  Annotation
maxLength  200
annotation
documentation
00615
source <xs:element name="NaturalPersonUserReference">
 
<xs:annotation>
   
<xs:documentation>00615</xs:documentation>
 
</xs:annotation>
 
<xs:simpleType>
   
<xs:restriction base="xs:string">
     
<xs:maxLength value="200"/>
   
</xs:restriction>
 
</xs:simpleType>
</xs:element>

element NewValue
diagram NOTIFICATION_20254_p133.png
type restriction of xs:string
properties
content  simple
used by
complexType  DataValueType
facets
Kind  Value  Annotation
maxLength  500
annotation
documentation
00623
source <xs:element name="NewValue">
 
<xs:annotation>
   
<xs:documentation>00623</xs:documentation>
 
</xs:annotation>
 
<xs:simpleType>
   
<xs:restriction base="xs:string">
     
<xs:maxLength value="500"/>
   
</xs:restriction>
 
</xs:simpleType>
</xs:element>

element NextMonthC32ANbr
diagram NOTIFICATION_20254_p134.png
type restriction of xs:integer
properties
content  simple
used by
complexType  ConstructionControlCardsType
facets
Kind  Value  Annotation
totalDigits  12
annotation
documentation
00664
source <xs:element name="NextMonthC32ANbr">
 
<xs:annotation>
   
<xs:documentation>00664</xs:documentation>
 
</xs:annotation>
 
<xs:simpleType>
   
<xs:restriction base="xs:integer">
     
<xs:totalDigits value="12"/>
   
</xs:restriction>
 
</xs:simpleType>
</xs:element>

element NonSituableAbsenceCode
diagram NOTIFICATION_20254_p135.png
type restriction of xs:integer
properties
content  simple
used by
complexType  PathType
facets
Kind  Value  Annotation
totalDigits  2
enumeration  31
enumeration  32
enumeration  33
enumeration  41
enumeration  42
enumeration  43
annotation
documentation
01002
source <xs:element name="NonSituableAbsenceCode">
 
<xs:annotation>
   
<xs:documentation>01002</xs:documentation>
 
</xs:annotation>
 
<xs:simpleType>
   
<xs:restriction base="xs:integer">
     
<xs:totalDigits value="2"/>
     
<xs:enumeration value="31"/>
     
<xs:enumeration value="32"/>
     
<xs:enumeration value="33"/>
     
<xs:enumeration value="41"/>
     
<xs:enumeration value="42"/>
     
<xs:enumeration value="43"/>
   
</xs:restriction>
 
</xs:simpleType>
</xs:element>

element NOSSLPARegistrationNbr
diagram NOTIFICATION_20254_p136.png
type restriction of xs:integer
properties
content  simple
used by
complexTypes  BlockActionTypeEmployerIdTypeHandledSenderIdentificationTypePathTypeWorkerRecordIdentificationType
facets
Kind  Value  Annotation
minInclusive  0
maxInclusive  99999926
totalDigits  8
annotation
documentation
00109
appinfo
NossAPL_conversion1
appinfo
xs:nossLpaRegistrationNbr
source <xs:element name="NOSSLPARegistrationNbr">
 
<xs:annotation>
   
<xs:documentation>00109</xs:documentation>
   
<xs:appinfo source="ConversionID">NossAPL_conversion1</xs:appinfo>
   
<xs:appinfo source="TDOType">xs:nossLpaRegistrationNbr</xs:appinfo>
 
</xs:annotation>
 
<xs:simpleType>
   
<xs:restriction base="xs:integer">
     
<xs:minInclusive value="0"/>
     
<xs:maxInclusive value="99999926"/>
     
<xs:totalDigits value="8"/>
   
</xs:restriction>
 
</xs:simpleType>
</xs:element>

element NOSSRegistrationNbr
diagram NOTIFICATION_20254_p137.png
type restriction of xs:integer
properties
content  simple
used by
complexTypes  BlockActionTypeEmployerIdTypeHandledSenderIdentificationTypePathTypeWorkerRecordIdentificationType
facets
Kind  Value  Annotation
minInclusive  0
maxInclusive  199999934
totalDigits  9
annotation
documentation
00011
appinfo
Noss_conversion1
appinfo
xs:nossRegistrationNbr
source <xs:element name="NOSSRegistrationNbr">
 
<xs:annotation>
   
<xs:documentation>00011</xs:documentation>
   
<xs:appinfo source="ConversionID">Noss_conversion1</xs:appinfo>
   
<xs:appinfo source="TDOType">xs:nossRegistrationNbr</xs:appinfo>
 
</xs:annotation>
 
<xs:simpleType>
   
<xs:restriction base="xs:integer">
     
<xs:minInclusive value="0"/>
     
<xs:maxInclusive value="199999934"/>
     
<xs:totalDigits value="9"/>
   
</xs:restriction>
 
</xs:simpleType>
</xs:element>

element NOTIFICATION
diagram NOTIFICATION_20254_p138.png
properties
content  complex
children Form
annotation
documentation
90180
source <xs:element name="NOTIFICATION">
 
<xs:annotation>
   
<xs:documentation>90180</xs:documentation>
 
</xs:annotation>
 
<xs:complexType>
   
<xs:sequence>
     
<xs:element ref="Form" maxOccurs="unbounded"/>
   
</xs:sequence>
 
</xs:complexType>
</xs:element>

element NPCalculatedAmount
diagram NOTIFICATION_20254_p139.png
type restriction of xs:string
properties
content  simple
used by
complexType  PathType
facets
Kind  Value  Annotation
maxLength  16
pattern  [+-]?\d{1,15}
annotation
documentation
00901
source <xs:element name="NPCalculatedAmount">
 
<xs:annotation>
   
<xs:documentation>00901</xs:documentation>
 
</xs:annotation>
 
<xs:simpleType>
   
<xs:restriction base="xs:string">
     
<xs:maxLength value="16"/>
     
<xs:pattern value="[+-]?\d{1,15}"/>
   
</xs:restriction>
 
</xs:simpleType>
</xs:element>

element OccupationPSDStartDate
diagram NOTIFICATION_20254_p140.png
type restriction of xs:date
properties
content  simple
used by
complexType  PathType
facets
Kind  Value  Annotation
pattern  \d{4}-\d{2}-\d{2}
annotation
documentation
00964
source <xs:element name="OccupationPSDStartDate">
 
<xs:annotation>
   
<xs:documentation>00964</xs:documentation>
 
</xs:annotation>
 
<xs:simpleType>
   
<xs:restriction base="xs:date">
     
<xs:pattern value="\d{4}-\d{2}-\d{2}"/>
   
</xs:restriction>
 
</xs:simpleType>
</xs:element>

element OccupationReference
diagram NOTIFICATION_20254_p141.png
type OccupationReferenceType
properties
content  complex
children OccupationSequenceNbrInternalOccupationNbr
used by
element  WorkerRecordIdentification
annotation
documentation
90174
source <xs:element name="OccupationReference" type="OccupationReferenceType">
 
<xs:annotation>
   
<xs:documentation>90174</xs:documentation>
 
</xs:annotation>
</xs:element>

element OccupationSequenceNbr
diagram NOTIFICATION_20254_p142.png
type restriction of xs:integer
properties
content  simple
used by
complexTypes  BlockActionTypeOccupationReferenceTypePathType
facets
Kind  Value  Annotation
minInclusive  1
maxInclusive  99
totalDigits  2
annotation
documentation
00043
source <xs:element name="OccupationSequenceNbr">
 
<xs:annotation>
   
<xs:documentation>00043</xs:documentation>
 
</xs:annotation>
 
<xs:simpleType>
   
<xs:restriction base="xs:integer">
     
<xs:minInclusive value="1"/>
     
<xs:maxInclusive value="99"/>
     
<xs:totalDigits value="2"/>
   
</xs:restriction>
 
</xs:simpleType>
</xs:element>

element OccupationUserReference
diagram NOTIFICATION_20254_p143.png
type restriction of xs:string
properties
content  simple
used by
complexTypes  BlockActionTypePathType
facets
Kind  Value  Annotation
maxLength  200
annotation
documentation
00617
source <xs:element name="OccupationUserReference">
 
<xs:annotation>
   
<xs:documentation>00617</xs:documentation>
 
</xs:annotation>
 
<xs:simpleType>
   
<xs:restriction base="xs:string">
     
<xs:maxLength value="200"/>
   
</xs:restriction>
 
</xs:simpleType>
</xs:element>

element PartnerRole
diagram NOTIFICATION_20254_p144.png
type restriction of xs:integer
properties
content  simple
used by
complexType  InvolvedPartnerType
facets
Kind  Value  Annotation
totalDigits  1
enumeration  0
enumeration  1
enumeration  2
annotation
documentation
00803
source <xs:element name="PartnerRole">
 
<xs:annotation>
   
<xs:documentation>00803</xs:documentation>
 
</xs:annotation>
 
<xs:simpleType>
   
<xs:restriction base="xs:integer">
     
<xs:totalDigits value="1"/>
     
<xs:enumeration value="0"/>
     
<xs:enumeration value="1"/>
     
<xs:enumeration value="2"/>
   
</xs:restriction>
 
</xs:simpleType>
</xs:element>

element Path
diagram NOTIFICATION_20254_p145.png
type PathType
properties
content  complex
children QuarterNOSSRegistrationNbrNOSSLPARegistrationNbrTrusteeshipCompanyIDUnrelatedEmployerClassUnrelatedWorkerCodeNaturalPersonSequenceNbrINSSEmployerClassWorkerCodeOccupationSequenceNbrReorganisationMeasureServiceSequenceNbrServiceCodeRemunSequenceNbrRemunCodeBonusPaymentFrequencyPercentagePaidDeductionCodeDeductionDetailSequenceNbrEmployerNotionJointCommissionNbrActivityCodeComplIndemnityAgreementNotionHalfTimeCareerInterruptionNotionServiceExemptionNotionReplacementAccordanceWCCNotionContributionWorkerCodeContributionTypeComplIndemnityAmountAdjustNotionContributionSequenceNbrEarlyRetirementCodeIndemnityNatureIncapacityDegreeNaturalPersonUserReferenceWorkerRecordUserReferenceOccupationUserReferenceCompanyVehicleSequenceNbrNPCalculatedAmountCUNPCalculatedAmountWorksContractActorIdOccupationPSDStartDateEmployerSequenceNbrCareerElementSequenceNbrPublicSectorInstitutionTypePublicSectorPersonnelCategoryAssignmentTypeFunctionNatureScaleSalarySequenceNbrScaleSalaryStartDatePecuniarySeniorityStartDateSalaryScaleReferenceAdditionalScaleSalarySequenceNbrAdditionalScaleSalaryReferenceAdditionalScaleSalaryStartDateNonSituableAbsenceCodeCalendarYearStartingDateCompensationCodeUsingEmployerCompanyIDVATNbrReferenceTypeReferenceOriginReferenceNbrFinancialElementTypeFinancialElementCodeValidityPeriodStartingDateValidityPeriodEndingDate
used by
element  AnomalyReport
annotation
documentation
90178
source <xs:element name="Path" type="PathType">
 
<xs:annotation>
   
<xs:documentation>90178</xs:documentation>
 
</xs:annotation>
</xs:element>

element PecuniarySeniorityStartDate
diagram NOTIFICATION_20254_p146.png
type restriction of xs:gYearMonth
properties
content  simple
used by
complexType  PathType
facets
Kind  Value  Annotation
pattern  \d{4}-\d{2}
annotation
documentation
00972
source <xs:element name="PecuniarySeniorityStartDate">
 
<xs:annotation>
   
<xs:documentation>00972</xs:documentation>
 
</xs:annotation>
 
<xs:simpleType>
   
<xs:restriction base="xs:gYearMonth">
     
<xs:pattern value="\d{4}-\d{2}"/>
   
</xs:restriction>
 
</xs:simpleType>
</xs:element>

element PensionStatus
diagram NOTIFICATION_20254_p147.png
type extension of PensionStatusType
properties
content  complex
children MonthlyStatusPensionDetail
used by
element  DimonaImpactReport
annotation
documentation
90636
source <xs:element name="PensionStatus">
 
<xs:annotation>
   
<xs:documentation>90636</xs:documentation>
 
</xs:annotation>
 
<xs:complexType>
   
<xs:complexContent>
     
<xs:extension base="PensionStatusType">
       
<xs:sequence>
         
<xs:element ref="MonthlyStatusPensionDetail" minOccurs="3" maxOccurs="3"/>
       
</xs:sequence>
     
</xs:extension>
   
</xs:complexContent>
 
</xs:complexType>
</xs:element>

element PercentagePaid
diagram NOTIFICATION_20254_p148.png
type restriction of xs:integer
properties
content  simple
used by
complexTypes  BlockActionTypePathType
facets
Kind  Value  Annotation
minInclusive  0
maxInclusive  99999
totalDigits  5
annotation
documentation
00069
source <xs:element name="PercentagePaid">
 
<xs:annotation>
   
<xs:documentation>00069</xs:documentation>
 
</xs:annotation>
 
<xs:simpleType>
   
<xs:restriction base="xs:integer">
     
<xs:minInclusive value="0"/>
     
<xs:maxInclusive value="99999"/>
     
<xs:totalDigits value="5"/>
   
</xs:restriction>
 
</xs:simpleType>
</xs:element>

element PhoneNbr
diagram NOTIFICATION_20254_p149.png
type restriction of xs:string
properties
content  simple
used by
complexType  CommunicationType
facets
Kind  Value  Annotation
maxLength  20
annotation
documentation
00677
source <xs:element name="PhoneNbr">
 
<xs:annotation>
   
<xs:documentation>00677</xs:documentation>
 
</xs:annotation>
 
<xs:simpleType>
   
<xs:restriction base="xs:string">
     
<xs:maxLength value="20"/>
   
</xs:restriction>
 
</xs:simpleType>
</xs:element>

element PlannedDaysNbr
diagram NOTIFICATION_20254_p150.png
type restriction of xs:integer
properties
content  simple
used by
complexTypes  DimonaPeriodAfterTypeDimonaPeriodBeforeTypeDimonaPeriodTypeDmfADimonaConfrontationType
facets
Kind  Value  Annotation
minInclusive  0
maxInclusive  999
totalDigits  3
annotation
documentation
01017
source <xs:element name="PlannedDaysNbr">
 
<xs:annotation>
   
<xs:documentation>01017</xs:documentation>
 
</xs:annotation>
 
<xs:simpleType>
   
<xs:restriction base="xs:integer">
     
<xs:minInclusive value="0"/>
     
<xs:maxInclusive value="999"/>
     
<xs:totalDigits value="3"/>
   
</xs:restriction>
 
</xs:simpleType>
</xs:element>

element PlannedHoursNbr
diagram NOTIFICATION_20254_p151.png
type restriction of xs:integer
properties
content  simple
used by
complexTypes  DimonaPeriodAfterTypeDimonaPeriodBeforeTypeDimonaPeriodType
facets
Kind  Value  Annotation
minInclusive  1
maxInclusive  999
totalDigits  3
annotation
documentation
01135
source <xs:element name="PlannedHoursNbr">
 
<xs:annotation>
   
<xs:documentation>01135</xs:documentation>
 
</xs:annotation>
 
<xs:simpleType>
   
<xs:restriction base="xs:integer">
     
<xs:minInclusive value="1"/>
     
<xs:maxInclusive value="999"/>
     
<xs:totalDigits value="3"/>
   
</xs:restriction>
 
</xs:simpleType>
</xs:element>

element PostBox
diagram NOTIFICATION_20254_p152.png
type restriction of xs:string
properties
content  simple
used by
complexType  AddressType
facets
Kind  Value  Annotation
maxLength  4
annotation
documentation
00519
source <xs:element name="PostBox">
 
<xs:annotation>
   
<xs:documentation>00519</xs:documentation>
 
</xs:annotation>
 
<xs:simpleType>
   
<xs:restriction base="xs:string">
     
<xs:maxLength value="4"/>
   
</xs:restriction>
 
</xs:simpleType>
</xs:element>

element ProvisionalNSSONbr
diagram NOTIFICATION_20254_p153.png
type restriction of xs:integer
properties
content  simple
used by
complexTypes  EmployerIdTypeHandledSenderIdentificationTypeWorkerRecordIdentificationType
facets
Kind  Value  Annotation
minInclusive  5000000120
maxInclusive  5999999989
totalDigits  10
annotation
documentation
00948
source <xs:element name="ProvisionalNSSONbr">
 
<xs:annotation>
   
<xs:documentation>00948</xs:documentation>
 
</xs:annotation>
 
<xs:simpleType>
   
<xs:restriction base="xs:integer">
     
<xs:minInclusive value="5000000120"/>
     
<xs:maxInclusive value="5999999989"/>
     
<xs:totalDigits value="10"/>
   
</xs:restriction>
 
</xs:simpleType>
</xs:element>

element PublicSectorInstitutionType
diagram NOTIFICATION_20254_p154.png
type restriction of xs:integer
properties
content  simple
used by
complexType  PathType
facets
Kind  Value  Annotation
totalDigits  2
annotation
documentation
00961
source <xs:element name="PublicSectorInstitutionType">
 
<xs:annotation>
   
<xs:documentation>00961</xs:documentation>
 
</xs:annotation>
 
<xs:simpleType>
   
<xs:restriction base="xs:integer">
     
<xs:totalDigits value="2"/>
   
</xs:restriction>
 
</xs:simpleType>
</xs:element>

element PublicSectorPersonnelCategory
diagram NOTIFICATION_20254_p155.png
type restriction of xs:integer
properties
content  simple
used by
complexType  PathType
facets
Kind  Value  Annotation
totalDigits  2
annotation
documentation
00962
source <xs:element name="PublicSectorPersonnelCategory">
 
<xs:annotation>
   
<xs:documentation>00962</xs:documentation>
 
</xs:annotation>
 
<xs:simpleType>
   
<xs:restriction base="xs:integer">
     
<xs:totalDigits value="2"/>
   
</xs:restriction>
 
</xs:simpleType>
</xs:element>

element Quarter
diagram NOTIFICATION_20254_p156.png
type restriction of xs:integer
properties
content  simple
used by
complexTypes  BlockActionTypeConcernedQuarterTypePathTypeWorkerRecordIdentificationType
facets
Kind  Value  Annotation
minInclusive  20031
totalDigits  5
pattern  \d{4}(1|2|3|4)
annotation
documentation
00013
appinfo
xs:yearQuarter
source <xs:element name="Quarter">
 
<xs:annotation>
   
<xs:documentation>00013</xs:documentation>
   
<xs:appinfo source="TDOType">xs:yearQuarter</xs:appinfo>
 
</xs:annotation>
 
<xs:simpleType>
   
<xs:restriction base="xs:integer">
     
<xs:minInclusive value="20031"/>
     
<xs:totalDigits value="5"/>
     
<xs:pattern value="\d{4}(1|2|3|4)"/>
   
</xs:restriction>
 
</xs:simpleType>
</xs:element>

element QuotaFeatures
diagram NOTIFICATION_20254_p157.png
type QuotaFeaturesType
properties
content  complex
children QuotaTypeExceedingHoursNbrExceedingDaysNbr
used by
element  AnomalyComplInformation
annotation
documentation
90432
source <xs:element name="QuotaFeatures" type="QuotaFeaturesType">
 
<xs:annotation>
   
<xs:documentation>90432</xs:documentation>
 
</xs:annotation>
</xs:element>

element QuotaType
diagram NOTIFICATION_20254_p158.png
type restriction of xs:string
properties
content  simple
used by
complexType  QuotaFeaturesType
facets
Kind  Value  Annotation
maxLength  20
enumeration  A17_PUBTV
enumeration  A17_YEAR_SPORT
enumeration  A17_QUARTER_SPORT
enumeration  A17_STUDENT_SPORT
enumeration  A17_YEAR_OTHER
enumeration  A17_QUARTER_OTHER
enumeration  A17_STUDENT_OTHER
enumeration  ARTICLE17
enumeration  STUDENT
enumeration  HORECA_EMPLOYER
enumeration  HORECA_WORKER
annotation
documentation
01018
source <xs:element name="QuotaType">
 
<xs:annotation>
   
<xs:documentation>01018</xs:documentation>
 
</xs:annotation>
 
<xs:simpleType>
   
<xs:restriction base="xs:string">
     
<xs:maxLength value="20"/>
     
<xs:enumeration value="A17_PUBTV"/>
     
<xs:enumeration value="A17_YEAR_SPORT"/>
     
<xs:enumeration value="A17_QUARTER_SPORT"/>
     
<xs:enumeration value="A17_STUDENT_SPORT"/>
     
<xs:enumeration value="A17_YEAR_OTHER"/>
     
<xs:enumeration value="A17_QUARTER_OTHER"/>
     
<xs:enumeration value="A17_STUDENT_OTHER"/>
     
<xs:enumeration value="ARTICLE17"/>
     
<xs:enumeration value="STUDENT"/>
     
<xs:enumeration value="HORECA_EMPLOYER"/>
     
<xs:enumeration value="HORECA_WORKER"/>
   
</xs:restriction>
 
</xs:simpleType>
</xs:element>

element ReasonCodeCBSS
diagram NOTIFICATION_20254_p159.png
type restriction of xs:integer
properties
content  simple
used by
complexType  DetailReturnCodeType
facets
Kind  Value  Annotation
totalDigits  8
pattern  (1|2|3)(0|1|2|3|4|5)\d{6}
annotation
documentation
00814
source <xs:element name="ReasonCodeCBSS">
 
<xs:annotation>
   
<xs:documentation>00814</xs:documentation>
 
</xs:annotation>
 
<xs:simpleType>
   
<xs:restriction base="xs:integer">
     
<xs:totalDigits value="8"/>
     
<xs:pattern value="(1|2|3)(0|1|2|3|4|5)\d{6}"/>
   
</xs:restriction>
 
</xs:simpleType>
</xs:element>

element ReceptionDate
diagram NOTIFICATION_20254_p160.png
type restriction of xs:date
properties
content  simple
used by
complexType  FileReceptionInformationType
facets
Kind  Value  Annotation
pattern  \d{4}-\d{2}-\d{2}
annotation
documentation
00898
source <xs:element name="ReceptionDate">
 
<xs:annotation>
   
<xs:documentation>00898</xs:documentation>
 
</xs:annotation>
 
<xs:simpleType>
   
<xs:restriction base="xs:date">
     
<xs:pattern value="\d{4}-\d{2}-\d{2}"/>
   
</xs:restriction>
 
</xs:simpleType>
</xs:element>

element ReceptionHour
diagram NOTIFICATION_20254_p161.png
type restriction of xs:time
properties
content  simple
used by
complexType  FileReceptionInformationType
facets
Kind  Value  Annotation
pattern  \d{2}:\d{2}:\d{2}.\d{3}
annotation
documentation
00935
source <xs:element name="ReceptionHour">
 
<xs:annotation>
   
<xs:documentation>00935</xs:documentation>
 
</xs:annotation>
 
<xs:simpleType>
   
<xs:restriction base="xs:time">
     
<xs:pattern value="\d{2}:\d{2}:\d{2}.\d{3}"/>
   
</xs:restriction>
 
</xs:simpleType>
</xs:element>

element Reference
diagram NOTIFICATION_20254_p162.png
type ReferenceType
properties
content  complex
children ReferenceTypeReferenceOriginReferenceNbr
used by
element  Form
annotation
documentation
90082
source <xs:element name="Reference" type="ReferenceType">
 
<xs:annotation>
   
<xs:documentation>90082</xs:documentation>
 
</xs:annotation>
</xs:element>

element ReferenceNbr
diagram NOTIFICATION_20254_p163.png
type restriction of xs:string
properties
content  simple
used by
complexTypes  FileReferenceTypeHandledReferenceTypePathTypeReferenceType
facets
Kind  Value  Annotation
minLength  1
maxLength  64
annotation
documentation
00222
appinfo
TicketNumber_conversion1
source <xs:element name="ReferenceNbr">
 
<xs:annotation>
   
<xs:documentation>00222</xs:documentation>
   
<xs:appinfo source="ConversionID">TicketNumber_conversion1</xs:appinfo>
 
</xs:annotation>
 
<xs:simpleType>
   
<xs:restriction base="xs:string">
     
<xs:minLength value="1"/>
     
<xs:maxLength value="64"/>
   
</xs:restriction>
 
</xs:simpleType>
</xs:element>

element ReferenceOrigin
diagram NOTIFICATION_20254_p164.png
type restriction of xs:integer
properties
content  simple
used by
complexTypes  FileReferenceTypeHandledReferenceTypePathTypeReferenceType
facets
Kind  Value  Annotation
minInclusive  1
maxInclusive  8
totalDigits  1
annotation
documentation
00298
source <xs:element name="ReferenceOrigin">
 
<xs:annotation>
   
<xs:documentation>00298</xs:documentation>
 
</xs:annotation>
 
<xs:simpleType>
   
<xs:restriction base="xs:integer">
     
<xs:minInclusive value="1"/>
     
<xs:maxInclusive value="8"/>
     
<xs:totalDigits value="1"/>
   
</xs:restriction>
 
</xs:simpleType>
</xs:element>

element ReferenceType
diagram NOTIFICATION_20254_p165.png
type restriction of xs:integer
properties
content  simple
used by
complexTypes  HandledReferenceTypePathTypeReferenceType
facets
Kind  Value  Annotation
minInclusive  0
maxInclusive  10
totalDigits  2
annotation
documentation
00221
source <xs:element name="ReferenceType">
 
<xs:annotation>
   
<xs:documentation>00221</xs:documentation>
 
</xs:annotation>
 
<xs:simpleType>
   
<xs:restriction base="xs:integer">
     
<xs:minInclusive value="0"/>
     
<xs:maxInclusive value="10"/>
     
<xs:totalDigits value="2"/>
   
</xs:restriction>
 
</xs:simpleType>
</xs:element>

element ReferenceYearMonth
diagram NOTIFICATION_20254_p166.png
type restriction of xs:string
properties
content  simple
used by
complexType  MonthlyStatusPensionDetailType
facets
Kind  Value  Annotation
maxLength  7
annotation
documentation
01219
source <xs:element name="ReferenceYearMonth">
 
<xs:annotation>
   
<xs:documentation>01219</xs:documentation>
 
</xs:annotation>
 
<xs:simpleType>
   
<xs:restriction base="xs:string">
     
<xs:maxLength value="7"/>
   
</xs:restriction>
 
</xs:simpleType>
</xs:element>

element RemunCode
diagram NOTIFICATION_20254_p167.png
type restriction of xs:integer
properties
content  simple
used by
complexTypes  BlockActionTypePathType
facets
Kind  Value  Annotation
minInclusive  0
maxInclusive  999
totalDigits  3
annotation
documentation
00067
source <xs:element name="RemunCode">
 
<xs:annotation>
   
<xs:documentation>00067</xs:documentation>
 
</xs:annotation>
 
<xs:simpleType>
   
<xs:restriction base="xs:integer">
     
<xs:minInclusive value="0"/>
     
<xs:maxInclusive value="999"/>
     
<xs:totalDigits value="3"/>
   
</xs:restriction>
 
</xs:simpleType>
</xs:element>

element RemunSequenceNbr
diagram NOTIFICATION_20254_p168.png
type restriction of xs:integer
properties
content  simple
used by
complexTypes  BlockActionTypePathType
facets
Kind  Value  Annotation
minInclusive  1
maxInclusive  99
totalDigits  2
annotation
documentation
00066
source <xs:element name="RemunSequenceNbr">
 
<xs:annotation>
   
<xs:documentation>00066</xs:documentation>
 
</xs:annotation>
 
<xs:simpleType>
   
<xs:restriction base="xs:integer">
     
<xs:minInclusive value="1"/>
     
<xs:maxInclusive value="99"/>
     
<xs:totalDigits value="2"/>
   
</xs:restriction>
 
</xs:simpleType>
</xs:element>

element ReorganisationMeasure
diagram NOTIFICATION_20254_p169.png
type restriction of xs:integer
properties
content  simple
used by
complexType  PathType
facets
Kind  Value  Annotation
totalDigits  3
annotation
documentation
00051
source <xs:element name="ReorganisationMeasure">
 
<xs:annotation>
   
<xs:documentation>00051</xs:documentation>
 
</xs:annotation>
 
<xs:simpleType>
   
<xs:restriction base="xs:integer">
     
<xs:totalDigits value="3"/>
   
</xs:restriction>
 
</xs:simpleType>
</xs:element>

element ReplacementAccordanceWCCNotion
diagram NOTIFICATION_20254_p170.png
type restriction of xs:string
properties
content  simple
used by
complexTypes  BlockActionTypePathType
facets
Kind  Value  Annotation
maxLength  1
enumeration  0
enumeration  1
enumeration  9
annotation
documentation
00827
source <xs:element name="ReplacementAccordanceWCCNotion">
 
<xs:annotation>
   
<xs:documentation>00827</xs:documentation>
 
</xs:annotation>
 
<xs:simpleType>
   
<xs:restriction base="xs:string">
     
<xs:maxLength value="1"/>
     
<xs:enumeration value="0"/>
     
<xs:enumeration value="1"/>
     
<xs:enumeration value="9"/>
   
</xs:restriction>
 
</xs:simpleType>
</xs:element>

element ResultCode
diagram NOTIFICATION_20254_p171.png
type restriction of xs:integer
properties
content  simple
used by
complexTypes  CapeloImpactReportTypeHandledCBSSInformationTypeHandlingResultType
facets
Kind  Value  Annotation
minInclusive  0
maxInclusive  2
totalDigits  1
annotation
documentation
00107
source <xs:element name="ResultCode">
 
<xs:annotation>
   
<xs:documentation>00107</xs:documentation>
 
</xs:annotation>
 
<xs:simpleType>
   
<xs:restriction base="xs:integer">
     
<xs:minInclusive value="0"/>
     
<xs:maxInclusive value="2"/>
     
<xs:totalDigits value="1"/>
   
</xs:restriction>
 
</xs:simpleType>
</xs:element>

element SalaryScaleReference
diagram NOTIFICATION_20254_p172.png
type restriction of xs:integer
properties
content  simple
used by
complexType  PathType
facets
Kind  Value  Annotation
minInclusive  1
maxInclusive  999999999999
totalDigits  12
annotation
documentation
00973
source <xs:element name="SalaryScaleReference">
 
<xs:annotation>
   
<xs:documentation>00973</xs:documentation>
 
</xs:annotation>
 
<xs:simpleType>
   
<xs:restriction base="xs:integer">
     
<xs:minInclusive value="1"/>
     
<xs:maxInclusive value="999999999999"/>
     
<xs:totalDigits value="12"/>
   
</xs:restriction>
 
</xs:simpleType>
</xs:element>

element ScaleSalarySequenceNbr
diagram NOTIFICATION_20254_p173.png
type restriction of xs:integer
properties
content  simple
used by
complexType  PathType
facets
Kind  Value  Annotation
minInclusive  1
maxInclusive  99
totalDigits  2
annotation
documentation
01000
source <xs:element name="ScaleSalarySequenceNbr">
 
<xs:annotation>
   
<xs:documentation>01000</xs:documentation>
 
</xs:annotation>
 
<xs:simpleType>
   
<xs:restriction base="xs:integer">
     
<xs:minInclusive value="1"/>
     
<xs:maxInclusive value="99"/>
     
<xs:totalDigits value="2"/>
   
</xs:restriction>
 
</xs:simpleType>
</xs:element>

element ScaleSalaryStartDate
diagram NOTIFICATION_20254_p174.png
type restriction of xs:date
properties
content  simple
used by
complexType  PathType
facets
Kind  Value  Annotation
pattern  \d{4}-\d{2}-\d{2}
annotation
documentation
00970
source <xs:element name="ScaleSalaryStartDate">
 
<xs:annotation>
   
<xs:documentation>00970</xs:documentation>
 
</xs:annotation>
 
<xs:simpleType>
   
<xs:restriction base="xs:date">
     
<xs:pattern value="\d{4}-\d{2}-\d{2}"/>
   
</xs:restriction>
 
</xs:simpleType>
</xs:element>

element SectorCode
diagram NOTIFICATION_20254_p175.png
type restriction of xs:integer
properties
content  simple
used by
complexType  InvolvedPartnerType
facets
Kind  Value  Annotation
totalDigits  3
pattern  \d{3}
enumeration  018
enumeration  025
enumeration  031
enumeration  053
enumeration  054
enumeration  055
enumeration  056
annotation
documentation
00808
source <xs:element name="SectorCode">
 
<xs:annotation>
   
<xs:documentation>00808</xs:documentation>
 
</xs:annotation>
 
<xs:simpleType>
   
<xs:restriction base="xs:integer">
     
<xs:totalDigits value="3"/>
     
<xs:pattern value="\d{3}"/>
     
<xs:enumeration value="018"/>
     
<xs:enumeration value="025"/>
     
<xs:enumeration value="031"/>
     
<xs:enumeration value="053"/>
     
<xs:enumeration value="054"/>
     
<xs:enumeration value="055"/>
     
<xs:enumeration value="056"/>
   
</xs:restriction>
 
</xs:simpleType>
</xs:element>

element SenderId
diagram NOTIFICATION_20254_p176.png
type restriction of xs:integer
properties
content  simple
used by
complexType  HandledOriginalFileType
facets
Kind  Value  Annotation
minInclusive  000001
maxInclusive  999999
totalDigits  6
annotation
documentation
00002
source <xs:element name="SenderId">
 
<xs:annotation>
   
<xs:documentation>00002</xs:documentation>
 
</xs:annotation>
 
<xs:simpleType>
   
<xs:restriction base="xs:integer">
     
<xs:minInclusive value="000001"/>
     
<xs:maxInclusive value="999999"/>
     
<xs:totalDigits value="6"/>
   
</xs:restriction>
 
</xs:simpleType>
</xs:element>

element ServiceCode
diagram NOTIFICATION_20254_p177.png
type restriction of xs:integer
properties
content  simple
used by
complexTypes  BlockActionTypePathType
facets
Kind  Value  Annotation
minInclusive  0
maxInclusive  999
totalDigits  3
annotation
documentation
00062
source <xs:element name="ServiceCode">
 
<xs:annotation>
   
<xs:documentation>00062</xs:documentation>
 
</xs:annotation>
 
<xs:simpleType>
   
<xs:restriction base="xs:integer">
     
<xs:minInclusive value="0"/>
     
<xs:maxInclusive value="999"/>
     
<xs:totalDigits value="3"/>
   
</xs:restriction>
 
</xs:simpleType>
</xs:element>

element ServiceExemptionNotion
diagram NOTIFICATION_20254_p178.png
type restriction of xs:string
properties
content  simple
used by
complexTypes  BlockActionTypePathType
facets
Kind  Value  Annotation
maxLength  1
enumeration  0
enumeration  1
enumeration  2
enumeration  3
enumeration  4
enumeration  5
enumeration  6
enumeration  7
enumeration  8
enumeration  9
annotation
documentation
00826
source <xs:element name="ServiceExemptionNotion">
 
<xs:annotation>
   
<xs:documentation>00826</xs:documentation>
 
</xs:annotation>
 
<xs:simpleType>
   
<xs:restriction base="xs:string">
     
<xs:maxLength value="1"/>
     
<xs:enumeration value="0"/>
     
<xs:enumeration value="1"/>
     
<xs:enumeration value="2"/>
     
<xs:enumeration value="3"/>
     
<xs:enumeration value="4"/>
     
<xs:enumeration value="5"/>
     
<xs:enumeration value="6"/>
     
<xs:enumeration value="7"/>
     
<xs:enumeration value="8"/>
     
<xs:enumeration value="9"/>
   
</xs:restriction>
 
</xs:simpleType>
</xs:element>

element ServiceSequenceNbr
diagram NOTIFICATION_20254_p179.png
type restriction of xs:integer
properties
content  simple
used by
complexTypes  BlockActionTypePathType
facets
Kind  Value  Annotation
minInclusive  1
maxInclusive  99
totalDigits  2
annotation
documentation
00061
source <xs:element name="ServiceSequenceNbr">
 
<xs:annotation>
   
<xs:documentation>00061</xs:documentation>
 
</xs:annotation>
 
<xs:simpleType>
   
<xs:restriction base="xs:integer">
     
<xs:minInclusive value="1"/>
     
<xs:maxInclusive value="99"/>
     
<xs:totalDigits value="2"/>
   
</xs:restriction>
 
</xs:simpleType>
</xs:element>

element ServiceType
diagram NOTIFICATION_20254_p180.png
type restriction of xs:integer
properties
content  simple
used by
complexTypes  DimonaPeriodAfterTypeDimonaPeriodBeforeTypeDimonaPeriodType
facets
Kind  Value  Annotation
minInclusive  1
maxInclusive  2
totalDigits  1
annotation
documentation
00912
source <xs:element name="ServiceType">
 
<xs:annotation>
   
<xs:documentation>00912</xs:documentation>
 
</xs:annotation>
 
<xs:simpleType>
   
<xs:restriction base="xs:integer">
     
<xs:minInclusive value="1"/>
     
<xs:maxInclusive value="2"/>
     
<xs:totalDigits value="1"/>
   
</xs:restriction>
 
</xs:simpleType>
</xs:element>

element SIS
diagram NOTIFICATION_20254_p181.png
type restriction of xs:integer
properties
content  simple
used by
complexType  NaturalPersonType
facets
Kind  Value  Annotation
minInclusive  0
maxInclusive  9999999999
totalDigits  10
annotation
documentation
00167
source <xs:element name="SIS">
 
<xs:annotation>
   
<xs:documentation>00167</xs:documentation>
 
</xs:annotation>
 
<xs:simpleType>
   
<xs:restriction base="xs:integer">
     
<xs:minInclusive value="0"/>
     
<xs:maxInclusive value="9999999999"/>
     
<xs:totalDigits value="10"/>
   
</xs:restriction>
 
</xs:simpleType>
</xs:element>

element SmallStatutesInformation
diagram NOTIFICATION_20254_p182.png
type SmallStatutesInformationType
properties
content  complex
children EmploymentNatureActivityWithRiskWorkerStatus
used by
element  DimonaImpactReport
annotation
documentation
90594
source <xs:element name="SmallStatutesInformation" type="SmallStatutesInformationType">
 
<xs:annotation>
   
<xs:documentation>90594</xs:documentation>
 
</xs:annotation>
</xs:element>

element SocialSecretariatNumber
diagram NOTIFICATION_20254_p183.png
type restriction of xs:integer
properties
content  simple
used by
complexType  HandledSenderIdentificationType
facets
Kind  Value  Annotation
totalDigits  3
annotation
documentation
00479
source <xs:element name="SocialSecretariatNumber">
 
<xs:annotation>
   
<xs:documentation>00479</xs:documentation>
 
</xs:annotation>
 
<xs:simpleType>
   
<xs:restriction base="xs:integer">
     
<xs:totalDigits value="3"/>
   
</xs:restriction>
 
</xs:simpleType>
</xs:element>

element StartingDate
diagram NOTIFICATION_20254_p184.png
type restriction of xs:date
properties
content  simple
used by
complexTypes  DailyRegistrationAfterTypeDailyRegistrationBeforeTypeDailyRegistrationTypeDimonaPeriodAfterTypeDimonaPeriodBeforeTypeDimonaPeriodTypePathType
facets
Kind  Value  Annotation
pattern  \d{4}-\d{2}-\d{2}
annotation
documentation
00910
source <xs:element name="StartingDate">
 
<xs:annotation>
   
<xs:documentation>00910</xs:documentation>
 
</xs:annotation>
 
<xs:simpleType>
   
<xs:restriction base="xs:date">
     
<xs:pattern value="\d{4}-\d{2}-\d{2}"/>
   
</xs:restriction>
 
</xs:simpleType>
</xs:element>

element StartingDateRepository
diagram NOTIFICATION_20254_p185.png
type restriction of xs:date
properties
content  simple
used by
complexType  InvolvedPartnerType
facets
Kind  Value  Annotation
pattern  \d{4}-\d{2}-\d{2}
annotation
documentation
00806
source <xs:element name="StartingDateRepository">
 
<xs:annotation>
   
<xs:documentation>00806</xs:documentation>
 
</xs:annotation>
 
<xs:simpleType>
   
<xs:restriction base="xs:date">
     
<xs:pattern value="\d{4}-\d{2}-\d{2}"/>
   
</xs:restriction>
 
</xs:simpleType>
</xs:element>

element StartingHour
diagram NOTIFICATION_20254_p186.png
type restriction of xs:integer
properties
content  simple
used by
complexTypes  DailyRegistrationAfterTypeDailyRegistrationBeforeTypeDailyRegistrationTypeDimonaPeriodAfterTypeDimonaPeriodBeforeTypeDimonaPeriodType
facets
Kind  Value  Annotation
totalDigits  4
pattern  (((0|1)\d)|(2[0-3]))[0-5]\d
annotation
documentation
00777
source <xs:element name="StartingHour">
 
<xs:annotation>
   
<xs:documentation>00777</xs:documentation>
 
</xs:annotation>
 
<xs:simpleType>
   
<xs:restriction base="xs:integer">
     
<xs:totalDigits value="4"/>
     
<xs:pattern value="(((0|1)\d)|(2[0-3]))[0-5]\d"/>
   
</xs:restriction>
 
</xs:simpleType>
</xs:element>

element Street
diagram NOTIFICATION_20254_p187.png
type restriction of xs:string
properties
content  simple
used by
complexType  AddressType
facets
Kind  Value  Annotation
maxLength  42
annotation
documentation
00517
source <xs:element name="Street">
 
<xs:annotation>
   
<xs:documentation>00517</xs:documentation>
 
</xs:annotation>
 
<xs:simpleType>
   
<xs:restriction base="xs:string">
     
<xs:maxLength value="42"/>
   
</xs:restriction>
 
</xs:simpleType>
</xs:element>

element StudentHoursNbr
diagram NOTIFICATION_20254_p188.png
type restriction of xs:integer
properties
content  simple
used by
complexType  DmfADimonaConfrontationType
facets
Kind  Value  Annotation
minInclusive  0
maxInclusive  999
totalDigits  3
annotation
documentation
01158
source <xs:element name="StudentHoursNbr">
 
<xs:annotation>
   
<xs:documentation>01158</xs:documentation>
 
</xs:annotation>
 
<xs:simpleType>
   
<xs:restriction base="xs:integer">
     
<xs:minInclusive value="0"/>
     
<xs:maxInclusive value="999"/>
     
<xs:totalDigits value="3"/>
   
</xs:restriction>
 
</xs:simpleType>
</xs:element>

element StudentNbrDays
diagram NOTIFICATION_20254_p189.png
type restriction of xs:integer
properties
content  simple
used by
complexType  DmfADimonaConfrontationType
facets
Kind  Value  Annotation
minInclusive  0
maxInclusive  50
totalDigits  2
annotation
documentation
00078
source <xs:element name="StudentNbrDays">
 
<xs:annotation>
   
<xs:documentation>00078</xs:documentation>
 
</xs:annotation>
 
<xs:simpleType>
   
<xs:restriction base="xs:integer">
     
<xs:minInclusive value="0"/>
     
<xs:maxInclusive value="50"/>
     
<xs:totalDigits value="2"/>
   
</xs:restriction>
 
</xs:simpleType>
</xs:element>

element StudentPlaceOfWork
diagram NOTIFICATION_20254_p190.png
type extension of StudentPlaceOfWorkType
properties
content  complex
children DenominationAddress
used by
elements  DimonaImpactReportDimonaPeriod
annotation
documentation
90376
source <xs:element name="StudentPlaceOfWork">
 
<xs:annotation>
   
<xs:documentation>90376</xs:documentation>
 
</xs:annotation>
 
<xs:complexType>
   
<xs:complexContent>
     
<xs:extension base="StudentPlaceOfWorkType">
       
<xs:sequence>
         
<xs:element ref="Address" minOccurs="0"/>
       
</xs:sequence>
     
</xs:extension>
   
</xs:complexContent>
 
</xs:complexType>
</xs:element>

element SubEntityNbr
diagram NOTIFICATION_20254_p191.png
type restriction of xs:integer
properties
content  simple
used by
complexType  DimonaFeaturesType
facets
Kind  Value  Annotation
totalDigits  10
annotation
documentation
00652
source <xs:element name="SubEntityNbr">
 
<xs:annotation>
   
<xs:documentation>00652</xs:documentation>
 
</xs:annotation>
 
<xs:simpleType>
   
<xs:restriction base="xs:integer">
     
<xs:totalDigits value="10"/>
   
</xs:restriction>
 
</xs:simpleType>
</xs:element>

element SystemCorrection
diagram NOTIFICATION_20254_p192.png
type extension of SystemCorrectionType
properties
content  complex
children CorrectionTypeBlockAction
used by
element  AnomalyReport
annotation
documentation
90215
source <xs:element name="SystemCorrection">
 
<xs:annotation>
   
<xs:documentation>90215</xs:documentation>
 
</xs:annotation>
 
<xs:complexType>
   
<xs:complexContent>
     
<xs:extension base="SystemCorrectionType">
       
<xs:sequence>
         
<xs:element ref="BlockAction" maxOccurs="unbounded"/>
       
</xs:sequence>
     
</xs:extension>
   
</xs:complexContent>
 
</xs:complexType>
</xs:element>

element TagName
diagram NOTIFICATION_20254_p193.png
type restriction of xs:string
properties
content  simple
used by
complexType  AnomalyReportType
annotation
documentation
00235
source <xs:element name="TagName">
 
<xs:annotation>
   
<xs:documentation>00235</xs:documentation>
 
</xs:annotation>
 
<xs:simpleType>
   
<xs:restriction base="xs:string"/>
 
</xs:simpleType>
</xs:element>

element Trusteeship
diagram NOTIFICATION_20254_p194.png
type restriction of xs:integer
properties
content  simple
used by
complexTypes  BlockActionTypePathType
facets
Kind  Value  Annotation
minInclusive  0
maxInclusive  1
totalDigits  1
annotation
documentation
00012
source <xs:element name="Trusteeship">
 
<xs:annotation>
   
<xs:documentation>00012</xs:documentation>
 
</xs:annotation>
 
<xs:simpleType>
   
<xs:restriction base="xs:integer">
     
<xs:minInclusive value="0"/>
     
<xs:maxInclusive value="1"/>
     
<xs:totalDigits value="1"/>
   
</xs:restriction>
 
</xs:simpleType>
</xs:element>

element TypeForm
diagram NOTIFICATION_20254_p195.png
type restriction of xs:string
properties
content  simple
used by
complexTypes  FormTypeHandledOriginalFormType
facets
Kind  Value  Annotation
maxLength  2
enumeration  RE
enumeration  PA
enumeration  FA
enumeration  LA
enumeration  SU
annotation
documentation
00297
source <xs:element name="TypeForm">
 
<xs:annotation>
   
<xs:documentation>00297</xs:documentation>
 
</xs:annotation>
 
<xs:simpleType>
   
<xs:restriction base="xs:string">
     
<xs:maxLength value="2"/>
     
<xs:enumeration value="RE"/>
     
<xs:enumeration value="PA"/>
     
<xs:enumeration value="FA"/>
     
<xs:enumeration value="LA"/>
     
<xs:enumeration value="SU"/>
   
</xs:restriction>
 
</xs:simpleType>
</xs:element>

element UnrelatedEmployerClass
diagram NOTIFICATION_20254_p196.png
type restriction of xs:integer
properties
content  simple
used by
complexTypes  BlockActionTypePathType
facets
Kind  Value  Annotation
minInclusive  000
maxInclusive  999
totalDigits  3
pattern  \d{3}
annotation
documentation
00019
source <xs:element name="UnrelatedEmployerClass">
 
<xs:annotation>
   
<xs:documentation>00019</xs:documentation>
 
</xs:annotation>
 
<xs:simpleType>
   
<xs:restriction base="xs:integer">
     
<xs:minInclusive value="000"/>
     
<xs:maxInclusive value="999"/>
     
<xs:totalDigits value="3"/>
     
<xs:pattern value="\d{3}"/>
   
</xs:restriction>
 
</xs:simpleType>
</xs:element>

element UnrelatedWorkerCode
diagram NOTIFICATION_20254_p197.png
type restriction of xs:integer
properties
content  simple
used by
complexTypes  BlockActionTypePathType
facets
Kind  Value  Annotation
minInclusive  000
maxInclusive  999
totalDigits  3
pattern  \d{3}
annotation
documentation
00020
source <xs:element name="UnrelatedWorkerCode">
 
<xs:annotation>
   
<xs:documentation>00020</xs:documentation>
 
</xs:annotation>
 
<xs:simpleType>
   
<xs:restriction base="xs:integer">
     
<xs:minInclusive value="000"/>
     
<xs:maxInclusive value="999"/>
     
<xs:totalDigits value="3"/>
     
<xs:pattern value="\d{3}"/>
   
</xs:restriction>
 
</xs:simpleType>
</xs:element>

element UsingEmployer
diagram NOTIFICATION_20254_p198.png
type extension of UsingEmployerType
properties
content  complex
children JointCommissionNbrUsingEmployerNameUsingEmployerCompanyIDVATNbrINSSDailyContractNbrAddress
used by
element  DimonaFeatures
annotation
documentation
90107
source <xs:element name="UsingEmployer">
 
<xs:annotation>
   
<xs:documentation>90107</xs:documentation>
 
</xs:annotation>
 
<xs:complexType>
   
<xs:complexContent>
     
<xs:extension base="UsingEmployerType">
       
<xs:sequence>
         
<xs:element ref="Address" minOccurs="0"/>
       
</xs:sequence>
     
</xs:extension>
   
</xs:complexContent>
 
</xs:complexType>
</xs:element>

element UsingEmployerCompanyID
diagram NOTIFICATION_20254_p199.png
type restriction of xs:integer
properties
content  simple
used by
complexTypes  PathTypeUsingEmployerType
facets
Kind  Value  Annotation
minInclusive  0
maxInclusive  1999999943
totalDigits  10
pattern  0|\d{9}|\d{10}
annotation
documentation
00131
appinfo
CompanyID_conversion1
appinfo
xs:companyId
source <xs:element name="UsingEmployerCompanyID">
 
<xs:annotation>
   
<xs:documentation>00131</xs:documentation>
   
<xs:appinfo source="ConversionID">CompanyID_conversion1</xs:appinfo>
   
<xs:appinfo source="TDOType">xs:companyId</xs:appinfo>
 
</xs:annotation>
 
<xs:simpleType>
   
<xs:restriction base="xs:integer">
     
<xs:minInclusive value="0"/>
     
<xs:maxInclusive value="1999999943"/>
     
<xs:totalDigits value="10"/>
     
<xs:pattern value="0|\d{9}|\d{10}"/>
   
</xs:restriction>
 
</xs:simpleType>
</xs:element>

element UsingEmployerName
diagram NOTIFICATION_20254_p200.png
type restriction of xs:string
properties
content  simple
used by
complexType  UsingEmployerType
facets
Kind  Value  Annotation
maxLength  96
annotation
documentation
00153
source <xs:element name="UsingEmployerName">
 
<xs:annotation>
   
<xs:documentation>00153</xs:documentation>
 
</xs:annotation>
 
<xs:simpleType>
   
<xs:restriction base="xs:string">
     
<xs:maxLength value="96"/>
   
</xs:restriction>
 
</xs:simpleType>
</xs:element>

element ValidityPeriodEndingDate
diagram NOTIFICATION_20254_p201.png
type restriction of xs:date
properties
content  simple
used by
complexType  PathType
facets
Kind  Value  Annotation
pattern  \d{4}-\d{2}-\d{2}
annotation
documentation
01286
source <xs:element name="ValidityPeriodEndingDate">
 
<xs:annotation>
   
<xs:documentation>01286</xs:documentation>
 
</xs:annotation>
 
<xs:simpleType>
   
<xs:restriction base="xs:date">
     
<xs:pattern value="\d{4}-\d{2}-\d{2}"/>
   
</xs:restriction>
 
</xs:simpleType>
</xs:element>

element ValidityPeriodStartingDate
diagram NOTIFICATION_20254_p202.png
type restriction of xs:date
properties
content  simple
used by
complexType  PathType
facets
Kind  Value  Annotation
pattern  \d{4}-\d{2}-\d{2}
annotation
documentation
01285
source <xs:element name="ValidityPeriodStartingDate">
 
<xs:annotation>
   
<xs:documentation>01285</xs:documentation>
 
</xs:annotation>
 
<xs:simpleType>
   
<xs:restriction base="xs:date">
     
<xs:pattern value="\d{4}-\d{2}-\d{2}"/>
   
</xs:restriction>
 
</xs:simpleType>
</xs:element>

element Value
diagram NOTIFICATION_20254_p203.png
type restriction of xs:string
properties
content  simple
used by
complexTypes  AnomalyReportTypeFieldInformationType
annotation
documentation
00236
source <xs:element name="Value">
 
<xs:annotation>
   
<xs:documentation>00236</xs:documentation>
 
</xs:annotation>
 
<xs:simpleType>
   
<xs:restriction base="xs:string"/>
 
</xs:simpleType>
</xs:element>

element VATNbr
diagram NOTIFICATION_20254_p204.png
type restriction of xs:string
properties
content  simple
used by
complexTypes  AVWDDTImpactReportTypePathTypeUsingEmployerType
facets
Kind  Value  Annotation
maxLength  30
annotation
documentation
01185
source <xs:element name="VATNbr">
 
<xs:annotation>
   
<xs:documentation>01185</xs:documentation>
 
</xs:annotation>
 
<xs:simpleType>
   
<xs:restriction base="xs:string">
     
<xs:maxLength value="30"/>
   
</xs:restriction>
 
</xs:simpleType>
</xs:element>

element WorkerBirthdate
diagram NOTIFICATION_20254_p205.png
type restriction of xs:string
properties
content  simple
used by
complexType  NaturalPersonType
facets
Kind  Value  Annotation
length  10
pattern  \d{4}-\d{2}-\d{2}
annotation
documentation
00028
appinfo
Date_conversion2
source <xs:element name="WorkerBirthdate">
 
<xs:annotation>
   
<xs:documentation>00028</xs:documentation>
   
<xs:appinfo source="ConversionID">Date_conversion2</xs:appinfo>
 
</xs:annotation>
 
<xs:simpleType>
   
<xs:restriction base="xs:string">
     
<xs:length value="10"/>
     
<xs:pattern value="\d{4}-\d{2}-\d{2}"/>
   
</xs:restriction>
 
</xs:simpleType>
</xs:element>

element WorkerBirthplace
diagram NOTIFICATION_20254_p206.png
type restriction of xs:string
properties
content  simple
used by
complexType  NaturalPersonType
facets
Kind  Value  Annotation
maxLength  40
pattern  [\s\S]*\S[\s\S]*
annotation
documentation
00168
source <xs:element name="WorkerBirthplace">
 
<xs:annotation>
   
<xs:documentation>00168</xs:documentation>
 
</xs:annotation>
 
<xs:simpleType>
   
<xs:restriction base="xs:string">
     
<xs:maxLength value="40"/>
     
<xs:pattern value="[\s\S]*\S[\s\S]*"/>
   
</xs:restriction>
 
</xs:simpleType>
</xs:element>

element WorkerBirthplaceCountry
diagram NOTIFICATION_20254_p207.png
type restriction of xs:integer
properties
content  simple
used by
complexType  NaturalPersonType
facets
Kind  Value  Annotation
minInclusive  0
maxInclusive  99999
totalDigits  5
annotation
documentation
00169
source <xs:element name="WorkerBirthplaceCountry">
 
<xs:annotation>
   
<xs:documentation>00169</xs:documentation>
 
</xs:annotation>
 
<xs:simpleType>
   
<xs:restriction base="xs:integer">
     
<xs:minInclusive value="0"/>
     
<xs:maxInclusive value="99999"/>
     
<xs:totalDigits value="5"/>
   
</xs:restriction>
 
</xs:simpleType>
</xs:element>

element WorkerCity
diagram NOTIFICATION_20254_p208.png
type restriction of xs:string
properties
content  simple
used by
complexType  NaturalPersonType
facets
Kind  Value  Annotation
maxLength  40
annotation
documentation
00034
source <xs:element name="WorkerCity">
 
<xs:annotation>
   
<xs:documentation>00034</xs:documentation>
 
</xs:annotation>
 
<xs:simpleType>
   
<xs:restriction base="xs:string">
     
<xs:maxLength value="40"/>
   
</xs:restriction>
 
</xs:simpleType>
</xs:element>

element WorkerCode
diagram NOTIFICATION_20254_p209.png
type restriction of xs:integer
properties
content  simple
used by
complexTypes  BlockActionTypePathTypeWorkerRecordIdentificationType
facets
Kind  Value  Annotation
minInclusive  000
maxInclusive  999
totalDigits  3
pattern  \d{3}
annotation
documentation
00037
source <xs:element name="WorkerCode">
 
<xs:annotation>
   
<xs:documentation>00037</xs:documentation>
 
</xs:annotation>
 
<xs:simpleType>
   
<xs:restriction base="xs:integer">
     
<xs:minInclusive value="000"/>
     
<xs:maxInclusive value="999"/>
     
<xs:totalDigits value="3"/>
     
<xs:pattern value="\d{3}"/>
   
</xs:restriction>
 
</xs:simpleType>
</xs:element>

element WorkerCountry
diagram NOTIFICATION_20254_p210.png
type restriction of xs:integer
properties
content  simple
used by
complexType  NaturalPersonType
facets
Kind  Value  Annotation
minInclusive  0
maxInclusive  99999
totalDigits  5
annotation
documentation
00035
source <xs:element name="WorkerCountry">
 
<xs:annotation>
   
<xs:documentation>00035</xs:documentation>
 
</xs:annotation>
 
<xs:simpleType>
   
<xs:restriction base="xs:integer">
     
<xs:minInclusive value="0"/>
     
<xs:maxInclusive value="99999"/>
     
<xs:totalDigits value="5"/>
   
</xs:restriction>
 
</xs:simpleType>
</xs:element>

element WorkerFirstName
diagram NOTIFICATION_20254_p211.png
type restriction of xs:string
properties
content  simple
used by
complexType  NaturalPersonType
facets
Kind  Value  Annotation
minLength  1
maxLength  24
annotation
documentation
00026
source <xs:element name="WorkerFirstName">
 
<xs:annotation>
   
<xs:documentation>00026</xs:documentation>
 
</xs:annotation>
 
<xs:simpleType>
   
<xs:restriction base="xs:string">
     
<xs:minLength value="1"/>
     
<xs:maxLength value="24"/>
   
</xs:restriction>
 
</xs:simpleType>
</xs:element>

element WorkerHouseNbr
diagram NOTIFICATION_20254_p212.png
type restriction of xs:string
properties
content  simple
used by
complexType  NaturalPersonType
facets
Kind  Value  Annotation
maxLength  10
annotation
documentation
00031
source <xs:element name="WorkerHouseNbr">
 
<xs:annotation>
   
<xs:documentation>00031</xs:documentation>
 
</xs:annotation>
 
<xs:simpleType>
   
<xs:restriction base="xs:string">
     
<xs:maxLength value="10"/>
   
</xs:restriction>
 
</xs:simpleType>
</xs:element>

element WorkerInitial
diagram NOTIFICATION_20254_p213.png
type restriction of xs:string
properties
content  simple
used by
complexType  NaturalPersonType
facets
Kind  Value  Annotation
length  1
pattern  \p{L}
annotation
documentation
00027
source <xs:element name="WorkerInitial">
 
<xs:annotation>
   
<xs:documentation>00027</xs:documentation>
 
</xs:annotation>
 
<xs:simpleType>
   
<xs:restriction base="xs:string">
     
<xs:length value="1"/>
     
<xs:pattern value="\p{L}"/>
   
</xs:restriction>
 
</xs:simpleType>
</xs:element>

element WorkerName
diagram NOTIFICATION_20254_p214.png
type restriction of xs:string
properties
content  simple
used by
complexType  NaturalPersonType
facets
Kind  Value  Annotation
minLength  1
maxLength  48
annotation
documentation
00025
source <xs:element name="WorkerName">
 
<xs:annotation>
   
<xs:documentation>00025</xs:documentation>
 
</xs:annotation>
 
<xs:simpleType>
   
<xs:restriction base="xs:string">
     
<xs:minLength value="1"/>
     
<xs:maxLength value="48"/>
   
</xs:restriction>
 
</xs:simpleType>
</xs:element>

element WorkerPostBox
diagram NOTIFICATION_20254_p215.png
type restriction of xs:string
properties
content  simple
used by
complexType  NaturalPersonType
facets
Kind  Value  Annotation
maxLength  4
annotation
documentation
00032
source <xs:element name="WorkerPostBox">
 
<xs:annotation>
   
<xs:documentation>00032</xs:documentation>
 
</xs:annotation>
 
<xs:simpleType>
   
<xs:restriction base="xs:string">
     
<xs:maxLength value="4"/>
   
</xs:restriction>
 
</xs:simpleType>
</xs:element>

element WorkerRecordIdentification
diagram NOTIFICATION_20254_p216.png
type extension of WorkerRecordIdentificationType
properties
content  complex
children QuarterNOSSRegistrationNbrProvisionalNSSONbrNOSSLPARegistrationNbrCompanyIDNaturalPersonSequenceNbrINSSEmployerClassWorkerCodeOccupationReference
used by
element  Form
annotation
documentation
90173
source <xs:element name="WorkerRecordIdentification">
 
<xs:annotation>
   
<xs:documentation>90173</xs:documentation>
 
</xs:annotation>
 
<xs:complexType>
   
<xs:complexContent>
     
<xs:extension base="WorkerRecordIdentificationType">
       
<xs:sequence>
         
<xs:element ref="OccupationReference" minOccurs="0" maxOccurs="unbounded"/>
       
</xs:sequence>
     
</xs:extension>
   
</xs:complexContent>
 
</xs:complexType>
</xs:element>

element WorkerRecordUserReference
diagram NOTIFICATION_20254_p217.png
type restriction of xs:string
properties
content  simple
used by
complexTypes  BlockActionTypePathType
facets
Kind  Value  Annotation
maxLength  200
annotation
documentation
00616
source <xs:element name="WorkerRecordUserReference">
 
<xs:annotation>
   
<xs:documentation>00616</xs:documentation>
 
</xs:annotation>
 
<xs:simpleType>
   
<xs:restriction base="xs:string">
     
<xs:maxLength value="200"/>
   
</xs:restriction>
 
</xs:simpleType>
</xs:element>

element WorkerSex
diagram NOTIFICATION_20254_p218.png
type restriction of xs:integer
properties
content  simple
used by
complexType  NaturalPersonType
facets
Kind  Value  Annotation
minInclusive  1
maxInclusive  2
totalDigits  1
annotation
documentation
00029
source <xs:element name="WorkerSex">
 
<xs:annotation>
   
<xs:documentation>00029</xs:documentation>
 
</xs:annotation>
 
<xs:simpleType>
   
<xs:restriction base="xs:integer">
     
<xs:minInclusive value="1"/>
     
<xs:maxInclusive value="2"/>
     
<xs:totalDigits value="1"/>
   
</xs:restriction>
 
</xs:simpleType>
</xs:element>

element WorkerStatus
diagram NOTIFICATION_20254_p219.png
type restriction of xs:string
properties
content  simple
used by
complexType  SmallStatutesInformationType
facets
Kind  Value  Annotation
maxLength  2
annotation
documentation
00053
source <xs:element name="WorkerStatus">
 
<xs:annotation>
   
<xs:documentation>00053</xs:documentation>
 
</xs:annotation>
 
<xs:simpleType>
   
<xs:restriction base="xs:string">
     
<xs:maxLength value="2"/>
   
</xs:restriction>
 
</xs:simpleType>
</xs:element>

element WorkerStreet
diagram NOTIFICATION_20254_p220.png
type restriction of xs:string
properties
content  simple
used by
complexType  NaturalPersonType
facets
Kind  Value  Annotation
maxLength  35
annotation
documentation
00030
source <xs:element name="WorkerStreet">
 
<xs:annotation>
   
<xs:documentation>00030</xs:documentation>
 
</xs:annotation>
 
<xs:simpleType>
   
<xs:restriction base="xs:string">
     
<xs:maxLength value="35"/>
   
</xs:restriction>
 
</xs:simpleType>
</xs:element>

element WorkerType
diagram NOTIFICATION_20254_p221.png
type restriction of xs:string
properties
content  simple
used by
complexType  DimonaFeaturesType
facets
Kind  Value  Annotation
maxLength  3
whiteSpace  replace
enumeration  A17
enumeration  ALT
enumeration  BCW
enumeration  DWD
enumeration  EXT
enumeration  FLX
enumeration  IVT
enumeration  O17
enumeration  PMP
enumeration  QUA
enumeration  RTA
enumeration  S17
enumeration  STU
enumeration  STX
enumeration  SWO
enumeration  T17
enumeration  TEA
enumeration  TRI
enumeration  STG
enumeration  OTH
annotation
documentation
00655
source <xs:element name="WorkerType">
 
<xs:annotation>
   
<xs:documentation>00655</xs:documentation>
 
</xs:annotation>
 
<xs:simpleType>
   
<xs:restriction base="xs:string">
     
<xs:whiteSpace value="replace"/>
     
<xs:maxLength value="3"/>
     
<xs:enumeration value="A17"/>
     
<xs:enumeration value="ALT"/>
     
<xs:enumeration value="BCW"/>
     
<xs:enumeration value="DWD"/>
     
<xs:enumeration value="EXT"/>
     
<xs:enumeration value="FLX"/>
     
<xs:enumeration value="IVT"/>
     
<xs:enumeration value="O17"/>
     
<xs:enumeration value="PMP"/>
     
<xs:enumeration value="QUA"/>
     
<xs:enumeration value="RTA"/>
     
<xs:enumeration value="S17"/>
     
<xs:enumeration value="STU"/>
     
<xs:enumeration value="STX"/>
     
<xs:enumeration value="SWO"/>
     
<xs:enumeration value="T17"/>
     
<xs:enumeration value="TEA"/>
     
<xs:enumeration value="TRI"/>
     
<xs:enumeration value="STG"/>
     
<xs:enumeration value="OTH"/>
   
</xs:restriction>
 
</xs:simpleType>
</xs:element>

element WorkerZIPCode
diagram NOTIFICATION_20254_p222.png
type restriction of xs:string
properties
content  simple
used by
complexType  NaturalPersonType
facets
Kind  Value  Annotation
maxLength  9
annotation
documentation
00033
source <xs:element name="WorkerZIPCode">
 
<xs:annotation>
   
<xs:documentation>00033</xs:documentation>
 
</xs:annotation>
 
<xs:simpleType>
   
<xs:restriction base="xs:string">
     
<xs:maxLength value="9"/>
   
</xs:restriction>
 
</xs:simpleType>
</xs:element>

element WorksContractActorId
diagram NOTIFICATION_20254_p223.png
type restriction of xs:string
properties
content  simple
used by
complexType  PathType
facets
Kind  Value  Annotation
maxLength  9
annotation
documentation
00940
source <xs:element name="WorksContractActorId">
 
<xs:annotation>
   
<xs:documentation>00940</xs:documentation>
 
</xs:annotation>
 
<xs:simpleType>
   
<xs:restriction base="xs:string">
     
<xs:maxLength value="9"/>
   
</xs:restriction>
 
</xs:simpleType>
</xs:element>

element WorksContractId
diagram NOTIFICATION_20254_p224.png
type restriction of xs:string
properties
content  simple
used by
complexType  AVWDDTImpactReportType
facets
Kind  Value  Annotation
minLength  9
maxLength  16
annotation
documentation
00942
source <xs:element name="WorksContractId">
 
<xs:annotation>
   
<xs:documentation>00942</xs:documentation>
 
</xs:annotation>
 
<xs:simpleType>
   
<xs:restriction base="xs:string">
     
<xs:minLength value="9"/>
     
<xs:maxLength value="16"/>
   
</xs:restriction>
 
</xs:simpleType>
</xs:element>

element ZIPCode
diagram NOTIFICATION_20254_p225.png
type restriction of xs:string
properties
content  simple
used by
complexType  AddressType
facets
Kind  Value  Annotation
maxLength  9
annotation
documentation
00520
source <xs:element name="ZIPCode">
 
<xs:annotation>
   
<xs:documentation>00520</xs:documentation>
 
</xs:annotation>
 
<xs:simpleType>
   
<xs:restriction base="xs:string">
     
<xs:maxLength value="9"/>
   
</xs:restriction>
 
</xs:simpleType>
</xs:element>

complexType AddressType
diagram NOTIFICATION_20254_p226.png
children StreetHouseNbrPostBoxZIPCodeCityCountry
used by
element  Address
source <xs:complexType name="AddressType">
 
<xs:sequence>
   
<xs:element ref="Street" minOccurs="0"/>
   
<xs:element ref="HouseNbr" minOccurs="0"/>
   
<xs:element ref="PostBox" minOccurs="0"/>
   
<xs:element ref="ZIPCode" minOccurs="0"/>
   
<xs:element ref="City" minOccurs="0"/>
   
<xs:element ref="Country" minOccurs="0"/>
 
</xs:sequence>
</xs:complexType>

complexType AnomalyComplInformationType
diagram NOTIFICATION_20254_p227.png
used by
element  AnomalyComplInformation
source <xs:complexType name="AnomalyComplInformationType"/>

complexType AnomalyLocationType
diagram NOTIFICATION_20254_p228.png
children LineNbrColumnNbrLocation
used by
element  AnomalyLocation
source <xs:complexType name="AnomalyLocationType">
 
<xs:sequence>
   
<xs:element ref="LineNbr" minOccurs="0"/>
   
<xs:element ref="ColumnNbr" minOccurs="0"/>
   
<xs:element ref="Location" minOccurs="0"/>
 
</xs:sequence>
</xs:complexType>

complexType AnomalyReportType
diagram NOTIFICATION_20254_p229.png
children ErrorIDTagNameValueAnomalyClassAnomalyLabel
used by
element  AnomalyReport
source <xs:complexType name="AnomalyReportType">
 
<xs:sequence>
   
<xs:element ref="ErrorID"/>
   
<xs:element ref="TagName" minOccurs="0"/>
   
<xs:element ref="Value" minOccurs="0"/>
   
<xs:element ref="AnomalyClass" minOccurs="0"/>
   
<xs:element ref="AnomalyLabel" minOccurs="0"/>
 
</xs:sequence>
</xs:complexType>

complexType AVWDDTImpactReportType
diagram NOTIFICATION_20254_p230.png
children BlockNameAVWDDTIdWorksContractIdCompanyIDVATNbrForeignCompanyIDDenomination
used by
element  AVWDDTImpactReport
source <xs:complexType name="AVWDDTImpactReportType">
 
<xs:sequence>
   
<xs:element ref="BlockName"/>
   
<xs:element ref="AVWDDTId" minOccurs="0"/>
   
<xs:element ref="WorksContractId" minOccurs="0"/>
   
<xs:choice>
     
<xs:element ref="CompanyID" minOccurs="0"/>
     
<xs:element ref="VATNbr" minOccurs="0"/>
     
<xs:element ref="ForeignCompanyID" minOccurs="0"/>
   
</xs:choice>
   
<xs:element ref="Denomination" minOccurs="0"/>
 
</xs:sequence>
</xs:complexType>

complexType BlockActionType
diagram NOTIFICATION_20254_p231.png
children ActionBlockNameNOSSRegistrationNbrNOSSLPARegistrationNbrTrusteeshipQuarterCompanyIDUnrelatedEmployerClassUnrelatedWorkerCodeNaturalPersonSequenceNbrINSSEmployerClassWorkerCodeOccupationSequenceNbrServiceSequenceNbrServiceCodeRemunSequenceNbrRemunCodeBonusPaymentFrequencyPercentagePaidEarlyRetirementCodeEmployerNotionJointCommissionNbrActivityCodeComplIndemnityAgreementNotionHalfTimeCareerInterruptionNotionServiceExemptionNotionReplacementAccordanceWCCNotionContributionWorkerCodeContributionTypeComplIndemnityAmountAdjustNotionContributionSequenceNbrDeductionCodeDeductionDetailSequenceNbrIndemnityNatureIncapacityDegreeNaturalPersonUserReferenceWorkerRecordUserReferenceOccupationUserReferenceCompanyVehicleSequenceNbrCompensationCode
used by
element  BlockAction
source <xs:complexType name="BlockActionType">
 
<xs:sequence>
   
<xs:element ref="Action"/>
   
<xs:element ref="BlockName"/>
   
<xs:choice>
     
<xs:element ref="NOSSRegistrationNbr" minOccurs="0"/>
     
<xs:element ref="NOSSLPARegistrationNbr" minOccurs="0"/>
   
</xs:choice>
   
<xs:element ref="Trusteeship" minOccurs="0"/>
   
<xs:element ref="Quarter" minOccurs="0"/>
   
<xs:element ref="CompanyID" minOccurs="0"/>
   
<xs:element ref="UnrelatedEmployerClass" minOccurs="0"/>
   
<xs:element ref="UnrelatedWorkerCode" minOccurs="0"/>
   
<xs:element ref="NaturalPersonSequenceNbr" minOccurs="0"/>
   
<xs:element ref="INSS" minOccurs="0"/>
   
<xs:element ref="EmployerClass" minOccurs="0"/>
   
<xs:element ref="WorkerCode" minOccurs="0"/>
   
<xs:element ref="OccupationSequenceNbr" minOccurs="0"/>
   
<xs:element ref="ServiceSequenceNbr" minOccurs="0"/>
   
<xs:element ref="ServiceCode" minOccurs="0"/>
   
<xs:element ref="RemunSequenceNbr" minOccurs="0"/>
   
<xs:element ref="RemunCode" minOccurs="0"/>
   
<xs:element ref="BonusPaymentFrequency" minOccurs="0"/>
   
<xs:element ref="PercentagePaid" minOccurs="0"/>
   
<xs:element ref="EarlyRetirementCode" minOccurs="0"/>
   
<xs:element ref="EmployerNotion" minOccurs="0"/>
   
<xs:element ref="JointCommissionNbr" minOccurs="0"/>
   
<xs:element ref="ActivityCode" minOccurs="0"/>
   
<xs:element ref="ComplIndemnityAgreementNotion" minOccurs="0"/>
   
<xs:element ref="HalfTimeCareerInterruptionNotion" minOccurs="0"/>
   
<xs:element ref="ServiceExemptionNotion" minOccurs="0"/>
   
<xs:element ref="ReplacementAccordanceWCCNotion" minOccurs="0"/>
   
<xs:element ref="ContributionWorkerCode" minOccurs="0"/>
   
<xs:element ref="ContributionType" minOccurs="0"/>
   
<xs:element ref="ComplIndemnityAmountAdjustNotion" minOccurs="0"/>
   
<xs:element ref="ContributionSequenceNbr" minOccurs="0"/>
   
<xs:element ref="DeductionCode" minOccurs="0"/>
   
<xs:element ref="DeductionDetailSequenceNbr" minOccurs="0"/>
   
<xs:element ref="IndemnityNature" minOccurs="0"/>
   
<xs:element ref="IncapacityDegree" minOccurs="0"/>
   
<xs:element ref="NaturalPersonUserReference" minOccurs="0"/>
   
<xs:element ref="WorkerRecordUserReference" minOccurs="0"/>
   
<xs:element ref="OccupationUserReference" minOccurs="0"/>
   
<xs:element ref="CompanyVehicleSequenceNbr" minOccurs="0"/>
   
<xs:element ref="CompensationCode" minOccurs="0"/>
 
</xs:sequence>
</xs:complexType>

complexType CapeloImpactReportType
diagram NOTIFICATION_20254_p232.png
children ResultCodeDiagnosis
used by
element  CapeloImpactReport
source <xs:complexType name="CapeloImpactReportType">
 
<xs:sequence>
   
<xs:element ref="ResultCode"/>
   
<xs:element ref="Diagnosis" minOccurs="0"/>
 
</xs:sequence>
</xs:complexType>

complexType CBSSInformationType
diagram NOTIFICATION_20254_p233.png
children KindOfTreatmentInternalRefCBSS
used by
element  CBSSInformation
source <xs:complexType name="CBSSInformationType">
 
<xs:sequence>
   
<xs:element ref="KindOfTreatment"/>
   
<xs:element ref="InternalRefCBSS" minOccurs="0"/>
 
</xs:sequence>
</xs:complexType>

complexType CommunicationType
diagram NOTIFICATION_20254_p234.png
children PhoneNbrGSMNbrFaxNbrEmailAddress
used by
element  Communication
source <xs:complexType name="CommunicationType">
 
<xs:sequence>
   
<xs:element ref="PhoneNbr"/>
   
<xs:element ref="GSMNbr" minOccurs="0"/>
   
<xs:element ref="FaxNbr" minOccurs="0"/>
   
<xs:element ref="EmailAddress"/>
 
</xs:sequence>
</xs:complexType>

complexType ConcernedQuarterType
diagram NOTIFICATION_20254_p235.png
children Quarter
used by
element  ConcernedQuarter
source <xs:complexType name="ConcernedQuarterType">
 
<xs:sequence>
   
<xs:element ref="Quarter" minOccurs="0"/>
 
</xs:sequence>
</xs:complexType>

complexType ConstructionControlCardsType
diagram NOTIFICATION_20254_p236.png
children FirstMonthC32ANbrNextMonthC32ANbr
used by
element  ConstructionControlCards
source <xs:complexType name="ConstructionControlCardsType">
 
<xs:sequence>
   
<xs:element ref="FirstMonthC32ANbr" minOccurs="0"/>
   
<xs:element ref="NextMonthC32ANbr" minOccurs="0"/>
 
</xs:sequence>
</xs:complexType>

complexType CoordinatesContactPersonType
diagram NOTIFICATION_20254_p237.png
children NameFirstName
used by
element  CoordinatesContactPerson
source <xs:complexType name="CoordinatesContactPersonType">
 
<xs:sequence>
   
<xs:element ref="Name"/>
   
<xs:element ref="FirstName" minOccurs="0"/>
 
</xs:sequence>
</xs:complexType>

complexType DailyRegistrationAfterType
diagram NOTIFICATION_20254_p238.png
children StartingDateStartingHourEndingDateEndingHour
used by
element  DailyRegistrationAfter
source <xs:complexType name="DailyRegistrationAfterType">
 
<xs:sequence>
   
<xs:element ref="StartingDate" minOccurs="0"/>
   
<xs:element ref="StartingHour" minOccurs="0"/>
   
<xs:element ref="EndingDate" minOccurs="0"/>
   
<xs:element ref="EndingHour" minOccurs="0"/>
 
</xs:sequence>
</xs:complexType>

complexType DailyRegistrationBeforeType
diagram NOTIFICATION_20254_p239.png
children StartingDateStartingHourEndingDateEndingHour
used by
element  DailyRegistrationBefore
source <xs:complexType name="DailyRegistrationBeforeType">
 
<xs:sequence>
   
<xs:element ref="StartingDate" minOccurs="0"/>
   
<xs:element ref="StartingHour" minOccurs="0"/>
   
<xs:element ref="EndingDate" minOccurs="0"/>
   
<xs:element ref="EndingHour" minOccurs="0"/>
 
</xs:sequence>
</xs:complexType>

complexType DailyRegistrationDclImpactReportType
diagram NOTIFICATION_20254_p240.png
children DailyRegistrationIdAttestationStatusDimonaPeriodId
used by
element  DailyRegistrationDclImpactReport
source <xs:complexType name="DailyRegistrationDclImpactReportType">
 
<xs:sequence>
   
<xs:element ref="DailyRegistrationId"/>
   
<xs:element ref="AttestationStatus" minOccurs="0"/>
   
<xs:element ref="DimonaPeriodId"/>
 
</xs:sequence>
</xs:complexType>

complexType DailyRegistrationType
diagram NOTIFICATION_20254_p241.png
children DailyRegistrationIdDimonaPeriodIdStartingDateStartingHourEndingDateEndingHourIsCancelledLastUpdateDateLastUpdateHour
used by
element  DailyRegistration
source <xs:complexType name="DailyRegistrationType">
 
<xs:sequence>
   
<xs:element ref="DailyRegistrationId"/>
   
<xs:element ref="DimonaPeriodId"/>
   
<xs:element ref="StartingDate" minOccurs="0"/>
   
<xs:element ref="StartingHour" minOccurs="0"/>
   
<xs:element ref="EndingDate" minOccurs="0"/>
   
<xs:element ref="EndingHour" minOccurs="0"/>
   
<xs:element ref="IsCancelled"/>
   
<xs:element ref="LastUpdateDate"/>
   
<xs:element ref="LastUpdateHour"/>
 
</xs:sequence>
</xs:complexType>

complexType DataValueType
diagram NOTIFICATION_20254_p242.png
children FieldNameNewValue
used by
element  DataValue
source <xs:complexType name="DataValueType">
 
<xs:sequence>
   
<xs:element ref="FieldName"/>
   
<xs:element ref="NewValue"/>
 
</xs:sequence>
</xs:complexType>

complexType DeclarationComplInformationsType
diagram NOTIFICATION_20254_p243.png
children DMFAWorkersNbrDIMONAWorkersNbr
used by
element  DeclarationComplInformations
source <xs:complexType name="DeclarationComplInformationsType">
 
<xs:sequence>
   
<xs:element ref="DMFAWorkersNbr"/>
   
<xs:element ref="DIMONAWorkersNbr"/>
 
</xs:sequence>
</xs:complexType>

complexType DetailReturnCodeType
diagram NOTIFICATION_20254_p244.png
children AnomalyClassReasonCodeCBSSJustification
used by
element  DetailReturnCode
source <xs:complexType name="DetailReturnCodeType">
 
<xs:sequence>
   
<xs:element ref="AnomalyClass"/>
   
<xs:element ref="ReasonCodeCBSS" minOccurs="0"/>
   
<xs:element ref="Justification" minOccurs="0"/>
 
</xs:sequence>
</xs:complexType>

complexType DimonaFeaturesType
diagram NOTIFICATION_20254_p245.png
children JointCommissionNbrWorkerTypeSubEntityNbr
used by
element  DimonaFeatures
source <xs:complexType name="DimonaFeaturesType">
 
<xs:sequence>
   
<xs:element ref="JointCommissionNbr" minOccurs="0"/>
   
<xs:element ref="WorkerType" minOccurs="0"/>
   
<xs:element ref="SubEntityNbr" minOccurs="0"/>
 
</xs:sequence>
</xs:complexType>

complexType DimonaImpactReportType
diagram NOTIFICATION_20254_p246.png
children DimonaPeriodIdIsLocked
used by
element  DimonaImpactReport
source <xs:complexType name="DimonaImpactReportType">
 
<xs:sequence>
   
<xs:element ref="DimonaPeriodId"/>
   
<xs:element ref="IsLocked"/>
 
</xs:sequence>
</xs:complexType>

complexType DimonaPeriodAfterType
diagram NOTIFICATION_20254_p247.png
children StartingDateStartingHourEndingDateEndingHourServiceTypePlannedHoursNbrPlannedDaysNbr
used by
element  DimonaPeriodAfter
source <xs:complexType name="DimonaPeriodAfterType">
 
<xs:sequence>
   
<xs:element ref="StartingDate" minOccurs="0"/>
   
<xs:element ref="StartingHour" minOccurs="0"/>
   
<xs:element ref="EndingDate" minOccurs="0"/>
   
<xs:element ref="EndingHour" minOccurs="0"/>
   
<xs:element ref="ServiceType" minOccurs="0"/>
   
<xs:choice minOccurs="0">
     
<xs:element ref="PlannedHoursNbr"/>
     
<xs:element ref="PlannedDaysNbr"/>
   
</xs:choice>
 
</xs:sequence>
</xs:complexType>

complexType DimonaPeriodBeforeType
diagram NOTIFICATION_20254_p248.png
children StartingDateStartingHourEndingDateEndingHourServiceTypePlannedHoursNbrPlannedDaysNbr
used by
element  DimonaPeriodBefore
source <xs:complexType name="DimonaPeriodBeforeType">
 
<xs:sequence>
   
<xs:element ref="StartingDate" minOccurs="0"/>
   
<xs:element ref="StartingHour" minOccurs="0"/>
   
<xs:element ref="EndingDate" minOccurs="0"/>
   
<xs:element ref="EndingHour" minOccurs="0"/>
   
<xs:element ref="ServiceType" minOccurs="0"/>
   
<xs:choice minOccurs="0">
     
<xs:element ref="PlannedHoursNbr"/>
     
<xs:element ref="PlannedDaysNbr"/>
   
</xs:choice>
 
</xs:sequence>
</xs:complexType>

complexType DimonaPeriodType
diagram NOTIFICATION_20254_p249.png
children DimonaPeriodIdIsLockedIsCancelledIsLateStartingDateStartingHourEndingDateEndingHourServiceTypePlannedHoursNbrPlannedDaysNbrLastUpdateDateLastUpdateHourErrorIDAnomalyClass
used by
element  DimonaPeriod
source <xs:complexType name="DimonaPeriodType">
 
<xs:sequence>
   
<xs:element ref="DimonaPeriodId"/>
   
<xs:element ref="IsLocked"/>
   
<xs:element ref="IsCancelled"/>
   
<xs:element ref="IsLate" minOccurs="0"/>
   
<xs:element ref="StartingDate" minOccurs="0"/>
   
<xs:element ref="StartingHour" minOccurs="0"/>
   
<xs:element ref="EndingDate" minOccurs="0"/>
   
<xs:element ref="EndingHour" minOccurs="0"/>
   
<xs:element ref="ServiceType" minOccurs="0"/>
   
<xs:choice minOccurs="0">
     
<xs:element ref="PlannedHoursNbr"/>
     
<xs:element ref="PlannedDaysNbr"/>
   
</xs:choice>
   
<xs:element ref="LastUpdateDate"/>
   
<xs:element ref="LastUpdateHour"/>
   
<xs:element ref="ErrorID" minOccurs="0" maxOccurs="unbounded"/>
   
<xs:element ref="AnomalyClass" minOccurs="0"/>
 
</xs:sequence>
</xs:complexType>

complexType DmfADimonaConfrontationType
diagram NOTIFICATION_20254_p250.png
children StudentNbrDaysPlannedDaysNbrStudentHoursNbrInQuotaPlannedHoursNbr
used by
element  DmfADimonaConfrontation
source <xs:complexType name="DmfADimonaConfrontationType">
 
<xs:sequence>
   
<xs:choice>
     
<xs:sequence>
       
<xs:element ref="StudentNbrDays"/>
       
<xs:element ref="PlannedDaysNbr"/>
     
</xs:sequence>
     
<xs:sequence>
       
<xs:element ref="StudentHoursNbr"/>
       
<xs:element ref="InQuotaPlannedHoursNbr"/>
     
</xs:sequence>
   
</xs:choice>
 
</xs:sequence>
</xs:complexType>

complexType EmployerIdType
diagram NOTIFICATION_20254_p251.png
children NOSSRegistrationNbrProvisionalNSSONbrNOSSLPARegistrationNbrCompanyID
used by
element  EmployerId
source <xs:complexType name="EmployerIdType">
 
<xs:sequence>
   
<xs:choice>
     
<xs:element ref="NOSSRegistrationNbr"/>
     
<xs:element ref="ProvisionalNSSONbr"/>
     
<xs:element ref="NOSSLPARegistrationNbr"/>
   
</xs:choice>
   
<xs:element ref="CompanyID"/>
 
</xs:sequence>
</xs:complexType>

complexType FieldInformationType
diagram NOTIFICATION_20254_p252.png
children FieldNameValue
used by
element  FieldInformation
source <xs:complexType name="FieldInformationType">
 
<xs:sequence>
   
<xs:element ref="FieldName"/>
   
<xs:element ref="Value" minOccurs="0"/>
 
</xs:sequence>
</xs:complexType>

complexType FileReceptionInformationType
diagram NOTIFICATION_20254_p253.png
children ReceptionDateReceptionHourChannel
used by
element  FileReceptionInformation
source <xs:complexType name="FileReceptionInformationType">
 
<xs:sequence>
   
<xs:element ref="ReceptionDate"/>
   
<xs:element ref="ReceptionHour"/>
   
<xs:element ref="Channel"/>
 
</xs:sequence>
</xs:complexType>

complexType FileReferenceType
diagram NOTIFICATION_20254_p254.png
children FileNameReferenceOriginReferenceNbr
used by
element  FileReference
source <xs:complexType name="FileReferenceType">
 
<xs:sequence>
   
<xs:element ref="FileName"/>
   
<xs:element ref="ReferenceOrigin"/>
   
<xs:element ref="ReferenceNbr" minOccurs="0"/>
 
</xs:sequence>
</xs:complexType>

complexType FormType
diagram NOTIFICATION_20254_p255.png
children IdentificationFormCreationDateFormCreationHourAttestationStatusTypeForm
used by
element  Form
source <xs:complexType name="FormType">
 
<xs:sequence>
   
<xs:element ref="Identification"/>
   
<xs:element ref="FormCreationDate"/>
   
<xs:element ref="FormCreationHour"/>
   
<xs:element ref="AttestationStatus"/>
   
<xs:element ref="TypeForm"/>
 
</xs:sequence>
</xs:complexType>

complexType HandledCBSSInformationType
diagram NOTIFICATION_20254_p256.png
children ResultCode
used by
element  HandledCBSSInformation
source <xs:complexType name="HandledCBSSInformationType">
 
<xs:sequence>
   
<xs:element ref="ResultCode"/>
 
</xs:sequence>
</xs:complexType>

complexType HandledOriginalFileType
diagram NOTIFICATION_20254_p257.png
children SenderId
used by
element  HandledOriginalFile
source <xs:complexType name="HandledOriginalFileType">
 
<xs:sequence>
   
<xs:element ref="SenderId" minOccurs="0"/>
 
</xs:sequence>
</xs:complexType>

complexType HandledOriginalFormType
diagram NOTIFICATION_20254_p258.png
children IdentificationFormCreationDateFormCreationHourAttestationStatusTypeForm
used by
element  HandledOriginalForm
source <xs:complexType name="HandledOriginalFormType">
 
<xs:sequence>
   
<xs:element ref="Identification" minOccurs="0"/>
   
<xs:element ref="FormCreationDate" minOccurs="0"/>
   
<xs:element ref="FormCreationHour" minOccurs="0"/>
   
<xs:element ref="AttestationStatus" minOccurs="0"/>
   
<xs:element ref="TypeForm" minOccurs="0"/>
 
</xs:sequence>
</xs:complexType>

complexType HandledReferenceType
diagram NOTIFICATION_20254_p259.png
children ReferenceTypeReferenceOriginReferenceNbr
used by
element  HandledReference
source <xs:complexType name="HandledReferenceType">
 
<xs:sequence>
   
<xs:element ref="ReferenceType"/>
   
<xs:element ref="ReferenceOrigin"/>
   
<xs:element ref="ReferenceNbr" minOccurs="0"/>
 
</xs:sequence>
</xs:complexType>

complexType HandledSenderIdentificationType
diagram NOTIFICATION_20254_p260.png
children CompanyIDNOSSRegistrationNbrNOSSLPARegistrationNbrProvisionalNSSONbrSocialSecretariatNumberINSS
used by
element  HandledSenderIdentification
source <xs:complexType name="HandledSenderIdentificationType">
 
<xs:sequence>
   
<xs:element ref="CompanyID" minOccurs="0"/>
   
<xs:element ref="NOSSRegistrationNbr" minOccurs="0"/>
   
<xs:element ref="NOSSLPARegistrationNbr" minOccurs="0"/>
   
<xs:element ref="ProvisionalNSSONbr" minOccurs="0"/>
   
<xs:element ref="SocialSecretariatNumber" minOccurs="0"/>
   
<xs:element ref="INSS" minOccurs="0"/>
 
</xs:sequence>
</xs:complexType>

complexType HandlingResultType
diagram NOTIFICATION_20254_p261.png
children ResultCodeDiagnosis
used by
element  HandlingResult
source <xs:complexType name="HandlingResultType">
 
<xs:sequence>
   
<xs:element ref="ResultCode"/>
   
<xs:element ref="Diagnosis" minOccurs="0" maxOccurs="unbounded"/>
 
</xs:sequence>
</xs:complexType>

complexType ImpactReportType
diagram NOTIFICATION_20254_p262.png
used by
element  ImpactReport
source <xs:complexType name="ImpactReportType"/>

complexType InvolvedPartnerType
diagram NOTIFICATION_20254_p263.png
children PartnerRoleSectorCodeInstitutionTypeKindOfDossierCBSSINSSUserDateSubmissionHourSubmissionStartingDateRepositoryEndingDateRepository
used by
element  InvolvedPartner
source <xs:complexType name="InvolvedPartnerType">
 
<xs:sequence>
   
<xs:element ref="PartnerRole"/>
   
<xs:element ref="SectorCode"/>
   
<xs:element ref="InstitutionType"/>
   
<xs:element ref="KindOfDossierCBSS" minOccurs="0"/>
   
<xs:element ref="INSSUser" minOccurs="0"/>
   
<xs:element ref="DateSubmission" minOccurs="0"/>
   
<xs:element ref="HourSubmission" minOccurs="0"/>
   
<xs:element ref="StartingDateRepository" minOccurs="0"/>
   
<xs:element ref="EndingDateRepository" minOccurs="0"/>
 
</xs:sequence>
</xs:complexType>

complexType MonthlyStatusPensionDetailType
diagram NOTIFICATION_20254_p264.png
children ReferenceYearMonthHasPensionAllowance
used by
element  MonthlyStatusPensionDetail
source <xs:complexType name="MonthlyStatusPensionDetailType">
 
<xs:sequence>
   
<xs:element ref="ReferenceYearMonth"/>
   
<xs:element ref="HasPensionAllowance"/>
 
</xs:sequence>
</xs:complexType>

complexType NaturalPersonType
diagram NOTIFICATION_20254_p265.png
children NaturalPersonSequenceNbrINSSSISWorkerNameWorkerFirstNameWorkerInitialWorkerBirthdateWorkerBirthplaceWorkerBirthplaceCountryWorkerSexWorkerStreetWorkerHouseNbrWorkerPostBoxWorkerZIPCodeWorkerCityWorkerCountryNationalityNaturalPersonUserReference
used by
element  NaturalPerson
source <xs:complexType name="NaturalPersonType">
 
<xs:sequence>
   
<xs:element ref="NaturalPersonSequenceNbr" minOccurs="0"/>
   
<xs:element ref="INSS" minOccurs="0"/>
   
<xs:element ref="SIS" minOccurs="0"/>
   
<xs:element ref="WorkerName" minOccurs="0"/>
   
<xs:element ref="WorkerFirstName" minOccurs="0"/>
   
<xs:element ref="WorkerInitial" minOccurs="0"/>
   
<xs:element ref="WorkerBirthdate" minOccurs="0"/>
   
<xs:element ref="WorkerBirthplace" minOccurs="0"/>
   
<xs:element ref="WorkerBirthplaceCountry" minOccurs="0"/>
   
<xs:element ref="WorkerSex" minOccurs="0"/>
   
<xs:element ref="WorkerStreet" minOccurs="0"/>
   
<xs:element ref="WorkerHouseNbr" minOccurs="0"/>
   
<xs:element ref="WorkerPostBox" minOccurs="0"/>
   
<xs:element ref="WorkerZIPCode" minOccurs="0"/>
   
<xs:element ref="WorkerCity" minOccurs="0"/>
   
<xs:element ref="WorkerCountry" minOccurs="0"/>
   
<xs:element ref="Nationality" minOccurs="0"/>
   
<xs:element ref="NaturalPersonUserReference" minOccurs="0"/>
 
</xs:sequence>
</xs:complexType>

complexType OccupationReferenceType
diagram NOTIFICATION_20254_p266.png
children OccupationSequenceNbrInternalOccupationNbr
used by
element  OccupationReference
source <xs:complexType name="OccupationReferenceType">
 
<xs:choice>
   
<xs:sequence>
     
<xs:element ref="OccupationSequenceNbr"/>
     
<xs:element ref="InternalOccupationNbr" minOccurs="0"/>
   
</xs:sequence>
   
<xs:element ref="InternalOccupationNbr"/>
 
</xs:choice>
</xs:complexType>

complexType PathType
diagram NOTIFICATION_20254_p267.png
children QuarterNOSSRegistrationNbrNOSSLPARegistrationNbrTrusteeshipCompanyIDUnrelatedEmployerClassUnrelatedWorkerCodeNaturalPersonSequenceNbrINSSEmployerClassWorkerCodeOccupationSequenceNbrReorganisationMeasureServiceSequenceNbrServiceCodeRemunSequenceNbrRemunCodeBonusPaymentFrequencyPercentagePaidDeductionCodeDeductionDetailSequenceNbrEmployerNotionJointCommissionNbrActivityCodeComplIndemnityAgreementNotionHalfTimeCareerInterruptionNotionServiceExemptionNotionReplacementAccordanceWCCNotionContributionWorkerCodeContributionTypeComplIndemnityAmountAdjustNotionContributionSequenceNbrEarlyRetirementCodeIndemnityNatureIncapacityDegreeNaturalPersonUserReferenceWorkerRecordUserReferenceOccupationUserReferenceCompanyVehicleSequenceNbrNPCalculatedAmountCUNPCalculatedAmountWorksContractActorIdOccupationPSDStartDateEmployerSequenceNbrCareerElementSequenceNbrPublicSectorInstitutionTypePublicSectorPersonnelCategoryAssignmentTypeFunctionNatureScaleSalarySequenceNbrScaleSalaryStartDatePecuniarySeniorityStartDateSalaryScaleReferenceAdditionalScaleSalarySequenceNbrAdditionalScaleSalaryReferenceAdditionalScaleSalaryStartDateNonSituableAbsenceCodeCalendarYearStartingDateCompensationCodeUsingEmployerCompanyIDVATNbrReferenceTypeReferenceOriginReferenceNbrFinancialElementTypeFinancialElementCodeValidityPeriodStartingDateValidityPeriodEndingDate
used by
element  Path
source <xs:complexType name="PathType">
 
<xs:sequence>
   
<xs:element ref="Quarter" minOccurs="0"/>
   
<xs:choice>
     
<xs:element ref="NOSSRegistrationNbr" minOccurs="0"/>
     
<xs:element ref="NOSSLPARegistrationNbr" minOccurs="0"/>
   
</xs:choice>
   
<xs:element ref="Trusteeship" minOccurs="0"/>
   
<xs:element ref="CompanyID" minOccurs="0"/>
   
<xs:element ref="UnrelatedEmployerClass" minOccurs="0"/>
   
<xs:element ref="UnrelatedWorkerCode" minOccurs="0"/>
   
<xs:element ref="NaturalPersonSequenceNbr" minOccurs="0"/>
   
<xs:element ref="INSS" minOccurs="0"/>
   
<xs:element ref="EmployerClass" minOccurs="0"/>
   
<xs:element ref="WorkerCode" minOccurs="0"/>
   
<xs:element ref="OccupationSequenceNbr" minOccurs="0"/>
   
<xs:element ref="ReorganisationMeasure" minOccurs="0"/>
   
<xs:element ref="ServiceSequenceNbr" minOccurs="0"/>
   
<xs:element ref="ServiceCode" minOccurs="0"/>
   
<xs:element ref="RemunSequenceNbr" minOccurs="0"/>
   
<xs:element ref="RemunCode" minOccurs="0"/>
   
<xs:element ref="BonusPaymentFrequency" minOccurs="0"/>
   
<xs:element ref="PercentagePaid" minOccurs="0"/>
   
<xs:element ref="DeductionCode" minOccurs="0"/>
   
<xs:element ref="DeductionDetailSequenceNbr" minOccurs="0"/>
   
<xs:element ref="EmployerNotion" minOccurs="0"/>
   
<xs:element ref="JointCommissionNbr" minOccurs="0"/>
   
<xs:element ref="ActivityCode" minOccurs="0"/>
   
<xs:element ref="ComplIndemnityAgreementNotion" minOccurs="0"/>
   
<xs:element ref="HalfTimeCareerInterruptionNotion" minOccurs="0"/>
   
<xs:element ref="ServiceExemptionNotion" minOccurs="0"/>
   
<xs:element ref="ReplacementAccordanceWCCNotion" minOccurs="0"/>
   
<xs:element ref="ContributionWorkerCode" minOccurs="0"/>
   
<xs:element ref="ContributionType" minOccurs="0"/>
   
<xs:element ref="ComplIndemnityAmountAdjustNotion" minOccurs="0"/>
   
<xs:element ref="ContributionSequenceNbr" minOccurs="0"/>
   
<xs:element ref="EarlyRetirementCode" minOccurs="0"/>
   
<xs:element ref="IndemnityNature" minOccurs="0"/>
   
<xs:element ref="IncapacityDegree" minOccurs="0"/>
   
<xs:element ref="NaturalPersonUserReference" minOccurs="0"/>
   
<xs:element ref="WorkerRecordUserReference" minOccurs="0"/>
   
<xs:element ref="OccupationUserReference" minOccurs="0"/>
   
<xs:element ref="CompanyVehicleSequenceNbr" minOccurs="0"/>
   
<xs:element ref="NPCalculatedAmount" minOccurs="0"/>
   
<xs:element ref="CUNPCalculatedAmount" minOccurs="0"/>
   
<xs:element ref="WorksContractActorId" minOccurs="0"/>
   
<xs:element ref="OccupationPSDStartDate" minOccurs="0"/>
   
<xs:element ref="EmployerSequenceNbr" minOccurs="0"/>
   
<xs:element ref="CareerElementSequenceNbr" minOccurs="0"/>
   
<xs:element ref="PublicSectorInstitutionType" minOccurs="0"/>
   
<xs:element ref="PublicSectorPersonnelCategory" minOccurs="0"/>
   
<xs:element ref="AssignmentType" minOccurs="0"/>
   
<xs:element ref="FunctionNature" minOccurs="0"/>
   
<xs:element ref="ScaleSalarySequenceNbr" minOccurs="0"/>
   
<xs:element ref="ScaleSalaryStartDate" minOccurs="0"/>
   
<xs:element ref="PecuniarySeniorityStartDate" minOccurs="0"/>
   
<xs:element ref="SalaryScaleReference" minOccurs="0"/>
   
<xs:element ref="AdditionalScaleSalarySequenceNbr" minOccurs="0"/>
   
<xs:element ref="AdditionalScaleSalaryReference" minOccurs="0"/>
   
<xs:element ref="AdditionalScaleSalaryStartDate" minOccurs="0"/>
   
<xs:element ref="NonSituableAbsenceCode" minOccurs="0"/>
   
<xs:element ref="CalendarYear" minOccurs="0"/>
   
<xs:element ref="StartingDate" minOccurs="0"/>
   
<xs:element ref="CompensationCode" minOccurs="0"/>
   
<xs:element ref="UsingEmployerCompanyID" minOccurs="0"/>
   
<xs:element ref="VATNbr" minOccurs="0"/>
   
<xs:element ref="ReferenceType" minOccurs="0"/>
   
<xs:element ref="ReferenceOrigin" minOccurs="0"/>
   
<xs:element ref="ReferenceNbr" minOccurs="0"/>
   
<xs:element ref="FinancialElementType" minOccurs="0"/>
   
<xs:element ref="FinancialElementCode" minOccurs="0"/>
   
<xs:element ref="ValidityPeriodStartingDate" minOccurs="0"/>
   
<xs:element ref="ValidityPeriodEndingDate" minOccurs="0"/>
 
</xs:sequence>
</xs:complexType>

complexType PensionStatusType
diagram NOTIFICATION_20254_p268.png
used by
element  PensionStatus
source <xs:complexType name="PensionStatusType"/>

complexType QuotaFeaturesType
diagram NOTIFICATION_20254_p269.png
children QuotaTypeExceedingHoursNbrExceedingDaysNbr
used by
element  QuotaFeatures
source <xs:complexType name="QuotaFeaturesType">
 
<xs:sequence>
   
<xs:element ref="QuotaType"/>
   
<xs:choice>
     
<xs:element ref="ExceedingHoursNbr"/>
     
<xs:element ref="ExceedingDaysNbr"/>
   
</xs:choice>
 
</xs:sequence>
</xs:complexType>

complexType ReferenceType
diagram NOTIFICATION_20254_p270.png
children ReferenceTypeReferenceOriginReferenceNbr
used by
element  Reference
source <xs:complexType name="ReferenceType">
 
<xs:sequence>
   
<xs:element ref="ReferenceType"/>
   
<xs:element ref="ReferenceOrigin"/>
   
<xs:element ref="ReferenceNbr" minOccurs="0"/>
 
</xs:sequence>
</xs:complexType>

complexType SmallStatutesInformationType
diagram NOTIFICATION_20254_p271.png
children EmploymentNatureActivityWithRiskWorkerStatus
used by
element  SmallStatutesInformation
source <xs:complexType name="SmallStatutesInformationType">
 
<xs:sequence>
   
<xs:element ref="EmploymentNature" minOccurs="0"/>
   
<xs:element ref="ActivityWithRisk" minOccurs="0"/>
   
<xs:element ref="WorkerStatus" minOccurs="0"/>
 
</xs:sequence>
</xs:complexType>

complexType StudentPlaceOfWorkType
diagram NOTIFICATION_20254_p272.png
children Denomination
used by
element  StudentPlaceOfWork
source <xs:complexType name="StudentPlaceOfWorkType">
 
<xs:sequence>
   
<xs:element ref="Denomination" minOccurs="0"/>
 
</xs:sequence>
</xs:complexType>

complexType SystemCorrectionType
diagram NOTIFICATION_20254_p273.png
children CorrectionType
used by
element  SystemCorrection
source <xs:complexType name="SystemCorrectionType">
 
<xs:sequence>
   
<xs:element ref="CorrectionType"/>
 
</xs:sequence>
</xs:complexType>

complexType UsingEmployerType
diagram NOTIFICATION_20254_p274.png
children JointCommissionNbrUsingEmployerNameUsingEmployerCompanyIDVATNbrINSSDailyContractNbr
used by
element  UsingEmployer
source <xs:complexType name="UsingEmployerType">
 
<xs:sequence>
   
<xs:element ref="JointCommissionNbr" minOccurs="0"/>
   
<xs:element ref="UsingEmployerName" minOccurs="0"/>
   
<xs:element ref="UsingEmployerCompanyID" minOccurs="0"/>
   
<xs:element ref="VATNbr" minOccurs="0"/>
   
<xs:element ref="INSS" minOccurs="0"/>
   
<xs:element ref="DailyContractNbr" minOccurs="0"/>
 
</xs:sequence>
</xs:complexType>

complexType WorkerRecordIdentificationType
diagram NOTIFICATION_20254_p275.png
children QuarterNOSSRegistrationNbrProvisionalNSSONbrNOSSLPARegistrationNbrCompanyIDNaturalPersonSequenceNbrINSSEmployerClassWorkerCode
used by
element  WorkerRecordIdentification
source <xs:complexType name="WorkerRecordIdentificationType">
 
<xs:sequence>
   
<xs:element ref="Quarter" minOccurs="0"/>
   
<xs:choice>
     
<xs:element ref="NOSSRegistrationNbr" minOccurs="0"/>
     
<xs:element ref="ProvisionalNSSONbr" minOccurs="0"/>
     
<xs:element ref="NOSSLPARegistrationNbr" minOccurs="0"/>
   
</xs:choice>
   
<xs:element ref="CompanyID" minOccurs="0"/>
   
<xs:element ref="NaturalPersonSequenceNbr" minOccurs="0"/>
   
<xs:element ref="INSS" minOccurs="0"/>
   
<xs:element ref="EmployerClass" minOccurs="0"/>
   
<xs:element ref="WorkerCode" minOccurs="0"/>
 
</xs:sequence>
</xs:complexType>


XML Schema documentation generated by XMLSpy Schema Editor http://www.altova.com/xmlspy