Schema TWCT001_20254.xsd


ROOT ELEMENT TWCT001
attributeFormDefault unqualified
elementFormDefault qualified
 
Elements  Complex types 
Address  AddressType 
AddressDetails  BelgianRepresentativeType 
AttestationStatus  CommentDeclarationType 
BadWeather  CommunicationType 
BelgianRepresentative  CoordinatesContactPersonType 
City  DclInformationType 
CommentDeclaration  DepartmentIdentificationType 
CommentOfDeclaration  EffectiveUnemploymentType 
Communication  EmployerDeclarationLinkType 
CompanyID  FormType 
ComplicationsDescription  IndividualUnempPeriodType 
CoordinatesContactPerson  LocationIndicationType 
Country  NaturalPersonType 
DailyContractNbr  OperationalOfficeIdentificationType 
DateTechnicalAccident  ReferenceType 
DclInformation  RiskIdentificationType 
DeclarationOnHonour  SenderType 
Denomination  SiteAddressType 
DepartmentIdentification  SocialActionUnemploymentType 
DepartmentName  TempUnempBadWeatherType 
EffectiveUnemployment  TempUnempEconomicalType 
EffectiveUnemploymentReason  TempUnemploymentPeriodType 
EmailAddress  TempUnempMajorForceType 
EmployerDeclarationLink  TempUnempSocialActionType 
FaxNbr  TempUnempTechnicalAccidentType 
FirstName  UsingEmployerType 
Form 
FormCreationDate 
FormCreationHour 
GSMNbr 
HouseNbr 
Identification 
IdentificationOfRisk 
IndividualUnempEndingDate 
IndividualUnempPeriod 
INSS 
JointCommissionLevel 
JointCommissionNbr 
Language 
LanguageCodePdf 
LocalUnitID 
LocationIndication 
MajorForceReason 
Name 
Nationality 
NaturalPerson 
NaturalPersonSequenceNbr 
NaturalPersonUserReference 
NatureOfWork 
NOSSRegistrationNbr 
OperationalOfficeIdentification 
PhoneNbr 
PostBox 
ReasonTempUnemp 
Reference 
ReferenceNbr 
ReferenceOrigin 
ReferenceType 
RegimeTempUnemp 
RiskIdentification 
Sender 
SIS 
SiteAddress 
SocialActionDetails 
SocialActionUnemployment 
Street 
TechnicalAccident 
TempUnempBadWeather 
TempUnempEconomical 
TempUnemploymentEndingDate 
TempUnemploymentPeriod 
TempUnemploymentStartingDate 
TempUnempMajorForce 
TempUnempSocialAction 
TempUnempTechnicalAccident 
Trusteeship 
TWCT001 
TypeForm 
UnemploymentReason 
UsingEmployer 
UsingEmployerCompanyID 
UsingEmployerName 
VATNbr 
WorkerBirthdate 
WorkerBirthplace 
WorkerBirthplaceCountry 
WorkerCity 
WorkerCountry 
WorkerFirstName 
WorkerHouseNbr 
WorkerInitial 
WorkerName 
WorkerPostBox 
WorkerSex 
WorkerStreet 
WorkerZIPCode 
ZIPCode 


element Address
diagram TWCT001_20254_p1.png
type AddressType
properties
content  complex
children StreetHouseNbrPostBoxZIPCodeCityCountry
used by
elements  BelgianRepresentativeCoordinatesContactPerson
annotation
documentation
90022
source <xs:element name="Address" type="AddressType">
 
<xs:annotation>
   
<xs:documentation>90022</xs:documentation>
 
</xs:annotation>
</xs:element>

element AddressDetails
diagram TWCT001_20254_p2.png
type restriction of xs:string
properties
content  simple
used by
complexType  LocationIndicationType
facets
Kind  Value  Annotation
maxLength  1000
annotation
documentation
00925
source <xs:element name="AddressDetails">
 
<xs:annotation>
   
<xs:documentation>00925</xs:documentation>
 
</xs:annotation>
 
<xs:simpleType>
   
<xs:restriction base="xs:string">
     
<xs:maxLength value="1000"/>
   
</xs:restriction>
 
</xs:simpleType>
</xs:element>

element AttestationStatus
diagram TWCT001_20254_p3.png
type restriction of xs:integer
properties
content  simple
used by
complexType  FormType
facets
Kind  Value  Annotation
totalDigits  1
enumeration  0
enumeration  1
enumeration  3
annotation
documentation
00110
source <xs:element name="AttestationStatus">
 
<xs:annotation>
   
<xs:documentation>00110</xs:documentation>
 
</xs:annotation>
 
<xs:simpleType>
   
<xs:restriction base="xs:integer">
     
<xs:totalDigits value="1"/>
     
<xs:enumeration value="0"/>
     
<xs:enumeration value="1"/>
     
<xs:enumeration value="3"/>
   
</xs:restriction>
 
</xs:simpleType>
</xs:element>

element BadWeather
diagram TWCT001_20254_p4.png
type restriction of xs:string
properties
content  simple
used by
complexType  TempUnempBadWeatherType
facets
Kind  Value  Annotation
maxLength  40
pattern  [\s\S]*\S[\s\S]*
annotation
documentation
00764
source <xs:element name="BadWeather">
 
<xs:annotation>
   
<xs:documentation>00764</xs:documentation>
 
</xs:annotation>
 
<xs:simpleType>
   
<xs:restriction base="xs:string">
     
<xs:maxLength value="40"/>
     
<xs:pattern value="[\s\S]*\S[\s\S]*"/>
   
</xs:restriction>
 
</xs:simpleType>
</xs:element>

element BelgianRepresentative
diagram TWCT001_20254_p5.png
type extension of BelgianRepresentativeType
properties
content  complex
children DenominationAddress
used by
elements  EmployerDeclarationLinkUsingEmployer
annotation
documentation
90641
source <xs:element name="BelgianRepresentative">
 
<xs:annotation>
   
<xs:documentation>90641</xs:documentation>
 
</xs:annotation>
 
<xs:complexType>
   
<xs:complexContent>
     
<xs:extension base="BelgianRepresentativeType">
       
<xs:sequence>
         
<xs:element ref="Address"/>
       
</xs:sequence>
     
</xs:extension>
   
</xs:complexContent>
 
</xs:complexType>
</xs:element>

element City
diagram TWCT001_20254_p6.png
type restriction of xs:string
properties
content  simple
used by
complexTypes  AddressTypeSenderTypeSiteAddressType
facets
Kind  Value  Annotation
maxLength  40
pattern  [\s\S]*\S[\s\S]*
annotation
documentation
00522
source <xs:element name="City">
 
<xs:annotation>
   
<xs:documentation>00522</xs:documentation>
 
</xs:annotation>
 
<xs:simpleType>
   
<xs:restriction base="xs:string">
     
<xs:maxLength value="40"/>
     
<xs:pattern value="[\s\S]*\S[\s\S]*"/>
   
</xs:restriction>
 
</xs:simpleType>
</xs:element>

element CommentDeclaration
diagram TWCT001_20254_p7.png
type CommentDeclarationType
properties
content  complex
children CommentOfDeclaration
used by
element  Form
annotation
documentation
90036
source <xs:element name="CommentDeclaration" type="CommentDeclarationType">
 
<xs:annotation>
   
<xs:documentation>90036</xs:documentation>
 
</xs:annotation>
</xs:element>

element CommentOfDeclaration
diagram TWCT001_20254_p8.png
type restriction of xs:string
properties
content  simple
used by
complexTypes  CommentDeclarationTypeSocialActionUnemploymentType
facets
Kind  Value  Annotation
maxLength  180
pattern  [\s\S]*\S[\s\S]*
annotation
documentation
00126
source <xs:element name="CommentOfDeclaration">
 
<xs:annotation>
   
<xs:documentation>00126</xs:documentation>
 
</xs:annotation>
 
<xs:simpleType>
   
<xs:restriction base="xs:string">
     
<xs:maxLength value="180"/>
     
<xs:pattern value="[\s\S]*\S[\s\S]*"/>
   
</xs:restriction>
 
</xs:simpleType>
</xs:element>

element Communication
diagram TWCT001_20254_p9.png
type CommunicationType
properties
content  complex
children PhoneNbrGSMNbrFaxNbrEmailAddress
used by
element  CoordinatesContactPerson
annotation
documentation
90258
source <xs:element name="Communication" type="CommunicationType">
 
<xs:annotation>
   
<xs:documentation>90258</xs:documentation>
 
</xs:annotation>
</xs:element>

element CompanyID
diagram TWCT001_20254_p10.png
type restriction of xs:integer
properties
content  simple
used by
complexType  EmployerDeclarationLinkType
facets
Kind  Value  Annotation
minInclusive  0
maxInclusive  1999999943
totalDigits  10
pattern  0|\d{9}|\d{10}
annotation
documentation
00014
appinfo
CompanyID_conversion1
appinfo
xs:companyId
source <xs:element name="CompanyID">
 
<xs:annotation>
   
<xs:documentation>00014</xs:documentation>
   
<xs:appinfo source="ConversionID">CompanyID_conversion1</xs:appinfo>
   
<xs:appinfo source="TDOType">xs:companyId</xs:appinfo>
 
</xs:annotation>
 
<xs:simpleType>
   
<xs:restriction base="xs:integer">
     
<xs:minInclusive value="0"/>
     
<xs:maxInclusive value="1999999943"/>
     
<xs:totalDigits value="10"/>
     
<xs:pattern value="0|\d{9}|\d{10}"/>
   
</xs:restriction>
 
</xs:simpleType>
</xs:element>

element ComplicationsDescription
diagram TWCT001_20254_p11.png
type restriction of xs:string
properties
content  simple
used by
complexTypes  TempUnempBadWeatherTypeTempUnempMajorForceTypeTempUnempTechnicalAccidentType
facets
Kind  Value  Annotation
maxLength  180
pattern  [\s\S]*\S[\s\S]*
annotation
documentation
01314
source <xs:element name="ComplicationsDescription">
 
<xs:annotation>
   
<xs:documentation>01314</xs:documentation>
 
</xs:annotation>
 
<xs:simpleType>
   
<xs:restriction base="xs:string">
     
<xs:maxLength value="180"/>
     
<xs:pattern value="[\s\S]*\S[\s\S]*"/>
   
</xs:restriction>
 
</xs:simpleType>
</xs:element>

element CoordinatesContactPerson
diagram TWCT001_20254_p12.png
type extension of CoordinatesContactPersonType
properties
content  complex
children NameFirstNameCommunicationAddress
used by
element  EmployerDeclarationLink
annotation
documentation
90257
source <xs:element name="CoordinatesContactPerson">
 
<xs:annotation>
   
<xs:documentation>90257</xs:documentation>
 
</xs:annotation>
 
<xs:complexType>
   
<xs:complexContent>
     
<xs:extension base="CoordinatesContactPersonType">
       
<xs:sequence>
         
<xs:element ref="Communication" minOccurs="0"/>
         
<xs:element ref="Address" minOccurs="0" maxOccurs="1"/>
       
</xs:sequence>
     
</xs:extension>
   
</xs:complexContent>
 
</xs:complexType>
</xs:element>

element Country
diagram TWCT001_20254_p13.png
type restriction of xs:integer
properties
content  simple
used by
complexTypes  AddressTypeSenderTypeSiteAddressType
facets
Kind  Value  Annotation
minInclusive  0
maxInclusive  99999
totalDigits  5
annotation
documentation
00523
source <xs:element name="Country">
 
<xs:annotation>
   
<xs:documentation>00523</xs:documentation>
 
</xs:annotation>
 
<xs:simpleType>
   
<xs:restriction base="xs:integer">
     
<xs:minInclusive value="0"/>
     
<xs:maxInclusive value="99999"/>
     
<xs:totalDigits value="5"/>
   
</xs:restriction>
 
</xs:simpleType>
</xs:element>

element DailyContractNbr
diagram TWCT001_20254_p14.png
type restriction of xs:integer
properties
content  simple
used by
complexType  UsingEmployerType
facets
Kind  Value  Annotation
minInclusive  0
maxInclusive  999
totalDigits  3
annotation
documentation
01254
source <xs:element name="DailyContractNbr">
 
<xs:annotation>
   
<xs:documentation>01254</xs:documentation>
 
</xs:annotation>
 
<xs:simpleType>
   
<xs:restriction base="xs:integer">
     
<xs:minInclusive value="0"/>
     
<xs:maxInclusive value="999"/>
     
<xs:totalDigits value="3"/>
   
</xs:restriction>
 
</xs:simpleType>
</xs:element>

element DateTechnicalAccident
diagram TWCT001_20254_p15.png
type restriction of xs:date
properties
content  simple
used by
complexType  TempUnempTechnicalAccidentType
facets
Kind  Value  Annotation
pattern  \d{4}-\d{2}-\d{2}
annotation
documentation
00766
source <xs:element name="DateTechnicalAccident">
 
<xs:annotation>
   
<xs:documentation>00766</xs:documentation>
 
</xs:annotation>
 
<xs:simpleType>
   
<xs:restriction base="xs:date">
     
<xs:pattern value="\d{4}-\d{2}-\d{2}"/>
   
</xs:restriction>
 
</xs:simpleType>
</xs:element>

element DclInformation
diagram TWCT001_20254_p16.png
type DclInformationType
properties
content  complex
children LanguageCodePdf
used by
element  Form
annotation
documentation
90171
source <xs:element name="DclInformation" type="DclInformationType">
 
<xs:annotation>
   
<xs:documentation>90171</xs:documentation>
 
</xs:annotation>
</xs:element>

element DeclarationOnHonour
diagram TWCT001_20254_p17.png
type restriction of xs:integer
properties
content  simple
used by
complexType  TempUnempEconomicalType
facets
Kind  Value  Annotation
totalDigits  1
enumeration  1
annotation
documentation
01233
source <xs:element name="DeclarationOnHonour">
 
<xs:annotation>
   
<xs:documentation>01233</xs:documentation>
 
</xs:annotation>
 
<xs:simpleType>
   
<xs:restriction base="xs:integer">
     
<xs:totalDigits value="1"/>
     
<xs:enumeration value="1"/>
   
</xs:restriction>
 
</xs:simpleType>
</xs:element>

element Denomination
diagram TWCT001_20254_p18.png
type restriction of xs:string
properties
content  simple
used by
complexTypes  BelgianRepresentativeTypeSenderType
facets
Kind  Value  Annotation
maxLength  96
annotation
documentation
00776
source <xs:element name="Denomination">
 
<xs:annotation>
   
<xs:documentation>00776</xs:documentation>
 
</xs:annotation>
 
<xs:simpleType>
   
<xs:restriction base="xs:string">
     
<xs:maxLength value="96"/>
   
</xs:restriction>
 
</xs:simpleType>
</xs:element>

element DepartmentIdentification
diagram TWCT001_20254_p19.png
type DepartmentIdentificationType
properties
content  complex
children DepartmentName
used by
element  EmployerDeclarationLink
annotation
documentation
90268
source <xs:element name="DepartmentIdentification" type="DepartmentIdentificationType">
 
<xs:annotation>
   
<xs:documentation>90268</xs:documentation>
 
</xs:annotation>
</xs:element>

element DepartmentName
diagram TWCT001_20254_p20.png
type restriction of xs:string
properties
content  simple
used by
complexType  DepartmentIdentificationType
facets
Kind  Value  Annotation
minLength  1
maxLength  30
annotation
documentation
00607
source <xs:element name="DepartmentName">
 
<xs:annotation>
   
<xs:documentation>00607</xs:documentation>
 
</xs:annotation>
 
<xs:simpleType>
   
<xs:restriction base="xs:string">
     
<xs:minLength value="1"/>
     
<xs:maxLength value="30"/>
   
</xs:restriction>
 
</xs:simpleType>
</xs:element>

element EffectiveUnemployment
diagram TWCT001_20254_p21.png
type extension of EffectiveUnemploymentType
properties
content  complex
children EffectiveUnemploymentReasonJointCommissionNbrJointCommissionLevelTempUnemploymentPeriodSiteAddress
used by
element  EmployerDeclarationLink
annotation
documentation
90275
source <xs:element name="EffectiveUnemployment">
 
<xs:annotation>
   
<xs:documentation>90275</xs:documentation>
 
</xs:annotation>
 
<xs:complexType>
   
<xs:complexContent>
     
<xs:extension base="EffectiveUnemploymentType">
       
<xs:sequence>
         
<xs:element ref="TempUnemploymentPeriod"/>
         
<xs:element ref="SiteAddress" minOccurs="0"/>
       
</xs:sequence>
     
</xs:extension>
   
</xs:complexContent>
 
</xs:complexType>
</xs:element>

element EffectiveUnemploymentReason
diagram TWCT001_20254_p22.png
type restriction of xs:integer
properties
content  simple
used by
complexType  EffectiveUnemploymentType
facets
Kind  Value  Annotation
totalDigits  2
enumeration  60
enumeration  61
annotation
documentation
01036
source <xs:element name="EffectiveUnemploymentReason">
 
<xs:annotation>
   
<xs:documentation>01036</xs:documentation>
 
</xs:annotation>
 
<xs:simpleType>
   
<xs:restriction base="xs:integer">
     
<xs:totalDigits value="2"/>
     
<xs:enumeration value="60"/>
     
<xs:enumeration value="61"/>
   
</xs:restriction>
 
</xs:simpleType>
</xs:element>

element EmailAddress
diagram TWCT001_20254_p23.png
type restriction of xs:string
properties
content  simple
used by
complexType  CommunicationType
facets
Kind  Value  Annotation
maxLength  60
pattern  [\s\S]*\S[\s\S]*
annotation
documentation
00637
source <xs:element name="EmailAddress">
 
<xs:annotation>
   
<xs:documentation>00637</xs:documentation>
 
</xs:annotation>
 
<xs:simpleType>
   
<xs:restriction base="xs:string">
     
<xs:maxLength value="60"/>
     
<xs:pattern value="[\s\S]*\S[\s\S]*"/>
   
</xs:restriction>
 
</xs:simpleType>
</xs:element>

element EmployerDeclarationLink
diagram TWCT001_20254_p24.png
type extension of EmployerDeclarationLinkType
properties
content  complex
children NOSSRegistrationNbrTrusteeshipCompanyIDOperationalOfficeIdentificationBelgianRepresentativeCoordinatesContactPersonSenderUsingEmployerNaturalPersonDepartmentIdentificationTempUnempEconomicalTempUnempBadWeatherTempUnempTechnicalAccidentTempUnempMajorForceEffectiveUnemploymentTempUnempSocialAction
used by
element  Form
annotation
documentation
90067
source <xs:element name="EmployerDeclarationLink">
 
<xs:annotation>
   
<xs:documentation>90067</xs:documentation>
 
</xs:annotation>
 
<xs:complexType>
   
<xs:complexContent>
     
<xs:extension base="EmployerDeclarationLinkType">
       
<xs:sequence>
         
<xs:choice>
           
<xs:element ref="OperationalOfficeIdentification" minOccurs="0"/>
           
<xs:element ref="BelgianRepresentative" minOccurs="0"/>
         
</xs:choice>
         
<xs:element ref="CoordinatesContactPerson" minOccurs="0"/>
         
<xs:element ref="Sender" minOccurs="0"/>
         
<xs:element ref="UsingEmployer" minOccurs="0"/>
         
<xs:element ref="NaturalPerson" minOccurs="0" maxOccurs="2000"/>
         
<xs:element ref="DepartmentIdentification" minOccurs="0"/>
         
<xs:choice>
           
<xs:element ref="TempUnempEconomical" minOccurs="0"/>
           
<xs:element ref="TempUnempBadWeather" minOccurs="0"/>
           
<xs:element ref="TempUnempTechnicalAccident" minOccurs="0"/>
           
<xs:element ref="TempUnempMajorForce" minOccurs="0"/>
           
<xs:element ref="EffectiveUnemployment" minOccurs="0"/>
           
<xs:element ref="TempUnempSocialAction" minOccurs="0"/>
         
</xs:choice>
       
</xs:sequence>
     
</xs:extension>
   
</xs:complexContent>
 
</xs:complexType>
</xs:element>

element FaxNbr
diagram TWCT001_20254_p25.png
type restriction of xs:string
properties
content  simple
used by
complexType  CommunicationType
facets
Kind  Value  Annotation
maxLength  20
annotation
documentation
00678
source <xs:element name="FaxNbr">
 
<xs:annotation>
   
<xs:documentation>00678</xs:documentation>
 
</xs:annotation>
 
<xs:simpleType>
   
<xs:restriction base="xs:string">
     
<xs:maxLength value="20"/>
   
</xs:restriction>
 
</xs:simpleType>
</xs:element>

element FirstName
diagram TWCT001_20254_p26.png
type restriction of xs:string
properties
content  simple
used by
complexType  CoordinatesContactPersonType
facets
Kind  Value  Annotation
maxLength  24
pattern  [\s\S]*\S[\s\S]*
annotation
documentation
00727
source <xs:element name="FirstName">
 
<xs:annotation>
   
<xs:documentation>00727</xs:documentation>
 
</xs:annotation>
 
<xs:simpleType>
   
<xs:restriction base="xs:string">
     
<xs:maxLength value="24"/>
     
<xs:pattern value="[\s\S]*\S[\s\S]*"/>
   
</xs:restriction>
 
</xs:simpleType>
</xs:element>

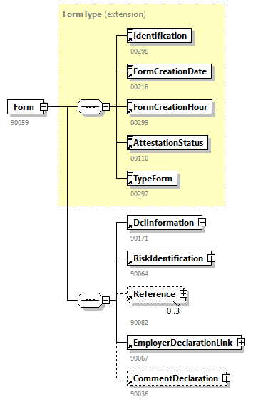
element Form
diagram TWCT001_20254_p27.png
type extension of FormType
properties
content  complex
children IdentificationFormCreationDateFormCreationHourAttestationStatusTypeFormDclInformationRiskIdentificationReferenceEmployerDeclarationLinkCommentDeclaration
used by
element  TWCT001
annotation
documentation
90059
source <xs:element name="Form">
 
<xs:annotation>
   
<xs:documentation>90059</xs:documentation>
 
</xs:annotation>
 
<xs:complexType>
   
<xs:complexContent>
     
<xs:extension base="FormType">
       
<xs:sequence>
         
<xs:element ref="DclInformation"/>
         
<xs:element ref="RiskIdentification"/>
         
<xs:element ref="Reference" minOccurs="0" maxOccurs="3"/>
         
<xs:element ref="EmployerDeclarationLink"/>
         
<xs:element ref="CommentDeclaration" minOccurs="0"/>
       
</xs:sequence>
     
</xs:extension>
   
</xs:complexContent>
 
</xs:complexType>
</xs:element>

element FormCreationDate
diagram TWCT001_20254_p28.png
type restriction of xs:date
properties
content  simple
used by
complexType  FormType
facets
Kind  Value  Annotation
minInclusive  2005-07-01
pattern  \d{4}-\d{2}-\d{2}
annotation
documentation
00218
appinfo
Date_conversion1
source <xs:element name="FormCreationDate">
 
<xs:annotation>
   
<xs:documentation>00218</xs:documentation>
   
<xs:appinfo source="ConversionID">Date_conversion1</xs:appinfo>
 
</xs:annotation>
 
<xs:simpleType>
   
<xs:restriction base="xs:date">
     
<xs:minInclusive value="2005-07-01"/>
     
<xs:pattern value="\d{4}-\d{2}-\d{2}"/>
   
</xs:restriction>
 
</xs:simpleType>
</xs:element>

element FormCreationHour
diagram TWCT001_20254_p29.png
type restriction of xs:time
properties
content  simple
used by
complexType  FormType
facets
Kind  Value  Annotation
pattern  \d{2}:\d{2}:\d{2}.\d{3}
annotation
documentation
00299
appinfo
Time_conversion1
source <xs:element name="FormCreationHour">
 
<xs:annotation>
   
<xs:documentation>00299</xs:documentation>
   
<xs:appinfo source="ConversionID">Time_conversion1</xs:appinfo>
 
</xs:annotation>
 
<xs:simpleType>
   
<xs:restriction base="xs:time">
     
<xs:pattern value="\d{2}:\d{2}:\d{2}.\d{3}"/>
   
</xs:restriction>
 
</xs:simpleType>
</xs:element>

element GSMNbr
diagram TWCT001_20254_p30.png
type restriction of xs:string
properties
content  simple
used by
complexType  CommunicationType
facets
Kind  Value  Annotation
maxLength  20
annotation
documentation
00636
source <xs:element name="GSMNbr">
 
<xs:annotation>
   
<xs:documentation>00636</xs:documentation>
 
</xs:annotation>
 
<xs:simpleType>
   
<xs:restriction base="xs:string">
     
<xs:maxLength value="20"/>
   
</xs:restriction>
 
</xs:simpleType>
</xs:element>

element HouseNbr
diagram TWCT001_20254_p31.png
type restriction of xs:string
properties
content  simple
used by
complexTypes  AddressTypeSenderTypeSiteAddressType
facets
Kind  Value  Annotation
maxLength  10
pattern  [\s\S]*\S[\s\S]*
annotation
documentation
00518
source <xs:element name="HouseNbr">
 
<xs:annotation>
   
<xs:documentation>00518</xs:documentation>
 
</xs:annotation>
 
<xs:simpleType>
   
<xs:restriction base="xs:string">
     
<xs:maxLength value="10"/>
     
<xs:pattern value="[\s\S]*\S[\s\S]*"/>
   
</xs:restriction>
 
</xs:simpleType>
</xs:element>

element Identification
diagram TWCT001_20254_p32.png
type restriction of xs:string
properties
content  simple
used by
complexType  FormType
facets
Kind  Value  Annotation
maxLength  7
enumeration  TWCT001
annotation
documentation
00296
source <xs:element name="Identification">
 
<xs:annotation>
   
<xs:documentation>00296</xs:documentation>
 
</xs:annotation>
 
<xs:simpleType>
   
<xs:restriction base="xs:string">
     
<xs:maxLength value="7"/>
     
<xs:enumeration value="TWCT001"/>
   
</xs:restriction>
 
</xs:simpleType>
</xs:element>

element IdentificationOfRisk
diagram TWCT001_20254_p33.png
type restriction of xs:integer
properties
content  simple
used by
complexType  RiskIdentificationType
facets
Kind  Value  Annotation
totalDigits  3
enumeration  001
enumeration  002
enumeration  003
enumeration  004
enumeration  005
enumeration  006
annotation
documentation
00430
source <xs:element name="IdentificationOfRisk">
 
<xs:annotation>
   
<xs:documentation>00430</xs:documentation>
 
</xs:annotation>
 
<xs:simpleType>
   
<xs:restriction base="xs:integer">
     
<xs:totalDigits value="3"/>
     
<xs:enumeration value="001"/>
     
<xs:enumeration value="002"/>
     
<xs:enumeration value="003"/>
     
<xs:enumeration value="004"/>
     
<xs:enumeration value="005"/>
     
<xs:enumeration value="006"/>
   
</xs:restriction>
 
</xs:simpleType>
</xs:element>

element IndividualUnempEndingDate
diagram TWCT001_20254_p34.png
type restriction of xs:date
properties
content  simple
used by
complexType  IndividualUnempPeriodType
facets
Kind  Value  Annotation
pattern  \d{4}-\d{2}-\d{2}
annotation
documentation
00768
source <xs:element name="IndividualUnempEndingDate">
 
<xs:annotation>
   
<xs:documentation>00768</xs:documentation>
 
</xs:annotation>
 
<xs:simpleType>
   
<xs:restriction base="xs:date">
     
<xs:pattern value="\d{4}-\d{2}-\d{2}"/>
   
</xs:restriction>
 
</xs:simpleType>
</xs:element>

element IndividualUnempPeriod
diagram TWCT001_20254_p35.png
type IndividualUnempPeriodType
properties
content  complex
children IndividualUnempEndingDate
used by
element  NaturalPerson
annotation
documentation
90276
source <xs:element name="IndividualUnempPeriod" type="IndividualUnempPeriodType">
 
<xs:annotation>
   
<xs:documentation>90276</xs:documentation>
 
</xs:annotation>
</xs:element>

element INSS
diagram TWCT001_20254_p36.png
type restriction of xs:integer
properties
content  simple
used by
complexTypes  NaturalPersonTypeUsingEmployerType
facets
Kind  Value  Annotation
totalDigits  11
pattern  \d{11}
annotation
documentation
00024
appinfo
Inss_conversion1
appinfo
xs:inss
source <xs:element name="INSS">
 
<xs:annotation>
   
<xs:documentation>00024</xs:documentation>
   
<xs:appinfo source="ConversionID">Inss_conversion1</xs:appinfo>
   
<xs:appinfo source="TDOType">xs:inss</xs:appinfo>
 
</xs:annotation>
 
<xs:simpleType>
   
<xs:restriction base="xs:integer">
     
<xs:totalDigits value="11"/>
     
<xs:pattern value="\d{11}"/>
   
</xs:restriction>
 
</xs:simpleType>
</xs:element>

element JointCommissionLevel
diagram TWCT001_20254_p37.png
type restriction of xs:string
properties
content  simple
used by
complexTypes  EffectiveUnemploymentTypeTempUnempEconomicalTypeTempUnempSocialActionType
facets
Kind  Value  Annotation
maxLength  3
pattern  0\d{2}
annotation
documentation
00762
source <xs:element name="JointCommissionLevel">
 
<xs:annotation>
   
<xs:documentation>00762</xs:documentation>
 
</xs:annotation>
 
<xs:simpleType>
   
<xs:restriction base="xs:string">
     
<xs:maxLength value="3"/>
     
<xs:pattern value="0\d{2}"/>
   
</xs:restriction>
 
</xs:simpleType>
</xs:element>

element JointCommissionNbr
diagram TWCT001_20254_p38.png
type restriction of xs:string
properties
content  simple
used by
complexTypes  EffectiveUnemploymentTypeTempUnempEconomicalTypeTempUnempSocialActionTypeUsingEmployerType
facets
Kind  Value  Annotation
minLength  1
maxLength  6
pattern  \d{3}|\d{3}(.)\d{2}
annotation
documentation
00046
source <xs:element name="JointCommissionNbr">
 
<xs:annotation>
   
<xs:documentation>00046</xs:documentation>
 
</xs:annotation>
 
<xs:simpleType>
   
<xs:restriction base="xs:string">
     
<xs:minLength value="1"/>
     
<xs:maxLength value="6"/>
     
<xs:pattern value="\d{3}|\d{3}(.)\d{2}"/>
   
</xs:restriction>
 
</xs:simpleType>
</xs:element>

element Language
diagram TWCT001_20254_p39.png
type restriction of xs:integer
properties
content  simple
used by
complexType  SenderType
facets
Kind  Value  Annotation
minInclusive  1
maxInclusive  5
totalDigits  1
annotation
documentation
01047
source <xs:element name="Language">
 
<xs:annotation>
   
<xs:documentation>01047</xs:documentation>
 
</xs:annotation>
 
<xs:simpleType>
   
<xs:restriction base="xs:integer">
     
<xs:minInclusive value="1"/>
     
<xs:maxInclusive value="5"/>
     
<xs:totalDigits value="1"/>
   
</xs:restriction>
 
</xs:simpleType>
</xs:element>

element LanguageCodePdf
diagram TWCT001_20254_p40.png
type restriction of xs:integer
properties
content  simple
used by
complexType  DclInformationType
facets
Kind  Value  Annotation
minInclusive  1
maxInclusive  3
totalDigits  1
annotation
documentation
00156
source <xs:element name="LanguageCodePdf">
 
<xs:annotation>
   
<xs:documentation>00156</xs:documentation>
 
</xs:annotation>
 
<xs:simpleType>
   
<xs:restriction base="xs:integer">
     
<xs:minInclusive value="1"/>
     
<xs:maxInclusive value="3"/>
     
<xs:totalDigits value="1"/>
   
</xs:restriction>
 
</xs:simpleType>
</xs:element>

element LocalUnitID
diagram TWCT001_20254_p41.png
type restriction of xs:integer
properties
content  simple
used by
complexType  OperationalOfficeIdentificationType
facets
Kind  Value  Annotation
totalDigits  10
pattern  [2,8]\d{9}
annotation
documentation
00042
appinfo
xs:localUnitId
source <xs:element name="LocalUnitID">
 
<xs:annotation>
   
<xs:documentation>00042</xs:documentation>
   
<xs:appinfo source="TDOType">xs:localUnitId</xs:appinfo>
 
</xs:annotation>
 
<xs:simpleType>
   
<xs:restriction base="xs:integer">
     
<xs:totalDigits value="10"/>
     
<xs:pattern value="[2,8]\d{9}"/>
   
</xs:restriction>
 
</xs:simpleType>
</xs:element>

element LocationIndication
diagram TWCT001_20254_p42.png
type LocationIndicationType
properties
content  complex
children AddressDetails
used by
element  SiteAddress
annotation
documentation
90639
source <xs:element name="LocationIndication" type="LocationIndicationType">
 
<xs:annotation>
   
<xs:documentation>90639</xs:documentation>
 
</xs:annotation>
</xs:element>

element MajorForceReason
diagram TWCT001_20254_p43.png
type restriction of xs:string
properties
content  simple
used by
complexType  TempUnempMajorForceType
facets
Kind  Value  Annotation
maxLength  60
pattern  [\s\S]*\S[\s\S]*
annotation
documentation
00223
source <xs:element name="MajorForceReason">
 
<xs:annotation>
   
<xs:documentation>00223</xs:documentation>
 
</xs:annotation>
 
<xs:simpleType>
   
<xs:restriction base="xs:string">
     
<xs:maxLength value="60"/>
     
<xs:pattern value="[\s\S]*\S[\s\S]*"/>
   
</xs:restriction>
 
</xs:simpleType>
</xs:element>

element Name
diagram TWCT001_20254_p44.png
type restriction of xs:string
properties
content  simple
used by
complexType  CoordinatesContactPersonType
facets
Kind  Value  Annotation
maxLength  48
pattern  [\s\S]*\S[\s\S]*
annotation
documentation
00726
source <xs:element name="Name">
 
<xs:annotation>
   
<xs:documentation>00726</xs:documentation>
 
</xs:annotation>
 
<xs:simpleType>
   
<xs:restriction base="xs:string">
     
<xs:maxLength value="48"/>
     
<xs:pattern value="[\s\S]*\S[\s\S]*"/>
   
</xs:restriction>
 
</xs:simpleType>
</xs:element>

element Nationality
diagram TWCT001_20254_p45.png
type restriction of xs:integer
properties
content  simple
used by
complexType  NaturalPersonType
facets
Kind  Value  Annotation
minInclusive  0
maxInclusive  99999
totalDigits  5
annotation
documentation
00119
source <xs:element name="Nationality">
 
<xs:annotation>
   
<xs:documentation>00119</xs:documentation>
 
</xs:annotation>
 
<xs:simpleType>
   
<xs:restriction base="xs:integer">
     
<xs:minInclusive value="0"/>
     
<xs:maxInclusive value="99999"/>
     
<xs:totalDigits value="5"/>
   
</xs:restriction>
 
</xs:simpleType>
</xs:element>

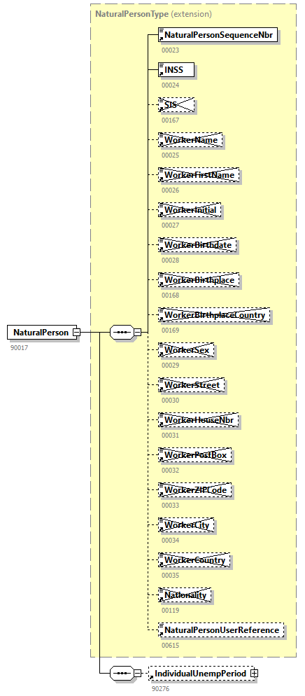
element NaturalPerson
diagram TWCT001_20254_p46.png
type extension of NaturalPersonType
properties
content  complex
children NaturalPersonSequenceNbrINSSSISWorkerNameWorkerFirstNameWorkerInitialWorkerBirthdateWorkerBirthplaceWorkerBirthplaceCountryWorkerSexWorkerStreetWorkerHouseNbrWorkerPostBoxWorkerZIPCodeWorkerCityWorkerCountryNationalityNaturalPersonUserReferenceIndividualUnempPeriod
used by
element  EmployerDeclarationLink
annotation
documentation
90017
source <xs:element name="NaturalPerson">
 
<xs:annotation>
   
<xs:documentation>90017</xs:documentation>
 
</xs:annotation>
 
<xs:complexType>
   
<xs:complexContent>
     
<xs:extension base="NaturalPersonType">
       
<xs:sequence>
         
<xs:element ref="IndividualUnempPeriod" minOccurs="0"/>
       
</xs:sequence>
     
</xs:extension>
   
</xs:complexContent>
 
</xs:complexType>
</xs:element>

element NaturalPersonSequenceNbr
diagram TWCT001_20254_p47.png
type restriction of xs:integer
properties
content  simple
used by
complexType  NaturalPersonType
facets
Kind  Value  Annotation
minInclusive  1
maxInclusive  9999999
totalDigits  7
annotation
documentation
00023
source <xs:element name="NaturalPersonSequenceNbr">
 
<xs:annotation>
   
<xs:documentation>00023</xs:documentation>
 
</xs:annotation>
 
<xs:simpleType>
   
<xs:restriction base="xs:integer">
     
<xs:minInclusive value="1"/>
     
<xs:maxInclusive value="9999999"/>
     
<xs:totalDigits value="7"/>
   
</xs:restriction>
 
</xs:simpleType>
</xs:element>

element NaturalPersonUserReference
diagram TWCT001_20254_p48.png
type restriction of xs:string
properties
content  simple
used by
complexType  NaturalPersonType
facets
Kind  Value  Annotation
maxLength  20
annotation
documentation
00615
source <xs:element name="NaturalPersonUserReference">
 
<xs:annotation>
   
<xs:documentation>00615</xs:documentation>
 
</xs:annotation>
 
<xs:simpleType>
   
<xs:restriction base="xs:string">
     
<xs:maxLength value="20"/>
   
</xs:restriction>
 
</xs:simpleType>
</xs:element>

element NatureOfWork
diagram TWCT001_20254_p49.png
type restriction of xs:string
properties
content  simple
used by
complexType  TempUnempBadWeatherType
facets
Kind  Value  Annotation
maxLength  80
pattern  [\s\S]*\S[\s\S]*
annotation
documentation
01313
source <xs:element name="NatureOfWork">
 
<xs:annotation>
   
<xs:documentation>01313</xs:documentation>
 
</xs:annotation>
 
<xs:simpleType>
   
<xs:restriction base="xs:string">
     
<xs:maxLength value="80"/>
     
<xs:pattern value="[\s\S]*\S[\s\S]*"/>
   
</xs:restriction>
 
</xs:simpleType>
</xs:element>

element NOSSRegistrationNbr
diagram TWCT001_20254_p50.png
type restriction of xs:integer
properties
content  simple
used by
complexType  EmployerDeclarationLinkType
facets
Kind  Value  Annotation
minInclusive  0
maxInclusive  199999934
totalDigits  9
annotation
documentation
00011
appinfo
Noss_conversion1
appinfo
xs:nossRegistrationNbr
source <xs:element name="NOSSRegistrationNbr">
 
<xs:annotation>
   
<xs:documentation>00011</xs:documentation>
   
<xs:appinfo source="ConversionID">Noss_conversion1</xs:appinfo>
   
<xs:appinfo source="TDOType">xs:nossRegistrationNbr</xs:appinfo>
 
</xs:annotation>
 
<xs:simpleType>
   
<xs:restriction base="xs:integer">
     
<xs:minInclusive value="0"/>
     
<xs:maxInclusive value="199999934"/>
     
<xs:totalDigits value="9"/>
   
</xs:restriction>
 
</xs:simpleType>
</xs:element>

element OperationalOfficeIdentification
diagram TWCT001_20254_p51.png
type OperationalOfficeIdentificationType
properties
content  complex
children LocalUnitID
used by
elements  EmployerDeclarationLinkUsingEmployer
annotation
documentation
90638
source <xs:element name="OperationalOfficeIdentification" type="OperationalOfficeIdentificationType">
 
<xs:annotation>
   
<xs:documentation>90638</xs:documentation>
 
</xs:annotation>
</xs:element>

element PhoneNbr
diagram TWCT001_20254_p52.png
type restriction of xs:string
properties
content  simple
used by
complexType  CommunicationType
facets
Kind  Value  Annotation
maxLength  20
pattern  [\s\S]*\S[\s\S]*
annotation
documentation
00677
source <xs:element name="PhoneNbr">
 
<xs:annotation>
   
<xs:documentation>00677</xs:documentation>
 
</xs:annotation>
 
<xs:simpleType>
   
<xs:restriction base="xs:string">
     
<xs:maxLength value="20"/>
     
<xs:pattern value="[\s\S]*\S[\s\S]*"/>
   
</xs:restriction>
 
</xs:simpleType>
</xs:element>

element PostBox
diagram TWCT001_20254_p53.png
type restriction of xs:string
properties
content  simple
used by
complexTypes  AddressTypeSenderTypeSiteAddressType
facets
Kind  Value  Annotation
maxLength  4
annotation
documentation
00519
source <xs:element name="PostBox">
 
<xs:annotation>
   
<xs:documentation>00519</xs:documentation>
 
</xs:annotation>
 
<xs:simpleType>
   
<xs:restriction base="xs:string">
     
<xs:maxLength value="4"/>
   
</xs:restriction>
 
</xs:simpleType>
</xs:element>

element ReasonTempUnemp
diagram TWCT001_20254_p54.png
type restriction of xs:string
properties
content  simple
used by
complexType  TempUnempEconomicalType
facets
Kind  Value  Annotation
maxLength  40
pattern  [\s\S]*\S[\s\S]*
annotation
documentation
00763
source <xs:element name="ReasonTempUnemp">
 
<xs:annotation>
   
<xs:documentation>00763</xs:documentation>
 
</xs:annotation>
 
<xs:simpleType>
   
<xs:restriction base="xs:string">
     
<xs:maxLength value="40"/>
     
<xs:pattern value="[\s\S]*\S[\s\S]*"/>
   
</xs:restriction>
 
</xs:simpleType>
</xs:element>

element Reference
diagram TWCT001_20254_p55.png
type ReferenceType
properties
content  complex
children ReferenceTypeReferenceOriginReferenceNbr
used by
element  Form
annotation
documentation
90082
source <xs:element name="Reference" type="ReferenceType">
 
<xs:annotation>
   
<xs:documentation>90082</xs:documentation>
 
</xs:annotation>
</xs:element>

element ReferenceNbr
diagram TWCT001_20254_p56.png
type restriction of xs:string
properties
content  simple
used by
complexType  ReferenceType
facets
Kind  Value  Annotation
minLength  1
maxLength  20
annotation
documentation
00222
appinfo
TicketNumber_conversion1
source <xs:element name="ReferenceNbr">
 
<xs:annotation>
   
<xs:documentation>00222</xs:documentation>
   
<xs:appinfo source="ConversionID">TicketNumber_conversion1</xs:appinfo>
 
</xs:annotation>
 
<xs:simpleType>
   
<xs:restriction base="xs:string">
     
<xs:minLength value="1"/>
     
<xs:maxLength value="20"/>
   
</xs:restriction>
 
</xs:simpleType>
</xs:element>

element ReferenceOrigin
diagram TWCT001_20254_p57.png
type restriction of xs:integer
properties
content  simple
used by
complexType  ReferenceType
facets
Kind  Value  Annotation
minInclusive  1
maxInclusive  2
totalDigits  1
annotation
documentation
00298
source <xs:element name="ReferenceOrigin">
 
<xs:annotation>
   
<xs:documentation>00298</xs:documentation>
 
</xs:annotation>
 
<xs:simpleType>
   
<xs:restriction base="xs:integer">
     
<xs:minInclusive value="1"/>
     
<xs:maxInclusive value="2"/>
     
<xs:totalDigits value="1"/>
   
</xs:restriction>
 
</xs:simpleType>
</xs:element>

element ReferenceType
diagram TWCT001_20254_p58.png
type restriction of xs:integer
properties
content  simple
used by
complexType  ReferenceType
facets
Kind  Value  Annotation
totalDigits  1
enumeration  1
enumeration  3
enumeration  6
annotation
documentation
00221
source <xs:element name="ReferenceType">
 
<xs:annotation>
   
<xs:documentation>00221</xs:documentation>
 
</xs:annotation>
 
<xs:simpleType>
   
<xs:restriction base="xs:integer">
     
<xs:totalDigits value="1"/>
     
<xs:enumeration value="1"/>
     
<xs:enumeration value="3"/>
     
<xs:enumeration value="6"/>
   
</xs:restriction>
 
</xs:simpleType>
</xs:element>

element RegimeTempUnemp
diagram TWCT001_20254_p59.png
type restriction of xs:integer
properties
content  simple
used by
complexType  TempUnempEconomicalType
facets
Kind  Value  Annotation
totalDigits  1
enumeration  1
enumeration  2
enumeration  3
annotation
documentation
00761
source <xs:element name="RegimeTempUnemp">
 
<xs:annotation>
   
<xs:documentation>00761</xs:documentation>
 
</xs:annotation>
 
<xs:simpleType>
   
<xs:restriction base="xs:integer">
     
<xs:totalDigits value="1"/>
     
<xs:enumeration value="1"/>
     
<xs:enumeration value="2"/>
     
<xs:enumeration value="3"/>
   
</xs:restriction>
 
</xs:simpleType>
</xs:element>

element RiskIdentification
diagram TWCT001_20254_p60.png
type RiskIdentificationType
properties
content  complex
children IdentificationOfRisk
used by
element  Form
annotation
documentation
90064
source <xs:element name="RiskIdentification" type="RiskIdentificationType">
 
<xs:annotation>
   
<xs:documentation>90064</xs:documentation>
 
</xs:annotation>
</xs:element>

element Sender
diagram TWCT001_20254_p61.png
type SenderType
properties
content  complex
children DenominationStreetHouseNbrPostBoxZIPCodeCityCountryLanguage
used by
element  EmployerDeclarationLink
annotation
documentation
90093
source <xs:element name="Sender" type="SenderType">
 
<xs:annotation>
   
<xs:documentation>90093</xs:documentation>
 
</xs:annotation>
</xs:element>

element SIS
diagram TWCT001_20254_p62.png
type restriction of xs:integer
properties
content  simple
used by
complexType  NaturalPersonType
facets
Kind  Value  Annotation
minInclusive  0
maxInclusive  9999999999
totalDigits  10
annotation
documentation
00167
source <xs:element name="SIS">
 
<xs:annotation>
   
<xs:documentation>00167</xs:documentation>
 
</xs:annotation>
 
<xs:simpleType>
   
<xs:restriction base="xs:integer">
     
<xs:minInclusive value="0"/>
     
<xs:maxInclusive value="9999999999"/>
     
<xs:totalDigits value="10"/>
   
</xs:restriction>
 
</xs:simpleType>
</xs:element>

element SiteAddress
diagram TWCT001_20254_p63.png
type extension of SiteAddressType
properties
content  complex
children StreetHouseNbrPostBoxZIPCodeCityCountryLocationIndication
used by
elements  EffectiveUnemploymentTempUnempBadWeather
annotation
documentation
90488
source <xs:element name="SiteAddress">
 
<xs:annotation>
   
<xs:documentation>90488</xs:documentation>
 
</xs:annotation>
 
<xs:complexType>
   
<xs:complexContent>
     
<xs:extension base="SiteAddressType">
       
<xs:sequence>
         
<xs:element ref="LocationIndication" minOccurs="0"/>
       
</xs:sequence>
     
</xs:extension>
   
</xs:complexContent>
 
</xs:complexType>
</xs:element>

element SocialActionDetails
diagram TWCT001_20254_p64.png
type restriction of xs:string
properties
content  simple
used by
complexType  SocialActionUnemploymentType
facets
Kind  Value  Annotation
maxLength  100
annotation
documentation
01218
source <xs:element name="SocialActionDetails">
 
<xs:annotation>
   
<xs:documentation>01218</xs:documentation>
 
</xs:annotation>
 
<xs:simpleType>
   
<xs:restriction base="xs:string">
     
<xs:maxLength value="100"/>
   
</xs:restriction>
 
</xs:simpleType>
</xs:element>

element SocialActionUnemployment
diagram TWCT001_20254_p65.png
type SocialActionUnemploymentType
properties
content  complex
children UnemploymentReasonCommentOfDeclarationSocialActionDetails
used by
element  TempUnempSocialAction
annotation
documentation
90570
source <xs:element name="SocialActionUnemployment" type="SocialActionUnemploymentType">
 
<xs:annotation>
   
<xs:documentation>90570</xs:documentation>
 
</xs:annotation>
</xs:element>

element Street
diagram TWCT001_20254_p66.png
type restriction of xs:string
properties
content  simple
used by
complexTypes  AddressTypeSenderTypeSiteAddressType
facets
Kind  Value  Annotation
maxLength  42
pattern  [\s\S]*\S[\s\S]*
annotation
documentation
00517
source <xs:element name="Street">
 
<xs:annotation>
   
<xs:documentation>00517</xs:documentation>
 
</xs:annotation>
 
<xs:simpleType>
   
<xs:restriction base="xs:string">
     
<xs:maxLength value="42"/>
     
<xs:pattern value="[\s\S]*\S[\s\S]*"/>
   
</xs:restriction>
 
</xs:simpleType>
</xs:element>

element TechnicalAccident
diagram TWCT001_20254_p67.png
type restriction of xs:string
properties
content  simple
used by
complexType  TempUnempTechnicalAccidentType
facets
Kind  Value  Annotation
maxLength  80
pattern  [\s\S]*\S[\s\S]*
annotation
documentation
00767
source <xs:element name="TechnicalAccident">
 
<xs:annotation>
   
<xs:documentation>00767</xs:documentation>
 
</xs:annotation>
 
<xs:simpleType>
   
<xs:restriction base="xs:string">
     
<xs:maxLength value="80"/>
     
<xs:pattern value="[\s\S]*\S[\s\S]*"/>
   
</xs:restriction>
 
</xs:simpleType>
</xs:element>

element TempUnempBadWeather
diagram TWCT001_20254_p68.png
type extension of TempUnempBadWeatherType
properties
content  complex
children BadWeatherNatureOfWorkComplicationsDescriptionTempUnemploymentPeriodSiteAddress
used by
element  EmployerDeclarationLink
annotation
documentation
90272
source <xs:element name="TempUnempBadWeather">
 
<xs:annotation>
   
<xs:documentation>90272</xs:documentation>
 
</xs:annotation>
 
<xs:complexType>
   
<xs:complexContent>
     
<xs:extension base="TempUnempBadWeatherType">
       
<xs:sequence>
         
<xs:element ref="TempUnemploymentPeriod"/>
         
<xs:element ref="SiteAddress" minOccurs="0"/>
       
</xs:sequence>
     
</xs:extension>
   
</xs:complexContent>
 
</xs:complexType>
</xs:element>

element TempUnempEconomical
diagram TWCT001_20254_p69.png
type extension of TempUnempEconomicalType
properties
content  complex
children RegimeTempUnempJointCommissionNbrJointCommissionLevelReasonTempUnempDeclarationOnHonourTempUnemploymentPeriod
used by
element  EmployerDeclarationLink
annotation
documentation
90271
source <xs:element name="TempUnempEconomical">
 
<xs:annotation>
   
<xs:documentation>90271</xs:documentation>
 
</xs:annotation>
 
<xs:complexType>
   
<xs:complexContent>
     
<xs:extension base="TempUnempEconomicalType">
       
<xs:sequence>
         
<xs:element ref="TempUnemploymentPeriod"/>
       
</xs:sequence>
     
</xs:extension>
   
</xs:complexContent>
 
</xs:complexType>
</xs:element>

element TempUnemploymentEndingDate
diagram TWCT001_20254_p70.png
type restriction of xs:date
properties
content  simple
used by
complexType  TempUnemploymentPeriodType
facets
Kind  Value  Annotation
pattern  \d{4}-\d{2}-\d{2}
annotation
documentation
00754
source <xs:element name="TempUnemploymentEndingDate">
 
<xs:annotation>
   
<xs:documentation>00754</xs:documentation>
 
</xs:annotation>
 
<xs:simpleType>
   
<xs:restriction base="xs:date">
     
<xs:pattern value="\d{4}-\d{2}-\d{2}"/>
   
</xs:restriction>
 
</xs:simpleType>
</xs:element>

element TempUnemploymentPeriod
diagram TWCT001_20254_p71.png
type TempUnemploymentPeriodType
properties
content  complex
children TempUnemploymentStartingDateTempUnemploymentEndingDate
used by
elements  EffectiveUnemploymentTempUnempBadWeatherTempUnempEconomicalTempUnempMajorForceTempUnempSocialActionTempUnempTechnicalAccident
annotation
documentation
90269
source <xs:element name="TempUnemploymentPeriod" type="TempUnemploymentPeriodType">
 
<xs:annotation>
   
<xs:documentation>90269</xs:documentation>
 
</xs:annotation>
</xs:element>

element TempUnemploymentStartingDate
diagram TWCT001_20254_p72.png
type restriction of xs:date
properties
content  simple
used by
complexType  TempUnemploymentPeriodType
facets
Kind  Value  Annotation
pattern  \d{4}-\d{2}-\d{2}
annotation
documentation
00199
appinfo
Date_conversion1
source <xs:element name="TempUnemploymentStartingDate">
 
<xs:annotation>
   
<xs:documentation>00199</xs:documentation>
   
<xs:appinfo source="ConversionID">Date_conversion1</xs:appinfo>
 
</xs:annotation>
 
<xs:simpleType>
   
<xs:restriction base="xs:date">
     
<xs:pattern value="\d{4}-\d{2}-\d{2}"/>
   
</xs:restriction>
 
</xs:simpleType>
</xs:element>

element TempUnempMajorForce
diagram TWCT001_20254_p73.png
type extension of TempUnempMajorForceType
properties
content  complex
children MajorForceReasonComplicationsDescriptionTempUnemploymentPeriod
used by
element  EmployerDeclarationLink
annotation
documentation
90274
source <xs:element name="TempUnempMajorForce">
 
<xs:annotation>
   
<xs:documentation>90274</xs:documentation>
 
</xs:annotation>
 
<xs:complexType>
   
<xs:complexContent>
     
<xs:extension base="TempUnempMajorForceType">
       
<xs:sequence>
         
<xs:element ref="TempUnemploymentPeriod"/>
       
</xs:sequence>
     
</xs:extension>
   
</xs:complexContent>
 
</xs:complexType>
</xs:element>

element TempUnempSocialAction
diagram TWCT001_20254_p74.png
type extension of TempUnempSocialActionType
properties
content  complex
children JointCommissionNbrJointCommissionLevelSocialActionUnemploymentTempUnemploymentPeriod
used by
element  EmployerDeclarationLink
annotation
documentation
90568
source <xs:element name="TempUnempSocialAction">
 
<xs:annotation>
   
<xs:documentation>90568</xs:documentation>
 
</xs:annotation>
 
<xs:complexType>
   
<xs:complexContent>
     
<xs:extension base="TempUnempSocialActionType">
       
<xs:sequence>
         
<xs:element ref="SocialActionUnemployment"/>
         
<xs:element ref="TempUnemploymentPeriod"/>
       
</xs:sequence>
     
</xs:extension>
   
</xs:complexContent>
 
</xs:complexType>
</xs:element>

element TempUnempTechnicalAccident
diagram TWCT001_20254_p75.png
type extension of TempUnempTechnicalAccidentType
properties
content  complex
children DateTechnicalAccidentTechnicalAccidentComplicationsDescriptionTempUnemploymentPeriod
used by
element  EmployerDeclarationLink
annotation
documentation
90273
source <xs:element name="TempUnempTechnicalAccident">
 
<xs:annotation>
   
<xs:documentation>90273</xs:documentation>
 
</xs:annotation>
 
<xs:complexType>
   
<xs:complexContent>
     
<xs:extension base="TempUnempTechnicalAccidentType">
       
<xs:sequence>
         
<xs:element ref="TempUnemploymentPeriod"/>
       
</xs:sequence>
     
</xs:extension>
   
</xs:complexContent>
 
</xs:complexType>
</xs:element>

element Trusteeship
diagram TWCT001_20254_p76.png
type restriction of xs:integer
properties
content  simple
used by
complexType  EmployerDeclarationLinkType
facets
Kind  Value  Annotation
minInclusive  0
maxInclusive  1
totalDigits  1
annotation
documentation
00012
source <xs:element name="Trusteeship">
 
<xs:annotation>
   
<xs:documentation>00012</xs:documentation>
 
</xs:annotation>
 
<xs:simpleType>
   
<xs:restriction base="xs:integer">
     
<xs:minInclusive value="0"/>
     
<xs:maxInclusive value="1"/>
     
<xs:totalDigits value="1"/>
   
</xs:restriction>
 
</xs:simpleType>
</xs:element>

element TWCT001
diagram TWCT001_20254_p77.png
properties
content  complex
children Form
annotation
documentation
90267
source <xs:element name="TWCT001">
 
<xs:annotation>
   
<xs:documentation>90267</xs:documentation>
 
</xs:annotation>
 
<xs:complexType>
   
<xs:sequence>
     
<xs:element ref="Form" maxOccurs="unbounded"/>
   
</xs:sequence>
 
</xs:complexType>
</xs:element>

element TypeForm
diagram TWCT001_20254_p78.png
type restriction of xs:string
properties
content  simple
used by
complexType  FormType
facets
Kind  Value  Annotation
maxLength  2
enumeration  SU
annotation
documentation
00297
source <xs:element name="TypeForm">
 
<xs:annotation>
   
<xs:documentation>00297</xs:documentation>
 
</xs:annotation>
 
<xs:simpleType>
   
<xs:restriction base="xs:string">
     
<xs:maxLength value="2"/>
     
<xs:enumeration value="SU"/>
   
</xs:restriction>
 
</xs:simpleType>
</xs:element>

element UnemploymentReason
diagram TWCT001_20254_p79.png
type restriction of xs:string
properties
content  simple
used by
complexType  SocialActionUnemploymentType
facets
Kind  Value  Annotation
maxLength  3
annotation
documentation
01183
source <xs:element name="UnemploymentReason">
 
<xs:annotation>
   
<xs:documentation>01183</xs:documentation>
 
</xs:annotation>
 
<xs:simpleType>
   
<xs:restriction base="xs:string">
     
<xs:maxLength value="3"/>
   
</xs:restriction>
 
</xs:simpleType>
</xs:element>

element UsingEmployer
diagram TWCT001_20254_p80.png
type extension of UsingEmployerType
properties
content  complex
children JointCommissionNbrUsingEmployerNameUsingEmployerCompanyIDVATNbrINSSDailyContractNbrOperationalOfficeIdentificationBelgianRepresentative
used by
element  EmployerDeclarationLink
annotation
documentation
90107
source <xs:element name="UsingEmployer">
 
<xs:annotation>
   
<xs:documentation>90107</xs:documentation>
 
</xs:annotation>
 
<xs:complexType>
   
<xs:complexContent>
     
<xs:extension base="UsingEmployerType">
       
<xs:sequence>
         
<xs:choice>
           
<xs:element ref="OperationalOfficeIdentification" minOccurs="0"/>
           
<xs:element ref="BelgianRepresentative" minOccurs="0"/>
         
</xs:choice>
       
</xs:sequence>
     
</xs:extension>
   
</xs:complexContent>
 
</xs:complexType>
</xs:element>

element UsingEmployerCompanyID
diagram TWCT001_20254_p81.png
type restriction of xs:integer
properties
content  simple
used by
complexType  UsingEmployerType
facets
Kind  Value  Annotation
minInclusive  0
maxInclusive  1999999943
totalDigits  10
pattern  \d{9}|\d{10}
annotation
documentation
00131
appinfo
CompanyID_conversion1
appinfo
xs:companyId
source <xs:element name="UsingEmployerCompanyID">
 
<xs:annotation>
   
<xs:documentation>00131</xs:documentation>
   
<xs:appinfo source="ConversionID">CompanyID_conversion1</xs:appinfo>
   
<xs:appinfo source="TDOType">xs:companyId</xs:appinfo>
 
</xs:annotation>
 
<xs:simpleType>
   
<xs:restriction base="xs:integer">
     
<xs:minInclusive value="0"/>
     
<xs:maxInclusive value="1999999943"/>
     
<xs:totalDigits value="10"/>
     
<xs:pattern value="\d{9}|\d{10}"/>
   
</xs:restriction>
 
</xs:simpleType>
</xs:element>

element UsingEmployerName
diagram TWCT001_20254_p82.png
type restriction of xs:string
properties
content  simple
used by
complexType  UsingEmployerType
facets
Kind  Value  Annotation
maxLength  96
annotation
documentation
00153
source <xs:element name="UsingEmployerName">
 
<xs:annotation>
   
<xs:documentation>00153</xs:documentation>
 
</xs:annotation>
 
<xs:simpleType>
   
<xs:restriction base="xs:string">
     
<xs:maxLength value="96"/>
   
</xs:restriction>
 
</xs:simpleType>
</xs:element>

element VATNbr
diagram TWCT001_20254_p83.png
type restriction of xs:string
properties
content  simple
used by
complexType  UsingEmployerType
facets
Kind  Value  Annotation
maxLength  30
annotation
documentation
01185
source <xs:element name="VATNbr">
 
<xs:annotation>
   
<xs:documentation>01185</xs:documentation>
 
</xs:annotation>
 
<xs:simpleType>
   
<xs:restriction base="xs:string">
     
<xs:maxLength value="30"/>
   
</xs:restriction>
 
</xs:simpleType>
</xs:element>

element WorkerBirthdate
diagram TWCT001_20254_p84.png
type restriction of xs:string
properties
content  simple
used by
complexType  NaturalPersonType
facets
Kind  Value  Annotation
length  10
pattern  \d{4}-\d{2}-\d{2}
annotation
documentation
00028
appinfo
Date_conversion2
source <xs:element name="WorkerBirthdate">
 
<xs:annotation>
   
<xs:documentation>00028</xs:documentation>
   
<xs:appinfo source="ConversionID">Date_conversion2</xs:appinfo>
 
</xs:annotation>
 
<xs:simpleType>
   
<xs:restriction base="xs:string">
     
<xs:length value="10"/>
     
<xs:pattern value="\d{4}-\d{2}-\d{2}"/>
   
</xs:restriction>
 
</xs:simpleType>
</xs:element>

element WorkerBirthplace
diagram TWCT001_20254_p85.png
type restriction of xs:string
properties
content  simple
used by
complexType  NaturalPersonType
facets
Kind  Value  Annotation
maxLength  40
pattern  [\s\S]*\S[\s\S]*
annotation
documentation
00168
source <xs:element name="WorkerBirthplace">
 
<xs:annotation>
   
<xs:documentation>00168</xs:documentation>
 
</xs:annotation>
 
<xs:simpleType>
   
<xs:restriction base="xs:string">
     
<xs:maxLength value="40"/>
     
<xs:pattern value="[\s\S]*\S[\s\S]*"/>
   
</xs:restriction>
 
</xs:simpleType>
</xs:element>

element WorkerBirthplaceCountry
diagram TWCT001_20254_p86.png
type restriction of xs:integer
properties
content  simple
used by
complexType  NaturalPersonType
facets
Kind  Value  Annotation
minInclusive  0
maxInclusive  99999
totalDigits  5
annotation
documentation
00169
source <xs:element name="WorkerBirthplaceCountry">
 
<xs:annotation>
   
<xs:documentation>00169</xs:documentation>
 
</xs:annotation>
 
<xs:simpleType>
   
<xs:restriction base="xs:integer">
     
<xs:minInclusive value="0"/>
     
<xs:maxInclusive value="99999"/>
     
<xs:totalDigits value="5"/>
   
</xs:restriction>
 
</xs:simpleType>
</xs:element>

element WorkerCity
diagram TWCT001_20254_p87.png
type restriction of xs:string
properties
content  simple
used by
complexType  NaturalPersonType
facets
Kind  Value  Annotation
maxLength  40
annotation
documentation
00034
source <xs:element name="WorkerCity">
 
<xs:annotation>
   
<xs:documentation>00034</xs:documentation>
 
</xs:annotation>
 
<xs:simpleType>
   
<xs:restriction base="xs:string">
     
<xs:maxLength value="40"/>
   
</xs:restriction>
 
</xs:simpleType>
</xs:element>

element WorkerCountry
diagram TWCT001_20254_p88.png
type restriction of xs:integer
properties
content  simple
used by
complexType  NaturalPersonType
facets
Kind  Value  Annotation
minInclusive  0
maxInclusive  99999
totalDigits  5
annotation
documentation
00035
source <xs:element name="WorkerCountry">
 
<xs:annotation>
   
<xs:documentation>00035</xs:documentation>
 
</xs:annotation>
 
<xs:simpleType>
   
<xs:restriction base="xs:integer">
     
<xs:minInclusive value="0"/>
     
<xs:maxInclusive value="99999"/>
     
<xs:totalDigits value="5"/>
   
</xs:restriction>
 
</xs:simpleType>
</xs:element>

element WorkerFirstName
diagram TWCT001_20254_p89.png
type restriction of xs:string
properties
content  simple
used by
complexType  NaturalPersonType
facets
Kind  Value  Annotation
minLength  1
maxLength  24
annotation
documentation
00026
source <xs:element name="WorkerFirstName">
 
<xs:annotation>
   
<xs:documentation>00026</xs:documentation>
 
</xs:annotation>
 
<xs:simpleType>
   
<xs:restriction base="xs:string">
     
<xs:minLength value="1"/>
     
<xs:maxLength value="24"/>
   
</xs:restriction>
 
</xs:simpleType>
</xs:element>

element WorkerHouseNbr
diagram TWCT001_20254_p90.png
type restriction of xs:string
properties
content  simple
used by
complexType  NaturalPersonType
facets
Kind  Value  Annotation
maxLength  10
annotation
documentation
00031
source <xs:element name="WorkerHouseNbr">
 
<xs:annotation>
   
<xs:documentation>00031</xs:documentation>
 
</xs:annotation>
 
<xs:simpleType>
   
<xs:restriction base="xs:string">
     
<xs:maxLength value="10"/>
   
</xs:restriction>
 
</xs:simpleType>
</xs:element>

element WorkerInitial
diagram TWCT001_20254_p91.png
type restriction of xs:string
properties
content  simple
used by
complexType  NaturalPersonType
facets
Kind  Value  Annotation
length  1
pattern  \p{L}
annotation
documentation
00027
source <xs:element name="WorkerInitial">
 
<xs:annotation>
   
<xs:documentation>00027</xs:documentation>
 
</xs:annotation>
 
<xs:simpleType>
   
<xs:restriction base="xs:string">
     
<xs:length value="1"/>
     
<xs:pattern value="\p{L}"/>
   
</xs:restriction>
 
</xs:simpleType>
</xs:element>

element WorkerName
diagram TWCT001_20254_p92.png
type restriction of xs:string
properties
content  simple
used by
complexType  NaturalPersonType
facets
Kind  Value  Annotation
minLength  1
maxLength  48
annotation
documentation
00025
source <xs:element name="WorkerName">
 
<xs:annotation>
   
<xs:documentation>00025</xs:documentation>
 
</xs:annotation>
 
<xs:simpleType>
   
<xs:restriction base="xs:string">
     
<xs:minLength value="1"/>
     
<xs:maxLength value="48"/>
   
</xs:restriction>
 
</xs:simpleType>
</xs:element>

element WorkerPostBox
diagram TWCT001_20254_p93.png
type restriction of xs:string
properties
content  simple
used by
complexType  NaturalPersonType
facets
Kind  Value  Annotation
maxLength  4
annotation
documentation
00032
source <xs:element name="WorkerPostBox">
 
<xs:annotation>
   
<xs:documentation>00032</xs:documentation>
 
</xs:annotation>
 
<xs:simpleType>
   
<xs:restriction base="xs:string">
     
<xs:maxLength value="4"/>
   
</xs:restriction>
 
</xs:simpleType>
</xs:element>

element WorkerSex
diagram TWCT001_20254_p94.png
type restriction of xs:integer
properties
content  simple
used by
complexType  NaturalPersonType
facets
Kind  Value  Annotation
minInclusive  1
maxInclusive  2
totalDigits  1
annotation
documentation
00029
source <xs:element name="WorkerSex">
 
<xs:annotation>
   
<xs:documentation>00029</xs:documentation>
 
</xs:annotation>
 
<xs:simpleType>
   
<xs:restriction base="xs:integer">
     
<xs:minInclusive value="1"/>
     
<xs:maxInclusive value="2"/>
     
<xs:totalDigits value="1"/>
   
</xs:restriction>
 
</xs:simpleType>
</xs:element>

element WorkerStreet
diagram TWCT001_20254_p95.png
type restriction of xs:string
properties
content  simple
used by
complexType  NaturalPersonType
facets
Kind  Value  Annotation
maxLength  35
annotation
documentation
00030
source <xs:element name="WorkerStreet">
 
<xs:annotation>
   
<xs:documentation>00030</xs:documentation>
 
</xs:annotation>
 
<xs:simpleType>
   
<xs:restriction base="xs:string">
     
<xs:maxLength value="35"/>
   
</xs:restriction>
 
</xs:simpleType>
</xs:element>

element WorkerZIPCode
diagram TWCT001_20254_p96.png
type restriction of xs:string
properties
content  simple
used by
complexType  NaturalPersonType
facets
Kind  Value  Annotation
maxLength  9
annotation
documentation
00033
source <xs:element name="WorkerZIPCode">
 
<xs:annotation>
   
<xs:documentation>00033</xs:documentation>
 
</xs:annotation>
 
<xs:simpleType>
   
<xs:restriction base="xs:string">
     
<xs:maxLength value="9"/>
   
</xs:restriction>
 
</xs:simpleType>
</xs:element>

element ZIPCode
diagram TWCT001_20254_p97.png
type restriction of xs:string
properties
content  simple
used by
complexTypes  AddressTypeSenderTypeSiteAddressType
facets
Kind  Value  Annotation
maxLength  9
pattern  [\s\S]*\S[\s\S]*
annotation
documentation
00520
source <xs:element name="ZIPCode">
 
<xs:annotation>
   
<xs:documentation>00520</xs:documentation>
 
</xs:annotation>
 
<xs:simpleType>
   
<xs:restriction base="xs:string">
     
<xs:maxLength value="9"/>
     
<xs:pattern value="[\s\S]*\S[\s\S]*"/>
   
</xs:restriction>
 
</xs:simpleType>
</xs:element>

complexType AddressType
diagram TWCT001_20254_p98.png
children StreetHouseNbrPostBoxZIPCodeCityCountry
used by
element  Address
source <xs:complexType name="AddressType">
 
<xs:sequence>
   
<xs:element ref="Street"/>
   
<xs:element ref="HouseNbr"/>
   
<xs:element ref="PostBox" minOccurs="0"/>
   
<xs:element ref="ZIPCode"/>
   
<xs:element ref="City"/>
   
<xs:element ref="Country"/>
 
</xs:sequence>
</xs:complexType>

complexType BelgianRepresentativeType
diagram TWCT001_20254_p99.png
children Denomination
used by
element  BelgianRepresentative
source <xs:complexType name="BelgianRepresentativeType">
 
<xs:sequence>
   
<xs:element ref="Denomination"/>
 
</xs:sequence>
</xs:complexType>

complexType CommentDeclarationType
diagram TWCT001_20254_p100.png
children CommentOfDeclaration
used by
element  CommentDeclaration
source <xs:complexType name="CommentDeclarationType">
 
<xs:sequence>
   
<xs:element ref="CommentOfDeclaration"/>
 
</xs:sequence>
</xs:complexType>

complexType CommunicationType
diagram TWCT001_20254_p101.png
children PhoneNbrGSMNbrFaxNbrEmailAddress
used by
element  Communication
source <xs:complexType name="CommunicationType">
 
<xs:sequence>
   
<xs:element ref="PhoneNbr"/>
   
<xs:element ref="GSMNbr" minOccurs="0"/>
   
<xs:element ref="FaxNbr" minOccurs="0" maxOccurs="0"/>
   
<xs:element ref="EmailAddress"/>
 
</xs:sequence>
</xs:complexType>

complexType CoordinatesContactPersonType
diagram TWCT001_20254_p102.png
children NameFirstName
used by
element  CoordinatesContactPerson
source <xs:complexType name="CoordinatesContactPersonType">
 
<xs:sequence>
   
<xs:element ref="Name" minOccurs="0"/>
   
<xs:element ref="FirstName" minOccurs="0"/>
 
</xs:sequence>
</xs:complexType>

complexType DclInformationType
diagram TWCT001_20254_p103.png
children LanguageCodePdf
used by
element  DclInformation
source <xs:complexType name="DclInformationType">
 
<xs:sequence>
   
<xs:element ref="LanguageCodePdf"/>
 
</xs:sequence>
</xs:complexType>

complexType DepartmentIdentificationType
diagram TWCT001_20254_p104.png
children DepartmentName
used by
element  DepartmentIdentification
source <xs:complexType name="DepartmentIdentificationType">
 
<xs:sequence>
   
<xs:element ref="DepartmentName"/>
 
</xs:sequence>
</xs:complexType>

complexType EffectiveUnemploymentType
diagram TWCT001_20254_p105.png
children EffectiveUnemploymentReasonJointCommissionNbrJointCommissionLevel
used by
element  EffectiveUnemployment
source <xs:complexType name="EffectiveUnemploymentType">
 
<xs:sequence>
   
<xs:element ref="EffectiveUnemploymentReason"/>
   
<xs:element ref="JointCommissionNbr" minOccurs="0"/>
   
<xs:element ref="JointCommissionLevel" minOccurs="0"/>
 
</xs:sequence>
</xs:complexType>

complexType EmployerDeclarationLinkType
diagram TWCT001_20254_p106.png
children NOSSRegistrationNbrTrusteeshipCompanyID
used by
element  EmployerDeclarationLink
source <xs:complexType name="EmployerDeclarationLinkType">
 
<xs:sequence>
   
<xs:element ref="NOSSRegistrationNbr"/>
   
<xs:element ref="Trusteeship"/>
   
<xs:element ref="CompanyID"/>
 
</xs:sequence>
</xs:complexType>

complexType FormType
diagram TWCT001_20254_p107.png
children IdentificationFormCreationDateFormCreationHourAttestationStatusTypeForm
used by
element  Form
source <xs:complexType name="FormType">
 
<xs:sequence>
   
<xs:element ref="Identification"/>
   
<xs:element ref="FormCreationDate"/>
   
<xs:element ref="FormCreationHour"/>
   
<xs:element ref="AttestationStatus"/>
   
<xs:element ref="TypeForm"/>
 
</xs:sequence>
</xs:complexType>

complexType IndividualUnempPeriodType
diagram TWCT001_20254_p108.png
children IndividualUnempEndingDate
used by
element  IndividualUnempPeriod
source <xs:complexType name="IndividualUnempPeriodType">
 
<xs:sequence>
   
<xs:element ref="IndividualUnempEndingDate"/>
 
</xs:sequence>
</xs:complexType>

complexType LocationIndicationType
diagram TWCT001_20254_p109.png
children AddressDetails
used by
element  LocationIndication
source <xs:complexType name="LocationIndicationType">
 
<xs:sequence>
   
<xs:element ref="AddressDetails"/>
 
</xs:sequence>
</xs:complexType>

complexType NaturalPersonType
diagram TWCT001_20254_p110.png
children NaturalPersonSequenceNbrINSSSISWorkerNameWorkerFirstNameWorkerInitialWorkerBirthdateWorkerBirthplaceWorkerBirthplaceCountryWorkerSexWorkerStreetWorkerHouseNbrWorkerPostBoxWorkerZIPCodeWorkerCityWorkerCountryNationalityNaturalPersonUserReference
used by
element  NaturalPerson
source <xs:complexType name="NaturalPersonType">
 
<xs:sequence>
   
<xs:element ref="NaturalPersonSequenceNbr"/>
   
<xs:element ref="INSS"/>
   
<xs:element ref="SIS" minOccurs="0" maxOccurs="0"/>
   
<xs:element ref="WorkerName" minOccurs="0" maxOccurs="0"/>
   
<xs:element ref="WorkerFirstName" minOccurs="0" maxOccurs="0"/>
   
<xs:element ref="WorkerInitial" minOccurs="0" maxOccurs="0"/>
   
<xs:element ref="WorkerBirthdate" minOccurs="0" maxOccurs="0"/>
   
<xs:element ref="WorkerBirthplace" minOccurs="0" maxOccurs="0"/>
   
<xs:element ref="WorkerBirthplaceCountry" minOccurs="0" maxOccurs="0"/>
   
<xs:element ref="WorkerSex" minOccurs="0" maxOccurs="0"/>
   
<xs:element ref="WorkerStreet" minOccurs="0" maxOccurs="0"/>
   
<xs:element ref="WorkerHouseNbr" minOccurs="0" maxOccurs="0"/>
   
<xs:element ref="WorkerPostBox" minOccurs="0" maxOccurs="0"/>
   
<xs:element ref="WorkerZIPCode" minOccurs="0" maxOccurs="0"/>
   
<xs:element ref="WorkerCity" minOccurs="0" maxOccurs="0"/>
   
<xs:element ref="WorkerCountry" minOccurs="0" maxOccurs="0"/>
   
<xs:element ref="Nationality" minOccurs="0" maxOccurs="0"/>
   
<xs:element ref="NaturalPersonUserReference" minOccurs="0"/>
 
</xs:sequence>
</xs:complexType>

complexType OperationalOfficeIdentificationType
diagram TWCT001_20254_p111.png
children LocalUnitID
used by
element  OperationalOfficeIdentification
source <xs:complexType name="OperationalOfficeIdentificationType">
 
<xs:sequence>
   
<xs:element ref="LocalUnitID"/>
 
</xs:sequence>
</xs:complexType>

complexType ReferenceType
diagram TWCT001_20254_p112.png
children ReferenceTypeReferenceOriginReferenceNbr
used by
element  Reference
source <xs:complexType name="ReferenceType">
 
<xs:sequence>
   
<xs:element ref="ReferenceType"/>
   
<xs:element ref="ReferenceOrigin"/>
   
<xs:element ref="ReferenceNbr"/>
 
</xs:sequence>
</xs:complexType>

complexType RiskIdentificationType
diagram TWCT001_20254_p113.png
children IdentificationOfRisk
used by
element  RiskIdentification
source <xs:complexType name="RiskIdentificationType">
 
<xs:sequence>
   
<xs:element ref="IdentificationOfRisk"/>
 
</xs:sequence>
</xs:complexType>

complexType SenderType
diagram TWCT001_20254_p114.png
children DenominationStreetHouseNbrPostBoxZIPCodeCityCountryLanguage
used by
element  Sender
source <xs:complexType name="SenderType">
 
<xs:sequence>
   
<xs:element ref="Denomination"/>
   
<xs:element ref="Street"/>
   
<xs:element ref="HouseNbr"/>
   
<xs:element ref="PostBox" minOccurs="0"/>
   
<xs:element ref="ZIPCode"/>
   
<xs:element ref="City"/>
   
<xs:element ref="Country"/>
   
<xs:element ref="Language" minOccurs="0" maxOccurs="0"/>
 
</xs:sequence>
</xs:complexType>

complexType SiteAddressType
diagram TWCT001_20254_p115.png
children StreetHouseNbrPostBoxZIPCodeCityCountry
used by
element  SiteAddress
source <xs:complexType name="SiteAddressType">
 
<xs:sequence>
   
<xs:element ref="Street"/>
   
<xs:element ref="HouseNbr" minOccurs="0"/>
   
<xs:element ref="PostBox" minOccurs="0"/>
   
<xs:element ref="ZIPCode"/>
   
<xs:element ref="City"/>
   
<xs:element ref="Country"/>
 
</xs:sequence>
</xs:complexType>

complexType SocialActionUnemploymentType
diagram TWCT001_20254_p116.png
children UnemploymentReasonCommentOfDeclarationSocialActionDetails
used by
element  SocialActionUnemployment
source <xs:complexType name="SocialActionUnemploymentType">
 
<xs:sequence>
   
<xs:element ref="UnemploymentReason" minOccurs="0"/>
   
<xs:element ref="CommentOfDeclaration" minOccurs="0"/>
   
<xs:element ref="SocialActionDetails"/>
 
</xs:sequence>
</xs:complexType>

complexType TempUnempBadWeatherType
diagram TWCT001_20254_p117.png
children BadWeatherNatureOfWorkComplicationsDescription
used by
element  TempUnempBadWeather
source <xs:complexType name="TempUnempBadWeatherType">
 
<xs:sequence>
   
<xs:element ref="BadWeather"/>
   
<xs:element ref="NatureOfWork"/>
   
<xs:element ref="ComplicationsDescription"/>
 
</xs:sequence>
</xs:complexType>

complexType TempUnempEconomicalType
diagram TWCT001_20254_p118.png
children RegimeTempUnempJointCommissionNbrJointCommissionLevelReasonTempUnempDeclarationOnHonour
used by
element  TempUnempEconomical
source <xs:complexType name="TempUnempEconomicalType">
 
<xs:sequence>
   
<xs:element ref="RegimeTempUnemp"/>
   
<xs:element ref="JointCommissionNbr"/>
   
<xs:element ref="JointCommissionLevel"/>
   
<xs:element ref="ReasonTempUnemp"/>
   
<xs:element ref="DeclarationOnHonour"/>
 
</xs:sequence>
</xs:complexType>

complexType TempUnemploymentPeriodType
diagram TWCT001_20254_p119.png
children TempUnemploymentStartingDateTempUnemploymentEndingDate
used by
element  TempUnemploymentPeriod
source <xs:complexType name="TempUnemploymentPeriodType">
 
<xs:sequence>
   
<xs:element ref="TempUnemploymentStartingDate"/>
   
<xs:element ref="TempUnemploymentEndingDate" minOccurs="0"/>
 
</xs:sequence>
</xs:complexType>

complexType TempUnempMajorForceType
diagram TWCT001_20254_p120.png
children MajorForceReasonComplicationsDescription
used by
element  TempUnempMajorForce
source <xs:complexType name="TempUnempMajorForceType">
 
<xs:sequence>
   
<xs:element ref="MajorForceReason"/>
   
<xs:element ref="ComplicationsDescription"/>
 
</xs:sequence>
</xs:complexType>

complexType TempUnempSocialActionType
diagram TWCT001_20254_p121.png
children JointCommissionNbrJointCommissionLevel
used by
element  TempUnempSocialAction
source <xs:complexType name="TempUnempSocialActionType">
 
<xs:sequence>
   
<xs:element ref="JointCommissionNbr"/>
   
<xs:element ref="JointCommissionLevel"/>
 
</xs:sequence>
</xs:complexType>

complexType TempUnempTechnicalAccidentType
diagram TWCT001_20254_p122.png
children DateTechnicalAccidentTechnicalAccidentComplicationsDescription
used by
element  TempUnempTechnicalAccident
source <xs:complexType name="TempUnempTechnicalAccidentType">
 
<xs:sequence>
   
<xs:element ref="DateTechnicalAccident"/>
   
<xs:element ref="TechnicalAccident"/>
   
<xs:element ref="ComplicationsDescription"/>
 
</xs:sequence>
</xs:complexType>

complexType UsingEmployerType
diagram TWCT001_20254_p123.png
children JointCommissionNbrUsingEmployerNameUsingEmployerCompanyIDVATNbrINSSDailyContractNbr
used by
element  UsingEmployer
source <xs:complexType name="UsingEmployerType">
 
<xs:sequence>
   
<xs:element ref="JointCommissionNbr" minOccurs="0" maxOccurs="0"/>
   
<xs:element ref="UsingEmployerName" minOccurs="0" maxOccurs="0"/>
   
<xs:element ref="UsingEmployerCompanyID"/>
   
<xs:element ref="VATNbr" minOccurs="0" maxOccurs="0"/>
   
<xs:element ref="INSS" minOccurs="0" maxOccurs="0"/>
   
<xs:element ref="DailyContractNbr" minOccurs="0" maxOccurs="0"/>
 
</xs:sequence>
</xs:complexType>


XML Schema documentation generated by XMLSpy Schema Editor http://www.altova.com/xmlspy