Schema DmfAUpdateNotification_20254.xsd


ROOT ELEMENT DmfAUpdateNotification
attributeFormDefault unqualified
elementFormDefault qualified
 
Elements  Complex types 
AcknowledgementEndDate  ActivationInformationActionType 
AcknowledgementStartDate  AdditionalScaleSalaryActionType 
Action  AddressActionType 
ActivationInformationAction  AnomalyReportType 
ActivationPercentageStatus  CompanyVehicleCorrectedPartType 
ActivityCode  CompanyVehicleDclPartType 
ActivitySubSector  CompanyVehicleUpdateNotifType 
ActivityWithRisk  ComplementaryIndemnityActionType 
AdditionalScaleSalaryAction  ComplIndemnityContributionActionType 
AdditionalScaleSalaryAmount  CUNPCorrectedPartType 
AdditionalScaleSalaryBasisAmount  CUNPDclPartType 
AdditionalScaleSalaryEndDate  CUNPUpdateNotifType 
AdditionalScaleSalaryPercentage  DeductionDetailActionType 
AdditionalScaleSalaryReference  DismissedStatWorkerContActionType 
AdditionalScaleSalarySequenceNbr  EarlyRetirementContActionType 
AdditionalScaleSalaryStartDate  EmpCompensationCorrectedPartType 
AddressAction  EmpCompensationDclPartType 
AilingOrReorgCompanyNotion  EmpCompensationUpdateNotifType 
AnomalyClass  EmployerDeclarationUpdateNotifType 
AnomalyLabel  FormType 
AnomalyReport  IndemnityWAPMActionType 
ApplicantINSS  LastSituationCompanyVehicleType 
Apprenticeship  LastSituationCUNPType 
AssignmentType  LastSituationEmpCompensationType 
AttestationStatus  LastSituationWRType 
AverageWorkingTimeAfterReduction  NaturalPersonJustificationType 
AverageWorkingTimeBeforeReduction  NaturalPersonUpdateNotifType 
BlockDecisionIndicator  OccupationDeductionActionType 
BonusPaymentFrequency  OccupationDeductionDetailActionType 
Border  OccupationInformationsActionType 
CalculationRequestArt54ter  OccupationPSDActionType 
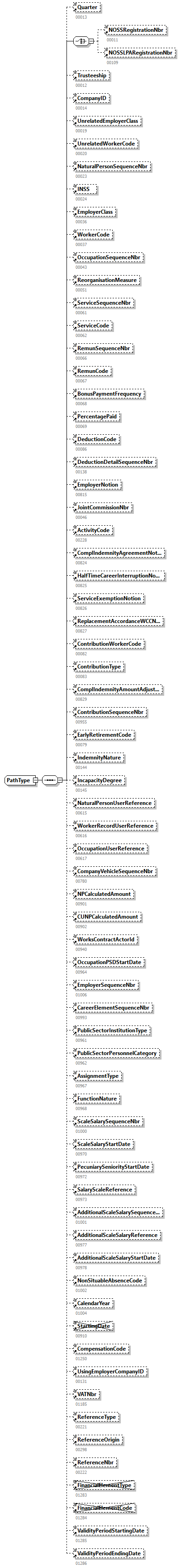
CalendarYear  OccupationUpdateNotificationType 
CapitalizationNotion  PathType 
CareerElementSequenceNbr  RectificationAmountType 
CareerMeasure  ReferenceType 
CertificateOrigin  RemunActionType 
City  ReorgMeasureInformationActionType 
CodeSubjected  ScaleSalaryActionType 
CompanyID  SecondPillarInformationActionType 
CompanyVehicleCorrectedPart  ServiceActionType 
CompanyVehicleDclPart  StudentContributionActionType 
CompanyVehicleNewVersionNbr  SubGroupInformationType 
CompanyVehicleSequenceNbr  UsingEmployerActionType 
CompanyVehicleUpdateNotif  WorkerContributionActionType 
CompanyVehicleVersionNbr  WorkerDeductionActionType 
CompensationAmount  WorkerRecordUpdateNotifType 
CompensationCode  WRCorrectedPartType 
CompensationException  WRDclPartType 
ComplementaryIndemnityAction 
ComplIndemnityAgreementNotion 
ComplIndemnityAmount 
ComplIndemnityAmountAdjustNotion 
ComplIndemnityContributionAction 
ComplIndemnityNbrMonths 
ComplIndemnityNbrOfParts 
ContractType 
ContributionAmount 
ContributionCalculationBasis 
ContributionSequenceNbr 
ContributionType 
ContributionWorkerCode 
ContUnrelatedToNPNewVersionNbr 
ContUnrelatedToNPVersionNbr 
Country 
CreditAmount 
CUNPCalculatedAmount 
CUNPCorrectedPart 
CUNPDclPart 
CUNPUpdateNotif 
DailyContractNbr 
DaysJustification 
DebitAmount 
DebtorType 
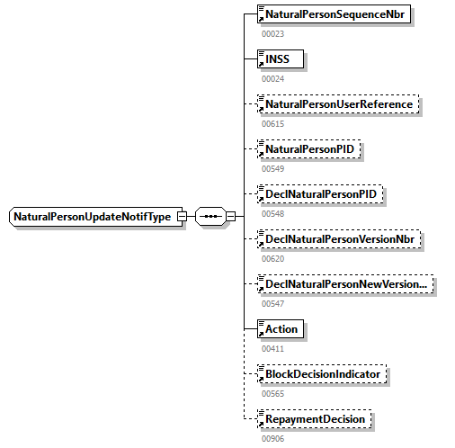
DeclNaturalPersonNewVersionNbr 
DeclNaturalPersonPID 
DeclNaturalPersonVersionNbr 
DeductionAmount 
DeductionCalculationBasis 
DeductionCode 
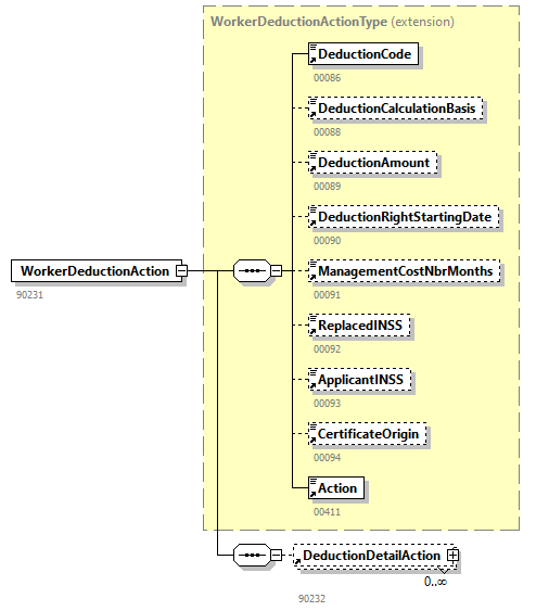
DeductionDetailAction 
DeductionDetailAmount 
DeductionDetailSequenceNbr 
DeductionRightStartingDate 
DefinitiveNominationDate 
DismissedStatWorkerContAction 
DmfAUpdateNotification 
EarlyRetirementCode 
EarlyRetirementContAction 
EarlyRetirementContributionAmount 
EarlyRetirementNbrMonths 
EcoVehicle 
EmpCompensationCorrectedPart 
EmpCompensationDclPart 
EmpCompensationNewVersionNbr 
EmpCompensationUpdateNotif 
EmpCompensationVersionNbr 
EmployabilityMeasure 
EmployerClass 
EmployerDeclarationNewVersionNbr 
EmployerDeclarationPID 
EmployerDeclarationUpdateNotif 
EmployerNotion 
EmployerSequenceNbr 
EmploymentPromotion 
ErrorID 
FaultyCode 
FinancialElementCode 
FinancialElementType 
FirstComplIndemnityDate 
FirstHiringDate 
FirstWeekGuaranteedSalaryNbrDays 
FlemishTrainingHolidayHoursNbr 
FlexiNotion 
FlightNbrMinutes 
FloorApplicationNotion 
FlyingStaffClass 
Form 
FormCreationDate 
FormCreationHour 
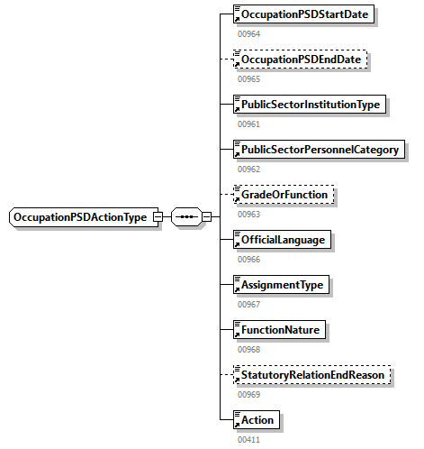
FunctionNature 
GradeOrFunction 
GrossRefRemunAmount 
GrossRefRemunContributionAmount 
HalfTimeCareerInterruptionNotion 
HolidayDaysNumber 
HorecaExtra 
HourRemun 
HourRemunInThousandthOfEuro 
HouseNbr 
Identification 
IllnessGrossRemunAmount 
IncapacityDegree 
IncompleteMonthNbrDays 
IncompleteMonthReason 
IndemnityAmount 
IndemnityContributionPeriodCode 
IndemnityNature 
IndemnityWAPMAction 
INSS 
JointCommissionNbr 
Justification 
JustificationCode 
JustificationDate 
LastSituationCompanyVehicle 
LastSituationCUNP 
LastSituationEmpCompensation 
LastSituationWR 
LicensePlate 
LocalUnitID 
ManagementCostNbrMonths 
MeanWorkingHours 
MobilityBudget 
MonthlyAdditionalScaleSalary 
MonthlyHomeIndemnity 
MonthlyScaleSalary 
NaturalPersonJustification 
NaturalPersonPID 
NaturalPersonSequenceNbr 
NaturalPersonUpdateNotif 
NaturalPersonUserReference 
NbrHoursOrServices 
NbrMonthsDecimals 
NewMaribelEmploymentDate 
NonSituableAbsenceCode 
NOSSLPARegistrationNbr 
NOSSLPASocialMaribel 
NOSSQuarterEndingDate 
NOSSQuarterStartingDate 
NOSSRegistrationNbr 
NoticeDate 
Notion22Quater 
NPCalculatedAmount 
ObligationControlInformation 
OccupationDeductionAction 
OccupationDeductionDetailAction 
OccupationEndingDate 
OccupationInformationsAction 
OccupationNewVersionNbr 
OccupationPSDAction 
OccupationPSDEndDate 
OccupationPSDStartDate 
OccupationSequenceNbr 
OccupationStartingDate 
OccupationUpdateNotification 
OccupationUserReference 
OccupationVersionNbr 
OfficialLanguage 
Path 
PecuniarySeniorityStartDate 
PercentagePaid 
PositionCode 
PostBox 
PostedWorker 
PSDDclExemption 
PSPContribCalcBasisDerogation 
PublicSectorInstitutionType 
PublicSectorPersonnelCategory 
Quarter 
RectificationAmount 
ReducedScaleSalaryNotion 
Reference 
ReferenceNbr 
ReferenceOrigin 
ReferenceType 
ReferenceYearMonth 
RefMeanWorkingHours 
RefNbrDays 
RegionalAidMeasure 
RemunAction 
RemunAmount 
RemunCode 
RemunMethod 
RemunSequenceNbr 
ReorganisationMeasure 
ReorganisationMeasurePercentage 
ReorgMeasureInformationAction 
RepaymentDecision 
ReplacedINSS 
ReplacementAccordanceWCCNotion 
ResumptionOfWorkMeasure 
Retired 
SalaryScaleReference 
ScaleSalaryAction 
ScaleSalaryAmount 
ScaleSalaryEndDate 
ScaleSalarySequenceNbr 
ScaleSalaryStartDate 
ScaleSalaryWeekHoursNbr 
SecondPillarInformationAction 
SectorDetail 
ServiceAction 
ServiceCode 
ServiceExemptionNotion 
ServiceExemptionStartDate 
ServiceNbrDays 
ServiceNbrHours 
ServiceSequenceNbr 
ShipId 
SixMonthsIllnessDate 
StaffCode 
StartingDate 
StatutoryRelationEndReason 
Street 
StudentContributionAction 
StudentContributionAmount 
StudentHoursNbr 
StudentNbrDays 
StudentRemunAmount 
SubGroup 
SubGroupDecisionIndicator 
SubGroupInformation 
SubjectionEndingDate 
SubjectionStartingDate 
SubsidizedMeanWorkingHours 
SubstituteINSS 
SupplPensionContributionExemption 
TagName 
TenthOrTwelfth 
TrainingSituation 
TrainingSituationStartDate 
TransmissionMode 
Trusteeship 
TypeForm 
UnrelatedAmount 
UnrelatedCalculationBasis 
UnrelatedEmployerClass 
UnrelatedWorkerCode 
UserQuality 
UsingEmployerAction 
UsingEmployerCompanyID 
UsingEmployerName 
ValidityPeriodEndingDate 
ValidityPeriodStartingDate 
Value 
VATNbr 
WeekHoursNbr 
WelfareBenefitTheoreticalAmount 
WorkerCode 
WorkerContributionAction 
WorkerDeductionAction 
WorkerRecordNewVersionNbr 
WorkerRecordUpdateNotif 
WorkerRecordUserReference 
WorkerRecordVersionNbr 
WorkerStatus 
WorkingDaysSystem 
WorkingRegulationsEndingDate 
WorkingRegulationsRegistryNbr 
WorkingRegulationsStartingDate 
WorksContractActorId 
WRCorrectedPart 
WRDclPart 
ZIPCode 


element AcknowledgementEndDate
diagram DmfAUpdateNotification_20254_p1.png
type restriction of xs:date
properties
content  simple
used by
complexType  ComplementaryIndemnityActionType
facets
Kind  Value  Annotation
pattern  \d{4}-\d{2}-\d{2}
annotation
documentation
00954
source <xs:element name="AcknowledgementEndDate">
 
<xs:annotation>
   
<xs:documentation>00954</xs:documentation>
 
</xs:annotation>
 
<xs:simpleType>
   
<xs:restriction base="xs:date">
     
<xs:pattern value="\d{4}-\d{2}-\d{2}"/>
   
</xs:restriction>
 
</xs:simpleType>
</xs:element>

element AcknowledgementStartDate
diagram DmfAUpdateNotification_20254_p2.png
type restriction of xs:date
properties
content  simple
used by
complexType  ComplementaryIndemnityActionType
facets
Kind  Value  Annotation
pattern  \d{4}-\d{2}-\d{2}
annotation
documentation
00953
source <xs:element name="AcknowledgementStartDate">
 
<xs:annotation>
   
<xs:documentation>00953</xs:documentation>
 
</xs:annotation>
 
<xs:simpleType>
   
<xs:restriction base="xs:date">
     
<xs:pattern value="\d{4}-\d{2}-\d{2}"/>
   
</xs:restriction>
 
</xs:simpleType>
</xs:element>

element Action
diagram DmfAUpdateNotification_20254_p3.png
type restriction of xs:integer
properties
content  simple
used by
complexTypes  ActivationInformationActionTypeAdditionalScaleSalaryActionTypeAddressActionTypeCompanyVehicleCorrectedPartTypeCompanyVehicleDclPartTypeComplementaryIndemnityActionTypeComplIndemnityContributionActionTypeCUNPCorrectedPartTypeCUNPDclPartTypeDeductionDetailActionTypeDismissedStatWorkerContActionTypeEarlyRetirementContActionTypeEmpCompensationCorrectedPartTypeEmpCompensationDclPartTypeEmployerDeclarationUpdateNotifTypeIndemnityWAPMActionTypeNaturalPersonUpdateNotifTypeOccupationDeductionActionTypeOccupationDeductionDetailActionTypeOccupationInformationsActionTypeOccupationPSDActionTypeOccupationUpdateNotificationTypeRemunActionTypeReorgMeasureInformationActionTypeScaleSalaryActionTypeSecondPillarInformationActionTypeServiceActionTypeStudentContributionActionTypeUsingEmployerActionTypeWorkerContributionActionTypeWorkerDeductionActionTypeWRCorrectedPartTypeWRDclPartType
facets
Kind  Value  Annotation
totalDigits  1
enumeration  0
enumeration  1
enumeration  2
enumeration  3
enumeration  5
enumeration  6
enumeration  7
enumeration  9
annotation
documentation
00411
source <xs:element name="Action">
 
<xs:annotation>
   
<xs:documentation>00411</xs:documentation>
 
</xs:annotation>
 
<xs:simpleType>
   
<xs:restriction base="xs:integer">
     
<xs:totalDigits value="1"/>
     
<xs:enumeration value="0"/>
     
<xs:enumeration value="1"/>
     
<xs:enumeration value="2"/>
     
<xs:enumeration value="3"/>
     
<xs:enumeration value="5"/>
     
<xs:enumeration value="6"/>
     
<xs:enumeration value="7"/>
     
<xs:enumeration value="9"/>
   
</xs:restriction>
 
</xs:simpleType>
</xs:element>

element ActivationInformationAction
diagram DmfAUpdateNotification_20254_p4.png
type ActivationInformationActionType
properties
content  complex
children ServiceExemptionStartDateTrainingSituationStartDateTrainingSituationActivationPercentageStatusAction
used by
elements  WRCorrectedPartWRDclPart
annotation
documentation
90579
source <xs:element name="ActivationInformationAction" type="ActivationInformationActionType">
 
<xs:annotation>
   
<xs:documentation>90579</xs:documentation>
 
</xs:annotation>
</xs:element>

element ActivationPercentageStatus
diagram DmfAUpdateNotification_20254_p5.png
type restriction of xs:integer
properties
content  simple
used by
complexType  ActivationInformationActionType
facets
Kind  Value  Annotation
minInclusive  0
maxInclusive  1
totalDigits  2
annotation
documentation
01244
source <xs:element name="ActivationPercentageStatus">
 
<xs:annotation>
   
<xs:documentation>01244</xs:documentation>
 
</xs:annotation>
 
<xs:simpleType>
   
<xs:restriction base="xs:integer">
     
<xs:minInclusive value="0"/>
     
<xs:maxInclusive value="1"/>
     
<xs:totalDigits value="2"/>
   
</xs:restriction>
 
</xs:simpleType>
</xs:element>

element ActivityCode
diagram DmfAUpdateNotification_20254_p6.png
type restriction of xs:integer
properties
content  simple
used by
complexTypes  ComplementaryIndemnityActionTypeOccupationUpdateNotificationTypePathType
facets
Kind  Value  Annotation
minInclusive  0
maxInclusive  99999
totalDigits  5
annotation
documentation
00228
source <xs:element name="ActivityCode">
 
<xs:annotation>
   
<xs:documentation>00228</xs:documentation>
 
</xs:annotation>
 
<xs:simpleType>
   
<xs:restriction base="xs:integer">
     
<xs:minInclusive value="0"/>
     
<xs:maxInclusive value="99999"/>
     
<xs:totalDigits value="5"/>
   
</xs:restriction>
 
</xs:simpleType>
</xs:element>

element ActivitySubSector
diagram DmfAUpdateNotification_20254_p7.png
type restriction of xs:string
properties
content  simple
used by
complexType  OccupationInformationsActionType
facets
Kind  Value  Annotation
maxLength  9
pattern  \d{3}\.\d{2}|\d{3}\.\d{2}\.\d{2}
annotation
documentation
01270
source <xs:element name="ActivitySubSector">
 
<xs:annotation>
   
<xs:documentation>01270</xs:documentation>
 
</xs:annotation>
 
<xs:simpleType>
   
<xs:restriction base="xs:string">
     
<xs:maxLength value="9"/>
     
<xs:pattern value="\d{3}\.\d{2}|\d{3}\.\d{2}\.\d{2}"/>
   
</xs:restriction>
 
</xs:simpleType>
</xs:element>

element ActivityWithRisk
diagram DmfAUpdateNotification_20254_p8.png
type restriction of xs:integer
properties
content  simple
used by
complexTypes  WRCorrectedPartTypeWRDclPartType
facets
Kind  Value  Annotation
minInclusive  0
maxInclusive  999
totalDigits  3
annotation
documentation
00041
source <xs:element name="ActivityWithRisk">
 
<xs:annotation>
   
<xs:documentation>00041</xs:documentation>
 
</xs:annotation>
 
<xs:simpleType>
   
<xs:restriction base="xs:integer">
     
<xs:minInclusive value="0"/>
     
<xs:maxInclusive value="999"/>
     
<xs:totalDigits value="3"/>
   
</xs:restriction>
 
</xs:simpleType>
</xs:element>

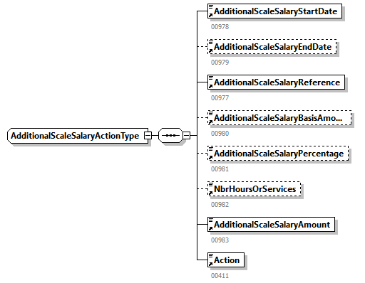
element AdditionalScaleSalaryAction
diagram DmfAUpdateNotification_20254_p9.png
type AdditionalScaleSalaryActionType
properties
content  complex
children AdditionalScaleSalaryStartDateAdditionalScaleSalaryEndDateAdditionalScaleSalaryReferenceAdditionalScaleSalaryBasisAmountAdditionalScaleSalaryPercentageNbrHoursOrServicesAdditionalScaleSalaryAmountAction
used by
element  ScaleSalaryAction
annotation
documentation
90425
source <xs:element name="AdditionalScaleSalaryAction" type="AdditionalScaleSalaryActionType">
 
<xs:annotation>
   
<xs:documentation>90425</xs:documentation>
 
</xs:annotation>
</xs:element>

element AdditionalScaleSalaryAmount
diagram DmfAUpdateNotification_20254_p10.png
type restriction of xs:integer
properties
content  simple
used by
complexType  AdditionalScaleSalaryActionType
facets
Kind  Value  Annotation
minInclusive  1
maxInclusive  99999999999
totalDigits  11
annotation
documentation
00983
source <xs:element name="AdditionalScaleSalaryAmount">
 
<xs:annotation>
   
<xs:documentation>00983</xs:documentation>
 
</xs:annotation>
 
<xs:simpleType>
   
<xs:restriction base="xs:integer">
     
<xs:minInclusive value="1"/>
     
<xs:maxInclusive value="99999999999"/>
     
<xs:totalDigits value="11"/>
   
</xs:restriction>
 
</xs:simpleType>
</xs:element>

element AdditionalScaleSalaryBasisAmount
diagram DmfAUpdateNotification_20254_p11.png
type restriction of xs:integer
properties
content  simple
used by
complexType  AdditionalScaleSalaryActionType
facets
Kind  Value  Annotation
minInclusive  0
maxInclusive  99999999999
totalDigits  11
annotation
documentation
00980
source <xs:element name="AdditionalScaleSalaryBasisAmount">
 
<xs:annotation>
   
<xs:documentation>00980</xs:documentation>
 
</xs:annotation>
 
<xs:simpleType>
   
<xs:restriction base="xs:integer">
     
<xs:minInclusive value="0"/>
     
<xs:maxInclusive value="99999999999"/>
     
<xs:totalDigits value="11"/>
   
</xs:restriction>
 
</xs:simpleType>
</xs:element>

element AdditionalScaleSalaryEndDate
diagram DmfAUpdateNotification_20254_p12.png
type restriction of xs:date
properties
content  simple
used by
complexType  AdditionalScaleSalaryActionType
facets
Kind  Value  Annotation
pattern  \d{4}-\d{2}-\d{2}
annotation
documentation
00979
source <xs:element name="AdditionalScaleSalaryEndDate">
 
<xs:annotation>
   
<xs:documentation>00979</xs:documentation>
 
</xs:annotation>
 
<xs:simpleType>
   
<xs:restriction base="xs:date">
     
<xs:pattern value="\d{4}-\d{2}-\d{2}"/>
   
</xs:restriction>
 
</xs:simpleType>
</xs:element>

element AdditionalScaleSalaryPercentage
diagram DmfAUpdateNotification_20254_p13.png
type restriction of xs:integer
properties
content  simple
used by
complexType  AdditionalScaleSalaryActionType
facets
Kind  Value  Annotation
minInclusive  0
maxInclusive  99999
totalDigits  5
annotation
documentation
00981
source <xs:element name="AdditionalScaleSalaryPercentage">
 
<xs:annotation>
   
<xs:documentation>00981</xs:documentation>
 
</xs:annotation>
 
<xs:simpleType>
   
<xs:restriction base="xs:integer">
     
<xs:minInclusive value="0"/>
     
<xs:maxInclusive value="99999"/>
     
<xs:totalDigits value="5"/>
   
</xs:restriction>
 
</xs:simpleType>
</xs:element>

element AdditionalScaleSalaryReference
diagram DmfAUpdateNotification_20254_p14.png
type restriction of xs:integer
properties
content  simple
used by
complexTypes  AdditionalScaleSalaryActionTypePathType
facets
Kind  Value  Annotation
minInclusive  1
maxInclusive  999999999999
totalDigits  12
annotation
documentation
00977
source <xs:element name="AdditionalScaleSalaryReference">
 
<xs:annotation>
   
<xs:documentation>00977</xs:documentation>
 
</xs:annotation>
 
<xs:simpleType>
   
<xs:restriction base="xs:integer">
     
<xs:minInclusive value="1"/>
     
<xs:maxInclusive value="999999999999"/>
     
<xs:totalDigits value="12"/>
   
</xs:restriction>
 
</xs:simpleType>
</xs:element>

element AdditionalScaleSalarySequenceNbr
diagram DmfAUpdateNotification_20254_p15.png
type restriction of xs:integer
properties
content  simple
used by
complexType  PathType
facets
Kind  Value  Annotation
minInclusive  1
maxInclusive  99
totalDigits  2
annotation
documentation
01001
source <xs:element name="AdditionalScaleSalarySequenceNbr">
 
<xs:annotation>
   
<xs:documentation>01001</xs:documentation>
 
</xs:annotation>
 
<xs:simpleType>
   
<xs:restriction base="xs:integer">
     
<xs:minInclusive value="1"/>
     
<xs:maxInclusive value="99"/>
     
<xs:totalDigits value="2"/>
   
</xs:restriction>
 
</xs:simpleType>
</xs:element>

element AdditionalScaleSalaryStartDate
diagram DmfAUpdateNotification_20254_p16.png
type restriction of xs:date
properties
content  simple
used by
complexTypes  AdditionalScaleSalaryActionTypePathType
facets
Kind  Value  Annotation
pattern  \d{4}-\d{2}-\d{2}
annotation
documentation
00978
source <xs:element name="AdditionalScaleSalaryStartDate">
 
<xs:annotation>
   
<xs:documentation>00978</xs:documentation>
 
</xs:annotation>
 
<xs:simpleType>
   
<xs:restriction base="xs:date">
     
<xs:pattern value="\d{4}-\d{2}-\d{2}"/>
   
</xs:restriction>
 
</xs:simpleType>
</xs:element>

element AddressAction
diagram DmfAUpdateNotification_20254_p17.png
type AddressActionType
properties
content  complex
children StreetHouseNbrPostBoxZIPCodeCityCountryAction
used by
element  UsingEmployerAction
annotation
documentation
90605
source <xs:element name="AddressAction" type="AddressActionType">
 
<xs:annotation>
   
<xs:documentation>90605</xs:documentation>
 
</xs:annotation>
</xs:element>

element AilingOrReorgCompanyNotion
diagram DmfAUpdateNotification_20254_p18.png
type restriction of xs:string
properties
content  simple
used by
complexType  ComplementaryIndemnityActionType
facets
Kind  Value  Annotation
maxLength  1
enumeration  0
enumeration  1
enumeration  2
enumeration  3
annotation
documentation
00952
source <xs:element name="AilingOrReorgCompanyNotion">
 
<xs:annotation>
   
<xs:documentation>00952</xs:documentation>
 
</xs:annotation>
 
<xs:simpleType>
   
<xs:restriction base="xs:string">
     
<xs:maxLength value="1"/>
     
<xs:enumeration value="0"/>
     
<xs:enumeration value="1"/>
     
<xs:enumeration value="2"/>
     
<xs:enumeration value="3"/>
   
</xs:restriction>
 
</xs:simpleType>
</xs:element>

element AnomalyClass
diagram DmfAUpdateNotification_20254_p19.png
type restriction of xs:string
properties
content  simple
used by
complexType  AnomalyReportType
facets
Kind  Value  Annotation
maxLength  2
annotation
documentation
00497
source <xs:element name="AnomalyClass">
 
<xs:annotation>
   
<xs:documentation>00497</xs:documentation>
 
</xs:annotation>
 
<xs:simpleType>
   
<xs:restriction base="xs:string">
     
<xs:maxLength value="2"/>
   
</xs:restriction>
 
</xs:simpleType>
</xs:element>

element AnomalyLabel
diagram DmfAUpdateNotification_20254_p20.png
type restriction of xs:string
properties
content  simple
used by
complexType  AnomalyReportType
facets
Kind  Value  Annotation
maxLength  500
annotation
documentation
00628
source <xs:element name="AnomalyLabel">
 
<xs:annotation>
   
<xs:documentation>00628</xs:documentation>
 
</xs:annotation>
 
<xs:simpleType>
   
<xs:restriction base="xs:string">
     
<xs:maxLength value="500"/>
   
</xs:restriction>
 
</xs:simpleType>
</xs:element>

element AnomalyReport
diagram DmfAUpdateNotification_20254_p21.png
type extension of AnomalyReportType
properties
content  complex
children ErrorIDTagNameValueAnomalyClassAnomalyLabelPath
used by
elements  CUNPUpdateNotifEmpCompensationUpdateNotifNaturalPersonUpdateNotif
annotation
documentation
90176
source <xs:element name="AnomalyReport">
 
<xs:annotation>
   
<xs:documentation>90176</xs:documentation>
 
</xs:annotation>
 
<xs:complexType>
   
<xs:complexContent>
     
<xs:extension base="AnomalyReportType">
       
<xs:sequence>
         
<xs:element ref="Path"/>
       
</xs:sequence>
     
</xs:extension>
   
</xs:complexContent>
 
</xs:complexType>
</xs:element>

element ApplicantINSS
diagram DmfAUpdateNotification_20254_p22.png
type restriction of xs:integer
properties
content  simple
used by
complexTypes  OccupationDeductionActionTypeWorkerDeductionActionType
facets
Kind  Value  Annotation
totalDigits  11
pattern  [0]|\d{11}
annotation
documentation
00093
appinfo
xs:inss
source <xs:element name="ApplicantINSS">
 
<xs:annotation>
   
<xs:documentation>00093</xs:documentation>
   
<xs:appinfo source="TDOType">xs:inss</xs:appinfo>
 
</xs:annotation>
 
<xs:simpleType>
   
<xs:restriction base="xs:integer">
     
<xs:totalDigits value="11"/>
     
<xs:pattern value="[0]|\d{11}"/>
   
</xs:restriction>
 
</xs:simpleType>
</xs:element>

element Apprenticeship
diagram DmfAUpdateNotification_20254_p23.png
type restriction of xs:integer
properties
content  simple
used by
complexType  OccupationUpdateNotificationType
facets
Kind  Value  Annotation
minInclusive  0
maxInclusive  9
totalDigits  1
annotation
documentation
00055
source <xs:element name="Apprenticeship">
 
<xs:annotation>
   
<xs:documentation>00055</xs:documentation>
 
</xs:annotation>
 
<xs:simpleType>
   
<xs:restriction base="xs:integer">
     
<xs:minInclusive value="0"/>
     
<xs:maxInclusive value="9"/>
     
<xs:totalDigits value="1"/>
   
</xs:restriction>
 
</xs:simpleType>
</xs:element>

element AssignmentType
diagram DmfAUpdateNotification_20254_p24.png
type restriction of xs:integer
properties
content  simple
used by
complexTypes  OccupationPSDActionTypePathType
facets
Kind  Value  Annotation
minInclusive  0
maxInclusive  1
totalDigits  1
annotation
documentation
00967
source <xs:element name="AssignmentType">
 
<xs:annotation>
   
<xs:documentation>00967</xs:documentation>
 
</xs:annotation>
 
<xs:simpleType>
   
<xs:restriction base="xs:integer">
     
<xs:minInclusive value="0"/>
     
<xs:maxInclusive value="1"/>
     
<xs:totalDigits value="1"/>
   
</xs:restriction>
 
</xs:simpleType>
</xs:element>

element AttestationStatus
diagram DmfAUpdateNotification_20254_p25.png
type restriction of xs:integer
properties
content  simple
used by
complexType  FormType
facets
Kind  Value  Annotation
totalDigits  1
enumeration  0
enumeration  2
annotation
documentation
00110
source <xs:element name="AttestationStatus">
 
<xs:annotation>
   
<xs:documentation>00110</xs:documentation>
 
</xs:annotation>
 
<xs:simpleType>
   
<xs:restriction base="xs:integer">
     
<xs:totalDigits value="1"/>
     
<xs:enumeration value="0"/>
     
<xs:enumeration value="2"/>
   
</xs:restriction>
 
</xs:simpleType>
</xs:element>

element AverageWorkingTimeAfterReduction
diagram DmfAUpdateNotification_20254_p26.png
type restriction of xs:integer
properties
content  simple
used by
complexTypes  DeductionDetailActionTypeOccupationDeductionDetailActionType
facets
Kind  Value  Annotation
minInclusive  0
maxInclusive  9999
totalDigits  4
annotation
documentation
00148
source <xs:element name="AverageWorkingTimeAfterReduction">
 
<xs:annotation>
   
<xs:documentation>00148</xs:documentation>
 
</xs:annotation>
 
<xs:simpleType>
   
<xs:restriction base="xs:integer">
     
<xs:minInclusive value="0"/>
     
<xs:maxInclusive value="9999"/>
     
<xs:totalDigits value="4"/>
   
</xs:restriction>
 
</xs:simpleType>
</xs:element>

element AverageWorkingTimeBeforeReduction
diagram DmfAUpdateNotification_20254_p27.png
type restriction of xs:integer
properties
content  simple
used by
complexTypes  DeductionDetailActionTypeOccupationDeductionDetailActionType
facets
Kind  Value  Annotation
minInclusive  0
maxInclusive  9999
totalDigits  4
annotation
documentation
00147
source <xs:element name="AverageWorkingTimeBeforeReduction">
 
<xs:annotation>
   
<xs:documentation>00147</xs:documentation>
 
</xs:annotation>
 
<xs:simpleType>
   
<xs:restriction base="xs:integer">
     
<xs:minInclusive value="0"/>
     
<xs:maxInclusive value="9999"/>
     
<xs:totalDigits value="4"/>
   
</xs:restriction>
 
</xs:simpleType>
</xs:element>

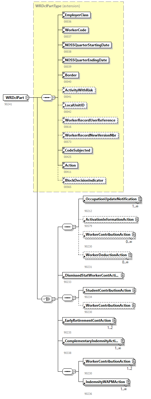
element BlockDecisionIndicator
diagram DmfAUpdateNotification_20254_p28.png
type restriction of xs:string
properties
content  simple
used by
complexTypes  CompanyVehicleDclPartTypeCUNPDclPartTypeEmpCompensationDclPartTypeNaturalPersonUpdateNotifTypeWRDclPartType
facets
Kind  Value  Annotation
maxLength  1
enumeration  A
enumeration  M
enumeration  R
annotation
documentation
00565
source <xs:element name="BlockDecisionIndicator">
 
<xs:annotation>
   
<xs:documentation>00565</xs:documentation>
 
</xs:annotation>
 
<xs:simpleType>
   
<xs:restriction base="xs:string">
     
<xs:maxLength value="1"/>
     
<xs:enumeration value="A"/>
     
<xs:enumeration value="M"/>
     
<xs:enumeration value="R"/>
   
</xs:restriction>
 
</xs:simpleType>
</xs:element>

element BonusPaymentFrequency
diagram DmfAUpdateNotification_20254_p29.png
type restriction of xs:integer
properties
content  simple
used by
complexTypes  PathTypeRemunActionType
facets
Kind  Value  Annotation
minInclusive  0
maxInclusive  99
totalDigits  2
annotation
documentation
00068
source <xs:element name="BonusPaymentFrequency">
 
<xs:annotation>
   
<xs:documentation>00068</xs:documentation>
 
</xs:annotation>
 
<xs:simpleType>
   
<xs:restriction base="xs:integer">
     
<xs:minInclusive value="0"/>
     
<xs:maxInclusive value="99"/>
     
<xs:totalDigits value="2"/>
   
</xs:restriction>
 
</xs:simpleType>
</xs:element>

element Border
diagram DmfAUpdateNotification_20254_p30.png
type restriction of xs:integer
properties
content  simple
used by
complexTypes  WRCorrectedPartTypeWRDclPartType
facets
Kind  Value  Annotation
minInclusive  0
maxInclusive  9
totalDigits  1
annotation
documentation
00040
source <xs:element name="Border">
 
<xs:annotation>
   
<xs:documentation>00040</xs:documentation>
 
</xs:annotation>
 
<xs:simpleType>
   
<xs:restriction base="xs:integer">
     
<xs:minInclusive value="0"/>
     
<xs:maxInclusive value="9"/>
     
<xs:totalDigits value="1"/>
   
</xs:restriction>
 
</xs:simpleType>
</xs:element>

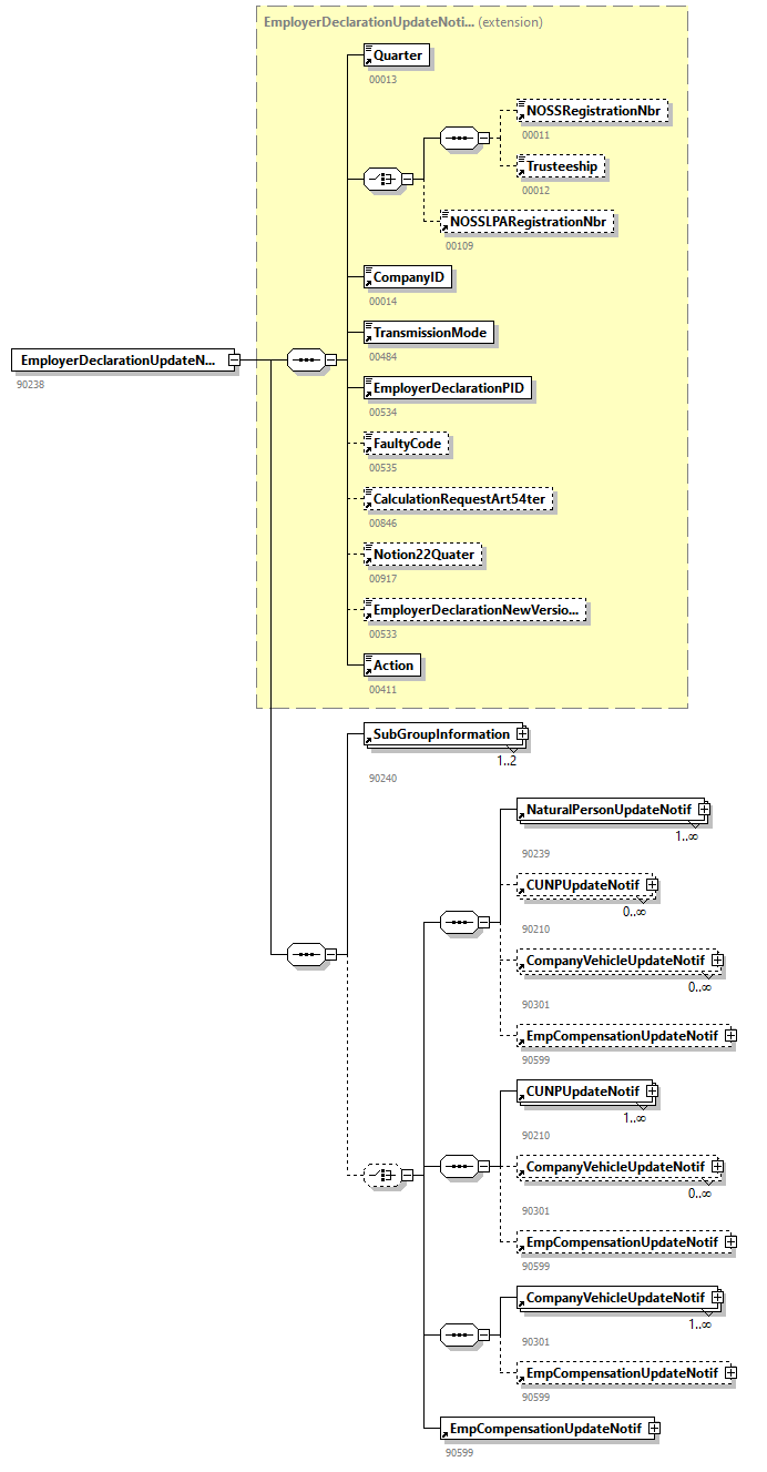
element CalculationRequestArt54ter
diagram DmfAUpdateNotification_20254_p31.png
type restriction of xs:string
properties
content  simple
used by
complexType  EmployerDeclarationUpdateNotifType
facets
Kind  Value  Annotation
maxLength  1
enumeration  S
annotation
documentation
00846
source <xs:element name="CalculationRequestArt54ter">
 
<xs:annotation>
   
<xs:documentation>00846</xs:documentation>
 
</xs:annotation>
 
<xs:simpleType>
   
<xs:restriction base="xs:string">
     
<xs:maxLength value="1"/>
     
<xs:enumeration value="S"/>
   
</xs:restriction>
 
</xs:simpleType>
</xs:element>

element CalendarYear
diagram DmfAUpdateNotification_20254_p32.png
type restriction of xs:integer
properties
content  simple
used by
complexType  PathType
facets
Kind  Value  Annotation
minInclusive  1900
maxInclusive  9999
totalDigits  4
annotation
documentation
01004
source <xs:element name="CalendarYear">
 
<xs:annotation>
   
<xs:documentation>01004</xs:documentation>
 
</xs:annotation>
 
<xs:simpleType>
   
<xs:restriction base="xs:integer">
     
<xs:minInclusive value="1900"/>
     
<xs:maxInclusive value="9999"/>
     
<xs:totalDigits value="4"/>
   
</xs:restriction>
 
</xs:simpleType>
</xs:element>

element CapitalizationNotion
diagram DmfAUpdateNotification_20254_p33.png
type restriction of xs:string
properties
content  simple
used by
complexType  ComplIndemnityContributionActionType
facets
Kind  Value  Annotation
maxLength  1
enumeration  0
enumeration  1
enumeration  2
annotation
documentation
00892
source <xs:element name="CapitalizationNotion">
 
<xs:annotation>
   
<xs:documentation>00892</xs:documentation>
 
</xs:annotation>
 
<xs:simpleType>
   
<xs:restriction base="xs:string">
     
<xs:maxLength value="1"/>
     
<xs:enumeration value="0"/>
     
<xs:enumeration value="1"/>
     
<xs:enumeration value="2"/>
   
</xs:restriction>
 
</xs:simpleType>
</xs:element>

element CareerElementSequenceNbr
diagram DmfAUpdateNotification_20254_p34.png
type restriction of xs:integer
properties
content  simple
used by
complexType  PathType
facets
Kind  Value  Annotation
minInclusive  1
maxInclusive  9999
totalDigits  4
annotation
documentation
00993
source <xs:element name="CareerElementSequenceNbr">
 
<xs:annotation>
   
<xs:documentation>00993</xs:documentation>
 
</xs:annotation>
 
<xs:simpleType>
   
<xs:restriction base="xs:integer">
     
<xs:minInclusive value="1"/>
     
<xs:maxInclusive value="9999"/>
     
<xs:totalDigits value="4"/>
   
</xs:restriction>
 
</xs:simpleType>
</xs:element>

element CareerMeasure
diagram DmfAUpdateNotification_20254_p35.png
type restriction of xs:integer
properties
content  simple
used by
complexType  OccupationInformationsActionType
facets
Kind  Value  Annotation
totalDigits  2
annotation
documentation
01194
source <xs:element name="CareerMeasure">
 
<xs:annotation>
   
<xs:documentation>01194</xs:documentation>
 
</xs:annotation>
 
<xs:simpleType>
   
<xs:restriction base="xs:integer">
     
<xs:totalDigits value="2"/>
   
</xs:restriction>
 
</xs:simpleType>
</xs:element>

element CertificateOrigin
diagram DmfAUpdateNotification_20254_p36.png
type restriction of xs:integer
properties
content  simple
used by
complexTypes  OccupationDeductionActionTypeWorkerDeductionActionType
facets
Kind  Value  Annotation
minInclusive  0
maxInclusive  9
totalDigits  3
annotation
documentation
00094
source <xs:element name="CertificateOrigin">
 
<xs:annotation>
   
<xs:documentation>00094</xs:documentation>
 
</xs:annotation>
 
<xs:simpleType>
   
<xs:restriction base="xs:integer">
     
<xs:minInclusive value="0"/>
     
<xs:maxInclusive value="9"/>
     
<xs:totalDigits value="3"/>
   
</xs:restriction>
 
</xs:simpleType>
</xs:element>

element City
diagram DmfAUpdateNotification_20254_p37.png
type restriction of xs:string
properties
content  simple
used by
complexType  AddressActionType
facets
Kind  Value  Annotation
maxLength  40
annotation
documentation
00522
source <xs:element name="City">
 
<xs:annotation>
   
<xs:documentation>00522</xs:documentation>
 
</xs:annotation>
 
<xs:simpleType>
   
<xs:restriction base="xs:string">
     
<xs:maxLength value="40"/>
   
</xs:restriction>
 
</xs:simpleType>
</xs:element>

element CodeSubjected
diagram DmfAUpdateNotification_20254_p38.png
type restriction of xs:integer
properties
content  simple
used by
complexTypes  CUNPCorrectedPartTypeCUNPDclPartTypeEmpCompensationCorrectedPartTypeEmpCompensationDclPartTypeWRCorrectedPartTypeWRDclPartType
facets
Kind  Value  Annotation
minInclusive  0
maxInclusive  2
totalDigits  1
annotation
documentation
00425
source <xs:element name="CodeSubjected">
 
<xs:annotation>
   
<xs:documentation>00425</xs:documentation>
 
</xs:annotation>
 
<xs:simpleType>
   
<xs:restriction base="xs:integer">
     
<xs:minInclusive value="0"/>
     
<xs:maxInclusive value="2"/>
     
<xs:totalDigits value="1"/>
   
</xs:restriction>
 
</xs:simpleType>
</xs:element>

element CompanyID
diagram DmfAUpdateNotification_20254_p39.png
type restriction of xs:integer
properties
content  simple
used by
complexTypes  EmployerDeclarationUpdateNotifTypePathType
facets
Kind  Value  Annotation
minInclusive  0
maxInclusive  1999999943
totalDigits  10
pattern  0|\d{9}|\d{10}
annotation
documentation
00014
appinfo
CompanyID_conversion1
appinfo
xs:companyId
source <xs:element name="CompanyID">
 
<xs:annotation>
   
<xs:documentation>00014</xs:documentation>
   
<xs:appinfo source="ConversionID">CompanyID_conversion1</xs:appinfo>
   
<xs:appinfo source="TDOType">xs:companyId</xs:appinfo>
 
</xs:annotation>
 
<xs:simpleType>
   
<xs:restriction base="xs:integer">
     
<xs:minInclusive value="0"/>
     
<xs:maxInclusive value="1999999943"/>
     
<xs:totalDigits value="10"/>
     
<xs:pattern value="0|\d{9}|\d{10}"/>
   
</xs:restriction>
 
</xs:simpleType>
</xs:element>

element CompanyVehicleCorrectedPart
diagram DmfAUpdateNotification_20254_p40.png
type CompanyVehicleCorrectedPartType
properties
content  complex
children CompanyVehicleSequenceNbrLicensePlateEcoVehicleCompanyVehicleNewVersionNbrAction
used by
element  CompanyVehicleUpdateNotif
annotation
documentation
90300
source <xs:element name="CompanyVehicleCorrectedPart" type="CompanyVehicleCorrectedPartType">
 
<xs:annotation>
   
<xs:documentation>90300</xs:documentation>
 
</xs:annotation>
</xs:element>

element CompanyVehicleDclPart
diagram DmfAUpdateNotification_20254_p41.png
type CompanyVehicleDclPartType
properties
content  complex
children CompanyVehicleSequenceNbrLicensePlateEcoVehicleCompanyVehicleNewVersionNbrActionBlockDecisionIndicator
used by
element  CompanyVehicleUpdateNotif
annotation
documentation
90299
source <xs:element name="CompanyVehicleDclPart" type="CompanyVehicleDclPartType">
 
<xs:annotation>
   
<xs:documentation>90299</xs:documentation>
 
</xs:annotation>
</xs:element>

element CompanyVehicleNewVersionNbr
diagram DmfAUpdateNotification_20254_p42.png
type restriction of xs:integer
properties
content  simple
used by
complexTypes  CompanyVehicleCorrectedPartTypeCompanyVehicleDclPartType
facets
Kind  Value  Annotation
minInclusive  1
maxInclusive  99999999999
totalDigits  11
annotation
documentation
00784
source <xs:element name="CompanyVehicleNewVersionNbr">
 
<xs:annotation>
   
<xs:documentation>00784</xs:documentation>
 
</xs:annotation>
 
<xs:simpleType>
   
<xs:restriction base="xs:integer">
     
<xs:minInclusive value="1"/>
     
<xs:maxInclusive value="99999999999"/>
     
<xs:totalDigits value="11"/>
   
</xs:restriction>
 
</xs:simpleType>
</xs:element>

element CompanyVehicleSequenceNbr
diagram DmfAUpdateNotification_20254_p43.png
type restriction of xs:integer
properties
content  simple
used by
complexTypes  CompanyVehicleCorrectedPartTypeCompanyVehicleDclPartTypeLastSituationCompanyVehicleTypePathType
facets
Kind  Value  Annotation
minInclusive  0
maxInclusive  99999
totalDigits  5
annotation
documentation
00780
source <xs:element name="CompanyVehicleSequenceNbr">
 
<xs:annotation>
   
<xs:documentation>00780</xs:documentation>
 
</xs:annotation>
 
<xs:simpleType>
   
<xs:restriction base="xs:integer">
     
<xs:minInclusive value="0"/>
     
<xs:maxInclusive value="99999"/>
     
<xs:totalDigits value="5"/>
   
</xs:restriction>
 
</xs:simpleType>
</xs:element>

element CompanyVehicleUpdateNotif
diagram DmfAUpdateNotification_20254_p44.png
type extension of CompanyVehicleUpdateNotifType
properties
content  complex
children LastSituationCompanyVehicleCompanyVehicleDclPartCompanyVehicleCorrectedPart
used by
element  EmployerDeclarationUpdateNotif
annotation
documentation
90301
source <xs:element name="CompanyVehicleUpdateNotif">
 
<xs:annotation>
   
<xs:documentation>90301</xs:documentation>
 
</xs:annotation>
 
<xs:complexType>
   
<xs:complexContent>
     
<xs:extension base="CompanyVehicleUpdateNotifType">
       
<xs:sequence>
         
<xs:element ref="LastSituationCompanyVehicle" minOccurs="0"/>
         
<xs:element ref="CompanyVehicleDclPart"/>
         
<xs:element ref="CompanyVehicleCorrectedPart" minOccurs="0"/>
       
</xs:sequence>
     
</xs:extension>
   
</xs:complexContent>
 
</xs:complexType>
</xs:element>

element CompanyVehicleVersionNbr
diagram DmfAUpdateNotification_20254_p45.png
type restriction of xs:integer
properties
content  simple
used by
complexType  LastSituationCompanyVehicleType
facets
Kind  Value  Annotation
minInclusive  1
maxInclusive  99999999999
totalDigits  11
annotation
documentation
00782
source <xs:element name="CompanyVehicleVersionNbr">
 
<xs:annotation>
   
<xs:documentation>00782</xs:documentation>
 
</xs:annotation>
 
<xs:simpleType>
   
<xs:restriction base="xs:integer">
     
<xs:minInclusive value="1"/>
     
<xs:maxInclusive value="99999999999"/>
     
<xs:totalDigits value="11"/>
   
</xs:restriction>
 
</xs:simpleType>
</xs:element>

element CompensationAmount
diagram DmfAUpdateNotification_20254_p46.png
type restriction of xs:integer
properties
content  simple
used by
complexTypes  EmpCompensationCorrectedPartTypeEmpCompensationDclPartType
facets
Kind  Value  Annotation
minInclusive  0
maxInclusive  999999999999999
totalDigits  15
annotation
documentation
01251
source <xs:element name="CompensationAmount">
 
<xs:annotation>
   
<xs:documentation>01251</xs:documentation>
 
</xs:annotation>
 
<xs:simpleType>
   
<xs:restriction base="xs:integer">
     
<xs:minInclusive value="0"/>
     
<xs:maxInclusive value="999999999999999"/>
     
<xs:totalDigits value="15"/>
   
</xs:restriction>
 
</xs:simpleType>
</xs:element>

element CompensationCode
diagram DmfAUpdateNotification_20254_p47.png
type restriction of xs:integer
properties
content  simple
used by
complexTypes  EmpCompensationCorrectedPartTypeEmpCompensationDclPartTypeLastSituationEmpCompensationTypePathType
facets
Kind  Value  Annotation
totalDigits  2
enumeration  01
enumeration  02
annotation
documentation
01250
source <xs:element name="CompensationCode">
 
<xs:annotation>
   
<xs:documentation>01250</xs:documentation>
 
</xs:annotation>
 
<xs:simpleType>
   
<xs:restriction base="xs:integer">
     
<xs:totalDigits value="2"/>
     
<xs:enumeration value="01"/>
     
<xs:enumeration value="02"/>
   
</xs:restriction>
 
</xs:simpleType>
</xs:element>

element CompensationException
diagram DmfAUpdateNotification_20254_p48.png
type restriction of xs:integer
properties
content  simple
used by
complexTypes  EmpCompensationCorrectedPartTypeEmpCompensationDclPartType
facets
Kind  Value  Annotation
totalDigits  2
enumeration  01
annotation
documentation
01252
source <xs:element name="CompensationException">
 
<xs:annotation>
   
<xs:documentation>01252</xs:documentation>
 
</xs:annotation>
 
<xs:simpleType>
   
<xs:restriction base="xs:integer">
     
<xs:totalDigits value="2"/>
     
<xs:enumeration value="01"/>
   
</xs:restriction>
 
</xs:simpleType>
</xs:element>

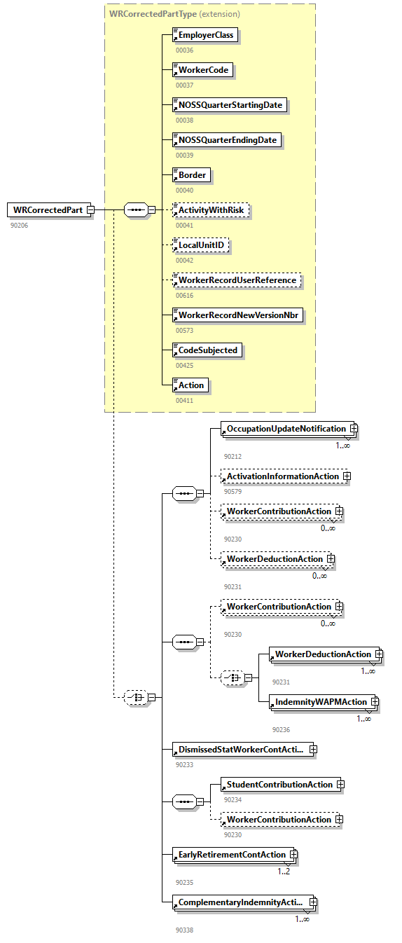
element ComplementaryIndemnityAction
diagram DmfAUpdateNotification_20254_p49.png
type extension of ComplementaryIndemnityActionType
properties
content  complex
children EmployerNotionJointCommissionNbrActivityCodeDebtorTypeFirstComplIndemnityDateComplIndemnityAgreementNotionHalfTimeCareerInterruptionNotionServiceExemptionNotionReplacementAccordanceWCCNotionSubstituteINSSResumptionOfWorkMeasureComplIndemnityNbrOfPartsNoticeDateAilingOrReorgCompanyNotionAcknowledgementStartDateAcknowledgementEndDateActionComplIndemnityContributionAction
used by
elements  WRCorrectedPartWRDclPart
annotation
documentation
90338
source <xs:element name="ComplementaryIndemnityAction">
 
<xs:annotation>
   
<xs:documentation>90338</xs:documentation>
 
</xs:annotation>
 
<xs:complexType>
   
<xs:complexContent>
     
<xs:extension base="ComplementaryIndemnityActionType">
       
<xs:sequence>
         
<xs:element ref="ComplIndemnityContributionAction" minOccurs="0" maxOccurs="unbounded"/>
       
</xs:sequence>
     
</xs:extension>
   
</xs:complexContent>
 
</xs:complexType>
</xs:element>

element ComplIndemnityAgreementNotion
diagram DmfAUpdateNotification_20254_p50.png
type restriction of xs:integer
properties
content  simple
used by
complexTypes  ComplementaryIndemnityActionTypePathType
facets
Kind  Value  Annotation
minInclusive  0
maxInclusive  9
totalDigits  1
annotation
documentation
00824
source <xs:element name="ComplIndemnityAgreementNotion">
 
<xs:annotation>
   
<xs:documentation>00824</xs:documentation>
 
</xs:annotation>
 
<xs:simpleType>
   
<xs:restriction base="xs:integer">
     
<xs:minInclusive value="0"/>
     
<xs:maxInclusive value="9"/>
     
<xs:totalDigits value="1"/>
   
</xs:restriction>
 
</xs:simpleType>
</xs:element>

element ComplIndemnityAmount
diagram DmfAUpdateNotification_20254_p51.png
type restriction of xs:integer
properties
content  simple
used by
complexType  ComplIndemnityContributionActionType
facets
Kind  Value  Annotation
minInclusive  0
maxInclusive  999999999
totalDigits  9
annotation
documentation
00830
source <xs:element name="ComplIndemnityAmount">
 
<xs:annotation>
   
<xs:documentation>00830</xs:documentation>
 
</xs:annotation>
 
<xs:simpleType>
   
<xs:restriction base="xs:integer">
     
<xs:minInclusive value="0"/>
     
<xs:maxInclusive value="999999999"/>
     
<xs:totalDigits value="9"/>
   
</xs:restriction>
 
</xs:simpleType>
</xs:element>

element ComplIndemnityAmountAdjustNotion
diagram DmfAUpdateNotification_20254_p52.png
type restriction of xs:integer
properties
content  simple
used by
complexTypes  ComplIndemnityContributionActionTypePathType
facets
Kind  Value  Annotation
totalDigits  1
enumeration  0
enumeration  1
enumeration  2
enumeration  3
enumeration  4
enumeration  9
annotation
documentation
00829
source <xs:element name="ComplIndemnityAmountAdjustNotion">
 
<xs:annotation>
   
<xs:documentation>00829</xs:documentation>
 
</xs:annotation>
 
<xs:simpleType>
   
<xs:restriction base="xs:integer">
     
<xs:totalDigits value="1"/>
     
<xs:enumeration value="0"/>
     
<xs:enumeration value="1"/>
     
<xs:enumeration value="2"/>
     
<xs:enumeration value="3"/>
     
<xs:enumeration value="4"/>
     
<xs:enumeration value="9"/>
   
</xs:restriction>
 
</xs:simpleType>
</xs:element>

element ComplIndemnityContributionAction
diagram DmfAUpdateNotification_20254_p53.png
type ComplIndemnityContributionActionType
properties
content  complex
children ContributionWorkerCodeContributionTypeIndemnityContributionPeriodCodeComplIndemnityAmountAdjustNotionContributionSequenceNbrComplIndemnityAmountCapitalizationNotionWelfareBenefitTheoreticalAmountComplIndemnityNbrMonthsNbrMonthsDecimalsIncompleteMonthNbrDaysIncompleteMonthReasonFloorApplicationNotionContributionAmountAction
used by
element  ComplementaryIndemnityAction
annotation
documentation
90339
source <xs:element name="ComplIndemnityContributionAction" type="ComplIndemnityContributionActionType">
 
<xs:annotation>
   
<xs:documentation>90339</xs:documentation>
 
</xs:annotation>
</xs:element>

element ComplIndemnityNbrMonths
diagram DmfAUpdateNotification_20254_p54.png
type restriction of xs:integer
properties
content  simple
used by
complexType  ComplIndemnityContributionActionType
facets
Kind  Value  Annotation
minInclusive  0
maxInclusive  999
totalDigits  3
annotation
documentation
00831
source <xs:element name="ComplIndemnityNbrMonths">
 
<xs:annotation>
   
<xs:documentation>00831</xs:documentation>
 
</xs:annotation>
 
<xs:simpleType>
   
<xs:restriction base="xs:integer">
     
<xs:minInclusive value="0"/>
     
<xs:maxInclusive value="999"/>
     
<xs:totalDigits value="3"/>
   
</xs:restriction>
 
</xs:simpleType>
</xs:element>

element ComplIndemnityNbrOfParts
diagram DmfAUpdateNotification_20254_p55.png
type restriction of xs:integer
properties
content  simple
used by
complexType  ComplementaryIndemnityActionType
facets
Kind  Value  Annotation
minInclusive  0
maxInclusive  9
totalDigits  1
annotation
documentation
00950
source <xs:element name="ComplIndemnityNbrOfParts">
 
<xs:annotation>
   
<xs:documentation>00950</xs:documentation>
 
</xs:annotation>
 
<xs:simpleType>
   
<xs:restriction base="xs:integer">
     
<xs:minInclusive value="0"/>
     
<xs:maxInclusive value="9"/>
     
<xs:totalDigits value="1"/>
   
</xs:restriction>
 
</xs:simpleType>
</xs:element>

element ContractType
diagram DmfAUpdateNotification_20254_p56.png
type restriction of xs:integer
properties
content  simple
used by
complexType  OccupationUpdateNotificationType
facets
Kind  Value  Annotation
minInclusive  0
maxInclusive  9
totalDigits  1
annotation
documentation
00050
source <xs:element name="ContractType">
 
<xs:annotation>
   
<xs:documentation>00050</xs:documentation>
 
</xs:annotation>
 
<xs:simpleType>
   
<xs:restriction base="xs:integer">
     
<xs:minInclusive value="0"/>
     
<xs:maxInclusive value="9"/>
     
<xs:totalDigits value="1"/>
   
</xs:restriction>
 
</xs:simpleType>
</xs:element>

element ContributionAmount
diagram DmfAUpdateNotification_20254_p57.png
type restriction of xs:integer
properties
content  simple
used by
complexTypes  ComplIndemnityContributionActionTypeWorkerContributionActionType
facets
Kind  Value  Annotation
minInclusive  0
maxInclusive  99999999999
totalDigits  11
annotation
documentation
00085
source <xs:element name="ContributionAmount">
 
<xs:annotation>
   
<xs:documentation>00085</xs:documentation>
 
</xs:annotation>
 
<xs:simpleType>
   
<xs:restriction base="xs:integer">
     
<xs:minInclusive value="0"/>
     
<xs:maxInclusive value="99999999999"/>
     
<xs:totalDigits value="11"/>
   
</xs:restriction>
 
</xs:simpleType>
</xs:element>

element ContributionCalculationBasis
diagram DmfAUpdateNotification_20254_p58.png
type restriction of xs:integer
properties
content  simple
used by
complexType  WorkerContributionActionType
facets
Kind  Value  Annotation
minInclusive  0
maxInclusive  99999999999
totalDigits  11
annotation
documentation
00084
source <xs:element name="ContributionCalculationBasis">
 
<xs:annotation>
   
<xs:documentation>00084</xs:documentation>
 
</xs:annotation>
 
<xs:simpleType>
   
<xs:restriction base="xs:integer">
     
<xs:minInclusive value="0"/>
     
<xs:maxInclusive value="99999999999"/>
     
<xs:totalDigits value="11"/>
   
</xs:restriction>
 
</xs:simpleType>
</xs:element>

element ContributionSequenceNbr
diagram DmfAUpdateNotification_20254_p59.png
type restriction of xs:integer
properties
content  simple
used by
complexTypes  ComplIndemnityContributionActionTypePathType
facets
Kind  Value  Annotation
minInclusive  1
maxInclusive  999
totalDigits  3
annotation
documentation
00955
source <xs:element name="ContributionSequenceNbr">
 
<xs:annotation>
   
<xs:documentation>00955</xs:documentation>
 
</xs:annotation>
 
<xs:simpleType>
   
<xs:restriction base="xs:integer">
     
<xs:minInclusive value="1"/>
     
<xs:maxInclusive value="999"/>
     
<xs:totalDigits value="3"/>
   
</xs:restriction>
 
</xs:simpleType>
</xs:element>

element ContributionType
diagram DmfAUpdateNotification_20254_p60.png
type restriction of xs:integer
properties
content  simple
used by
complexTypes  ComplIndemnityContributionActionTypePathTypeWorkerContributionActionType
facets
Kind  Value  Annotation
minInclusive  0
maxInclusive  9
totalDigits  1
annotation
documentation
00083
source <xs:element name="ContributionType">
 
<xs:annotation>
   
<xs:documentation>00083</xs:documentation>
 
</xs:annotation>
 
<xs:simpleType>
   
<xs:restriction base="xs:integer">
     
<xs:minInclusive value="0"/>
     
<xs:maxInclusive value="9"/>
     
<xs:totalDigits value="1"/>
   
</xs:restriction>
 
</xs:simpleType>
</xs:element>

element ContributionWorkerCode
diagram DmfAUpdateNotification_20254_p61.png
type restriction of xs:integer
properties
content  simple
used by
complexTypes  ComplIndemnityContributionActionTypePathTypeWorkerContributionActionType
facets
Kind  Value  Annotation
minInclusive  000
maxInclusive  999
totalDigits  3
pattern  \d{3}
annotation
documentation
00082
source <xs:element name="ContributionWorkerCode">
 
<xs:annotation>
   
<xs:documentation>00082</xs:documentation>
 
</xs:annotation>
 
<xs:simpleType>
   
<xs:restriction base="xs:integer">
     
<xs:minInclusive value="000"/>
     
<xs:maxInclusive value="999"/>
     
<xs:totalDigits value="3"/>
     
<xs:pattern value="\d{3}"/>
   
</xs:restriction>
 
</xs:simpleType>
</xs:element>

element ContUnrelatedToNPNewVersionNbr
diagram DmfAUpdateNotification_20254_p62.png
type restriction of xs:integer
properties
content  simple
used by
complexTypes  CUNPCorrectedPartTypeCUNPDclPartType
facets
Kind  Value  Annotation
minInclusive  1
maxInclusive  99999999999
totalDigits  11
annotation
documentation
00551
source <xs:element name="ContUnrelatedToNPNewVersionNbr">
 
<xs:annotation>
   
<xs:documentation>00551</xs:documentation>
 
</xs:annotation>
 
<xs:simpleType>
   
<xs:restriction base="xs:integer">
     
<xs:minInclusive value="1"/>
     
<xs:maxInclusive value="99999999999"/>
     
<xs:totalDigits value="11"/>
   
</xs:restriction>
 
</xs:simpleType>
</xs:element>

element ContUnrelatedToNPVersionNbr
diagram DmfAUpdateNotification_20254_p63.png
type restriction of xs:integer
properties
content  simple
used by
complexType  LastSituationCUNPType
facets
Kind  Value  Annotation
minInclusive  1
maxInclusive  99999999999
totalDigits  11
annotation
documentation
00611
source <xs:element name="ContUnrelatedToNPVersionNbr">
 
<xs:annotation>
   
<xs:documentation>00611</xs:documentation>
 
</xs:annotation>
 
<xs:simpleType>
   
<xs:restriction base="xs:integer">
     
<xs:minInclusive value="1"/>
     
<xs:maxInclusive value="99999999999"/>
     
<xs:totalDigits value="11"/>
   
</xs:restriction>
 
</xs:simpleType>
</xs:element>

element Country
diagram DmfAUpdateNotification_20254_p64.png
type restriction of xs:integer
properties
content  simple
used by
complexType  AddressActionType
facets
Kind  Value  Annotation
minInclusive  0
maxInclusive  99999
totalDigits  5
annotation
documentation
00523
source <xs:element name="Country">
 
<xs:annotation>
   
<xs:documentation>00523</xs:documentation>
 
</xs:annotation>
 
<xs:simpleType>
   
<xs:restriction base="xs:integer">
     
<xs:minInclusive value="0"/>
     
<xs:maxInclusive value="99999"/>
     
<xs:totalDigits value="5"/>
   
</xs:restriction>
 
</xs:simpleType>
</xs:element>

element CreditAmount
diagram DmfAUpdateNotification_20254_p65.png
type restriction of xs:integer
properties
content  simple
used by
complexType  RectificationAmountType
facets
Kind  Value  Annotation
minInclusive  0
maxInclusive  999999999999999
totalDigits  15
annotation
documentation
00613
source <xs:element name="CreditAmount">
 
<xs:annotation>
   
<xs:documentation>00613</xs:documentation>
 
</xs:annotation>
 
<xs:simpleType>
   
<xs:restriction base="xs:integer">
     
<xs:minInclusive value="0"/>
     
<xs:maxInclusive value="999999999999999"/>
     
<xs:totalDigits value="15"/>
   
</xs:restriction>
 
</xs:simpleType>
</xs:element>

element CUNPCalculatedAmount
diagram DmfAUpdateNotification_20254_p66.png
type restriction of xs:string
properties
content  simple
used by
complexType  PathType
facets
Kind  Value  Annotation
maxLength  16
pattern  [+-]?\d{1,15}
annotation
documentation
00902
source <xs:element name="CUNPCalculatedAmount">
 
<xs:annotation>
   
<xs:documentation>00902</xs:documentation>
 
</xs:annotation>
 
<xs:simpleType>
   
<xs:restriction base="xs:string">
     
<xs:maxLength value="16"/>
     
<xs:pattern value="[+-]?\d{1,15}"/>
   
</xs:restriction>
 
</xs:simpleType>
</xs:element>

element CUNPCorrectedPart
diagram DmfAUpdateNotification_20254_p67.png
type CUNPCorrectedPartType
properties
content  complex
children UnrelatedEmployerClassUnrelatedWorkerCodeUnrelatedCalculationBasisUnrelatedAmountContUnrelatedToNPNewVersionNbrCodeSubjectedAction
used by
element  CUNPUpdateNotif
annotation
documentation
90208
source <xs:element name="CUNPCorrectedPart" type="CUNPCorrectedPartType">
 
<xs:annotation>
   
<xs:documentation>90208</xs:documentation>
 
</xs:annotation>
</xs:element>

element CUNPDclPart
diagram DmfAUpdateNotification_20254_p68.png
type CUNPDclPartType
properties
content  complex
children UnrelatedEmployerClassUnrelatedWorkerCodeUnrelatedCalculationBasisUnrelatedAmountContUnrelatedToNPNewVersionNbrCodeSubjectedActionBlockDecisionIndicator
used by
element  CUNPUpdateNotif
annotation
documentation
90209
source <xs:element name="CUNPDclPart" type="CUNPDclPartType">
 
<xs:annotation>
   
<xs:documentation>90209</xs:documentation>
 
</xs:annotation>
</xs:element>

element CUNPUpdateNotif
diagram DmfAUpdateNotification_20254_p69.png
type extension of CUNPUpdateNotifType
properties
content  complex
children LastSituationCUNPCUNPDclPartCUNPCorrectedPartAnomalyReport
used by
element  EmployerDeclarationUpdateNotif
annotation
documentation
90210
source <xs:element name="CUNPUpdateNotif">
 
<xs:annotation>
   
<xs:documentation>90210</xs:documentation>
 
</xs:annotation>
 
<xs:complexType>
   
<xs:complexContent>
     
<xs:extension base="CUNPUpdateNotifType">
       
<xs:sequence>
         
<xs:element ref="LastSituationCUNP" minOccurs="0"/>
         
<xs:element ref="CUNPDclPart" minOccurs="0"/>
         
<xs:element ref="CUNPCorrectedPart" minOccurs="0"/>
         
<xs:element ref="AnomalyReport" minOccurs="0" maxOccurs="unbounded"/>
       
</xs:sequence>
     
</xs:extension>
   
</xs:complexContent>
 
</xs:complexType>
</xs:element>

element DailyContractNbr
diagram DmfAUpdateNotification_20254_p70.png
type restriction of xs:integer
properties
content  simple
used by
complexType  UsingEmployerActionType
facets
Kind  Value  Annotation
minInclusive  0
maxInclusive  999
totalDigits  3
annotation
documentation
01254
source <xs:element name="DailyContractNbr">
 
<xs:annotation>
   
<xs:documentation>01254</xs:documentation>
 
</xs:annotation>
 
<xs:simpleType>
   
<xs:restriction base="xs:integer">
     
<xs:minInclusive value="0"/>
     
<xs:maxInclusive value="999"/>
     
<xs:totalDigits value="3"/>
   
</xs:restriction>
 
</xs:simpleType>
</xs:element>

element DaysJustification
diagram DmfAUpdateNotification_20254_p71.png
type restriction of xs:string
properties
content  simple
used by
complexType  OccupationUpdateNotificationType
facets
Kind  Value  Annotation
maxLength  1
enumeration  1
enumeration  2
enumeration  3
enumeration  4
enumeration  5
enumeration  6
enumeration  7
enumeration  8
annotation
documentation
00625
source <xs:element name="DaysJustification">
 
<xs:annotation>
   
<xs:documentation>00625</xs:documentation>
 
</xs:annotation>
 
<xs:simpleType>
   
<xs:restriction base="xs:string">
     
<xs:maxLength value="1"/>
     
<xs:enumeration value="1"/>
     
<xs:enumeration value="2"/>
     
<xs:enumeration value="3"/>
     
<xs:enumeration value="4"/>
     
<xs:enumeration value="5"/>
     
<xs:enumeration value="6"/>
     
<xs:enumeration value="7"/>
     
<xs:enumeration value="8"/>
   
</xs:restriction>
 
</xs:simpleType>
</xs:element>

element DebitAmount
diagram DmfAUpdateNotification_20254_p72.png
type restriction of xs:integer
properties
content  simple
used by
complexType  RectificationAmountType
facets
Kind  Value  Annotation
minInclusive  0
maxInclusive  999999999999999
totalDigits  15
annotation
documentation
00612
source <xs:element name="DebitAmount">
 
<xs:annotation>
   
<xs:documentation>00612</xs:documentation>
 
</xs:annotation>
 
<xs:simpleType>
   
<xs:restriction base="xs:integer">
     
<xs:minInclusive value="0"/>
     
<xs:maxInclusive value="999999999999999"/>
     
<xs:totalDigits value="15"/>
   
</xs:restriction>
 
</xs:simpleType>
</xs:element>

element DebtorType
diagram DmfAUpdateNotification_20254_p73.png
type restriction of xs:string
properties
content  simple
used by
complexType  ComplementaryIndemnityActionType
facets
Kind  Value  Annotation
maxLength  1
enumeration  0
enumeration  1
enumeration  2
enumeration  3
enumeration  4
enumeration  5
annotation
documentation
00949
source <xs:element name="DebtorType">
 
<xs:annotation>
   
<xs:documentation>00949</xs:documentation>
 
</xs:annotation>
 
<xs:simpleType>
   
<xs:restriction base="xs:string">
     
<xs:maxLength value="1"/>
     
<xs:enumeration value="0"/>
     
<xs:enumeration value="1"/>
     
<xs:enumeration value="2"/>
     
<xs:enumeration value="3"/>
     
<xs:enumeration value="4"/>
     
<xs:enumeration value="5"/>
   
</xs:restriction>
 
</xs:simpleType>
</xs:element>

element DeclNaturalPersonNewVersionNbr
diagram DmfAUpdateNotification_20254_p74.png
type restriction of xs:integer
properties
content  simple
used by
complexType  NaturalPersonUpdateNotifType
facets
Kind  Value  Annotation
minInclusive  1
maxInclusive  99999999999
totalDigits  11
annotation
documentation
00547
source <xs:element name="DeclNaturalPersonNewVersionNbr">
 
<xs:annotation>
   
<xs:documentation>00547</xs:documentation>
 
</xs:annotation>
 
<xs:simpleType>
   
<xs:restriction base="xs:integer">
     
<xs:minInclusive value="1"/>
     
<xs:maxInclusive value="99999999999"/>
     
<xs:totalDigits value="11"/>
   
</xs:restriction>
 
</xs:simpleType>
</xs:element>

element DeclNaturalPersonPID
diagram DmfAUpdateNotification_20254_p75.png
type restriction of xs:integer
properties
content  simple
used by
complexType  NaturalPersonUpdateNotifType
facets
Kind  Value  Annotation
minInclusive  1
maxInclusive  99999999999
totalDigits  11
annotation
documentation
00548
source <xs:element name="DeclNaturalPersonPID">
 
<xs:annotation>
   
<xs:documentation>00548</xs:documentation>
 
</xs:annotation>
 
<xs:simpleType>
   
<xs:restriction base="xs:integer">
     
<xs:minInclusive value="1"/>
     
<xs:maxInclusive value="99999999999"/>
     
<xs:totalDigits value="11"/>
   
</xs:restriction>
 
</xs:simpleType>
</xs:element>

element DeclNaturalPersonVersionNbr
diagram DmfAUpdateNotification_20254_p76.png
type restriction of xs:integer
properties
content  simple
used by
complexType  NaturalPersonUpdateNotifType
facets
Kind  Value  Annotation
minInclusive  1
maxInclusive  99999999999
totalDigits  11
annotation
documentation
00620
source <xs:element name="DeclNaturalPersonVersionNbr">
 
<xs:annotation>
   
<xs:documentation>00620</xs:documentation>
 
</xs:annotation>
 
<xs:simpleType>
   
<xs:restriction base="xs:integer">
     
<xs:minInclusive value="1"/>
     
<xs:maxInclusive value="99999999999"/>
     
<xs:totalDigits value="11"/>
   
</xs:restriction>
 
</xs:simpleType>
</xs:element>

element DeductionAmount
diagram DmfAUpdateNotification_20254_p77.png
type restriction of xs:integer
properties
content  simple
used by
complexTypes  OccupationDeductionActionTypeWorkerDeductionActionType
facets
Kind  Value  Annotation
minInclusive  0
maxInclusive  99999999999
totalDigits  11
annotation
documentation
00089
source <xs:element name="DeductionAmount">
 
<xs:annotation>
   
<xs:documentation>00089</xs:documentation>
 
</xs:annotation>
 
<xs:simpleType>
   
<xs:restriction base="xs:integer">
     
<xs:minInclusive value="0"/>
     
<xs:maxInclusive value="99999999999"/>
     
<xs:totalDigits value="11"/>
   
</xs:restriction>
 
</xs:simpleType>
</xs:element>

element DeductionCalculationBasis
diagram DmfAUpdateNotification_20254_p78.png
type restriction of xs:integer
properties
content  simple
used by
complexTypes  OccupationDeductionActionTypeWorkerDeductionActionType
facets
Kind  Value  Annotation
minInclusive  0
maxInclusive  99999999999
totalDigits  11
annotation
documentation
00088
source <xs:element name="DeductionCalculationBasis">
 
<xs:annotation>
   
<xs:documentation>00088</xs:documentation>
 
</xs:annotation>
 
<xs:simpleType>
   
<xs:restriction base="xs:integer">
     
<xs:minInclusive value="0"/>
     
<xs:maxInclusive value="99999999999"/>
     
<xs:totalDigits value="11"/>
   
</xs:restriction>
 
</xs:simpleType>
</xs:element>

element DeductionCode
diagram DmfAUpdateNotification_20254_p79.png
type restriction of xs:integer
properties
content  simple
used by
complexTypes  OccupationDeductionActionTypePathTypeWorkerDeductionActionType
facets
Kind  Value  Annotation
minInclusive  0
maxInclusive  9999
totalDigits  4
annotation
documentation
00086
source <xs:element name="DeductionCode">
 
<xs:annotation>
   
<xs:documentation>00086</xs:documentation>
 
</xs:annotation>
 
<xs:simpleType>
   
<xs:restriction base="xs:integer">
     
<xs:minInclusive value="0"/>
     
<xs:maxInclusive value="9999"/>
     
<xs:totalDigits value="4"/>
   
</xs:restriction>
 
</xs:simpleType>
</xs:element>

element DeductionDetailAction
diagram DmfAUpdateNotification_20254_p80.png
type DeductionDetailActionType
properties
content  complex
children DeductionDetailSequenceNbrDeductionDetailAmountWorkingRegulationsRegistryNbrWorkingRegulationsStartingDateAverageWorkingTimeBeforeReductionAverageWorkingTimeAfterReductionAction
used by
element  WorkerDeductionAction
annotation
documentation
90232
source <xs:element name="DeductionDetailAction" type="DeductionDetailActionType">
 
<xs:annotation>
   
<xs:documentation>90232</xs:documentation>
 
</xs:annotation>
</xs:element>

element DeductionDetailAmount
diagram DmfAUpdateNotification_20254_p81.png
type restriction of xs:integer
properties
content  simple
used by
complexType  DeductionDetailActionType
facets
Kind  Value  Annotation
minInclusive  0
maxInclusive  99999999999
totalDigits  11
annotation
documentation
00141
source <xs:element name="DeductionDetailAmount">
 
<xs:annotation>
   
<xs:documentation>00141</xs:documentation>
 
</xs:annotation>
 
<xs:simpleType>
   
<xs:restriction base="xs:integer">
     
<xs:minInclusive value="0"/>
     
<xs:maxInclusive value="99999999999"/>
     
<xs:totalDigits value="11"/>
   
</xs:restriction>
 
</xs:simpleType>
</xs:element>

element DeductionDetailSequenceNbr
diagram DmfAUpdateNotification_20254_p82.png
type restriction of xs:integer
properties
content  simple
used by
complexTypes  DeductionDetailActionTypeOccupationDeductionDetailActionTypePathType
facets
Kind  Value  Annotation
minInclusive  1
maxInclusive  99
totalDigits  2
annotation
documentation
00138
source <xs:element name="DeductionDetailSequenceNbr">
 
<xs:annotation>
   
<xs:documentation>00138</xs:documentation>
 
</xs:annotation>
 
<xs:simpleType>
   
<xs:restriction base="xs:integer">
     
<xs:minInclusive value="1"/>
     
<xs:maxInclusive value="99"/>
     
<xs:totalDigits value="2"/>
   
</xs:restriction>
 
</xs:simpleType>
</xs:element>

element DeductionRightStartingDate
diagram DmfAUpdateNotification_20254_p83.png
type restriction of xs:date
properties
content  simple
used by
complexTypes  OccupationDeductionActionTypeWorkerDeductionActionType
facets
Kind  Value  Annotation
pattern  \d{4}-\d{2}-\d{2}
annotation
documentation
00090
source <xs:element name="DeductionRightStartingDate">
 
<xs:annotation>
   
<xs:documentation>00090</xs:documentation>
 
</xs:annotation>
 
<xs:simpleType>
   
<xs:restriction base="xs:date">
     
<xs:pattern value="\d{4}-\d{2}-\d{2}"/>
   
</xs:restriction>
 
</xs:simpleType>
</xs:element>

element DefinitiveNominationDate
diagram DmfAUpdateNotification_20254_p84.png
type restriction of xs:date
properties
content  simple
used by
complexType  OccupationInformationsActionType
facets
Kind  Value  Annotation
pattern  \d{4}-\d{2}-\d{2}
annotation
documentation
01092
source <xs:element name="DefinitiveNominationDate">
 
<xs:annotation>
   
<xs:documentation>01092</xs:documentation>
 
</xs:annotation>
 
<xs:simpleType>
   
<xs:restriction base="xs:date">
     
<xs:pattern value="\d{4}-\d{2}-\d{2}"/>
   
</xs:restriction>
 
</xs:simpleType>
</xs:element>

element DismissedStatWorkerContAction
diagram DmfAUpdateNotification_20254_p85.png
type DismissedStatWorkerContActionType
properties
content  complex
children GrossRefRemunAmountGrossRefRemunContributionAmountRefNbrDaysSubjectionStartingDateSubjectionEndingDateAction
used by
elements  WRCorrectedPartWRDclPart
annotation
documentation
90233
source <xs:element name="DismissedStatWorkerContAction" type="DismissedStatWorkerContActionType">
 
<xs:annotation>
   
<xs:documentation>90233</xs:documentation>
 
</xs:annotation>
</xs:element>

element DmfAUpdateNotification
diagram DmfAUpdateNotification_20254_p86.png
properties
content  complex
children Form
annotation
documentation
90218
source <xs:element name="DmfAUpdateNotification">
 
<xs:annotation>
   
<xs:documentation>90218</xs:documentation>
 
</xs:annotation>
 
<xs:complexType>
   
<xs:sequence>
     
<xs:element ref="Form"/>
   
</xs:sequence>
 
</xs:complexType>
</xs:element>

element EarlyRetirementCode
diagram DmfAUpdateNotification_20254_p87.png
type restriction of xs:integer
properties
content  simple
used by
complexTypes  EarlyRetirementContActionTypePathType
facets
Kind  Value  Annotation
minInclusive  0
maxInclusive  1
totalDigits  1
annotation
documentation
00079
source <xs:element name="EarlyRetirementCode">
 
<xs:annotation>
   
<xs:documentation>00079</xs:documentation>
 
</xs:annotation>
 
<xs:simpleType>
   
<xs:restriction base="xs:integer">
     
<xs:minInclusive value="0"/>
     
<xs:maxInclusive value="1"/>
     
<xs:totalDigits value="1"/>
   
</xs:restriction>
 
</xs:simpleType>
</xs:element>

element EarlyRetirementContAction
diagram DmfAUpdateNotification_20254_p88.png
type EarlyRetirementContActionType
properties
content  complex
children EarlyRetirementCodeEarlyRetirementNbrMonthsEarlyRetirementContributionAmountAction
used by
elements  WRCorrectedPartWRDclPart
annotation
documentation
90235
source <xs:element name="EarlyRetirementContAction" type="EarlyRetirementContActionType">
 
<xs:annotation>
   
<xs:documentation>90235</xs:documentation>
 
</xs:annotation>
</xs:element>

element EarlyRetirementContributionAmount
diagram DmfAUpdateNotification_20254_p89.png
type restriction of xs:integer
properties
content  simple
used by
complexType  EarlyRetirementContActionType
facets
Kind  Value  Annotation
minInclusive  1
maxInclusive  999999999
totalDigits  9
annotation
documentation
00081
source <xs:element name="EarlyRetirementContributionAmount">
 
<xs:annotation>
   
<xs:documentation>00081</xs:documentation>
 
</xs:annotation>
 
<xs:simpleType>
   
<xs:restriction base="xs:integer">
     
<xs:minInclusive value="1"/>
     
<xs:maxInclusive value="999999999"/>
     
<xs:totalDigits value="9"/>
   
</xs:restriction>
 
</xs:simpleType>
</xs:element>

element EarlyRetirementNbrMonths
diagram DmfAUpdateNotification_20254_p90.png
type restriction of xs:integer
properties
content  simple
used by
complexType  EarlyRetirementContActionType
facets
Kind  Value  Annotation
minInclusive  0
maxInclusive  999
totalDigits  3
annotation
documentation
00080
source <xs:element name="EarlyRetirementNbrMonths">
 
<xs:annotation>
   
<xs:documentation>00080</xs:documentation>
 
</xs:annotation>
 
<xs:simpleType>
   
<xs:restriction base="xs:integer">
     
<xs:minInclusive value="0"/>
     
<xs:maxInclusive value="999"/>
     
<xs:totalDigits value="3"/>
   
</xs:restriction>
 
</xs:simpleType>
</xs:element>

element EcoVehicle
diagram DmfAUpdateNotification_20254_p91.png
type restriction of xs:integer
properties
content  simple
used by
complexTypes  CompanyVehicleCorrectedPartTypeCompanyVehicleDclPartType
facets
Kind  Value  Annotation
minInclusive  0
maxInclusive  1
totalDigits  1
annotation
documentation
01217
source <xs:element name="EcoVehicle">
 
<xs:annotation>
   
<xs:documentation>01217</xs:documentation>
 
</xs:annotation>
 
<xs:simpleType>
   
<xs:restriction base="xs:integer">
     
<xs:minInclusive value="0"/>
     
<xs:maxInclusive value="1"/>
     
<xs:totalDigits value="1"/>
   
</xs:restriction>
 
</xs:simpleType>
</xs:element>

element EmpCompensationCorrectedPart
diagram DmfAUpdateNotification_20254_p92.png
type EmpCompensationCorrectedPartType
properties
content  complex
children CompensationCodeCompensationAmountCompensationExceptionEmpCompensationNewVersionNbrCodeSubjectedAction
used by
element  EmpCompensationUpdateNotif
annotation
documentation
90601
source <xs:element name="EmpCompensationCorrectedPart" type="EmpCompensationCorrectedPartType">
 
<xs:annotation>
   
<xs:documentation>90601</xs:documentation>
 
</xs:annotation>
</xs:element>

element EmpCompensationDclPart
diagram DmfAUpdateNotification_20254_p93.png
type EmpCompensationDclPartType
properties
content  complex
children CompensationCodeCompensationAmountCompensationExceptionEmpCompensationNewVersionNbrCodeSubjectedActionBlockDecisionIndicator
used by
element  EmpCompensationUpdateNotif
annotation
documentation
90600
source <xs:element name="EmpCompensationDclPart" type="EmpCompensationDclPartType">
 
<xs:annotation>
   
<xs:documentation>90600</xs:documentation>
 
</xs:annotation>
</xs:element>

element EmpCompensationNewVersionNbr
diagram DmfAUpdateNotification_20254_p94.png
type restriction of xs:integer
properties
content  simple
used by
complexTypes  EmpCompensationCorrectedPartTypeEmpCompensationDclPartType
facets
Kind  Value  Annotation
minInclusive  1
maxInclusive  99999999999
totalDigits  11
annotation
documentation
01259
source <xs:element name="EmpCompensationNewVersionNbr">
 
<xs:annotation>
   
<xs:documentation>01259</xs:documentation>
 
</xs:annotation>
 
<xs:simpleType>
   
<xs:restriction base="xs:integer">
     
<xs:minInclusive value="1"/>
     
<xs:maxInclusive value="99999999999"/>
     
<xs:totalDigits value="11"/>
   
</xs:restriction>
 
</xs:simpleType>
</xs:element>

element EmpCompensationUpdateNotif
diagram DmfAUpdateNotification_20254_p95.png
type extension of EmpCompensationUpdateNotifType
properties
content  complex
children LastSituationEmpCompensationEmpCompensationDclPartEmpCompensationCorrectedPartAnomalyReport
used by
element  EmployerDeclarationUpdateNotif
annotation
documentation
90599
source <xs:element name="EmpCompensationUpdateNotif">
 
<xs:annotation>
   
<xs:documentation>90599</xs:documentation>
 
</xs:annotation>
 
<xs:complexType>
   
<xs:complexContent>
     
<xs:extension base="EmpCompensationUpdateNotifType">
       
<xs:sequence>
         
<xs:element ref="LastSituationEmpCompensation" minOccurs="0"/>
         
<xs:element ref="EmpCompensationDclPart" minOccurs="0"/>
         
<xs:element ref="EmpCompensationCorrectedPart" minOccurs="0"/>
         
<xs:element ref="AnomalyReport" minOccurs="0" maxOccurs="unbounded"/>
       
</xs:sequence>
     
</xs:extension>
   
</xs:complexContent>
 
</xs:complexType>
</xs:element>

element EmpCompensationVersionNbr
diagram DmfAUpdateNotification_20254_p96.png
type restriction of xs:integer
properties
content  simple
used by
complexType  LastSituationEmpCompensationType
facets
Kind  Value  Annotation
minInclusive  1
maxInclusive  99999999999
totalDigits  11
annotation
documentation
01253
source <xs:element name="EmpCompensationVersionNbr">
 
<xs:annotation>
   
<xs:documentation>01253</xs:documentation>
 
</xs:annotation>
 
<xs:simpleType>
   
<xs:restriction base="xs:integer">
     
<xs:minInclusive value="1"/>
     
<xs:maxInclusive value="99999999999"/>
     
<xs:totalDigits value="11"/>
   
</xs:restriction>
 
</xs:simpleType>
</xs:element>

element EmployabilityMeasure
diagram DmfAUpdateNotification_20254_p97.png
type restriction of xs:integer
properties
content  simple
used by
complexType  OccupationInformationsActionType
facets
Kind  Value  Annotation
minInclusive  0
maxInclusive  99999999999
totalDigits  11
annotation
documentation
01243
source <xs:element name="EmployabilityMeasure">
 
<xs:annotation>
   
<xs:documentation>01243</xs:documentation>
 
</xs:annotation>
 
<xs:simpleType>
   
<xs:restriction base="xs:integer">
     
<xs:minInclusive value="0"/>
     
<xs:maxInclusive value="99999999999"/>
     
<xs:totalDigits value="11"/>
   
</xs:restriction>
 
</xs:simpleType>
</xs:element>

element EmployerClass
diagram DmfAUpdateNotification_20254_p98.png
type restriction of xs:integer
properties
content  simple
used by
complexTypes  LastSituationWRTypePathTypeWRCorrectedPartTypeWRDclPartType
facets
Kind  Value  Annotation
minInclusive  000
maxInclusive  999
totalDigits  3
pattern  \d{3}
annotation
documentation
00036
source <xs:element name="EmployerClass">
 
<xs:annotation>
   
<xs:documentation>00036</xs:documentation>
 
</xs:annotation>
 
<xs:simpleType>
   
<xs:restriction base="xs:integer">
     
<xs:minInclusive value="000"/>
     
<xs:maxInclusive value="999"/>
     
<xs:totalDigits value="3"/>
     
<xs:pattern value="\d{3}"/>
   
</xs:restriction>
 
</xs:simpleType>
</xs:element>

element EmployerDeclarationNewVersionNbr
diagram DmfAUpdateNotification_20254_p99.png
type restriction of xs:integer
properties
content  simple
used by
complexType  EmployerDeclarationUpdateNotifType
facets
Kind  Value  Annotation
minInclusive  1
maxInclusive  99999999999
totalDigits  11
annotation
documentation
00533
source <xs:element name="EmployerDeclarationNewVersionNbr">
 
<xs:annotation>
   
<xs:documentation>00533</xs:documentation>
 
</xs:annotation>
 
<xs:simpleType>
   
<xs:restriction base="xs:integer">
     
<xs:minInclusive value="1"/>
     
<xs:maxInclusive value="99999999999"/>
     
<xs:totalDigits value="11"/>
   
</xs:restriction>
 
</xs:simpleType>
</xs:element>

element EmployerDeclarationPID
diagram DmfAUpdateNotification_20254_p100.png
type restriction of xs:integer
properties
content  simple
used by
complexType  EmployerDeclarationUpdateNotifType
facets
Kind  Value  Annotation
minInclusive  1
maxInclusive  99999999999
totalDigits  11
annotation
documentation
00534
source <xs:element name="EmployerDeclarationPID">
 
<xs:annotation>
   
<xs:documentation>00534</xs:documentation>
 
</xs:annotation>
 
<xs:simpleType>
   
<xs:restriction base="xs:integer">
     
<xs:minInclusive value="1"/>
     
<xs:maxInclusive value="99999999999"/>
     
<xs:totalDigits value="11"/>
   
</xs:restriction>
 
</xs:simpleType>
</xs:element>

element EmployerDeclarationUpdateNotif
diagram DmfAUpdateNotification_20254_p101.png
type extension of EmployerDeclarationUpdateNotifType
properties
content  complex
children QuarterNOSSRegistrationNbrTrusteeshipNOSSLPARegistrationNbrCompanyIDTransmissionModeEmployerDeclarationPIDFaultyCodeCalculationRequestArt54terNotion22QuaterEmployerDeclarationNewVersionNbrActionSubGroupInformationNaturalPersonUpdateNotifCUNPUpdateNotifCompanyVehicleUpdateNotifEmpCompensationUpdateNotif
used by
element  Form
annotation
documentation
90238
source <xs:element name="EmployerDeclarationUpdateNotif">
 
<xs:annotation>
   
<xs:documentation>90238</xs:documentation>
 
</xs:annotation>
 
<xs:complexType>
   
<xs:complexContent>
     
<xs:extension base="EmployerDeclarationUpdateNotifType">
       
<xs:sequence>
         
<xs:element ref="SubGroupInformation" maxOccurs="2"/>
         
<xs:choice minOccurs="0">
           
<xs:sequence>
             
<xs:element ref="NaturalPersonUpdateNotif" maxOccurs="unbounded"/>
             
<xs:element ref="CUNPUpdateNotif" minOccurs="0" maxOccurs="unbounded"/>
             
<xs:element ref="CompanyVehicleUpdateNotif" minOccurs="0" maxOccurs="unbounded"/>
             
<xs:element ref="EmpCompensationUpdateNotif" minOccurs="0"/>
           
</xs:sequence>
           
<xs:sequence>
             
<xs:element ref="CUNPUpdateNotif" minOccurs="1" maxOccurs="unbounded"/>
             
<xs:element ref="CompanyVehicleUpdateNotif" minOccurs="0" maxOccurs="unbounded"/>
             
<xs:element ref="EmpCompensationUpdateNotif" minOccurs="0"/>
           
</xs:sequence>
           
<xs:sequence>
             
<xs:element ref="CompanyVehicleUpdateNotif" minOccurs="1" maxOccurs="unbounded"/>
             
<xs:element ref="EmpCompensationUpdateNotif" minOccurs="0"/>
           
</xs:sequence>
           
<xs:element ref="EmpCompensationUpdateNotif" minOccurs="1"/>
         
</xs:choice>
       
</xs:sequence>
     
</xs:extension>
   
</xs:complexContent>
 
</xs:complexType>
</xs:element>

element EmployerNotion
diagram DmfAUpdateNotification_20254_p102.png
type restriction of xs:integer
properties
content  simple
used by
complexTypes  ComplementaryIndemnityActionTypePathType
facets
Kind  Value  Annotation
totalDigits  11
pattern  0|00\d{9}|1\d{10}
annotation
documentation
00815
source <xs:element name="EmployerNotion">
 
<xs:annotation>
   
<xs:documentation>00815</xs:documentation>
 
</xs:annotation>
 
<xs:simpleType>
   
<xs:restriction base="xs:integer">
     
<xs:totalDigits value="11"/>
     
<xs:pattern value="0|00\d{9}|1\d{10}"/>
   
</xs:restriction>
 
</xs:simpleType>
</xs:element>

element EmployerSequenceNbr
diagram DmfAUpdateNotification_20254_p103.png
type restriction of xs:integer
properties
content  simple
used by
complexType  PathType
facets
Kind  Value  Annotation
minInclusive  1
maxInclusive  99
totalDigits  2
annotation
documentation
01006
source <xs:element name="EmployerSequenceNbr">
 
<xs:annotation>
   
<xs:documentation>01006</xs:documentation>
 
</xs:annotation>
 
<xs:simpleType>
   
<xs:restriction base="xs:integer">
     
<xs:minInclusive value="1"/>
     
<xs:maxInclusive value="99"/>
     
<xs:totalDigits value="2"/>
   
</xs:restriction>
 
</xs:simpleType>
</xs:element>

element EmploymentPromotion
diagram DmfAUpdateNotification_20254_p104.png
type restriction of xs:integer
properties
content  simple
used by
complexType  OccupationUpdateNotificationType
facets
Kind  Value  Annotation
totalDigits  3
annotation
documentation
00052
source <xs:element name="EmploymentPromotion">
 
<xs:annotation>
   
<xs:documentation>00052</xs:documentation>
 
</xs:annotation>
 
<xs:simpleType>
   
<xs:restriction base="xs:integer">
     
<xs:totalDigits value="3"/>
   
</xs:restriction>
 
</xs:simpleType>
</xs:element>

element ErrorID
diagram DmfAUpdateNotification_20254_p105.png
type restriction of xs:string
properties
content  simple
used by
complexType  AnomalyReportType
facets
Kind  Value  Annotation
maxLength  9
annotation
documentation
00108
source <xs:element name="ErrorID">
 
<xs:annotation>
   
<xs:documentation>00108</xs:documentation>
 
</xs:annotation>
 
<xs:simpleType>
   
<xs:restriction base="xs:string">
     
<xs:maxLength value="9"/>
   
</xs:restriction>
 
</xs:simpleType>
</xs:element>

element FaultyCode
diagram DmfAUpdateNotification_20254_p106.png
type restriction of xs:string
properties
content  simple
used by
complexType  EmployerDeclarationUpdateNotifType
facets
Kind  Value  Annotation
maxLength  1
enumeration  F
annotation
documentation
00535
source <xs:element name="FaultyCode">
 
<xs:annotation>
   
<xs:documentation>00535</xs:documentation>
 
</xs:annotation>
 
<xs:simpleType>
   
<xs:restriction base="xs:string">
     
<xs:maxLength value="1"/>
     
<xs:enumeration value="F"/>
   
</xs:restriction>
 
</xs:simpleType>
</xs:element>

element FinancialElementCode
diagram DmfAUpdateNotification_20254_p107.png
type restriction of xs:integer
properties
content  simple
used by
complexType  PathType
facets
Kind  Value  Annotation
totalDigits  10
enumeration  0001001000
enumeration  0002001000
annotation
documentation
01284
source <xs:element name="FinancialElementCode">
 
<xs:annotation>
   
<xs:documentation>01284</xs:documentation>
 
</xs:annotation>
 
<xs:simpleType>
   
<xs:restriction base="xs:integer">
     
<xs:totalDigits value="10"/>
     
<xs:enumeration value="0001001000"/>
     
<xs:enumeration value="0002001000"/>
   
</xs:restriction>
 
</xs:simpleType>
</xs:element>

element FinancialElementType
diagram DmfAUpdateNotification_20254_p108.png
type restriction of xs:integer
properties
content  simple
used by
complexType  PathType
facets
Kind  Value  Annotation
totalDigits  2
enumeration  1
annotation
documentation
01283
source <xs:element name="FinancialElementType">
 
<xs:annotation>
   
<xs:documentation>01283</xs:documentation>
 
</xs:annotation>
 
<xs:simpleType>
   
<xs:restriction base="xs:integer">
     
<xs:totalDigits value="2"/>
     
<xs:enumeration value="1"/>
   
</xs:restriction>
 
</xs:simpleType>
</xs:element>

element FirstComplIndemnityDate
diagram DmfAUpdateNotification_20254_p109.png
type restriction of xs:date
properties
content  simple
used by
complexType  ComplementaryIndemnityActionType
facets
Kind  Value  Annotation
minInclusive  1995-03-01
pattern  \d{4}-\d{2}-\d{2}
annotation
documentation
00823
source <xs:element name="FirstComplIndemnityDate">
 
<xs:annotation>
   
<xs:documentation>00823</xs:documentation>
 
</xs:annotation>
 
<xs:simpleType>
   
<xs:restriction base="xs:date">
     
<xs:minInclusive value="1995-03-01"/>
     
<xs:pattern value="\d{4}-\d{2}-\d{2}"/>
   
</xs:restriction>
 
</xs:simpleType>
</xs:element>

element FirstHiringDate
diagram DmfAUpdateNotification_20254_p110.png
type restriction of xs:date
properties
content  simple
used by
complexType  WorkerContributionActionType
facets
Kind  Value  Annotation
pattern  \d{4}-\d{2}-\d{2}
annotation
documentation
00896
source <xs:element name="FirstHiringDate">
 
<xs:annotation>
   
<xs:documentation>00896</xs:documentation>
 
</xs:annotation>
 
<xs:simpleType>
   
<xs:restriction base="xs:date">
     
<xs:pattern value="\d{4}-\d{2}-\d{2}"/>
   
</xs:restriction>
 
</xs:simpleType>
</xs:element>

element FirstWeekGuaranteedSalaryNbrDays
diagram DmfAUpdateNotification_20254_p111.png
type restriction of xs:integer
properties
content  simple
used by
complexType  OccupationInformationsActionType
facets
Kind  Value  Annotation
totalDigits  4
annotation
documentation
01010
source <xs:element name="FirstWeekGuaranteedSalaryNbrDays">
 
<xs:annotation>
   
<xs:documentation>01010</xs:documentation>
 
</xs:annotation>
 
<xs:simpleType>
   
<xs:restriction base="xs:integer">
     
<xs:totalDigits value="4"/>
   
</xs:restriction>
 
</xs:simpleType>
</xs:element>

element FlemishTrainingHolidayHoursNbr
diagram DmfAUpdateNotification_20254_p112.png
type restriction of xs:integer
properties
content  simple
used by
complexType  OccupationInformationsActionType
facets
Kind  Value  Annotation
minInclusive  0
maxInclusive  9999999
totalDigits  7
annotation
documentation
01232
source <xs:element name="FlemishTrainingHolidayHoursNbr">
 
<xs:annotation>
   
<xs:documentation>01232</xs:documentation>
 
</xs:annotation>
 
<xs:simpleType>
   
<xs:restriction base="xs:integer">
     
<xs:minInclusive value="0"/>
     
<xs:maxInclusive value="9999999"/>
     
<xs:totalDigits value="7"/>
   
</xs:restriction>
 
</xs:simpleType>
</xs:element>

element FlexiNotion
diagram DmfAUpdateNotification_20254_p113.png
type restriction of xs:string
properties
content  simple
used by
complexType  OccupationInformationsActionType
facets
Kind  Value  Annotation
maxLength  2
enumeration  FL
annotation
documentation
01271
source <xs:element name="FlexiNotion">
 
<xs:annotation>
   
<xs:documentation>01271</xs:documentation>
 
</xs:annotation>
 
<xs:simpleType>
   
<xs:restriction base="xs:string">
     
<xs:maxLength value="2"/>
     
<xs:enumeration value="FL"/>
   
</xs:restriction>
 
</xs:simpleType>
</xs:element>

element FlightNbrMinutes
diagram DmfAUpdateNotification_20254_p114.png
type restriction of xs:integer
properties
content  simple
used by
complexType  ServiceActionType
facets
Kind  Value  Annotation
minInclusive  0
maxInclusive  9999999
totalDigits  7
annotation
documentation
00065
source <xs:element name="FlightNbrMinutes">
 
<xs:annotation>
   
<xs:documentation>00065</xs:documentation>
 
</xs:annotation>
 
<xs:simpleType>
   
<xs:restriction base="xs:integer">
     
<xs:minInclusive value="0"/>
     
<xs:maxInclusive value="9999999"/>
     
<xs:totalDigits value="7"/>
   
</xs:restriction>
 
</xs:simpleType>
</xs:element>

element FloorApplicationNotion
diagram DmfAUpdateNotification_20254_p115.png
type restriction of xs:integer
properties
content  simple
used by
complexType  ComplIndemnityContributionActionType
facets
Kind  Value  Annotation
minInclusive  0
maxInclusive  4
totalDigits  1
annotation
documentation
00960
source <xs:element name="FloorApplicationNotion">
 
<xs:annotation>
   
<xs:documentation>00960</xs:documentation>
 
</xs:annotation>
 
<xs:simpleType>
   
<xs:restriction base="xs:integer">
     
<xs:minInclusive value="0"/>
     
<xs:maxInclusive value="4"/>
     
<xs:totalDigits value="1"/>
   
</xs:restriction>
 
</xs:simpleType>
</xs:element>

element FlyingStaffClass
diagram DmfAUpdateNotification_20254_p116.png
type restriction of xs:integer
properties
content  simple
used by
complexType  OccupationUpdateNotificationType
facets
Kind  Value  Annotation
minInclusive  0
maxInclusive  9
totalDigits  1
annotation
documentation
00059
source <xs:element name="FlyingStaffClass">
 
<xs:annotation>
   
<xs:documentation>00059</xs:documentation>
 
</xs:annotation>
 
<xs:simpleType>
   
<xs:restriction base="xs:integer">
     
<xs:minInclusive value="0"/>
     
<xs:maxInclusive value="9"/>
     
<xs:totalDigits value="1"/>
   
</xs:restriction>
 
</xs:simpleType>
</xs:element>

element Form
diagram DmfAUpdateNotification_20254_p117.png
type extension of FormType
properties
content  complex
children IdentificationFormCreationDateFormCreationHourAttestationStatusTypeFormReferenceEmployerDeclarationUpdateNotifRectificationAmount
used by
element  DmfAUpdateNotification
annotation
documentation
90059
source <xs:element name="Form">
 
<xs:annotation>
   
<xs:documentation>90059</xs:documentation>
 
</xs:annotation>
 
<xs:complexType>
   
<xs:complexContent>
     
<xs:extension base="FormType">
       
<xs:sequence>
         
<xs:element ref="Reference" minOccurs="2" maxOccurs="3"/>
         
<xs:element ref="EmployerDeclarationUpdateNotif"/>
         
<xs:element ref="RectificationAmount"/>
       
</xs:sequence>
     
</xs:extension>
   
</xs:complexContent>
 
</xs:complexType>
</xs:element>

element FormCreationDate
diagram DmfAUpdateNotification_20254_p118.png
type restriction of xs:date
properties
content  simple
used by
complexType  FormType
facets
Kind  Value  Annotation
pattern  \d{4}-\d{2}-\d{2}
annotation
documentation
00218
appinfo
Date_conversion1
source <xs:element name="FormCreationDate">
 
<xs:annotation>
   
<xs:documentation>00218</xs:documentation>
   
<xs:appinfo source="ConversionID">Date_conversion1</xs:appinfo>
 
</xs:annotation>
 
<xs:simpleType>
   
<xs:restriction base="xs:date">
     
<xs:pattern value="\d{4}-\d{2}-\d{2}"/>
   
</xs:restriction>
 
</xs:simpleType>
</xs:element>

element FormCreationHour
diagram DmfAUpdateNotification_20254_p119.png
type restriction of xs:time
properties
content  simple
used by
complexType  FormType
facets
Kind  Value  Annotation
pattern  \d{2}:\d{2}:\d{2}.\d{3}
annotation
documentation
00299
appinfo
Time_conversion1
source <xs:element name="FormCreationHour">
 
<xs:annotation>
   
<xs:documentation>00299</xs:documentation>
   
<xs:appinfo source="ConversionID">Time_conversion1</xs:appinfo>
 
</xs:annotation>
 
<xs:simpleType>
   
<xs:restriction base="xs:time">
     
<xs:pattern value="\d{2}:\d{2}:\d{2}.\d{3}"/>
   
</xs:restriction>
 
</xs:simpleType>
</xs:element>

element FunctionNature
diagram DmfAUpdateNotification_20254_p120.png
type restriction of xs:integer
properties
content  simple
used by
complexTypes  OccupationPSDActionTypePathType
facets
Kind  Value  Annotation
minInclusive  1
maxInclusive  3
totalDigits  1
annotation
documentation
00968
source <xs:element name="FunctionNature">
 
<xs:annotation>
   
<xs:documentation>00968</xs:documentation>
 
</xs:annotation>
 
<xs:simpleType>
   
<xs:restriction base="xs:integer">
     
<xs:minInclusive value="1"/>
     
<xs:maxInclusive value="3"/>
     
<xs:totalDigits value="1"/>
   
</xs:restriction>
 
</xs:simpleType>
</xs:element>

element GradeOrFunction
diagram DmfAUpdateNotification_20254_p121.png
type restriction of xs:string
properties
content  simple
used by
complexType  OccupationPSDActionType
facets
Kind  Value  Annotation
maxLength  100
annotation
documentation
00963
source <xs:element name="GradeOrFunction">
 
<xs:annotation>
   
<xs:documentation>00963</xs:documentation>
 
</xs:annotation>
 
<xs:simpleType>
   
<xs:restriction base="xs:string">
     
<xs:maxLength value="100"/>
   
</xs:restriction>
 
</xs:simpleType>
</xs:element>

element GrossRefRemunAmount
diagram DmfAUpdateNotification_20254_p122.png
type restriction of xs:integer
properties
content  simple
used by
complexType  DismissedStatWorkerContActionType
facets
Kind  Value  Annotation
minInclusive  1
maxInclusive  999999999
totalDigits  9
annotation
documentation
00071
source <xs:element name="GrossRefRemunAmount">
 
<xs:annotation>
   
<xs:documentation>00071</xs:documentation>
 
</xs:annotation>
 
<xs:simpleType>
   
<xs:restriction base="xs:integer">
     
<xs:minInclusive value="1"/>
     
<xs:maxInclusive value="999999999"/>
     
<xs:totalDigits value="9"/>
   
</xs:restriction>
 
</xs:simpleType>
</xs:element>

element GrossRefRemunContributionAmount
diagram DmfAUpdateNotification_20254_p123.png
type restriction of xs:integer
properties
content  simple
used by
complexType  DismissedStatWorkerContActionType
facets
Kind  Value  Annotation
minInclusive  0
maxInclusive  999999999
totalDigits  9
annotation
documentation
00072
source <xs:element name="GrossRefRemunContributionAmount">
 
<xs:annotation>
   
<xs:documentation>00072</xs:documentation>
 
</xs:annotation>
 
<xs:simpleType>
   
<xs:restriction base="xs:integer">
     
<xs:minInclusive value="0"/>
     
<xs:maxInclusive value="999999999"/>
     
<xs:totalDigits value="9"/>
   
</xs:restriction>
 
</xs:simpleType>
</xs:element>

element HalfTimeCareerInterruptionNotion
diagram DmfAUpdateNotification_20254_p124.png
type restriction of xs:string
properties
content  simple
used by
complexTypes  ComplementaryIndemnityActionTypePathType
facets
Kind  Value  Annotation
maxLength  1
annotation
documentation
00825
source <xs:element name="HalfTimeCareerInterruptionNotion">
 
<xs:annotation>
   
<xs:documentation>00825</xs:documentation>
 
</xs:annotation>
 
<xs:simpleType>
   
<xs:restriction base="xs:string">
     
<xs:maxLength value="1"/>
   
</xs:restriction>
 
</xs:simpleType>
</xs:element>

element HolidayDaysNumber
diagram DmfAUpdateNotification_20254_p125.png
type restriction of xs:integer
properties
content  simple
used by
complexType  OccupationInformationsActionType
facets
Kind  Value  Annotation
totalDigits  3
annotation
documentation
00197
source <xs:element name="HolidayDaysNumber">
 
<xs:annotation>
   
<xs:documentation>00197</xs:documentation>
 
</xs:annotation>
 
<xs:simpleType>
   
<xs:restriction base="xs:integer">
     
<xs:totalDigits value="3"/>
   
</xs:restriction>
 
</xs:simpleType>
</xs:element>

element HorecaExtra
diagram DmfAUpdateNotification_20254_p126.png
type restriction of xs:string
properties
content  simple
used by
complexType  OccupationInformationsActionType
facets
Kind  Value  Annotation
maxLength  1
enumeration  E
annotation
documentation
00795
source <xs:element name="HorecaExtra">
 
<xs:annotation>
   
<xs:documentation>00795</xs:documentation>
 
</xs:annotation>
 
<xs:simpleType>
   
<xs:restriction base="xs:string">
     
<xs:maxLength value="1"/>
     
<xs:enumeration value="E"/>
   
</xs:restriction>
 
</xs:simpleType>
</xs:element>

element HourRemun
diagram DmfAUpdateNotification_20254_p127.png
type restriction of xs:integer
properties
content  simple
used by
complexType  OccupationInformationsActionType
facets
Kind  Value  Annotation
minInclusive  0
maxInclusive  99999
totalDigits  5
annotation
documentation
00812
source <xs:element name="HourRemun">
 
<xs:annotation>
   
<xs:documentation>00812</xs:documentation>
 
</xs:annotation>
 
<xs:simpleType>
   
<xs:restriction base="xs:integer">
     
<xs:minInclusive value="0"/>
     
<xs:maxInclusive value="99999"/>
     
<xs:totalDigits value="5"/>
   
</xs:restriction>
 
</xs:simpleType>
</xs:element>

element HourRemunInThousandthOfEuro
diagram DmfAUpdateNotification_20254_p128.png
type restriction of xs:integer
properties
content  simple
used by
complexType  OccupationInformationsActionType
facets
Kind  Value  Annotation
minInclusive  0
maxInclusive  999999
totalDigits  6
annotation
documentation
00862
source <xs:element name="HourRemunInThousandthOfEuro">
 
<xs:annotation>
   
<xs:documentation>00862</xs:documentation>
 
</xs:annotation>
 
<xs:simpleType>
   
<xs:restriction base="xs:integer">
     
<xs:minInclusive value="0"/>
     
<xs:maxInclusive value="999999"/>
     
<xs:totalDigits value="6"/>
   
</xs:restriction>
 
</xs:simpleType>
</xs:element>

element HouseNbr
diagram DmfAUpdateNotification_20254_p129.png
type restriction of xs:string
properties
content  simple
used by
complexType  AddressActionType
facets
Kind  Value  Annotation
maxLength  10
annotation
documentation
00518
source <xs:element name="HouseNbr">
 
<xs:annotation>
   
<xs:documentation>00518</xs:documentation>
 
</xs:annotation>
 
<xs:simpleType>
   
<xs:restriction base="xs:string">
     
<xs:maxLength value="10"/>
   
</xs:restriction>
 
</xs:simpleType>
</xs:element>

element Identification
diagram DmfAUpdateNotification_20254_p130.png
type restriction of xs:string
properties
content  simple
used by
complexType  FormType
facets
Kind  Value  Annotation
maxLength  7
enumeration  DMFANOT
annotation
documentation
00296
source <xs:element name="Identification">
 
<xs:annotation>
   
<xs:documentation>00296</xs:documentation>
 
</xs:annotation>
 
<xs:simpleType>
   
<xs:restriction base="xs:string">
     
<xs:maxLength value="7"/>
     
<xs:enumeration value="DMFANOT"/>
   
</xs:restriction>
 
</xs:simpleType>
</xs:element>

element IllnessGrossRemunAmount
diagram DmfAUpdateNotification_20254_p131.png
type restriction of xs:integer
properties
content  simple
used by
complexType  OccupationInformationsActionType
facets
Kind  Value  Annotation
totalDigits  11
annotation
documentation
01011
source <xs:element name="IllnessGrossRemunAmount">
 
<xs:annotation>
   
<xs:documentation>01011</xs:documentation>
 
</xs:annotation>
 
<xs:simpleType>
   
<xs:restriction base="xs:integer">
     
<xs:totalDigits value="11"/>
   
</xs:restriction>
 
</xs:simpleType>
</xs:element>

element IncapacityDegree
diagram DmfAUpdateNotification_20254_p132.png
type restriction of xs:string
properties
content  simple
used by
complexTypes  IndemnityWAPMActionTypePathType
facets
Kind  Value  Annotation
length  6
pattern  \d{3},\d{2}
annotation
documentation
00145
source <xs:element name="IncapacityDegree">
 
<xs:annotation>
   
<xs:documentation>00145</xs:documentation>
 
</xs:annotation>
 
<xs:simpleType>
   
<xs:restriction base="xs:string">
     
<xs:length value="6"/>
     
<xs:pattern value="\d{3},\d{2}"/>
   
</xs:restriction>
 
</xs:simpleType>
</xs:element>

element IncompleteMonthNbrDays
diagram DmfAUpdateNotification_20254_p133.png
type restriction of xs:integer
properties
content  simple
used by
complexType  ComplIndemnityContributionActionType
facets
Kind  Value  Annotation
minInclusive  0
maxInclusive  78
totalDigits  2
annotation
documentation
00958
source <xs:element name="IncompleteMonthNbrDays">
 
<xs:annotation>
   
<xs:documentation>00958</xs:documentation>
 
</xs:annotation>
 
<xs:simpleType>
   
<xs:restriction base="xs:integer">
     
<xs:minInclusive value="0"/>
     
<xs:maxInclusive value="78"/>
     
<xs:totalDigits value="2"/>
   
</xs:restriction>
 
</xs:simpleType>
</xs:element>

element IncompleteMonthReason
diagram DmfAUpdateNotification_20254_p134.png
type restriction of xs:integer
properties
content  simple
used by
complexType  ComplIndemnityContributionActionType
facets
Kind  Value  Annotation
minInclusive  0
maxInclusive  5
totalDigits  1
annotation
documentation
00959
source <xs:element name="IncompleteMonthReason">
 
<xs:annotation>
   
<xs:documentation>00959</xs:documentation>
 
</xs:annotation>
 
<xs:simpleType>
   
<xs:restriction base="xs:integer">
     
<xs:minInclusive value="0"/>
     
<xs:maxInclusive value="5"/>
     
<xs:totalDigits value="1"/>
   
</xs:restriction>
 
</xs:simpleType>
</xs:element>

element IndemnityAmount
diagram DmfAUpdateNotification_20254_p135.png
type restriction of xs:integer
properties
content  simple
used by
complexType  IndemnityWAPMActionType
facets
Kind  Value  Annotation
minInclusive  1
maxInclusive  99999999999
totalDigits  11
annotation
documentation
00146
source <xs:element name="IndemnityAmount">
 
<xs:annotation>
   
<xs:documentation>00146</xs:documentation>
 
</xs:annotation>
 
<xs:simpleType>
   
<xs:restriction base="xs:integer">
     
<xs:minInclusive value="1"/>
     
<xs:maxInclusive value="99999999999"/>
     
<xs:totalDigits value="11"/>
   
</xs:restriction>
 
</xs:simpleType>
</xs:element>

element IndemnityContributionPeriodCode
diagram DmfAUpdateNotification_20254_p136.png
type restriction of xs:integer
properties
content  simple
used by
complexType  ComplIndemnityContributionActionType
facets
Kind  Value  Annotation
minInclusive  1
maxInclusive  5
totalDigits  2
annotation
documentation
01129
source <xs:element name="IndemnityContributionPeriodCode">
 
<xs:annotation>
   
<xs:documentation>01129</xs:documentation>
 
</xs:annotation>
 
<xs:simpleType>
   
<xs:restriction base="xs:integer">
     
<xs:minInclusive value="1"/>
     
<xs:maxInclusive value="5"/>
     
<xs:totalDigits value="2"/>
   
</xs:restriction>
 
</xs:simpleType>
</xs:element>

element IndemnityNature
diagram DmfAUpdateNotification_20254_p137.png
type restriction of xs:integer
properties
content  simple
used by
complexTypes  IndemnityWAPMActionTypePathType
facets
Kind  Value  Annotation
minInclusive  0
maxInclusive  99
totalDigits  2
annotation
documentation
00144
source <xs:element name="IndemnityNature">
 
<xs:annotation>
   
<xs:documentation>00144</xs:documentation>
 
</xs:annotation>
 
<xs:simpleType>
   
<xs:restriction base="xs:integer">
     
<xs:minInclusive value="0"/>
     
<xs:maxInclusive value="99"/>
     
<xs:totalDigits value="2"/>
   
</xs:restriction>
 
</xs:simpleType>
</xs:element>

element IndemnityWAPMAction
diagram DmfAUpdateNotification_20254_p138.png
type IndemnityWAPMActionType
properties
content  complex
children IndemnityNatureIncapacityDegreeIndemnityAmountAction
used by
elements  WRCorrectedPartWRDclPart
annotation
documentation
90236
source <xs:element name="IndemnityWAPMAction" type="IndemnityWAPMActionType">
 
<xs:annotation>
   
<xs:documentation>90236</xs:documentation>
 
</xs:annotation>
</xs:element>

element INSS
diagram DmfAUpdateNotification_20254_p139.png
type restriction of xs:integer
properties
content  simple
used by
complexTypes  NaturalPersonUpdateNotifTypePathTypeUsingEmployerActionType
facets
Kind  Value  Annotation
totalDigits  11
pattern  [0]|\d{11}
annotation
documentation
00024
appinfo
Inss_conversion1
appinfo
xs:inss
source <xs:element name="INSS">
 
<xs:annotation>
   
<xs:documentation>00024</xs:documentation>
   
<xs:appinfo source="ConversionID">Inss_conversion1</xs:appinfo>
   
<xs:appinfo source="TDOType">xs:inss</xs:appinfo>
 
</xs:annotation>
 
<xs:simpleType>
   
<xs:restriction base="xs:integer">
     
<xs:totalDigits value="11"/>
     
<xs:pattern value="[0]|\d{11}"/>
   
</xs:restriction>
 
</xs:simpleType>
</xs:element>

element JointCommissionNbr
diagram DmfAUpdateNotification_20254_p140.png
type restriction of xs:string
properties
content  simple
used by
complexTypes  ComplementaryIndemnityActionTypeOccupationUpdateNotificationTypePathType
facets
Kind  Value  Annotation
minLength  1
maxLength  9
pattern  \d{3}|\d{3}\.\d{2}|\d{3}\.\d{2}\.\d{2}
annotation
documentation
00046
source <xs:element name="JointCommissionNbr">
 
<xs:annotation>
   
<xs:documentation>00046</xs:documentation>
 
</xs:annotation>
 
<xs:simpleType>
   
<xs:restriction base="xs:string">
     
<xs:minLength value="1"/>
     
<xs:maxLength value="9"/>
     
<xs:pattern value="\d{3}|\d{3}\.\d{2}|\d{3}\.\d{2}\.\d{2}"/>
   
</xs:restriction>
 
</xs:simpleType>
</xs:element>

element Justification
diagram DmfAUpdateNotification_20254_p141.png
type restriction of xs:string
properties
content  simple
used by
complexTypes  NaturalPersonJustificationTypeSubGroupInformationType
facets
Kind  Value  Annotation
maxLength  560
annotation
documentation
00545
source <xs:element name="Justification">
 
<xs:annotation>
   
<xs:documentation>00545</xs:documentation>
 
</xs:annotation>
 
<xs:simpleType>
   
<xs:restriction base="xs:string">
     
<xs:maxLength value="560"/>
   
</xs:restriction>
 
</xs:simpleType>
</xs:element>

element JustificationCode
diagram DmfAUpdateNotification_20254_p142.png
type restriction of xs:integer
properties
content  simple
used by
complexTypes  NaturalPersonJustificationTypeSubGroupInformationType
facets
Kind  Value  Annotation
minInclusive  01
maxInclusive  99
totalDigits  2
pattern  \d{2}
annotation
documentation
00536
source <xs:element name="JustificationCode">
 
<xs:annotation>
   
<xs:documentation>00536</xs:documentation>
 
</xs:annotation>
 
<xs:simpleType>
   
<xs:restriction base="xs:integer">
     
<xs:minInclusive value="01"/>
     
<xs:maxInclusive value="99"/>
     
<xs:totalDigits value="2"/>
     
<xs:pattern value="\d{2}"/>
   
</xs:restriction>
 
</xs:simpleType>
</xs:element>

element JustificationDate
diagram DmfAUpdateNotification_20254_p143.png
type restriction of xs:date
properties
content  simple
used by
complexTypes  NaturalPersonJustificationTypeSubGroupInformationType
facets
Kind  Value  Annotation
pattern  \d{4}-\d{2}-\d{2}
annotation
documentation
00537
source <xs:element name="JustificationDate">
 
<xs:annotation>
   
<xs:documentation>00537</xs:documentation>
 
</xs:annotation>
 
<xs:simpleType>
   
<xs:restriction base="xs:date">
     
<xs:pattern value="\d{4}-\d{2}-\d{2}"/>
   
</xs:restriction>
 
</xs:simpleType>
</xs:element>

element LastSituationCompanyVehicle
diagram DmfAUpdateNotification_20254_p144.png
type LastSituationCompanyVehicleType
properties
content  complex
children CompanyVehicleSequenceNbrLicensePlateCompanyVehicleVersionNbr
used by
element  CompanyVehicleUpdateNotif
annotation
documentation
90298
source <xs:element name="LastSituationCompanyVehicle" type="LastSituationCompanyVehicleType">
 
<xs:annotation>
   
<xs:documentation>90298</xs:documentation>
 
</xs:annotation>
</xs:element>

element LastSituationCUNP
diagram DmfAUpdateNotification_20254_p145.png
type LastSituationCUNPType
properties
content  complex
children UnrelatedEmployerClassUnrelatedWorkerCodeContUnrelatedToNPVersionNbr
used by
element  CUNPUpdateNotif
annotation
documentation
90222
source <xs:element name="LastSituationCUNP" type="LastSituationCUNPType">
 
<xs:annotation>
   
<xs:documentation>90222</xs:documentation>
 
</xs:annotation>
</xs:element>

element LastSituationEmpCompensation
diagram DmfAUpdateNotification_20254_p146.png
type LastSituationEmpCompensationType
properties
content  complex
children CompensationCodeEmpCompensationVersionNbr
used by
element  EmpCompensationUpdateNotif
annotation
documentation
90597
source <xs:element name="LastSituationEmpCompensation" type="LastSituationEmpCompensationType">
 
<xs:annotation>
   
<xs:documentation>90597</xs:documentation>
 
</xs:annotation>
</xs:element>

element LastSituationWR
diagram DmfAUpdateNotification_20254_p147.png
type LastSituationWRType
properties
content  complex
children EmployerClassWorkerCodeWorkerRecordVersionNbr
used by
element  WorkerRecordUpdateNotif
annotation
documentation
90221
source <xs:element name="LastSituationWR" type="LastSituationWRType">
 
<xs:annotation>
   
<xs:documentation>90221</xs:documentation>
 
</xs:annotation>
</xs:element>

element LicensePlate
diagram DmfAUpdateNotification_20254_p148.png
type restriction of xs:string
properties
content  simple
used by
complexTypes  CompanyVehicleCorrectedPartTypeCompanyVehicleDclPartTypeLastSituationCompanyVehicleType
facets
Kind  Value  Annotation
maxLength  10
annotation
documentation
00781
source <xs:element name="LicensePlate">
 
<xs:annotation>
   
<xs:documentation>00781</xs:documentation>
 
</xs:annotation>
 
<xs:simpleType>
   
<xs:restriction base="xs:string">
     
<xs:maxLength value="10"/>
   
</xs:restriction>
 
</xs:simpleType>
</xs:element>

element LocalUnitID
diagram DmfAUpdateNotification_20254_p149.png
type restriction of xs:integer
properties
content  simple
used by
complexTypes  OccupationUpdateNotificationTypeStudentContributionActionTypeWRCorrectedPartTypeWRDclPartType
facets
Kind  Value  Annotation
minInclusive  0
maxInclusive  9999999999
totalDigits  10
annotation
documentation
00042
appinfo
xs:localUnitId
source <xs:element name="LocalUnitID">
 
<xs:annotation>
   
<xs:documentation>00042</xs:documentation>
   
<xs:appinfo source="TDOType">xs:localUnitId</xs:appinfo>
 
</xs:annotation>
 
<xs:simpleType>
   
<xs:restriction base="xs:integer">
     
<xs:minInclusive value="0"/>
     
<xs:maxInclusive value="9999999999"/>
     
<xs:totalDigits value="10"/>
   
</xs:restriction>
 
</xs:simpleType>
</xs:element>

element ManagementCostNbrMonths
diagram DmfAUpdateNotification_20254_p150.png
type restriction of xs:integer
properties
content  simple
used by
complexTypes  OccupationDeductionActionTypeWorkerDeductionActionType
facets
Kind  Value  Annotation
minInclusive  0
maxInclusive  9
totalDigits  1
annotation
documentation
00091
source <xs:element name="ManagementCostNbrMonths">
 
<xs:annotation>
   
<xs:documentation>00091</xs:documentation>
 
</xs:annotation>
 
<xs:simpleType>
   
<xs:restriction base="xs:integer">
     
<xs:minInclusive value="0"/>
     
<xs:maxInclusive value="9"/>
     
<xs:totalDigits value="1"/>
   
</xs:restriction>
 
</xs:simpleType>
</xs:element>

element MeanWorkingHours
diagram DmfAUpdateNotification_20254_p151.png
type restriction of xs:integer
properties
content  simple
used by
complexType  OccupationUpdateNotificationType
facets
Kind  Value  Annotation
minInclusive  0
maxInclusive  9999
totalDigits  4
annotation
documentation
00048
appinfo
HoursCount_conversion1
source <xs:element name="MeanWorkingHours">
 
<xs:annotation>
   
<xs:documentation>00048</xs:documentation>
   
<xs:appinfo source="ConversionID">HoursCount_conversion1</xs:appinfo>
 
</xs:annotation>
 
<xs:simpleType>
   
<xs:restriction base="xs:integer">
     
<xs:minInclusive value="0"/>
     
<xs:maxInclusive value="9999"/>
     
<xs:totalDigits value="4"/>
   
</xs:restriction>
 
</xs:simpleType>
</xs:element>

element MobilityBudget
diagram DmfAUpdateNotification_20254_p152.png
type restriction of xs:integer
properties
content  simple
used by
complexType  OccupationInformationsActionType
facets
Kind  Value  Annotation
totalDigits  11
annotation
documentation
01216
source <xs:element name="MobilityBudget">
 
<xs:annotation>
   
<xs:documentation>01216</xs:documentation>
 
</xs:annotation>
 
<xs:simpleType>
   
<xs:restriction base="xs:integer">
     
<xs:totalDigits value="11"/>
   
</xs:restriction>
 
</xs:simpleType>
</xs:element>

element MonthlyAdditionalScaleSalary
diagram DmfAUpdateNotification_20254_p153.png
type restriction of xs:integer
properties
content  simple
used by
complexType  SecondPillarInformationActionType
facets
Kind  Value  Annotation
minInclusive  1
maxInclusive  99999999999
totalDigits  11
annotation
documentation
01221
source <xs:element name="MonthlyAdditionalScaleSalary">
 
<xs:annotation>
   
<xs:documentation>01221</xs:documentation>
 
</xs:annotation>
 
<xs:simpleType>
   
<xs:restriction base="xs:integer">
     
<xs:minInclusive value="1"/>
     
<xs:maxInclusive value="99999999999"/>
     
<xs:totalDigits value="11"/>
   
</xs:restriction>
 
</xs:simpleType>
</xs:element>

element MonthlyHomeIndemnity
diagram DmfAUpdateNotification_20254_p154.png
type restriction of xs:integer
properties
content  simple
used by
complexType  SecondPillarInformationActionType
facets
Kind  Value  Annotation
minInclusive  1
maxInclusive  99999999999
totalDigits  11
annotation
documentation
01222
source <xs:element name="MonthlyHomeIndemnity">
 
<xs:annotation>
   
<xs:documentation>01222</xs:documentation>
 
</xs:annotation>
 
<xs:simpleType>
   
<xs:restriction base="xs:integer">
     
<xs:minInclusive value="1"/>
     
<xs:maxInclusive value="99999999999"/>
     
<xs:totalDigits value="11"/>
   
</xs:restriction>
 
</xs:simpleType>
</xs:element>

element MonthlyScaleSalary
diagram DmfAUpdateNotification_20254_p155.png
type restriction of xs:integer
properties
content  simple
used by
complexType  SecondPillarInformationActionType
facets
Kind  Value  Annotation
minInclusive  1
maxInclusive  99999999999
totalDigits  11
annotation
documentation
01220
source <xs:element name="MonthlyScaleSalary">
 
<xs:annotation>
   
<xs:documentation>01220</xs:documentation>
 
</xs:annotation>
 
<xs:simpleType>
   
<xs:restriction base="xs:integer">
     
<xs:minInclusive value="1"/>
     
<xs:maxInclusive value="99999999999"/>
     
<xs:totalDigits value="11"/>
   
</xs:restriction>
 
</xs:simpleType>
</xs:element>

element NaturalPersonJustification
diagram DmfAUpdateNotification_20254_p156.png
type NaturalPersonJustificationType
properties
content  complex
children SubGroupJustificationJustificationCodeJustificationDate
used by
element  NaturalPersonUpdateNotif
annotation
documentation
90296
source <xs:element name="NaturalPersonJustification" type="NaturalPersonJustificationType">
 
<xs:annotation>
   
<xs:documentation>90296</xs:documentation>
 
</xs:annotation>
</xs:element>

element NaturalPersonPID
diagram DmfAUpdateNotification_20254_p157.png
type restriction of xs:integer
properties
content  simple
used by
complexType  NaturalPersonUpdateNotifType
facets
Kind  Value  Annotation
minInclusive  1
maxInclusive  99999999999
totalDigits  11
annotation
documentation
00549
source <xs:element name="NaturalPersonPID">
 
<xs:annotation>
   
<xs:documentation>00549</xs:documentation>
 
</xs:annotation>
 
<xs:simpleType>
   
<xs:restriction base="xs:integer">
     
<xs:minInclusive value="1"/>
     
<xs:maxInclusive value="99999999999"/>
     
<xs:totalDigits value="11"/>
   
</xs:restriction>
 
</xs:simpleType>
</xs:element>

element NaturalPersonSequenceNbr
diagram DmfAUpdateNotification_20254_p158.png
type restriction of xs:integer
properties
content  simple
used by
complexTypes  NaturalPersonUpdateNotifTypePathType
facets
Kind  Value  Annotation
minInclusive  1
maxInclusive  9999999
totalDigits  7
annotation
documentation
00023
source <xs:element name="NaturalPersonSequenceNbr">
 
<xs:annotation>
   
<xs:documentation>00023</xs:documentation>
 
</xs:annotation>
 
<xs:simpleType>
   
<xs:restriction base="xs:integer">
     
<xs:minInclusive value="1"/>
     
<xs:maxInclusive value="9999999"/>
     
<xs:totalDigits value="7"/>
   
</xs:restriction>
 
</xs:simpleType>
</xs:element>

element NaturalPersonUpdateNotif
diagram DmfAUpdateNotification_20254_p159.png
type extension of NaturalPersonUpdateNotifType
properties
content  complex
children NaturalPersonSequenceNbrINSSNaturalPersonUserReferenceNaturalPersonPIDDeclNaturalPersonPIDDeclNaturalPersonVersionNbrDeclNaturalPersonNewVersionNbrActionBlockDecisionIndicatorRepaymentDecisionWorkerRecordUpdateNotifNaturalPersonJustificationAnomalyReport
used by
element  EmployerDeclarationUpdateNotif
annotation
documentation
90239
source <xs:element name="NaturalPersonUpdateNotif">
 
<xs:annotation>
   
<xs:documentation>90239</xs:documentation>
 
</xs:annotation>
 
<xs:complexType>
   
<xs:complexContent>
     
<xs:extension base="NaturalPersonUpdateNotifType">
       
<xs:sequence>
         
<xs:element ref="WorkerRecordUpdateNotif" minOccurs="0" maxOccurs="unbounded"/>
         
<xs:element ref="NaturalPersonJustification" minOccurs="0" maxOccurs="2"/>
         
<xs:element ref="AnomalyReport" minOccurs="0" maxOccurs="unbounded"/>
       
</xs:sequence>
     
</xs:extension>
   
</xs:complexContent>
 
</xs:complexType>
</xs:element>

element NaturalPersonUserReference
diagram DmfAUpdateNotification_20254_p160.png
type restriction of xs:string
properties
content  simple
used by
complexTypes  NaturalPersonUpdateNotifTypePathType
facets
Kind  Value  Annotation
maxLength  20
annotation
documentation
00615
source <xs:element name="NaturalPersonUserReference">
 
<xs:annotation>
   
<xs:documentation>00615</xs:documentation>
 
</xs:annotation>
 
<xs:simpleType>
   
<xs:restriction base="xs:string">
     
<xs:maxLength value="20"/>
   
</xs:restriction>
 
</xs:simpleType>
</xs:element>

element NbrHoursOrServices
diagram DmfAUpdateNotification_20254_p161.png
type restriction of xs:integer
properties
content  simple
used by
complexType  AdditionalScaleSalaryActionType
facets
Kind  Value  Annotation
minInclusive  0
maxInclusive  9999999
totalDigits  7
annotation
documentation
00982
source <xs:element name="NbrHoursOrServices">
 
<xs:annotation>
   
<xs:documentation>00982</xs:documentation>
 
</xs:annotation>
 
<xs:simpleType>
   
<xs:restriction base="xs:integer">
     
<xs:minInclusive value="0"/>
     
<xs:maxInclusive value="9999999"/>
     
<xs:totalDigits value="7"/>
   
</xs:restriction>
 
</xs:simpleType>
</xs:element>

element NbrMonthsDecimals
diagram DmfAUpdateNotification_20254_p162.png
type restriction of xs:integer
properties
content  simple
used by
complexType  ComplIndemnityContributionActionType
facets
Kind  Value  Annotation
minInclusive  0
maxInclusive  99
totalDigits  2
annotation
documentation
00957
source <xs:element name="NbrMonthsDecimals">
 
<xs:annotation>
   
<xs:documentation>00957</xs:documentation>
 
</xs:annotation>
 
<xs:simpleType>
   
<xs:restriction base="xs:integer">
     
<xs:minInclusive value="0"/>
     
<xs:maxInclusive value="99"/>
     
<xs:totalDigits value="2"/>
   
</xs:restriction>
 
</xs:simpleType>
</xs:element>

element NewMaribelEmploymentDate
diagram DmfAUpdateNotification_20254_p163.png
type restriction of xs:date
properties
content  simple
used by
complexType  OccupationInformationsActionType
facets
Kind  Value  Annotation
pattern  \d{4}-\d{2}-\d{2}
annotation
documentation
01148
source <xs:element name="NewMaribelEmploymentDate">
 
<xs:annotation>
   
<xs:documentation>01148</xs:documentation>
 
</xs:annotation>
 
<xs:simpleType>
   
<xs:restriction base="xs:date">
     
<xs:pattern value="\d{4}-\d{2}-\d{2}"/>
   
</xs:restriction>
 
</xs:simpleType>
</xs:element>

element NonSituableAbsenceCode
diagram DmfAUpdateNotification_20254_p164.png
type restriction of xs:integer
properties
content  simple
used by
complexType  PathType
facets
Kind  Value  Annotation
totalDigits  2
enumeration  31
enumeration  32
enumeration  33
enumeration  41
enumeration  42
enumeration  43
annotation
documentation
01002
source <xs:element name="NonSituableAbsenceCode">
 
<xs:annotation>
   
<xs:documentation>01002</xs:documentation>
 
</xs:annotation>
 
<xs:simpleType>
   
<xs:restriction base="xs:integer">
     
<xs:totalDigits value="2"/>
     
<xs:enumeration value="31"/>
     
<xs:enumeration value="32"/>
     
<xs:enumeration value="33"/>
     
<xs:enumeration value="41"/>
     
<xs:enumeration value="42"/>
     
<xs:enumeration value="43"/>
   
</xs:restriction>
 
</xs:simpleType>
</xs:element>

element NOSSLPARegistrationNbr
diagram DmfAUpdateNotification_20254_p165.png
type restriction of xs:integer
properties
content  simple
used by
complexTypes  EmployerDeclarationUpdateNotifTypePathType
facets
Kind  Value  Annotation
minInclusive  0
maxInclusive  99999926
totalDigits  8
annotation
documentation
00109
appinfo
NossAPL_conversion1
appinfo
xs:nossLpaRegistrationNbr
source <xs:element name="NOSSLPARegistrationNbr">
 
<xs:annotation>
   
<xs:documentation>00109</xs:documentation>
   
<xs:appinfo source="ConversionID">NossAPL_conversion1</xs:appinfo>
   
<xs:appinfo source="TDOType">xs:nossLpaRegistrationNbr</xs:appinfo>
 
</xs:annotation>
 
<xs:simpleType>
   
<xs:restriction base="xs:integer">
     
<xs:minInclusive value="0"/>
     
<xs:maxInclusive value="99999926"/>
     
<xs:totalDigits value="8"/>
   
</xs:restriction>
 
</xs:simpleType>
</xs:element>

element NOSSLPASocialMaribel
diagram DmfAUpdateNotification_20254_p166.png
type restriction of xs:integer
properties
content  simple
used by
complexType  OccupationInformationsActionType
facets
Kind  Value  Annotation
totalDigits  2
annotation
documentation
00794
source <xs:element name="NOSSLPASocialMaribel">
 
<xs:annotation>
   
<xs:documentation>00794</xs:documentation>
 
</xs:annotation>
 
<xs:simpleType>
   
<xs:restriction base="xs:integer">
     
<xs:totalDigits value="2"/>
   
</xs:restriction>
 
</xs:simpleType>
</xs:element>

element NOSSQuarterEndingDate
diagram DmfAUpdateNotification_20254_p167.png
type restriction of xs:date
properties
content  simple
used by
complexTypes  WRCorrectedPartTypeWRDclPartType
facets
Kind  Value  Annotation
pattern  \d{4}-\d{2}-\d{2}
annotation
documentation
00039
appinfo
Date_conversion1
source <xs:element name="NOSSQuarterEndingDate">
 
<xs:annotation>
   
<xs:documentation>00039</xs:documentation>
   
<xs:appinfo source="ConversionID">Date_conversion1</xs:appinfo>
 
</xs:annotation>
 
<xs:simpleType>
   
<xs:restriction base="xs:date">
     
<xs:pattern value="\d{4}-\d{2}-\d{2}"/>
   
</xs:restriction>
 
</xs:simpleType>
</xs:element>

element NOSSQuarterStartingDate
diagram DmfAUpdateNotification_20254_p168.png
type restriction of xs:date
properties
content  simple
used by
complexTypes  WRCorrectedPartTypeWRDclPartType
facets
Kind  Value  Annotation
pattern  \d{4}-\d{2}-\d{2}
annotation
documentation
00038
appinfo
Date_conversion1
source <xs:element name="NOSSQuarterStartingDate">
 
<xs:annotation>
   
<xs:documentation>00038</xs:documentation>
   
<xs:appinfo source="ConversionID">Date_conversion1</xs:appinfo>
 
</xs:annotation>
 
<xs:simpleType>
   
<xs:restriction base="xs:date">
     
<xs:pattern value="\d{4}-\d{2}-\d{2}"/>
   
</xs:restriction>
 
</xs:simpleType>
</xs:element>

element NOSSRegistrationNbr
diagram DmfAUpdateNotification_20254_p169.png
type restriction of xs:integer
properties
content  simple
used by
complexTypes  EmployerDeclarationUpdateNotifTypePathType
facets
Kind  Value  Annotation
minInclusive  100006
maxInclusive  199999934
totalDigits  9
annotation
documentation
00011
appinfo
Noss_conversion1
appinfo
xs:nossRegistrationNbr
source <xs:element name="NOSSRegistrationNbr">
 
<xs:annotation>
   
<xs:documentation>00011</xs:documentation>
   
<xs:appinfo source="ConversionID">Noss_conversion1</xs:appinfo>
   
<xs:appinfo source="TDOType">xs:nossRegistrationNbr</xs:appinfo>
 
</xs:annotation>
 
<xs:simpleType>
   
<xs:restriction base="xs:integer">
     
<xs:minInclusive value="100006"/>
     
<xs:maxInclusive value="199999934"/>
     
<xs:totalDigits value="9"/>
   
</xs:restriction>
 
</xs:simpleType>
</xs:element>

element NoticeDate
diagram DmfAUpdateNotification_20254_p170.png
type restriction of xs:date
properties
content  simple
used by
complexType  ComplementaryIndemnityActionType
facets
Kind  Value  Annotation
minInclusive  1990-01-01
pattern  \d{4}-\d{2}-\d{2}
annotation
documentation
00951
source <xs:element name="NoticeDate">
 
<xs:annotation>
   
<xs:documentation>00951</xs:documentation>
 
</xs:annotation>
 
<xs:simpleType>
   
<xs:restriction base="xs:date">
     
<xs:minInclusive value="1990-01-01"/>
     
<xs:pattern value="\d{4}-\d{2}-\d{2}"/>
   
</xs:restriction>
 
</xs:simpleType>
</xs:element>

element Notion22Quater
diagram DmfAUpdateNotification_20254_p171.png
type restriction of xs:string
properties
content  simple
used by
complexType  EmployerDeclarationUpdateNotifType
facets
Kind  Value  Annotation
maxLength  1
enumeration  Q
annotation
documentation
00917
source <xs:element name="Notion22Quater">
 
<xs:annotation>
   
<xs:documentation>00917</xs:documentation>
 
</xs:annotation>
 
<xs:simpleType>
   
<xs:restriction base="xs:string">
     
<xs:maxLength value="1"/>
     
<xs:enumeration value="Q"/>
   
</xs:restriction>
 
</xs:simpleType>
</xs:element>

element NPCalculatedAmount
diagram DmfAUpdateNotification_20254_p172.png
type restriction of xs:string
properties
content  simple
used by
complexType  PathType
facets
Kind  Value  Annotation
maxLength  16
pattern  [+-]?\d{1,15}
annotation
documentation
00901
source <xs:element name="NPCalculatedAmount">
 
<xs:annotation>
   
<xs:documentation>00901</xs:documentation>
 
</xs:annotation>
 
<xs:simpleType>
   
<xs:restriction base="xs:string">
     
<xs:maxLength value="16"/>
     
<xs:pattern value="[+-]?\d{1,15}"/>
   
</xs:restriction>
 
</xs:simpleType>
</xs:element>

element ObligationControlInformation
diagram DmfAUpdateNotification_20254_p173.png
type restriction of xs:string
properties
content  simple
used by
complexType  OccupationInformationsActionType
facets
Kind  Value  Annotation
maxLength  3
enumeration  FWT
annotation
documentation
01063
source <xs:element name="ObligationControlInformation">
 
<xs:annotation>
   
<xs:documentation>01063</xs:documentation>
 
</xs:annotation>
 
<xs:simpleType>
   
<xs:restriction base="xs:string">
     
<xs:maxLength value="3"/>
     
<xs:enumeration value="FWT"/>
   
</xs:restriction>
 
</xs:simpleType>
</xs:element>

element OccupationDeductionAction
diagram DmfAUpdateNotification_20254_p174.png
type extension of OccupationDeductionActionType
properties
content  complex
children DeductionCodeDeductionCalculationBasisDeductionAmountDeductionRightStartingDateManagementCostNbrMonthsReplacedINSSApplicantINSSCertificateOriginActionOccupationDeductionDetailAction
used by
element  OccupationUpdateNotification
annotation
documentation
90229
source <xs:element name="OccupationDeductionAction">
 
<xs:annotation>
   
<xs:documentation>90229</xs:documentation>
 
</xs:annotation>
 
<xs:complexType>
   
<xs:complexContent>
     
<xs:extension base="OccupationDeductionActionType">
       
<xs:sequence>
         
<xs:element ref="OccupationDeductionDetailAction" minOccurs="0" maxOccurs="unbounded"/>
       
</xs:sequence>
     
</xs:extension>
   
</xs:complexContent>
 
</xs:complexType>
</xs:element>

element OccupationDeductionDetailAction
diagram DmfAUpdateNotification_20254_p175.png
type OccupationDeductionDetailActionType
properties
content  complex
children DeductionDetailSequenceNbrWorkingRegulationsStartingDateWorkingRegulationsEndingDateAverageWorkingTimeBeforeReductionAverageWorkingTimeAfterReductionAction
used by
element  OccupationDeductionAction
annotation
documentation
90251
source <xs:element name="OccupationDeductionDetailAction" type="OccupationDeductionDetailActionType">
 
<xs:annotation>
   
<xs:documentation>90251</xs:documentation>
 
</xs:annotation>
</xs:element>

element OccupationEndingDate
diagram DmfAUpdateNotification_20254_p176.png
type restriction of xs:date
properties
content  simple
used by
complexType  OccupationUpdateNotificationType
facets
Kind  Value  Annotation
pattern  \d{4}-\d{2}-\d{2}
annotation
documentation
00045
appinfo
Date_conversion1
source <xs:element name="OccupationEndingDate">
 
<xs:annotation>
   
<xs:documentation>00045</xs:documentation>
   
<xs:appinfo source="ConversionID">Date_conversion1</xs:appinfo>
 
</xs:annotation>
 
<xs:simpleType>
   
<xs:restriction base="xs:date">
     
<xs:pattern value="\d{4}-\d{2}-\d{2}"/>
   
</xs:restriction>
 
</xs:simpleType>
</xs:element>

element OccupationInformationsAction
diagram DmfAUpdateNotification_20254_p177.png
type OccupationInformationsActionType
properties
content  complex
children HorecaExtraPostedWorkerNOSSLPASocialMaribelHourRemunHourRemunInThousandthOfEuroSixMonthsIllnessDateFirstWeekGuaranteedSalaryNbrDaysIllnessGrossRemunAmountPSDDclExemptionSupplPensionContributionExemptionObligationControlInformationDefinitiveNominationDateNewMaribelEmploymentDatePSPContribCalcBasisDerogationCareerMeasureServiceExemptionNotionHolidayDaysNumberSectorDetailMobilityBudgetFlemishTrainingHolidayHoursNbrRegionalAidMeasureEmployabilityMeasureActivitySubSectorFlexiNotionAction
used by
element  OccupationUpdateNotification
annotation
documentation
90314
source <xs:element name="OccupationInformationsAction" type="OccupationInformationsActionType">
 
<xs:annotation>
   
<xs:documentation>90314</xs:documentation>
 
</xs:annotation>
</xs:element>

element OccupationNewVersionNbr
diagram DmfAUpdateNotification_20254_p178.png
type restriction of xs:integer
properties
content  simple
used by
complexType  OccupationUpdateNotificationType
facets
Kind  Value  Annotation
minInclusive  1
maxInclusive  99999999999
totalDigits  11
annotation
documentation
00576
source <xs:element name="OccupationNewVersionNbr">
 
<xs:annotation>
   
<xs:documentation>00576</xs:documentation>
 
</xs:annotation>
 
<xs:simpleType>
   
<xs:restriction base="xs:integer">
     
<xs:minInclusive value="1"/>
     
<xs:maxInclusive value="99999999999"/>
     
<xs:totalDigits value="11"/>
   
</xs:restriction>
 
</xs:simpleType>
</xs:element>

element OccupationPSDAction
diagram DmfAUpdateNotification_20254_p179.png
type extension of OccupationPSDActionType
properties
content  complex
children OccupationPSDStartDateOccupationPSDEndDatePublicSectorInstitutionTypePublicSectorPersonnelCategoryGradeOrFunctionOfficialLanguageAssignmentTypeFunctionNatureStatutoryRelationEndReasonActionScaleSalaryAction
used by
element  OccupationUpdateNotification
annotation
documentation
90423
source <xs:element name="OccupationPSDAction">
 
<xs:annotation>
   
<xs:documentation>90423</xs:documentation>
 
</xs:annotation>
 
<xs:complexType>
   
<xs:complexContent>
     
<xs:extension base="OccupationPSDActionType">
       
<xs:sequence>
         
<xs:element ref="ScaleSalaryAction" minOccurs="0" maxOccurs="198"/>
       
</xs:sequence>
     
</xs:extension>
   
</xs:complexContent>
 
</xs:complexType>
</xs:element>

element OccupationPSDEndDate
diagram DmfAUpdateNotification_20254_p180.png
type restriction of xs:date
properties
content  simple
used by
complexType  OccupationPSDActionType
facets
Kind  Value  Annotation
pattern  \d{4}-\d{2}-\d{2}
annotation
documentation
00965
source <xs:element name="OccupationPSDEndDate">
 
<xs:annotation>
   
<xs:documentation>00965</xs:documentation>
 
</xs:annotation>
 
<xs:simpleType>
   
<xs:restriction base="xs:date">
     
<xs:pattern value="\d{4}-\d{2}-\d{2}"/>
   
</xs:restriction>
 
</xs:simpleType>
</xs:element>

element OccupationPSDStartDate
diagram DmfAUpdateNotification_20254_p181.png
type restriction of xs:date
properties
content  simple
used by
complexTypes  OccupationPSDActionTypePathType
facets
Kind  Value  Annotation
pattern  \d{4}-\d{2}-\d{2}
annotation
documentation
00964
source <xs:element name="OccupationPSDStartDate">
 
<xs:annotation>
   
<xs:documentation>00964</xs:documentation>
 
</xs:annotation>
 
<xs:simpleType>
   
<xs:restriction base="xs:date">
     
<xs:pattern value="\d{4}-\d{2}-\d{2}"/>
   
</xs:restriction>
 
</xs:simpleType>
</xs:element>

element OccupationSequenceNbr
diagram DmfAUpdateNotification_20254_p182.png
type restriction of xs:integer
properties
content  simple
used by
complexTypes  OccupationUpdateNotificationTypePathType
facets
Kind  Value  Annotation
minInclusive  1
maxInclusive  99
totalDigits  2
annotation
documentation
00043
source <xs:element name="OccupationSequenceNbr">
 
<xs:annotation>
   
<xs:documentation>00043</xs:documentation>
 
</xs:annotation>
 
<xs:simpleType>
   
<xs:restriction base="xs:integer">
     
<xs:minInclusive value="1"/>
     
<xs:maxInclusive value="99"/>
     
<xs:totalDigits value="2"/>
   
</xs:restriction>
 
</xs:simpleType>
</xs:element>

element OccupationStartingDate
diagram DmfAUpdateNotification_20254_p183.png
type restriction of xs:date
properties
content  simple
used by
complexType  OccupationUpdateNotificationType
facets
Kind  Value  Annotation
pattern  \d{4}-\d{2}-\d{2}
annotation
documentation
00044
appinfo
Date_conversion1
source <xs:element name="OccupationStartingDate">
 
<xs:annotation>
   
<xs:documentation>00044</xs:documentation>
   
<xs:appinfo source="ConversionID">Date_conversion1</xs:appinfo>
 
</xs:annotation>
 
<xs:simpleType>
   
<xs:restriction base="xs:date">
     
<xs:pattern value="\d{4}-\d{2}-\d{2}"/>
   
</xs:restriction>
 
</xs:simpleType>
</xs:element>

element OccupationUpdateNotification
diagram DmfAUpdateNotification_20254_p184.png
type extension of OccupationUpdateNotificationType
properties
content  complex
children OccupationSequenceNbrOccupationStartingDateOccupationEndingDateJointCommissionNbrWorkingDaysSystemContractTypeRefMeanWorkingHoursWorkerStatusMeanWorkingHoursReorganisationMeasureEmploymentPromotionRetiredApprenticeshipRemunMethodPositionCodeFlyingStaffClassTenthOrTwelfthOccupationUserReferenceDaysJustificationActivityCodeOccupationVersionNbrOccupationNewVersionNbrActionLocalUnitIDShipIdStaffCodeSubsidizedMeanWorkingHoursOccupationInformationsActionSecondPillarInformationActionServiceActionRemunActionOccupationPSDActionReorgMeasureInformationActionUsingEmployerActionOccupationDeductionAction
used by
elements  WRCorrectedPartWRDclPart
annotation
documentation
90212
source <xs:element name="OccupationUpdateNotification">
 
<xs:annotation>
   
<xs:documentation>90212</xs:documentation>
 
</xs:annotation>
 
<xs:complexType>
   
<xs:complexContent>
     
<xs:extension base="OccupationUpdateNotificationType">
       
<xs:sequence>
         
<xs:element ref="OccupationInformationsAction" minOccurs="0"/>
         
<xs:element ref="SecondPillarInformationAction" minOccurs="0"/>
         
<xs:element ref="ServiceAction" minOccurs="0" maxOccurs="unbounded"/>
         
<xs:element ref="RemunAction" minOccurs="0" maxOccurs="unbounded"/>
         
<xs:element ref="OccupationPSDAction" minOccurs="0" maxOccurs="99"/>
         
<xs:element ref="ReorgMeasureInformationAction" minOccurs="0" maxOccurs="unbounded"/>
         
<xs:element ref="UsingEmployerAction" minOccurs="0" maxOccurs="unbounded"/>
         
<xs:element ref="OccupationDeductionAction" minOccurs="0" maxOccurs="unbounded"/>
       
</xs:sequence>
     
</xs:extension>
   
</xs:complexContent>
 
</xs:complexType>
</xs:element>

element OccupationUserReference
diagram DmfAUpdateNotification_20254_p185.png
type restriction of xs:string
properties
content  simple
used by
complexTypes  OccupationUpdateNotificationTypePathType
facets
Kind  Value  Annotation
maxLength  20
annotation
documentation
00617
source <xs:element name="OccupationUserReference">
 
<xs:annotation>
   
<xs:documentation>00617</xs:documentation>
 
</xs:annotation>
 
<xs:simpleType>
   
<xs:restriction base="xs:string">
     
<xs:maxLength value="20"/>
   
</xs:restriction>
 
</xs:simpleType>
</xs:element>

element OccupationVersionNbr
diagram DmfAUpdateNotification_20254_p186.png
type restriction of xs:integer
properties
content  simple
used by
complexType  OccupationUpdateNotificationType
facets
Kind  Value  Annotation
minInclusive  1
maxInclusive  99999999999
totalDigits  11
annotation
documentation
00619
source <xs:element name="OccupationVersionNbr">
 
<xs:annotation>
   
<xs:documentation>00619</xs:documentation>
 
</xs:annotation>
 
<xs:simpleType>
   
<xs:restriction base="xs:integer">
     
<xs:minInclusive value="1"/>
     
<xs:maxInclusive value="99999999999"/>
     
<xs:totalDigits value="11"/>
   
</xs:restriction>
 
</xs:simpleType>
</xs:element>

element OfficialLanguage
diagram DmfAUpdateNotification_20254_p187.png
type restriction of xs:integer
properties
content  simple
used by
complexTypes  OccupationPSDActionTypeSecondPillarInformationActionType
facets
Kind  Value  Annotation
minInclusive  1
maxInclusive  3
totalDigits  1
annotation
documentation
00966
source <xs:element name="OfficialLanguage">
 
<xs:annotation>
   
<xs:documentation>00966</xs:documentation>
 
</xs:annotation>
 
<xs:simpleType>
   
<xs:restriction base="xs:integer">
     
<xs:minInclusive value="1"/>
     
<xs:maxInclusive value="3"/>
     
<xs:totalDigits value="1"/>
   
</xs:restriction>
 
</xs:simpleType>
</xs:element>

element Path
diagram DmfAUpdateNotification_20254_p188.png
type PathType
properties
content  complex
children QuarterNOSSRegistrationNbrNOSSLPARegistrationNbrTrusteeshipCompanyIDUnrelatedEmployerClassUnrelatedWorkerCodeNaturalPersonSequenceNbrINSSEmployerClassWorkerCodeOccupationSequenceNbrReorganisationMeasureServiceSequenceNbrServiceCodeRemunSequenceNbrRemunCodeBonusPaymentFrequencyPercentagePaidDeductionCodeDeductionDetailSequenceNbrEmployerNotionJointCommissionNbrActivityCodeComplIndemnityAgreementNotionHalfTimeCareerInterruptionNotionServiceExemptionNotionReplacementAccordanceWCCNotionContributionWorkerCodeContributionTypeComplIndemnityAmountAdjustNotionContributionSequenceNbrEarlyRetirementCodeIndemnityNatureIncapacityDegreeNaturalPersonUserReferenceWorkerRecordUserReferenceOccupationUserReferenceCompanyVehicleSequenceNbrNPCalculatedAmountCUNPCalculatedAmountWorksContractActorIdOccupationPSDStartDateEmployerSequenceNbrCareerElementSequenceNbrPublicSectorInstitutionTypePublicSectorPersonnelCategoryAssignmentTypeFunctionNatureScaleSalarySequenceNbrScaleSalaryStartDatePecuniarySeniorityStartDateSalaryScaleReferenceAdditionalScaleSalarySequenceNbrAdditionalScaleSalaryReferenceAdditionalScaleSalaryStartDateNonSituableAbsenceCodeCalendarYearStartingDateCompensationCodeUsingEmployerCompanyIDVATNbrReferenceTypeReferenceOriginReferenceNbrFinancialElementTypeFinancialElementCodeValidityPeriodStartingDateValidityPeriodEndingDate
used by
element  AnomalyReport
annotation
documentation
90178
source <xs:element name="Path" type="PathType">
 
<xs:annotation>
   
<xs:documentation>90178</xs:documentation>
 
</xs:annotation>
</xs:element>

element PecuniarySeniorityStartDate
diagram DmfAUpdateNotification_20254_p189.png
type restriction of xs:gYearMonth
properties
content  simple
used by
complexTypes  PathTypeScaleSalaryActionType
facets
Kind  Value  Annotation
pattern  \d{4}-\d{2}
annotation
documentation
00972
source <xs:element name="PecuniarySeniorityStartDate">
 
<xs:annotation>
   
<xs:documentation>00972</xs:documentation>
 
</xs:annotation>
 
<xs:simpleType>
   
<xs:restriction base="xs:gYearMonth">
     
<xs:pattern value="\d{4}-\d{2}"/>
   
</xs:restriction>
 
</xs:simpleType>
</xs:element>

element PercentagePaid
diagram DmfAUpdateNotification_20254_p190.png
type restriction of xs:integer
properties
content  simple
used by
complexTypes  PathTypeRemunActionType
facets
Kind  Value  Annotation
minInclusive  0
maxInclusive  99999
totalDigits  5
annotation
documentation
00069
source <xs:element name="PercentagePaid">
 
<xs:annotation>
   
<xs:documentation>00069</xs:documentation>
 
</xs:annotation>
 
<xs:simpleType>
   
<xs:restriction base="xs:integer">
     
<xs:minInclusive value="0"/>
     
<xs:maxInclusive value="99999"/>
     
<xs:totalDigits value="5"/>
   
</xs:restriction>
 
</xs:simpleType>
</xs:element>

element PositionCode
diagram DmfAUpdateNotification_20254_p191.png
type restriction of xs:integer
properties
content  simple
used by
complexType  OccupationUpdateNotificationType
facets
Kind  Value  Annotation
minInclusive  0
maxInclusive  99
totalDigits  2
annotation
documentation
00057
source <xs:element name="PositionCode">
 
<xs:annotation>
   
<xs:documentation>00057</xs:documentation>
 
</xs:annotation>
 
<xs:simpleType>
   
<xs:restriction base="xs:integer">
     
<xs:minInclusive value="0"/>
     
<xs:maxInclusive value="99"/>
     
<xs:totalDigits value="2"/>
   
</xs:restriction>
 
</xs:simpleType>
</xs:element>

element PostBox
diagram DmfAUpdateNotification_20254_p192.png
type restriction of xs:string
properties
content  simple
used by
complexType  AddressActionType
facets
Kind  Value  Annotation
maxLength  4
annotation
documentation
00519
source <xs:element name="PostBox">
 
<xs:annotation>
   
<xs:documentation>00519</xs:documentation>
 
</xs:annotation>
 
<xs:simpleType>
   
<xs:restriction base="xs:string">
     
<xs:maxLength value="4"/>
   
</xs:restriction>
 
</xs:simpleType>
</xs:element>

element PostedWorker
diagram DmfAUpdateNotification_20254_p193.png
type restriction of xs:string
properties
content  simple
used by
complexType  OccupationInformationsActionType
facets
Kind  Value  Annotation
maxLength  1
enumeration  1
enumeration  2
annotation
documentation
00893
source <xs:element name="PostedWorker">
 
<xs:annotation>
   
<xs:documentation>00893</xs:documentation>
 
</xs:annotation>
 
<xs:simpleType>
   
<xs:restriction base="xs:string">
     
<xs:maxLength value="1"/>
     
<xs:enumeration value="1"/>
     
<xs:enumeration value="2"/>
   
</xs:restriction>
 
</xs:simpleType>
</xs:element>

element PSDDclExemption
diagram DmfAUpdateNotification_20254_p194.png
type restriction of xs:string
properties
content  simple
used by
complexType  OccupationInformationsActionType
facets
Kind  Value  Annotation
maxLength  1
enumeration  1
annotation
documentation
01012
source <xs:element name="PSDDclExemption">
 
<xs:annotation>
   
<xs:documentation>01012</xs:documentation>
 
</xs:annotation>
 
<xs:simpleType>
   
<xs:restriction base="xs:string">
     
<xs:maxLength value="1"/>
     
<xs:enumeration value="1"/>
   
</xs:restriction>
 
</xs:simpleType>
</xs:element>

element PSPContribCalcBasisDerogation
diagram DmfAUpdateNotification_20254_p195.png
type restriction of xs:string
properties
content  simple
used by
complexType  OccupationInformationsActionType
facets
Kind  Value  Annotation
maxLength  1
enumeration  1
enumeration  2
annotation
documentation
01176
source <xs:element name="PSPContribCalcBasisDerogation">
 
<xs:annotation>
   
<xs:documentation>01176</xs:documentation>
 
</xs:annotation>
 
<xs:simpleType>
   
<xs:restriction base="xs:string">
     
<xs:maxLength value="1"/>
     
<xs:enumeration value="1"/>
     
<xs:enumeration value="2"/>
   
</xs:restriction>
 
</xs:simpleType>
</xs:element>

element PublicSectorInstitutionType
diagram DmfAUpdateNotification_20254_p196.png
type restriction of xs:integer
properties
content  simple
used by
complexTypes  OccupationPSDActionTypePathType
facets
Kind  Value  Annotation
totalDigits  2
annotation
documentation
00961
source <xs:element name="PublicSectorInstitutionType">
 
<xs:annotation>
   
<xs:documentation>00961</xs:documentation>
 
</xs:annotation>
 
<xs:simpleType>
   
<xs:restriction base="xs:integer">
     
<xs:totalDigits value="2"/>
   
</xs:restriction>
 
</xs:simpleType>
</xs:element>

element PublicSectorPersonnelCategory
diagram DmfAUpdateNotification_20254_p197.png
type restriction of xs:integer
properties
content  simple
used by
complexTypes  OccupationPSDActionTypePathType
facets
Kind  Value  Annotation
totalDigits  2
annotation
documentation
00962
source <xs:element name="PublicSectorPersonnelCategory">
 
<xs:annotation>
   
<xs:documentation>00962</xs:documentation>
 
</xs:annotation>
 
<xs:simpleType>
   
<xs:restriction base="xs:integer">
     
<xs:totalDigits value="2"/>
   
</xs:restriction>
 
</xs:simpleType>
</xs:element>

element Quarter
diagram DmfAUpdateNotification_20254_p198.png
type restriction of xs:integer
properties
content  simple
used by
complexTypes  EmployerDeclarationUpdateNotifTypePathType
facets
Kind  Value  Annotation
minInclusive  20031
totalDigits  5
pattern  \d{4}(1|2|3|4)
annotation
documentation
00013
appinfo
xs:yearQuarter
source <xs:element name="Quarter">
 
<xs:annotation>
   
<xs:documentation>00013</xs:documentation>
   
<xs:appinfo source="TDOType">xs:yearQuarter</xs:appinfo>
 
</xs:annotation>
 
<xs:simpleType>
   
<xs:restriction base="xs:integer">
     
<xs:minInclusive value="20031"/>
     
<xs:totalDigits value="5"/>
     
<xs:pattern value="\d{4}(1|2|3|4)"/>
   
</xs:restriction>
 
</xs:simpleType>
</xs:element>

element RectificationAmount
diagram DmfAUpdateNotification_20254_p199.png
type RectificationAmountType
properties
content  complex
children DebitAmountCreditAmount
used by
element  Form
annotation
documentation
90205
source <xs:element name="RectificationAmount" type="RectificationAmountType">
 
<xs:annotation>
   
<xs:documentation>90205</xs:documentation>
 
</xs:annotation>
</xs:element>

element ReducedScaleSalaryNotion
diagram DmfAUpdateNotification_20254_p200.png
type restriction of xs:string
properties
content  simple
used by
complexType  ScaleSalaryActionType
facets
Kind  Value  Annotation
maxLength  1
enumeration  1
annotation
documentation
01235
source <xs:element name="ReducedScaleSalaryNotion">
 
<xs:annotation>
   
<xs:documentation>01235</xs:documentation>
 
</xs:annotation>
 
<xs:simpleType>
   
<xs:restriction base="xs:string">
     
<xs:maxLength value="1"/>
     
<xs:enumeration value="1"/>
   
</xs:restriction>
 
</xs:simpleType>
</xs:element>

element Reference
diagram DmfAUpdateNotification_20254_p201.png
type ReferenceType
properties
content  complex
children ReferenceTypeReferenceOriginReferenceNbr
used by
element  Form
annotation
documentation
90082
source <xs:element name="Reference" type="ReferenceType">
 
<xs:annotation>
   
<xs:documentation>90082</xs:documentation>
 
</xs:annotation>
</xs:element>

element ReferenceNbr
diagram DmfAUpdateNotification_20254_p202.png
type restriction of xs:string
properties
content  simple
used by
complexTypes  PathTypeReferenceType
facets
Kind  Value  Annotation
minLength  1
maxLength  20
annotation
documentation
00222
appinfo
TicketNumber_conversion1
source <xs:element name="ReferenceNbr">
 
<xs:annotation>
   
<xs:documentation>00222</xs:documentation>
   
<xs:appinfo source="ConversionID">TicketNumber_conversion1</xs:appinfo>
 
</xs:annotation>
 
<xs:simpleType>
   
<xs:restriction base="xs:string">
     
<xs:minLength value="1"/>
     
<xs:maxLength value="20"/>
   
</xs:restriction>
 
</xs:simpleType>
</xs:element>

element ReferenceOrigin
diagram DmfAUpdateNotification_20254_p203.png
type restriction of xs:integer
properties
content  simple
used by
complexTypes  PathTypeReferenceType
facets
Kind  Value  Annotation
totalDigits  1
enumeration  1
enumeration  2
annotation
documentation
00298
source <xs:element name="ReferenceOrigin">
 
<xs:annotation>
   
<xs:documentation>00298</xs:documentation>
 
</xs:annotation>
 
<xs:simpleType>
   
<xs:restriction base="xs:integer">
     
<xs:totalDigits value="1"/>
     
<xs:enumeration value="1"/>
     
<xs:enumeration value="2"/>
   
</xs:restriction>
 
</xs:simpleType>
</xs:element>

element ReferenceType
diagram DmfAUpdateNotification_20254_p204.png
type restriction of xs:integer
properties
content  simple
used by
complexTypes  PathTypeReferenceType
facets
Kind  Value  Annotation
totalDigits  2
enumeration  1
enumeration  3
annotation
documentation
00221
source <xs:element name="ReferenceType">
 
<xs:annotation>
   
<xs:documentation>00221</xs:documentation>
 
</xs:annotation>
 
<xs:simpleType>
   
<xs:restriction base="xs:integer">
     
<xs:totalDigits value="2"/>
     
<xs:enumeration value="1"/>
     
<xs:enumeration value="3"/>
   
</xs:restriction>
 
</xs:simpleType>
</xs:element>

element ReferenceYearMonth
diagram DmfAUpdateNotification_20254_p205.png
type restriction of xs:string
properties
content  simple
used by
complexType  SecondPillarInformationActionType
facets
Kind  Value  Annotation
maxLength  7
annotation
documentation
01219
source <xs:element name="ReferenceYearMonth">
 
<xs:annotation>
   
<xs:documentation>01219</xs:documentation>
 
</xs:annotation>
 
<xs:simpleType>
   
<xs:restriction base="xs:string">
     
<xs:maxLength value="7"/>
   
</xs:restriction>
 
</xs:simpleType>
</xs:element>

element RefMeanWorkingHours
diagram DmfAUpdateNotification_20254_p206.png
type restriction of xs:integer
properties
content  simple
used by
complexType  OccupationUpdateNotificationType
facets
Kind  Value  Annotation
minInclusive  0
maxInclusive  9999
totalDigits  4
annotation
documentation
00049
appinfo
HoursCount_conversion1
source <xs:element name="RefMeanWorkingHours">
 
<xs:annotation>
   
<xs:documentation>00049</xs:documentation>
   
<xs:appinfo source="ConversionID">HoursCount_conversion1</xs:appinfo>
 
</xs:annotation>
 
<xs:simpleType>
   
<xs:restriction base="xs:integer">
     
<xs:minInclusive value="0"/>
     
<xs:maxInclusive value="9999"/>
     
<xs:totalDigits value="4"/>
   
</xs:restriction>
 
</xs:simpleType>
</xs:element>

element RefNbrDays
diagram DmfAUpdateNotification_20254_p207.png
type restriction of xs:integer
properties
content  simple
used by
complexType  DismissedStatWorkerContActionType
facets
Kind  Value  Annotation
minInclusive  0
maxInclusive  999
totalDigits  3
annotation
documentation
00073
source <xs:element name="RefNbrDays">
 
<xs:annotation>
   
<xs:documentation>00073</xs:documentation>
 
</xs:annotation>
 
<xs:simpleType>
   
<xs:restriction base="xs:integer">
     
<xs:minInclusive value="0"/>
     
<xs:maxInclusive value="999"/>
     
<xs:totalDigits value="3"/>
   
</xs:restriction>
 
</xs:simpleType>
</xs:element>

element RegionalAidMeasure
diagram DmfAUpdateNotification_20254_p208.png
type restriction of xs:string
properties
content  simple
used by
complexType  OccupationInformationsActionType
facets
Kind  Value  Annotation
maxLength  2
annotation
documentation
01237
source <xs:element name="RegionalAidMeasure">
 
<xs:annotation>
   
<xs:documentation>01237</xs:documentation>
 
</xs:annotation>
 
<xs:simpleType>
   
<xs:restriction base="xs:string">
     
<xs:maxLength value="2"/>
   
</xs:restriction>
 
</xs:simpleType>
</xs:element>

element RemunAction
diagram DmfAUpdateNotification_20254_p209.png
type RemunActionType
properties
content  complex
children RemunSequenceNbrRemunCodeBonusPaymentFrequencyPercentagePaidRemunAmountAction
used by
element  OccupationUpdateNotification
annotation
documentation
90228
source <xs:element name="RemunAction" type="RemunActionType">
 
<xs:annotation>
   
<xs:documentation>90228</xs:documentation>
 
</xs:annotation>
</xs:element>

element RemunAmount
diagram DmfAUpdateNotification_20254_p210.png
type restriction of xs:integer
properties
content  simple
used by
complexType  RemunActionType
facets
Kind  Value  Annotation
minInclusive  0
maxInclusive  99999999999
totalDigits  11
annotation
documentation
00070
source <xs:element name="RemunAmount">
 
<xs:annotation>
   
<xs:documentation>00070</xs:documentation>
 
</xs:annotation>
 
<xs:simpleType>
   
<xs:restriction base="xs:integer">
     
<xs:minInclusive value="0"/>
     
<xs:maxInclusive value="99999999999"/>
     
<xs:totalDigits value="11"/>
   
</xs:restriction>
 
</xs:simpleType>
</xs:element>

element RemunCode
diagram DmfAUpdateNotification_20254_p211.png
type restriction of xs:integer
properties
content  simple
used by
complexTypes  PathTypeRemunActionType
facets
Kind  Value  Annotation
minInclusive  0
maxInclusive  999
totalDigits  3
annotation
documentation
00067
source <xs:element name="RemunCode">
 
<xs:annotation>
   
<xs:documentation>00067</xs:documentation>
 
</xs:annotation>
 
<xs:simpleType>
   
<xs:restriction base="xs:integer">
     
<xs:minInclusive value="0"/>
     
<xs:maxInclusive value="999"/>
     
<xs:totalDigits value="3"/>
   
</xs:restriction>
 
</xs:simpleType>
</xs:element>

element RemunMethod
diagram DmfAUpdateNotification_20254_p212.png
type restriction of xs:integer
properties
content  simple
used by
complexType  OccupationUpdateNotificationType
facets
Kind  Value  Annotation
minInclusive  0
maxInclusive  9
totalDigits  1
annotation
documentation
00056
source <xs:element name="RemunMethod">
 
<xs:annotation>
   
<xs:documentation>00056</xs:documentation>
 
</xs:annotation>
 
<xs:simpleType>
   
<xs:restriction base="xs:integer">
     
<xs:minInclusive value="0"/>
     
<xs:maxInclusive value="9"/>
     
<xs:totalDigits value="1"/>
   
</xs:restriction>
 
</xs:simpleType>
</xs:element>

element RemunSequenceNbr
diagram DmfAUpdateNotification_20254_p213.png
type restriction of xs:integer
properties
content  simple
used by
complexTypes  PathTypeRemunActionType
facets
Kind  Value  Annotation
minInclusive  1
maxInclusive  99
totalDigits  2
annotation
documentation
00066
source <xs:element name="RemunSequenceNbr">
 
<xs:annotation>
   
<xs:documentation>00066</xs:documentation>
 
</xs:annotation>
 
<xs:simpleType>
   
<xs:restriction base="xs:integer">
     
<xs:minInclusive value="1"/>
     
<xs:maxInclusive value="99"/>
     
<xs:totalDigits value="2"/>
   
</xs:restriction>
 
</xs:simpleType>
</xs:element>

element ReorganisationMeasure
diagram DmfAUpdateNotification_20254_p214.png
type restriction of xs:integer
properties
content  simple
used by
complexTypes  OccupationUpdateNotificationTypePathTypeReorgMeasureInformationActionType
facets
Kind  Value  Annotation
minInclusive  0
maxInclusive  999
totalDigits  3
annotation
documentation
00051
source <xs:element name="ReorganisationMeasure">
 
<xs:annotation>
   
<xs:documentation>00051</xs:documentation>
 
</xs:annotation>
 
<xs:simpleType>
   
<xs:restriction base="xs:integer">
     
<xs:minInclusive value="0"/>
     
<xs:maxInclusive value="999"/>
     
<xs:totalDigits value="3"/>
   
</xs:restriction>
 
</xs:simpleType>
</xs:element>

element ReorganisationMeasurePercentage
diagram DmfAUpdateNotification_20254_p215.png
type restriction of xs:integer
properties
content  simple
used by
complexType  ReorgMeasureInformationActionType
facets
Kind  Value  Annotation
minInclusive  1
maxInclusive  9999
totalDigits  4
annotation
documentation
01030
source <xs:element name="ReorganisationMeasurePercentage">
 
<xs:annotation>
   
<xs:documentation>01030</xs:documentation>
 
</xs:annotation>
 
<xs:simpleType>
   
<xs:restriction base="xs:integer">
     
<xs:minInclusive value="1"/>
     
<xs:maxInclusive value="9999"/>
     
<xs:totalDigits value="4"/>
   
</xs:restriction>
 
</xs:simpleType>
</xs:element>

element ReorgMeasureInformationAction
diagram DmfAUpdateNotification_20254_p216.png
type ReorgMeasureInformationActionType
properties
content  complex
children ReorganisationMeasureReorganisationMeasurePercentageAction
used by
element  OccupationUpdateNotification
annotation
documentation
90439
source <xs:element name="ReorgMeasureInformationAction" type="ReorgMeasureInformationActionType">
 
<xs:annotation>
   
<xs:documentation>90439</xs:documentation>
 
</xs:annotation>
</xs:element>

element RepaymentDecision
diagram DmfAUpdateNotification_20254_p217.png
type restriction of xs:string
properties
content  simple
used by
complexType  NaturalPersonUpdateNotifType
facets
Kind  Value  Annotation
maxLength  1
enumeration  0
enumeration  1
annotation
documentation
00906
source <xs:element name="RepaymentDecision">
 
<xs:annotation>
   
<xs:documentation>00906</xs:documentation>
 
</xs:annotation>
 
<xs:simpleType>
   
<xs:restriction base="xs:string">
     
<xs:maxLength value="1"/>
     
<xs:enumeration value="0"/>
     
<xs:enumeration value="1"/>
   
</xs:restriction>
 
</xs:simpleType>
</xs:element>

element ReplacedINSS
diagram DmfAUpdateNotification_20254_p218.png
type restriction of xs:integer
properties
content  simple
used by
complexTypes  OccupationDeductionActionTypeWorkerDeductionActionType
facets
Kind  Value  Annotation
totalDigits  11
pattern  [0]|\d{11}
annotation
documentation
00092
appinfo
xs:inss
source <xs:element name="ReplacedINSS">
 
<xs:annotation>
   
<xs:documentation>00092</xs:documentation>
   
<xs:appinfo source="TDOType">xs:inss</xs:appinfo>
 
</xs:annotation>
 
<xs:simpleType>
   
<xs:restriction base="xs:integer">
     
<xs:totalDigits value="11"/>
     
<xs:pattern value="[0]|\d{11}"/>
   
</xs:restriction>
 
</xs:simpleType>
</xs:element>

element ReplacementAccordanceWCCNotion
diagram DmfAUpdateNotification_20254_p219.png
type restriction of xs:string
properties
content  simple
used by
complexTypes  ComplementaryIndemnityActionTypePathType
facets
Kind  Value  Annotation
maxLength  1
annotation
documentation
00827
source <xs:element name="ReplacementAccordanceWCCNotion">
 
<xs:annotation>
   
<xs:documentation>00827</xs:documentation>
 
</xs:annotation>
 
<xs:simpleType>
   
<xs:restriction base="xs:string">
     
<xs:maxLength value="1"/>
   
</xs:restriction>
 
</xs:simpleType>
</xs:element>

element ResumptionOfWorkMeasure
diagram DmfAUpdateNotification_20254_p220.png
type restriction of xs:string
properties
content  simple
used by
complexType  ComplementaryIndemnityActionType
facets
Kind  Value  Annotation
maxLength  1
annotation
documentation
00853
source <xs:element name="ResumptionOfWorkMeasure">
 
<xs:annotation>
   
<xs:documentation>00853</xs:documentation>
 
</xs:annotation>
 
<xs:simpleType>
   
<xs:restriction base="xs:string">
     
<xs:maxLength value="1"/>
   
</xs:restriction>
 
</xs:simpleType>
</xs:element>

element Retired
diagram DmfAUpdateNotification_20254_p221.png
type restriction of xs:integer
properties
content  simple
used by
complexType  OccupationUpdateNotificationType
facets
Kind  Value  Annotation
minInclusive  0
maxInclusive  9
totalDigits  1
annotation
documentation
00054
source <xs:element name="Retired">
 
<xs:annotation>
   
<xs:documentation>00054</xs:documentation>
 
</xs:annotation>
 
<xs:simpleType>
   
<xs:restriction base="xs:integer">
     
<xs:minInclusive value="0"/>
     
<xs:maxInclusive value="9"/>
     
<xs:totalDigits value="1"/>
   
</xs:restriction>
 
</xs:simpleType>
</xs:element>

element SalaryScaleReference
diagram DmfAUpdateNotification_20254_p222.png
type restriction of xs:integer
properties
content  simple
used by
complexTypes  PathTypeScaleSalaryActionType
facets
Kind  Value  Annotation
minInclusive  1
maxInclusive  999999999999
totalDigits  12
annotation
documentation
00973
source <xs:element name="SalaryScaleReference">
 
<xs:annotation>
   
<xs:documentation>00973</xs:documentation>
 
</xs:annotation>
 
<xs:simpleType>
   
<xs:restriction base="xs:integer">
     
<xs:minInclusive value="1"/>
     
<xs:maxInclusive value="999999999999"/>
     
<xs:totalDigits value="12"/>
   
</xs:restriction>
 
</xs:simpleType>
</xs:element>

element ScaleSalaryAction
diagram DmfAUpdateNotification_20254_p223.png
type extension of ScaleSalaryActionType
properties
content  complex
children ScaleSalaryStartDateScaleSalaryEndDatePecuniarySeniorityStartDateSalaryScaleReferenceScaleSalaryAmountWeekHoursNbrScaleSalaryWeekHoursNbrReducedScaleSalaryNotionActionAdditionalScaleSalaryAction
used by
element  OccupationPSDAction
annotation
documentation
90424
source <xs:element name="ScaleSalaryAction">
 
<xs:annotation>
   
<xs:documentation>90424</xs:documentation>
 
</xs:annotation>
 
<xs:complexType>
   
<xs:complexContent>
     
<xs:extension base="ScaleSalaryActionType">
       
<xs:sequence>
         
<xs:element ref="AdditionalScaleSalaryAction" minOccurs="0" maxOccurs="198"/>
       
</xs:sequence>
     
</xs:extension>
   
</xs:complexContent>
 
</xs:complexType>
</xs:element>

element ScaleSalaryAmount
diagram DmfAUpdateNotification_20254_p224.png
type restriction of xs:integer
properties
content  simple
used by
complexType  ScaleSalaryActionType
facets
Kind  Value  Annotation
minInclusive  1
maxInclusive  99999999999
totalDigits  11
annotation
documentation
00974
source <xs:element name="ScaleSalaryAmount">
 
<xs:annotation>
   
<xs:documentation>00974</xs:documentation>
 
</xs:annotation>
 
<xs:simpleType>
   
<xs:restriction base="xs:integer">
     
<xs:minInclusive value="1"/>
     
<xs:maxInclusive value="99999999999"/>
     
<xs:totalDigits value="11"/>
   
</xs:restriction>
 
</xs:simpleType>
</xs:element>

element ScaleSalaryEndDate
diagram DmfAUpdateNotification_20254_p225.png
type restriction of xs:date
properties
content  simple
used by
complexType  ScaleSalaryActionType
facets
Kind  Value  Annotation
pattern  \d{4}-\d{2}-\d{2}
annotation
documentation
00971
source <xs:element name="ScaleSalaryEndDate">
 
<xs:annotation>
   
<xs:documentation>00971</xs:documentation>
 
</xs:annotation>
 
<xs:simpleType>
   
<xs:restriction base="xs:date">
     
<xs:pattern value="\d{4}-\d{2}-\d{2}"/>
   
</xs:restriction>
 
</xs:simpleType>
</xs:element>

element ScaleSalarySequenceNbr
diagram DmfAUpdateNotification_20254_p226.png
type restriction of xs:integer
properties
content  simple
used by
complexType  PathType
facets
Kind  Value  Annotation
minInclusive  1
maxInclusive  99
totalDigits  2
annotation
documentation
01000
source <xs:element name="ScaleSalarySequenceNbr">
 
<xs:annotation>
   
<xs:documentation>01000</xs:documentation>
 
</xs:annotation>
 
<xs:simpleType>
   
<xs:restriction base="xs:integer">
     
<xs:minInclusive value="1"/>
     
<xs:maxInclusive value="99"/>
     
<xs:totalDigits value="2"/>
   
</xs:restriction>
 
</xs:simpleType>
</xs:element>

element ScaleSalaryStartDate
diagram DmfAUpdateNotification_20254_p227.png
type restriction of xs:date
properties
content  simple
used by
complexTypes  PathTypeScaleSalaryActionType
facets
Kind  Value  Annotation
pattern  \d{4}-\d{2}-\d{2}
annotation
documentation
00970
source <xs:element name="ScaleSalaryStartDate">
 
<xs:annotation>
   
<xs:documentation>00970</xs:documentation>
 
</xs:annotation>
 
<xs:simpleType>
   
<xs:restriction base="xs:date">
     
<xs:pattern value="\d{4}-\d{2}-\d{2}"/>
   
</xs:restriction>
 
</xs:simpleType>
</xs:element>

element ScaleSalaryWeekHoursNbr
diagram DmfAUpdateNotification_20254_p228.png
type restriction of xs:integer
properties
content  simple
used by
complexType  ScaleSalaryActionType
facets
Kind  Value  Annotation
minInclusive  0
maxInclusive  9999
totalDigits  4
annotation
documentation
00976
source <xs:element name="ScaleSalaryWeekHoursNbr">
 
<xs:annotation>
   
<xs:documentation>00976</xs:documentation>
 
</xs:annotation>
 
<xs:simpleType>
   
<xs:restriction base="xs:integer">
     
<xs:minInclusive value="0"/>
     
<xs:maxInclusive value="9999"/>
     
<xs:totalDigits value="4"/>
   
</xs:restriction>
 
</xs:simpleType>
</xs:element>

element SecondPillarInformationAction
diagram DmfAUpdateNotification_20254_p229.png
type SecondPillarInformationActionType
properties
content  complex
children ReferenceYearMonthMonthlyScaleSalaryMonthlyAdditionalScaleSalaryMonthlyHomeIndemnityOfficialLanguageAction
used by
element  OccupationUpdateNotification
annotation
documentation
90591
source <xs:element name="SecondPillarInformationAction" type="SecondPillarInformationActionType">
 
<xs:annotation>
   
<xs:documentation>90591</xs:documentation>
 
</xs:annotation>
</xs:element>

element SectorDetail
diagram DmfAUpdateNotification_20254_p230.png
type restriction of xs:integer
properties
content  simple
used by
complexType  OccupationInformationsActionType
facets
Kind  Value  Annotation
totalDigits  4
annotation
documentation
01215
source <xs:element name="SectorDetail">
 
<xs:annotation>
   
<xs:documentation>01215</xs:documentation>
 
</xs:annotation>
 
<xs:simpleType>
   
<xs:restriction base="xs:integer">
     
<xs:totalDigits value="4"/>
   
</xs:restriction>
 
</xs:simpleType>
</xs:element>

element ServiceAction
diagram DmfAUpdateNotification_20254_p231.png
type ServiceActionType
properties
content  complex
children ServiceSequenceNbrServiceCodeServiceNbrDaysServiceNbrHoursFlightNbrMinutesAction
used by
element  OccupationUpdateNotification
annotation
documentation
90227
source <xs:element name="ServiceAction" type="ServiceActionType">
 
<xs:annotation>
   
<xs:documentation>90227</xs:documentation>
 
</xs:annotation>
</xs:element>

element ServiceCode
diagram DmfAUpdateNotification_20254_p232.png
type restriction of xs:integer
properties
content  simple
used by
complexTypes  PathTypeServiceActionType
facets
Kind  Value  Annotation
minInclusive  0
maxInclusive  999
totalDigits  3
annotation
documentation
00062
source <xs:element name="ServiceCode">
 
<xs:annotation>
   
<xs:documentation>00062</xs:documentation>
 
</xs:annotation>
 
<xs:simpleType>
   
<xs:restriction base="xs:integer">
     
<xs:minInclusive value="0"/>
     
<xs:maxInclusive value="999"/>
     
<xs:totalDigits value="3"/>
   
</xs:restriction>
 
</xs:simpleType>
</xs:element>

element ServiceExemptionNotion
diagram DmfAUpdateNotification_20254_p233.png
type restriction of xs:string
properties
content  simple
used by
complexTypes  ComplementaryIndemnityActionTypeOccupationInformationsActionTypePathType
facets
Kind  Value  Annotation
maxLength  1
annotation
documentation
00826
source <xs:element name="ServiceExemptionNotion">
 
<xs:annotation>
   
<xs:documentation>00826</xs:documentation>
 
</xs:annotation>
 
<xs:simpleType>
   
<xs:restriction base="xs:string">
     
<xs:maxLength value="1"/>
   
</xs:restriction>
 
</xs:simpleType>
</xs:element>

element ServiceExemptionStartDate
diagram DmfAUpdateNotification_20254_p234.png
type restriction of xs:date
properties
content  simple
used by
complexType  ActivationInformationActionType
facets
Kind  Value  Annotation
pattern  \d{4}-\d{2}-\d{2}
annotation
documentation
01191
source <xs:element name="ServiceExemptionStartDate">
 
<xs:annotation>
   
<xs:documentation>01191</xs:documentation>
 
</xs:annotation>
 
<xs:simpleType>
   
<xs:restriction base="xs:date">
     
<xs:pattern value="\d{4}-\d{2}-\d{2}"/>
   
</xs:restriction>
 
</xs:simpleType>
</xs:element>

element ServiceNbrDays
diagram DmfAUpdateNotification_20254_p235.png
type restriction of xs:integer
properties
content  simple
used by
complexType  ServiceActionType
facets
Kind  Value  Annotation
minInclusive  0
maxInclusive  99999
totalDigits  5
annotation
documentation
00063
source <xs:element name="ServiceNbrDays">
 
<xs:annotation>
   
<xs:documentation>00063</xs:documentation>
 
</xs:annotation>
 
<xs:simpleType>
   
<xs:restriction base="xs:integer">
     
<xs:minInclusive value="0"/>
     
<xs:maxInclusive value="99999"/>
     
<xs:totalDigits value="5"/>
   
</xs:restriction>
 
</xs:simpleType>
</xs:element>

element ServiceNbrHours
diagram DmfAUpdateNotification_20254_p236.png
type restriction of xs:integer
properties
content  simple
used by
complexType  ServiceActionType
facets
Kind  Value  Annotation
minInclusive  0
maxInclusive  9999999
totalDigits  7
annotation
documentation
00064
source <xs:element name="ServiceNbrHours">
 
<xs:annotation>
   
<xs:documentation>00064</xs:documentation>
 
</xs:annotation>
 
<xs:simpleType>
   
<xs:restriction base="xs:integer">
     
<xs:minInclusive value="0"/>
     
<xs:maxInclusive value="9999999"/>
     
<xs:totalDigits value="7"/>
   
</xs:restriction>
 
</xs:simpleType>
</xs:element>

element ServiceSequenceNbr
diagram DmfAUpdateNotification_20254_p237.png
type restriction of xs:integer
properties
content  simple
used by
complexTypes  PathTypeServiceActionType
facets
Kind  Value  Annotation
minInclusive  1
maxInclusive  99
totalDigits  2
annotation
documentation
00061
source <xs:element name="ServiceSequenceNbr">
 
<xs:annotation>
   
<xs:documentation>00061</xs:documentation>
 
</xs:annotation>
 
<xs:simpleType>
   
<xs:restriction base="xs:integer">
     
<xs:minInclusive value="1"/>
     
<xs:maxInclusive value="99"/>
     
<xs:totalDigits value="2"/>
   
</xs:restriction>
 
</xs:simpleType>
</xs:element>

element ShipId
diagram DmfAUpdateNotification_20254_p238.png
type restriction of xs:integer
properties
content  simple
used by
complexType  OccupationUpdateNotificationType
facets
Kind  Value  Annotation
totalDigits  7
annotation
documentation
01195
source <xs:element name="ShipId">
 
<xs:annotation>
   
<xs:documentation>01195</xs:documentation>
 
</xs:annotation>
 
<xs:simpleType>
   
<xs:restriction base="xs:integer">
     
<xs:totalDigits value="7"/>
   
</xs:restriction>
 
</xs:simpleType>
</xs:element>

element SixMonthsIllnessDate
diagram DmfAUpdateNotification_20254_p239.png
type restriction of xs:date
properties
content  simple
used by
complexType  OccupationInformationsActionType
facets
Kind  Value  Annotation
pattern  \d{4}-\d{2}-\d{2}
annotation
documentation
00728
source <xs:element name="SixMonthsIllnessDate">
 
<xs:annotation>
   
<xs:documentation>00728</xs:documentation>
 
</xs:annotation>
 
<xs:simpleType>
   
<xs:restriction base="xs:date">
     
<xs:pattern value="\d{4}-\d{2}-\d{2}"/>
   
</xs:restriction>
 
</xs:simpleType>
</xs:element>

element StaffCode
diagram DmfAUpdateNotification_20254_p240.png
type restriction of xs:integer
properties
content  simple
used by
complexType  OccupationUpdateNotificationType
facets
Kind  Value  Annotation
totalDigits  4
annotation
documentation
01199
source <xs:element name="StaffCode">
 
<xs:annotation>
   
<xs:documentation>01199</xs:documentation>
 
</xs:annotation>
 
<xs:simpleType>
   
<xs:restriction base="xs:integer">
     
<xs:totalDigits value="4"/>
   
</xs:restriction>
 
</xs:simpleType>
</xs:element>

element StartingDate
diagram DmfAUpdateNotification_20254_p241.png
type restriction of xs:date
properties
content  simple
used by
complexType  PathType
facets
Kind  Value  Annotation
pattern  \d{4}-\d{2}-\d{2}
annotation
documentation
00910
source <xs:element name="StartingDate">
 
<xs:annotation>
   
<xs:documentation>00910</xs:documentation>
 
</xs:annotation>
 
<xs:simpleType>
   
<xs:restriction base="xs:date">
     
<xs:pattern value="\d{4}-\d{2}-\d{2}"/>
   
</xs:restriction>
 
</xs:simpleType>
</xs:element>

element StatutoryRelationEndReason
diagram DmfAUpdateNotification_20254_p242.png
type restriction of xs:integer
properties
content  simple
used by
complexType  OccupationPSDActionType
facets
Kind  Value  Annotation
minInclusive  1
maxInclusive  10
totalDigits  2
annotation
documentation
00969
source <xs:element name="StatutoryRelationEndReason">
 
<xs:annotation>
   
<xs:documentation>00969</xs:documentation>
 
</xs:annotation>
 
<xs:simpleType>
   
<xs:restriction base="xs:integer">
     
<xs:minInclusive value="1"/>
     
<xs:maxInclusive value="10"/>
     
<xs:totalDigits value="2"/>
   
</xs:restriction>
 
</xs:simpleType>
</xs:element>

element Street
diagram DmfAUpdateNotification_20254_p243.png
type restriction of xs:string
properties
content  simple
used by
complexType  AddressActionType
facets
Kind  Value  Annotation
maxLength  42
annotation
documentation
00517
source <xs:element name="Street">
 
<xs:annotation>
   
<xs:documentation>00517</xs:documentation>
 
</xs:annotation>
 
<xs:simpleType>
   
<xs:restriction base="xs:string">
     
<xs:maxLength value="42"/>
   
</xs:restriction>
 
</xs:simpleType>
</xs:element>

element StudentContributionAction
diagram DmfAUpdateNotification_20254_p244.png
type extension of StudentContributionActionType
properties
content  complex
children StudentRemunAmountStudentContributionAmountStudentNbrDaysStudentHoursNbrLocalUnitIDActionUsingEmployerAction
used by
elements  WRCorrectedPartWRDclPart
annotation
documentation
90234
source <xs:element name="StudentContributionAction">
 
<xs:annotation>
   
<xs:documentation>90234</xs:documentation>
 
</xs:annotation>
 
<xs:complexType>
   
<xs:complexContent>
     
<xs:extension base="StudentContributionActionType">
       
<xs:sequence>
         
<xs:element ref="UsingEmployerAction" minOccurs="0" maxOccurs="unbounded"/>
       
</xs:sequence>
     
</xs:extension>
   
</xs:complexContent>
 
</xs:complexType>
</xs:element>

element StudentContributionAmount
diagram DmfAUpdateNotification_20254_p245.png
type restriction of xs:integer
properties
content  simple
used by
complexType  StudentContributionActionType
facets
Kind  Value  Annotation
minInclusive  0
maxInclusive  999999999
totalDigits  9
annotation
documentation
00077
source <xs:element name="StudentContributionAmount">
 
<xs:annotation>
   
<xs:documentation>00077</xs:documentation>
 
</xs:annotation>
 
<xs:simpleType>
   
<xs:restriction base="xs:integer">
     
<xs:minInclusive value="0"/>
     
<xs:maxInclusive value="999999999"/>
     
<xs:totalDigits value="9"/>
   
</xs:restriction>
 
</xs:simpleType>
</xs:element>

element StudentHoursNbr
diagram DmfAUpdateNotification_20254_p246.png
type restriction of xs:integer
properties
content  simple
used by
complexType  StudentContributionActionType
facets
Kind  Value  Annotation
minInclusive  0
maxInclusive  999
totalDigits  3
annotation
documentation
01158
source <xs:element name="StudentHoursNbr">
 
<xs:annotation>
   
<xs:documentation>01158</xs:documentation>
 
</xs:annotation>
 
<xs:simpleType>
   
<xs:restriction base="xs:integer">
     
<xs:minInclusive value="0"/>
     
<xs:maxInclusive value="999"/>
     
<xs:totalDigits value="3"/>
   
</xs:restriction>
 
</xs:simpleType>
</xs:element>

element StudentNbrDays
diagram DmfAUpdateNotification_20254_p247.png
type restriction of xs:integer
properties
content  simple
used by
complexType  StudentContributionActionType
facets
Kind  Value  Annotation
minInclusive  0
maxInclusive  99
totalDigits  2
annotation
documentation
00078
source <xs:element name="StudentNbrDays">
 
<xs:annotation>
   
<xs:documentation>00078</xs:documentation>
 
</xs:annotation>
 
<xs:simpleType>
   
<xs:restriction base="xs:integer">
     
<xs:minInclusive value="0"/>
     
<xs:maxInclusive value="99"/>
     
<xs:totalDigits value="2"/>
   
</xs:restriction>
 
</xs:simpleType>
</xs:element>

element StudentRemunAmount
diagram DmfAUpdateNotification_20254_p248.png
type restriction of xs:integer
properties
content  simple
used by
complexType  StudentContributionActionType
facets
Kind  Value  Annotation
minInclusive  0
maxInclusive  999999999
totalDigits  9
annotation
documentation
00076
source <xs:element name="StudentRemunAmount">
 
<xs:annotation>
   
<xs:documentation>00076</xs:documentation>
 
</xs:annotation>
 
<xs:simpleType>
   
<xs:restriction base="xs:integer">
     
<xs:minInclusive value="0"/>
     
<xs:maxInclusive value="999999999"/>
     
<xs:totalDigits value="9"/>
   
</xs:restriction>
 
</xs:simpleType>
</xs:element>

element SubGroup
diagram DmfAUpdateNotification_20254_p249.png
type restriction of xs:integer
properties
content  simple
used by
complexTypes  NaturalPersonJustificationTypeSubGroupInformationType
facets
Kind  Value  Annotation
minInclusive  1
maxInclusive  4
totalDigits  1
annotation
documentation
00481
source <xs:element name="SubGroup">
 
<xs:annotation>
   
<xs:documentation>00481</xs:documentation>
 
</xs:annotation>
 
<xs:simpleType>
   
<xs:restriction base="xs:integer">
     
<xs:minInclusive value="1"/>
     
<xs:maxInclusive value="4"/>
     
<xs:totalDigits value="1"/>
   
</xs:restriction>
 
</xs:simpleType>
</xs:element>

element SubGroupDecisionIndicator
diagram DmfAUpdateNotification_20254_p250.png
type restriction of xs:string
properties
content  simple
used by
complexType  SubGroupInformationType
facets
Kind  Value  Annotation
maxLength  1
enumeration  R
annotation
documentation
00614
source <xs:element name="SubGroupDecisionIndicator">
 
<xs:annotation>
   
<xs:documentation>00614</xs:documentation>
 
</xs:annotation>
 
<xs:simpleType>
   
<xs:restriction base="xs:string">
     
<xs:maxLength value="1"/>
     
<xs:enumeration value="R"/>
   
</xs:restriction>
 
</xs:simpleType>
</xs:element>

element SubGroupInformation
diagram DmfAUpdateNotification_20254_p251.png
type SubGroupInformationType
properties
content  complex
children SubGroupSubGroupDecisionIndicatorUserQualityJustificationJustificationCodeJustificationDate
used by
element  EmployerDeclarationUpdateNotif
annotation
documentation
90240
source <xs:element name="SubGroupInformation" type="SubGroupInformationType">
 
<xs:annotation>
   
<xs:documentation>90240</xs:documentation>
 
</xs:annotation>
</xs:element>

element SubjectionEndingDate
diagram DmfAUpdateNotification_20254_p252.png
type restriction of xs:date
properties
content  simple
used by
complexType  DismissedStatWorkerContActionType
facets
Kind  Value  Annotation
pattern  \d{4}-\d{2}-\d{2}
annotation
documentation
00129
source <xs:element name="SubjectionEndingDate">
 
<xs:annotation>
   
<xs:documentation>00129</xs:documentation>
 
</xs:annotation>
 
<xs:simpleType>
   
<xs:restriction base="xs:date">
     
<xs:pattern value="\d{4}-\d{2}-\d{2}"/>
   
</xs:restriction>
 
</xs:simpleType>
</xs:element>

element SubjectionStartingDate
diagram DmfAUpdateNotification_20254_p253.png
type restriction of xs:date
properties
content  simple
used by
complexType  DismissedStatWorkerContActionType
facets
Kind  Value  Annotation
pattern  \d{4}-\d{2}-\d{2}
annotation
documentation
00127
source <xs:element name="SubjectionStartingDate">
 
<xs:annotation>
   
<xs:documentation>00127</xs:documentation>
 
</xs:annotation>
 
<xs:simpleType>
   
<xs:restriction base="xs:date">
     
<xs:pattern value="\d{4}-\d{2}-\d{2}"/>
   
</xs:restriction>
 
</xs:simpleType>
</xs:element>

element SubsidizedMeanWorkingHours
diagram DmfAUpdateNotification_20254_p254.png
type restriction of xs:integer
properties
content  simple
used by
complexType  OccupationUpdateNotificationType
facets
Kind  Value  Annotation
totalDigits  4
annotation
documentation
01203
source <xs:element name="SubsidizedMeanWorkingHours">
 
<xs:annotation>
   
<xs:documentation>01203</xs:documentation>
 
</xs:annotation>
 
<xs:simpleType>
   
<xs:restriction base="xs:integer">
     
<xs:totalDigits value="4"/>
   
</xs:restriction>
 
</xs:simpleType>
</xs:element>

element SubstituteINSS
diagram DmfAUpdateNotification_20254_p255.png
type restriction of xs:integer
properties
content  simple
used by
complexType  ComplementaryIndemnityActionType
facets
Kind  Value  Annotation
totalDigits  11
pattern  [0]|\d{11}
annotation
documentation
00749
appinfo
xs:inss
source <xs:element name="SubstituteINSS">
 
<xs:annotation>
   
<xs:documentation>00749</xs:documentation>
   
<xs:appinfo source="TDOType">xs:inss</xs:appinfo>
 
</xs:annotation>
 
<xs:simpleType>
   
<xs:restriction base="xs:integer">
     
<xs:totalDigits value="11"/>
     
<xs:pattern value="[0]|\d{11}"/>
   
</xs:restriction>
 
</xs:simpleType>
</xs:element>

element SupplPensionContributionExemption
diagram DmfAUpdateNotification_20254_p256.png
type restriction of xs:string
properties
content  simple
used by
complexType  OccupationInformationsActionType
facets
Kind  Value  Annotation
maxLength  1
enumeration  1
enumeration  2
enumeration  3
enumeration  4
annotation
documentation
01013
source <xs:element name="SupplPensionContributionExemption">
 
<xs:annotation>
   
<xs:documentation>01013</xs:documentation>
 
</xs:annotation>
 
<xs:simpleType>
   
<xs:restriction base="xs:string">
     
<xs:maxLength value="1"/>
     
<xs:enumeration value="1"/>
     
<xs:enumeration value="2"/>
     
<xs:enumeration value="3"/>
     
<xs:enumeration value="4"/>
   
</xs:restriction>
 
</xs:simpleType>
</xs:element>

element TagName
diagram DmfAUpdateNotification_20254_p257.png
type restriction of xs:string
properties
content  simple
used by
complexType  AnomalyReportType
facets
Kind  Value  Annotation
maxLength  50
annotation
documentation
00235
source <xs:element name="TagName">
 
<xs:annotation>
   
<xs:documentation>00235</xs:documentation>
 
</xs:annotation>
 
<xs:simpleType>
   
<xs:restriction base="xs:string">
     
<xs:maxLength value="50"/>
   
</xs:restriction>
 
</xs:simpleType>
</xs:element>

element TenthOrTwelfth
diagram DmfAUpdateNotification_20254_p258.png
type restriction of xs:integer
properties
content  simple
used by
complexType  OccupationUpdateNotificationType
facets
Kind  Value  Annotation
minInclusive  0
maxInclusive  99
totalDigits  2
annotation
documentation
00060
source <xs:element name="TenthOrTwelfth">
 
<xs:annotation>
   
<xs:documentation>00060</xs:documentation>
 
</xs:annotation>
 
<xs:simpleType>
   
<xs:restriction base="xs:integer">
     
<xs:minInclusive value="0"/>
     
<xs:maxInclusive value="99"/>
     
<xs:totalDigits value="2"/>
   
</xs:restriction>
 
</xs:simpleType>
</xs:element>

element TrainingSituation
diagram DmfAUpdateNotification_20254_p259.png
type restriction of xs:integer
properties
content  simple
used by
complexType  ActivationInformationActionType
facets
Kind  Value  Annotation
minInclusive  0
maxInclusive  2
totalDigits  2
annotation
documentation
01193
source <xs:element name="TrainingSituation">
 
<xs:annotation>
   
<xs:documentation>01193</xs:documentation>
 
</xs:annotation>
 
<xs:simpleType>
   
<xs:restriction base="xs:integer">
     
<xs:minInclusive value="0"/>
     
<xs:maxInclusive value="2"/>
     
<xs:totalDigits value="2"/>
   
</xs:restriction>
 
</xs:simpleType>
</xs:element>

element TrainingSituationStartDate
diagram DmfAUpdateNotification_20254_p260.png
type restriction of xs:date
properties
content  simple
used by
complexType  ActivationInformationActionType
facets
Kind  Value  Annotation
pattern  \d{4}-\d{2}-\d{2}
annotation
documentation
01192
source <xs:element name="TrainingSituationStartDate">
 
<xs:annotation>
   
<xs:documentation>01192</xs:documentation>
 
</xs:annotation>
 
<xs:simpleType>
   
<xs:restriction base="xs:date">
     
<xs:pattern value="\d{4}-\d{2}-\d{2}"/>
   
</xs:restriction>
 
</xs:simpleType>
</xs:element>

element TransmissionMode
diagram DmfAUpdateNotification_20254_p261.png
type restriction of xs:string
properties
content  simple
used by
complexType  EmployerDeclarationUpdateNotifType
facets
Kind  Value  Annotation
maxLength  2
enumeration  WB
enumeration  LO
enumeration  CS
enumeration  OD
annotation
documentation
00484
source <xs:element name="TransmissionMode">
 
<xs:annotation>
   
<xs:documentation>00484</xs:documentation>
 
</xs:annotation>
 
<xs:simpleType>
   
<xs:restriction base="xs:string">
     
<xs:maxLength value="2"/>
     
<xs:enumeration value="WB"/>
     
<xs:enumeration value="LO"/>
     
<xs:enumeration value="CS"/>
     
<xs:enumeration value="OD"/>
   
</xs:restriction>
 
</xs:simpleType>
</xs:element>

element Trusteeship
diagram DmfAUpdateNotification_20254_p262.png
type restriction of xs:integer
properties
content  simple
used by
complexTypes  EmployerDeclarationUpdateNotifTypePathType
facets
Kind  Value  Annotation
minInclusive  0
maxInclusive  1
totalDigits  1
annotation
documentation
00012
source <xs:element name="Trusteeship">
 
<xs:annotation>
   
<xs:documentation>00012</xs:documentation>
 
</xs:annotation>
 
<xs:simpleType>
   
<xs:restriction base="xs:integer">
     
<xs:minInclusive value="0"/>
     
<xs:maxInclusive value="1"/>
     
<xs:totalDigits value="1"/>
   
</xs:restriction>
 
</xs:simpleType>
</xs:element>

element TypeForm
diagram DmfAUpdateNotification_20254_p263.png
type restriction of xs:string
properties
content  simple
used by
complexType  FormType
facets
Kind  Value  Annotation
maxLength  2
enumeration  SU
annotation
documentation
00297
source <xs:element name="TypeForm">
 
<xs:annotation>
   
<xs:documentation>00297</xs:documentation>
 
</xs:annotation>
 
<xs:simpleType>
   
<xs:restriction base="xs:string">
     
<xs:maxLength value="2"/>
     
<xs:enumeration value="SU"/>
   
</xs:restriction>
 
</xs:simpleType>
</xs:element>

element UnrelatedAmount
diagram DmfAUpdateNotification_20254_p264.png
type restriction of xs:integer
properties
content  simple
used by
complexTypes  CUNPCorrectedPartTypeCUNPDclPartType
facets
Kind  Value  Annotation
minInclusive  0
maxInclusive  9999999999999
totalDigits  13
annotation
documentation
00022
source <xs:element name="UnrelatedAmount">
 
<xs:annotation>
   
<xs:documentation>00022</xs:documentation>
 
</xs:annotation>
 
<xs:simpleType>
   
<xs:restriction base="xs:integer">
     
<xs:minInclusive value="0"/>
     
<xs:maxInclusive value="9999999999999"/>
     
<xs:totalDigits value="13"/>
   
</xs:restriction>
 
</xs:simpleType>
</xs:element>

element UnrelatedCalculationBasis
diagram DmfAUpdateNotification_20254_p265.png
type restriction of xs:integer
properties
content  simple
used by
complexTypes  CUNPCorrectedPartTypeCUNPDclPartType
facets
Kind  Value  Annotation
minInclusive  0
maxInclusive  9999999999999
totalDigits  13
annotation
documentation
00021
source <xs:element name="UnrelatedCalculationBasis">
 
<xs:annotation>
   
<xs:documentation>00021</xs:documentation>
 
</xs:annotation>
 
<xs:simpleType>
   
<xs:restriction base="xs:integer">
     
<xs:minInclusive value="0"/>
     
<xs:maxInclusive value="9999999999999"/>
     
<xs:totalDigits value="13"/>
   
</xs:restriction>
 
</xs:simpleType>
</xs:element>

element UnrelatedEmployerClass
diagram DmfAUpdateNotification_20254_p266.png
type restriction of xs:integer
properties
content  simple
used by
complexTypes  CUNPCorrectedPartTypeCUNPDclPartTypeLastSituationCUNPTypePathType
facets
Kind  Value  Annotation
minInclusive  000
maxInclusive  999
totalDigits  3
pattern  \d{3}
annotation
documentation
00019
source <xs:element name="UnrelatedEmployerClass">
 
<xs:annotation>
   
<xs:documentation>00019</xs:documentation>
 
</xs:annotation>
 
<xs:simpleType>
   
<xs:restriction base="xs:integer">
     
<xs:minInclusive value="000"/>
     
<xs:maxInclusive value="999"/>
     
<xs:totalDigits value="3"/>
     
<xs:pattern value="\d{3}"/>
   
</xs:restriction>
 
</xs:simpleType>
</xs:element>

element UnrelatedWorkerCode
diagram DmfAUpdateNotification_20254_p267.png
type restriction of xs:integer
properties
content  simple
used by
complexTypes  CUNPCorrectedPartTypeCUNPDclPartTypeLastSituationCUNPTypePathType
facets
Kind  Value  Annotation
minInclusive  000
maxInclusive  999
totalDigits  3
pattern  \d{3}
annotation
documentation
00020
source <xs:element name="UnrelatedWorkerCode">
 
<xs:annotation>
   
<xs:documentation>00020</xs:documentation>
 
</xs:annotation>
 
<xs:simpleType>
   
<xs:restriction base="xs:integer">
     
<xs:minInclusive value="000"/>
     
<xs:maxInclusive value="999"/>
     
<xs:totalDigits value="3"/>
     
<xs:pattern value="\d{3}"/>
   
</xs:restriction>
 
</xs:simpleType>
</xs:element>

element UserQuality
diagram DmfAUpdateNotification_20254_p268.png
type restriction of xs:integer
properties
content  simple
used by
complexType  SubGroupInformationType
facets
Kind  Value  Annotation
totalDigits  2
annotation
documentation
00486
source <xs:element name="UserQuality">
 
<xs:annotation>
   
<xs:documentation>00486</xs:documentation>
 
</xs:annotation>
 
<xs:simpleType>
   
<xs:restriction base="xs:integer">
     
<xs:totalDigits value="2"/>
   
</xs:restriction>
 
</xs:simpleType>
</xs:element>

element UsingEmployerAction
diagram DmfAUpdateNotification_20254_p269.png
type extension of UsingEmployerActionType
properties
content  complex
children UsingEmployerNameUsingEmployerCompanyIDVATNbrINSSDailyContractNbrActionAddressAction
used by
elements  OccupationUpdateNotificationStudentContributionAction
annotation
documentation
90604
source <xs:element name="UsingEmployerAction">
 
<xs:annotation>
   
<xs:documentation>90604</xs:documentation>
 
</xs:annotation>
 
<xs:complexType>
   
<xs:complexContent>
     
<xs:extension base="UsingEmployerActionType">
       
<xs:sequence>
         
<xs:element ref="AddressAction" minOccurs="0" maxOccurs="unbounded"/>
       
</xs:sequence>
     
</xs:extension>
   
</xs:complexContent>
 
</xs:complexType>
</xs:element>

element UsingEmployerCompanyID
diagram DmfAUpdateNotification_20254_p270.png
type restriction of xs:integer
properties
content  simple
used by
complexTypes  PathTypeUsingEmployerActionType
facets
Kind  Value  Annotation
minInclusive  0
maxInclusive  1999999943
totalDigits  10
pattern  0|\d{9}|\d{10}
annotation
documentation
00131
appinfo
CompanyID_conversion1
appinfo
xs:companyId
source <xs:element name="UsingEmployerCompanyID">
 
<xs:annotation>
   
<xs:documentation>00131</xs:documentation>
   
<xs:appinfo source="ConversionID">CompanyID_conversion1</xs:appinfo>
   
<xs:appinfo source="TDOType">xs:companyId</xs:appinfo>
 
</xs:annotation>
 
<xs:simpleType>
   
<xs:restriction base="xs:integer">
     
<xs:minInclusive value="0"/>
     
<xs:maxInclusive value="1999999943"/>
     
<xs:totalDigits value="10"/>
     
<xs:pattern value="0|\d{9}|\d{10}"/>
   
</xs:restriction>
 
</xs:simpleType>
</xs:element>

element UsingEmployerName
diagram DmfAUpdateNotification_20254_p271.png
type restriction of xs:string
properties
content  simple
used by
complexType  UsingEmployerActionType
facets
Kind  Value  Annotation
maxLength  96
annotation
documentation
00153
source <xs:element name="UsingEmployerName">
 
<xs:annotation>
   
<xs:documentation>00153</xs:documentation>
 
</xs:annotation>
 
<xs:simpleType>
   
<xs:restriction base="xs:string">
     
<xs:maxLength value="96"/>
   
</xs:restriction>
 
</xs:simpleType>
</xs:element>

element ValidityPeriodEndingDate
diagram DmfAUpdateNotification_20254_p272.png
type restriction of xs:date
properties
content  simple
used by
complexType  PathType
facets
Kind  Value  Annotation
pattern  \d{4}-\d{2}-\d{2}
annotation
documentation
01286
source <xs:element name="ValidityPeriodEndingDate">
 
<xs:annotation>
   
<xs:documentation>01286</xs:documentation>
 
</xs:annotation>
 
<xs:simpleType>
   
<xs:restriction base="xs:date">
     
<xs:pattern value="\d{4}-\d{2}-\d{2}"/>
   
</xs:restriction>
 
</xs:simpleType>
</xs:element>

element ValidityPeriodStartingDate
diagram DmfAUpdateNotification_20254_p273.png
type restriction of xs:date
properties
content  simple
used by
complexType  PathType
facets
Kind  Value  Annotation
pattern  \d{4}-\d{2}-\d{2}
annotation
documentation
01285
source <xs:element name="ValidityPeriodStartingDate">
 
<xs:annotation>
   
<xs:documentation>01285</xs:documentation>
 
</xs:annotation>
 
<xs:simpleType>
   
<xs:restriction base="xs:date">
     
<xs:pattern value="\d{4}-\d{2}-\d{2}"/>
   
</xs:restriction>
 
</xs:simpleType>
</xs:element>

element Value
diagram DmfAUpdateNotification_20254_p274.png
type restriction of xs:string
properties
content  simple
used by
complexType  AnomalyReportType
facets
Kind  Value  Annotation
maxLength  200
annotation
documentation
00236
source <xs:element name="Value">
 
<xs:annotation>
   
<xs:documentation>00236</xs:documentation>
 
</xs:annotation>
 
<xs:simpleType>
   
<xs:restriction base="xs:string">
     
<xs:maxLength value="200"/>
   
</xs:restriction>
 
</xs:simpleType>
</xs:element>

element VATNbr
diagram DmfAUpdateNotification_20254_p275.png
type restriction of xs:string
properties
content  simple
used by
complexTypes  PathTypeUsingEmployerActionType
facets
Kind  Value  Annotation
maxLength  30
annotation
documentation
01185
source <xs:element name="VATNbr">
 
<xs:annotation>
   
<xs:documentation>01185</xs:documentation>
 
</xs:annotation>
 
<xs:simpleType>
   
<xs:restriction base="xs:string">
     
<xs:maxLength value="30"/>
   
</xs:restriction>
 
</xs:simpleType>
</xs:element>

element WeekHoursNbr
diagram DmfAUpdateNotification_20254_p276.png
type restriction of xs:integer
properties
content  simple
used by
complexType  ScaleSalaryActionType
facets
Kind  Value  Annotation
minInclusive  0
maxInclusive  9999
totalDigits  4
annotation
documentation
00975
source <xs:element name="WeekHoursNbr">
 
<xs:annotation>
   
<xs:documentation>00975</xs:documentation>
 
</xs:annotation>
 
<xs:simpleType>
   
<xs:restriction base="xs:integer">
     
<xs:minInclusive value="0"/>
     
<xs:maxInclusive value="9999"/>
     
<xs:totalDigits value="4"/>
   
</xs:restriction>
 
</xs:simpleType>
</xs:element>

element WelfareBenefitTheoreticalAmount
diagram DmfAUpdateNotification_20254_p277.png
type restriction of xs:integer
properties
content  simple
used by
complexType  ComplIndemnityContributionActionType
facets
Kind  Value  Annotation
minInclusive  0
maxInclusive  999999999
totalDigits  9
annotation
documentation
00956
source <xs:element name="WelfareBenefitTheoreticalAmount">
 
<xs:annotation>
   
<xs:documentation>00956</xs:documentation>
 
</xs:annotation>
 
<xs:simpleType>
   
<xs:restriction base="xs:integer">
     
<xs:minInclusive value="0"/>
     
<xs:maxInclusive value="999999999"/>
     
<xs:totalDigits value="9"/>
   
</xs:restriction>
 
</xs:simpleType>
</xs:element>

element WorkerCode
diagram DmfAUpdateNotification_20254_p278.png
type restriction of xs:integer
properties
content  simple
used by
complexTypes  LastSituationWRTypePathTypeWRCorrectedPartTypeWRDclPartType
facets
Kind  Value  Annotation
minInclusive  000
maxInclusive  999
totalDigits  3
pattern  \d{3}
annotation
documentation
00037
source <xs:element name="WorkerCode">
 
<xs:annotation>
   
<xs:documentation>00037</xs:documentation>
 
</xs:annotation>
 
<xs:simpleType>
   
<xs:restriction base="xs:integer">
     
<xs:minInclusive value="000"/>
     
<xs:maxInclusive value="999"/>
     
<xs:totalDigits value="3"/>
     
<xs:pattern value="\d{3}"/>
   
</xs:restriction>
 
</xs:simpleType>
</xs:element>

element WorkerContributionAction
diagram DmfAUpdateNotification_20254_p279.png
type WorkerContributionActionType
properties
content  complex
children ContributionWorkerCodeContributionTypeContributionCalculationBasisContributionAmountFirstHiringDateAction
used by
elements  WRCorrectedPartWRDclPart
annotation
documentation
90230
source <xs:element name="WorkerContributionAction" type="WorkerContributionActionType">
 
<xs:annotation>
   
<xs:documentation>90230</xs:documentation>
 
</xs:annotation>
</xs:element>

element WorkerDeductionAction
diagram DmfAUpdateNotification_20254_p280.png
type extension of WorkerDeductionActionType
properties
content  complex
children DeductionCodeDeductionCalculationBasisDeductionAmountDeductionRightStartingDateManagementCostNbrMonthsReplacedINSSApplicantINSSCertificateOriginActionDeductionDetailAction
used by
elements  WRCorrectedPartWRDclPart
annotation
documentation
90231
source <xs:element name="WorkerDeductionAction">
 
<xs:annotation>
   
<xs:documentation>90231</xs:documentation>
 
</xs:annotation>
 
<xs:complexType>
   
<xs:complexContent>
     
<xs:extension base="WorkerDeductionActionType">
       
<xs:sequence>
         
<xs:element ref="DeductionDetailAction" minOccurs="0" maxOccurs="unbounded"/>
       
</xs:sequence>
     
</xs:extension>
   
</xs:complexContent>
 
</xs:complexType>
</xs:element>

element WorkerRecordNewVersionNbr
diagram DmfAUpdateNotification_20254_p281.png
type restriction of xs:integer
properties
content  simple
used by
complexTypes  WRCorrectedPartTypeWRDclPartType
facets
Kind  Value  Annotation
minInclusive  1
maxInclusive  99999999999
totalDigits  11
annotation
documentation
00573
source <xs:element name="WorkerRecordNewVersionNbr">
 
<xs:annotation>
   
<xs:documentation>00573</xs:documentation>
 
</xs:annotation>
 
<xs:simpleType>
   
<xs:restriction base="xs:integer">
     
<xs:minInclusive value="1"/>
     
<xs:maxInclusive value="99999999999"/>
     
<xs:totalDigits value="11"/>
   
</xs:restriction>
 
</xs:simpleType>
</xs:element>

element WorkerRecordUpdateNotif
diagram DmfAUpdateNotification_20254_p282.png
type extension of WorkerRecordUpdateNotifType
properties
content  complex
children LastSituationWRWRDclPartWRCorrectedPart
used by
element  NaturalPersonUpdateNotif
annotation
documentation
90207
source <xs:element name="WorkerRecordUpdateNotif">
 
<xs:annotation>
   
<xs:documentation>90207</xs:documentation>
 
</xs:annotation>
 
<xs:complexType>
   
<xs:complexContent>
     
<xs:extension base="WorkerRecordUpdateNotifType">
       
<xs:sequence>
         
<xs:element ref="LastSituationWR" minOccurs="0"/>
         
<xs:element ref="WRDclPart"/>
         
<xs:element ref="WRCorrectedPart" minOccurs="0"/>
       
</xs:sequence>
     
</xs:extension>
   
</xs:complexContent>
 
</xs:complexType>
</xs:element>

element WorkerRecordUserReference
diagram DmfAUpdateNotification_20254_p283.png
type restriction of xs:string
properties
content  simple
used by
complexTypes  PathTypeWRCorrectedPartTypeWRDclPartType
facets
Kind  Value  Annotation
maxLength  20
annotation
documentation
00616
source <xs:element name="WorkerRecordUserReference">
 
<xs:annotation>
   
<xs:documentation>00616</xs:documentation>
 
</xs:annotation>
 
<xs:simpleType>
   
<xs:restriction base="xs:string">
     
<xs:maxLength value="20"/>
   
</xs:restriction>
 
</xs:simpleType>
</xs:element>

element WorkerRecordVersionNbr
diagram DmfAUpdateNotification_20254_p284.png
type restriction of xs:integer
properties
content  simple
used by
complexType  LastSituationWRType
facets
Kind  Value  Annotation
minInclusive  1
maxInclusive  99999999999
totalDigits  11
annotation
documentation
00610
source <xs:element name="WorkerRecordVersionNbr">
 
<xs:annotation>
   
<xs:documentation>00610</xs:documentation>
 
</xs:annotation>
 
<xs:simpleType>
   
<xs:restriction base="xs:integer">
     
<xs:minInclusive value="1"/>
     
<xs:maxInclusive value="99999999999"/>
     
<xs:totalDigits value="11"/>
   
</xs:restriction>
 
</xs:simpleType>
</xs:element>

element WorkerStatus
diagram DmfAUpdateNotification_20254_p285.png
type restriction of xs:string
properties
content  simple
used by
complexType  OccupationUpdateNotificationType
facets
Kind  Value  Annotation
maxLength  2
annotation
documentation
00053
source <xs:element name="WorkerStatus">
 
<xs:annotation>
   
<xs:documentation>00053</xs:documentation>
 
</xs:annotation>
 
<xs:simpleType>
   
<xs:restriction base="xs:string">
     
<xs:maxLength value="2"/>
   
</xs:restriction>
 
</xs:simpleType>
</xs:element>

element WorkingDaysSystem
diagram DmfAUpdateNotification_20254_p286.png
type restriction of xs:integer
properties
content  simple
used by
complexType  OccupationUpdateNotificationType
facets
Kind  Value  Annotation
minInclusive  0
maxInclusive  999
totalDigits  3
annotation
documentation
00047
appinfo
DaysCount_conversion1
source <xs:element name="WorkingDaysSystem">
 
<xs:annotation>
   
<xs:documentation>00047</xs:documentation>
   
<xs:appinfo source="ConversionID">DaysCount_conversion1</xs:appinfo>
 
</xs:annotation>
 
<xs:simpleType>
   
<xs:restriction base="xs:integer">
     
<xs:minInclusive value="0"/>
     
<xs:maxInclusive value="999"/>
     
<xs:totalDigits value="3"/>
   
</xs:restriction>
 
</xs:simpleType>
</xs:element>

element WorkingRegulationsEndingDate
diagram DmfAUpdateNotification_20254_p287.png
type restriction of xs:date
properties
content  simple
used by
complexType  OccupationDeductionDetailActionType
facets
Kind  Value  Annotation
pattern  \d{4}-\d{2}-\d{2}
annotation
documentation
00914
source <xs:element name="WorkingRegulationsEndingDate">
 
<xs:annotation>
   
<xs:documentation>00914</xs:documentation>
 
</xs:annotation>
 
<xs:simpleType>
   
<xs:restriction base="xs:date">
     
<xs:pattern value="\d{4}-\d{2}-\d{2}"/>
   
</xs:restriction>
 
</xs:simpleType>
</xs:element>

element WorkingRegulationsRegistryNbr
diagram DmfAUpdateNotification_20254_p288.png
type restriction of xs:string
properties
content  simple
used by
complexType  DeductionDetailActionType
facets
Kind  Value  Annotation
maxLength  16
annotation
documentation
00142
source <xs:element name="WorkingRegulationsRegistryNbr">
 
<xs:annotation>
   
<xs:documentation>00142</xs:documentation>
 
</xs:annotation>
 
<xs:simpleType>
   
<xs:restriction base="xs:string">
     
<xs:maxLength value="16"/>
   
</xs:restriction>
 
</xs:simpleType>
</xs:element>

element WorkingRegulationsStartingDate
diagram DmfAUpdateNotification_20254_p289.png
type restriction of xs:date
properties
content  simple
used by
complexTypes  DeductionDetailActionTypeOccupationDeductionDetailActionType
facets
Kind  Value  Annotation
pattern  \d{4}-\d{2}-\d{2}
annotation
documentation
00143
source <xs:element name="WorkingRegulationsStartingDate">
 
<xs:annotation>
   
<xs:documentation>00143</xs:documentation>
 
</xs:annotation>
 
<xs:simpleType>
   
<xs:restriction base="xs:date">
     
<xs:pattern value="\d{4}-\d{2}-\d{2}"/>
   
</xs:restriction>
 
</xs:simpleType>
</xs:element>

element WorksContractActorId
diagram DmfAUpdateNotification_20254_p290.png
type restriction of xs:string
properties
content  simple
used by
complexType  PathType
facets
Kind  Value  Annotation
maxLength  9
annotation
documentation
00940
source <xs:element name="WorksContractActorId">
 
<xs:annotation>
   
<xs:documentation>00940</xs:documentation>
 
</xs:annotation>
 
<xs:simpleType>
   
<xs:restriction base="xs:string">
     
<xs:maxLength value="9"/>
   
</xs:restriction>
 
</xs:simpleType>
</xs:element>

element WRCorrectedPart
diagram DmfAUpdateNotification_20254_p291.png
type extension of WRCorrectedPartType
properties
content  complex
children EmployerClassWorkerCodeNOSSQuarterStartingDateNOSSQuarterEndingDateBorderActivityWithRiskLocalUnitIDWorkerRecordUserReferenceWorkerRecordNewVersionNbrCodeSubjectedActionOccupationUpdateNotificationActivationInformationActionWorkerContributionActionWorkerDeductionActionIndemnityWAPMActionDismissedStatWorkerContActionStudentContributionActionEarlyRetirementContActionComplementaryIndemnityAction
used by
element  WorkerRecordUpdateNotif
annotation
documentation
90206
source <xs:element name="WRCorrectedPart">
 
<xs:annotation>
   
<xs:documentation>90206</xs:documentation>
 
</xs:annotation>
 
<xs:complexType>
   
<xs:complexContent>
     
<xs:extension base="WRCorrectedPartType">
       
<xs:choice minOccurs="0">
         
<xs:sequence>
           
<xs:element ref="OccupationUpdateNotification" maxOccurs="unbounded"/>
           
<xs:element ref="ActivationInformationAction" minOccurs="0"/>
           
<xs:element ref="WorkerContributionAction" minOccurs="0" maxOccurs="unbounded"/>
           
<xs:element ref="WorkerDeductionAction" minOccurs="0" maxOccurs="unbounded"/>
         
</xs:sequence>
         
<xs:sequence>
           
<xs:element ref="WorkerContributionAction" minOccurs="0" maxOccurs="unbounded"/>
           
<xs:choice minOccurs="0">
             
<xs:element ref="WorkerDeductionAction" maxOccurs="unbounded"/>
             
<xs:element ref="IndemnityWAPMAction" maxOccurs="unbounded"/>
           
</xs:choice>
         
</xs:sequence>
         
<xs:element ref="DismissedStatWorkerContAction"/>
         
<xs:sequence>
           
<xs:element ref="StudentContributionAction"/>
           
<xs:element ref="WorkerContributionAction" minOccurs="0"/>
         
</xs:sequence>
         
<xs:element ref="EarlyRetirementContAction" maxOccurs="2"/>
         
<xs:element ref="ComplementaryIndemnityAction" maxOccurs="unbounded"/>
       
</xs:choice>
     
</xs:extension>
   
</xs:complexContent>
 
</xs:complexType>
</xs:element>

element WRDclPart
diagram DmfAUpdateNotification_20254_p292.png
type extension of WRDclPartType
properties
content  complex
children EmployerClassWorkerCodeNOSSQuarterStartingDateNOSSQuarterEndingDateBorderActivityWithRiskLocalUnitIDWorkerRecordUserReferenceWorkerRecordNewVersionNbrCodeSubjectedActionBlockDecisionIndicatorOccupationUpdateNotificationActivationInformationActionWorkerContributionActionWorkerDeductionActionDismissedStatWorkerContActionStudentContributionActionEarlyRetirementContActionComplementaryIndemnityActionIndemnityWAPMAction
used by
element  WorkerRecordUpdateNotif
annotation
documentation
90241
source <xs:element name="WRDclPart">
 
<xs:annotation>
   
<xs:documentation>90241</xs:documentation>
 
</xs:annotation>
 
<xs:complexType>
   
<xs:complexContent>
     
<xs:extension base="WRDclPartType">
       
<xs:choice>
         
<xs:sequence>
           
<xs:element ref="OccupationUpdateNotification" maxOccurs="unbounded"/>
           
<xs:element ref="ActivationInformationAction" minOccurs="0"/>
           
<xs:element ref="WorkerContributionAction" minOccurs="0" maxOccurs="unbounded"/>
           
<xs:element ref="WorkerDeductionAction" minOccurs="0" maxOccurs="unbounded"/>
         
</xs:sequence>
         
<xs:element ref="DismissedStatWorkerContAction"/>
         
<xs:sequence>
           
<xs:element ref="StudentContributionAction"/>
           
<xs:element ref="WorkerContributionAction" minOccurs="0"/>
         
</xs:sequence>
         
<xs:element ref="EarlyRetirementContAction" maxOccurs="2"/>
         
<xs:element ref="ComplementaryIndemnityAction" maxOccurs="unbounded"/>
         
<xs:sequence>
           
<xs:element ref="WorkerContributionAction" maxOccurs="2"/>
           
<xs:element ref="IndemnityWAPMAction" maxOccurs="unbounded"/>
         
</xs:sequence>
       
</xs:choice>
     
</xs:extension>
   
</xs:complexContent>
 
</xs:complexType>
</xs:element>

element ZIPCode
diagram DmfAUpdateNotification_20254_p293.png
type restriction of xs:string
properties
content  simple
used by
complexType  AddressActionType
facets
Kind  Value  Annotation
maxLength  9
annotation
documentation
00520
source <xs:element name="ZIPCode">
 
<xs:annotation>
   
<xs:documentation>00520</xs:documentation>
 
</xs:annotation>
 
<xs:simpleType>
   
<xs:restriction base="xs:string">
     
<xs:maxLength value="9"/>
   
</xs:restriction>
 
</xs:simpleType>
</xs:element>

complexType ActivationInformationActionType
diagram DmfAUpdateNotification_20254_p294.png
children ServiceExemptionStartDateTrainingSituationStartDateTrainingSituationActivationPercentageStatusAction
used by
element  ActivationInformationAction
source <xs:complexType name="ActivationInformationActionType">
 
<xs:sequence>
   
<xs:element ref="ServiceExemptionStartDate"/>
   
<xs:element ref="TrainingSituationStartDate"/>
   
<xs:element ref="TrainingSituation"/>
   
<xs:element ref="ActivationPercentageStatus" minOccurs="0"/>
   
<xs:element ref="Action"/>
 
</xs:sequence>
</xs:complexType>

complexType AdditionalScaleSalaryActionType
diagram DmfAUpdateNotification_20254_p295.png
children AdditionalScaleSalaryStartDateAdditionalScaleSalaryEndDateAdditionalScaleSalaryReferenceAdditionalScaleSalaryBasisAmountAdditionalScaleSalaryPercentageNbrHoursOrServicesAdditionalScaleSalaryAmountAction
used by
element  AdditionalScaleSalaryAction
source <xs:complexType name="AdditionalScaleSalaryActionType">
 
<xs:sequence>
   
<xs:element ref="AdditionalScaleSalaryStartDate"/>
   
<xs:element ref="AdditionalScaleSalaryEndDate" minOccurs="0"/>
   
<xs:element ref="AdditionalScaleSalaryReference"/>
   
<xs:element ref="AdditionalScaleSalaryBasisAmount" minOccurs="0"/>
   
<xs:element ref="AdditionalScaleSalaryPercentage" minOccurs="0"/>
   
<xs:element ref="NbrHoursOrServices" minOccurs="0"/>
   
<xs:element ref="AdditionalScaleSalaryAmount"/>
   
<xs:element ref="Action"/>
 
</xs:sequence>
</xs:complexType>

complexType AddressActionType
diagram DmfAUpdateNotification_20254_p296.png
children StreetHouseNbrPostBoxZIPCodeCityCountryAction
used by
element  AddressAction
source <xs:complexType name="AddressActionType">
 
<xs:sequence>
   
<xs:element ref="Street" minOccurs="0"/>
   
<xs:element ref="HouseNbr" minOccurs="0"/>
   
<xs:element ref="PostBox" minOccurs="0"/>
   
<xs:element ref="ZIPCode" minOccurs="0"/>
   
<xs:element ref="City" minOccurs="0"/>
   
<xs:element ref="Country" minOccurs="0"/>
   
<xs:element ref="Action"/>
 
</xs:sequence>
</xs:complexType>

complexType AnomalyReportType
diagram DmfAUpdateNotification_20254_p297.png
children ErrorIDTagNameValueAnomalyClassAnomalyLabel
used by
element  AnomalyReport
source <xs:complexType name="AnomalyReportType">
 
<xs:sequence>
   
<xs:element ref="ErrorID"/>
   
<xs:element ref="TagName" minOccurs="0"/>
   
<xs:element ref="Value" minOccurs="0"/>
   
<xs:element ref="AnomalyClass" minOccurs="0"/>
   
<xs:element ref="AnomalyLabel" minOccurs="0"/>
 
</xs:sequence>
</xs:complexType>

complexType CompanyVehicleCorrectedPartType
diagram DmfAUpdateNotification_20254_p298.png
children CompanyVehicleSequenceNbrLicensePlateEcoVehicleCompanyVehicleNewVersionNbrAction
used by
element  CompanyVehicleCorrectedPart
source <xs:complexType name="CompanyVehicleCorrectedPartType">
 
<xs:sequence>
   
<xs:element ref="CompanyVehicleSequenceNbr"/>
   
<xs:element ref="LicensePlate"/>
   
<xs:element ref="EcoVehicle" minOccurs="0"/>
   
<xs:element ref="CompanyVehicleNewVersionNbr" minOccurs="0"/>
   
<xs:element ref="Action"/>
 
</xs:sequence>
</xs:complexType>

complexType CompanyVehicleDclPartType
diagram DmfAUpdateNotification_20254_p299.png
children CompanyVehicleSequenceNbrLicensePlateEcoVehicleCompanyVehicleNewVersionNbrActionBlockDecisionIndicator
used by
element  CompanyVehicleDclPart
source <xs:complexType name="CompanyVehicleDclPartType">
 
<xs:sequence>
   
<xs:element ref="CompanyVehicleSequenceNbr"/>
   
<xs:element ref="LicensePlate"/>
   
<xs:element ref="EcoVehicle" minOccurs="0"/>
   
<xs:element ref="CompanyVehicleNewVersionNbr" minOccurs="0"/>
   
<xs:element ref="Action"/>
   
<xs:element ref="BlockDecisionIndicator" minOccurs="0"/>
 
</xs:sequence>
</xs:complexType>

complexType CompanyVehicleUpdateNotifType
diagram DmfAUpdateNotification_20254_p300.png
used by
element  CompanyVehicleUpdateNotif
source <xs:complexType name="CompanyVehicleUpdateNotifType"/>

complexType ComplementaryIndemnityActionType
diagram DmfAUpdateNotification_20254_p301.png
children EmployerNotionJointCommissionNbrActivityCodeDebtorTypeFirstComplIndemnityDateComplIndemnityAgreementNotionHalfTimeCareerInterruptionNotionServiceExemptionNotionReplacementAccordanceWCCNotionSubstituteINSSResumptionOfWorkMeasureComplIndemnityNbrOfPartsNoticeDateAilingOrReorgCompanyNotionAcknowledgementStartDateAcknowledgementEndDateAction
used by
element  ComplementaryIndemnityAction
source <xs:complexType name="ComplementaryIndemnityActionType">
 
<xs:sequence>
   
<xs:element ref="EmployerNotion"/>
   
<xs:element ref="JointCommissionNbr"/>
   
<xs:element ref="ActivityCode" minOccurs="0"/>
   
<xs:element ref="DebtorType" minOccurs="0"/>
   
<xs:element ref="FirstComplIndemnityDate"/>
   
<xs:element ref="ComplIndemnityAgreementNotion"/>
   
<xs:element ref="HalfTimeCareerInterruptionNotion"/>
   
<xs:element ref="ServiceExemptionNotion" minOccurs="1" maxOccurs="1"/>
   
<xs:element ref="ReplacementAccordanceWCCNotion"/>
   
<xs:element ref="SubstituteINSS" minOccurs="0"/>
   
<xs:element ref="ResumptionOfWorkMeasure" minOccurs="0"/>
   
<xs:element ref="ComplIndemnityNbrOfParts" minOccurs="0"/>
   
<xs:element ref="NoticeDate" minOccurs="0"/>
   
<xs:element ref="AilingOrReorgCompanyNotion" minOccurs="0"/>
   
<xs:element ref="AcknowledgementStartDate" minOccurs="0"/>
   
<xs:element ref="AcknowledgementEndDate" minOccurs="0"/>
   
<xs:element ref="Action"/>
 
</xs:sequence>
</xs:complexType>

complexType ComplIndemnityContributionActionType
diagram DmfAUpdateNotification_20254_p302.png
children ContributionWorkerCodeContributionTypeIndemnityContributionPeriodCodeComplIndemnityAmountAdjustNotionContributionSequenceNbrComplIndemnityAmountCapitalizationNotionWelfareBenefitTheoreticalAmountComplIndemnityNbrMonthsNbrMonthsDecimalsIncompleteMonthNbrDaysIncompleteMonthReasonFloorApplicationNotionContributionAmountAction
used by
element  ComplIndemnityContributionAction
source <xs:complexType name="ComplIndemnityContributionActionType">
 
<xs:sequence>
   
<xs:element ref="ContributionWorkerCode"/>
   
<xs:element ref="ContributionType"/>
   
<xs:element ref="IndemnityContributionPeriodCode" minOccurs="0"/>
   
<xs:element ref="ComplIndemnityAmountAdjustNotion"/>
   
<xs:element ref="ContributionSequenceNbr"/>
   
<xs:element ref="ComplIndemnityAmount"/>
   
<xs:element ref="CapitalizationNotion" minOccurs="0"/>
   
<xs:element ref="WelfareBenefitTheoreticalAmount" minOccurs="0"/>
   
<xs:element ref="ComplIndemnityNbrMonths"/>
   
<xs:element ref="NbrMonthsDecimals" minOccurs="0"/>
   
<xs:element ref="IncompleteMonthNbrDays" minOccurs="0"/>
   
<xs:element ref="IncompleteMonthReason" minOccurs="0"/>
   
<xs:element ref="FloorApplicationNotion" minOccurs="0"/>
   
<xs:element ref="ContributionAmount"/>
   
<xs:element ref="Action"/>
 
</xs:sequence>
</xs:complexType>

complexType CUNPCorrectedPartType
diagram DmfAUpdateNotification_20254_p303.png
children UnrelatedEmployerClassUnrelatedWorkerCodeUnrelatedCalculationBasisUnrelatedAmountContUnrelatedToNPNewVersionNbrCodeSubjectedAction
used by
element  CUNPCorrectedPart
source <xs:complexType name="CUNPCorrectedPartType">
 
<xs:sequence>
   
<xs:element ref="UnrelatedEmployerClass"/>
   
<xs:element ref="UnrelatedWorkerCode"/>
   
<xs:element ref="UnrelatedCalculationBasis" minOccurs="0"/>
   
<xs:element ref="UnrelatedAmount"/>
   
<xs:element ref="ContUnrelatedToNPNewVersionNbr"/>
   
<xs:element ref="CodeSubjected"/>
   
<xs:element ref="Action"/>
 
</xs:sequence>
</xs:complexType>

complexType CUNPDclPartType
diagram DmfAUpdateNotification_20254_p304.png
children UnrelatedEmployerClassUnrelatedWorkerCodeUnrelatedCalculationBasisUnrelatedAmountContUnrelatedToNPNewVersionNbrCodeSubjectedActionBlockDecisionIndicator
used by
element  CUNPDclPart
source <xs:complexType name="CUNPDclPartType">
 
<xs:sequence>
   
<xs:element ref="UnrelatedEmployerClass"/>
   
<xs:element ref="UnrelatedWorkerCode"/>
   
<xs:element ref="UnrelatedCalculationBasis" minOccurs="0"/>
   
<xs:element ref="UnrelatedAmount"/>
   
<xs:element ref="ContUnrelatedToNPNewVersionNbr" minOccurs="0"/>
   
<xs:element ref="CodeSubjected"/>
   
<xs:element ref="Action"/>
   
<xs:element ref="BlockDecisionIndicator" minOccurs="0"/>
 
</xs:sequence>
</xs:complexType>

complexType CUNPUpdateNotifType
diagram DmfAUpdateNotification_20254_p305.png
used by
element  CUNPUpdateNotif
source <xs:complexType name="CUNPUpdateNotifType"/>

complexType DeductionDetailActionType
diagram DmfAUpdateNotification_20254_p306.png
children DeductionDetailSequenceNbrDeductionDetailAmountWorkingRegulationsRegistryNbrWorkingRegulationsStartingDateAverageWorkingTimeBeforeReductionAverageWorkingTimeAfterReductionAction
used by
element  DeductionDetailAction
source <xs:complexType name="DeductionDetailActionType">
 
<xs:sequence>
   
<xs:element ref="DeductionDetailSequenceNbr" minOccurs="0"/>
   
<xs:element ref="DeductionDetailAmount" minOccurs="0"/>
   
<xs:element ref="WorkingRegulationsRegistryNbr" minOccurs="0"/>
   
<xs:element ref="WorkingRegulationsStartingDate" minOccurs="0"/>
   
<xs:element ref="AverageWorkingTimeBeforeReduction" minOccurs="0"/>
   
<xs:element ref="AverageWorkingTimeAfterReduction" minOccurs="0"/>
   
<xs:element ref="Action"/>
 
</xs:sequence>
</xs:complexType>

complexType DismissedStatWorkerContActionType
diagram DmfAUpdateNotification_20254_p307.png
children GrossRefRemunAmountGrossRefRemunContributionAmountRefNbrDaysSubjectionStartingDateSubjectionEndingDateAction
used by
element  DismissedStatWorkerContAction
source <xs:complexType name="DismissedStatWorkerContActionType">
 
<xs:sequence>
   
<xs:element ref="GrossRefRemunAmount"/>
   
<xs:element ref="GrossRefRemunContributionAmount"/>
   
<xs:element ref="RefNbrDays"/>
   
<xs:element ref="SubjectionStartingDate"/>
   
<xs:element ref="SubjectionEndingDate"/>
   
<xs:element ref="Action"/>
 
</xs:sequence>
</xs:complexType>

complexType EarlyRetirementContActionType
diagram DmfAUpdateNotification_20254_p308.png
children EarlyRetirementCodeEarlyRetirementNbrMonthsEarlyRetirementContributionAmountAction
used by
element  EarlyRetirementContAction
source <xs:complexType name="EarlyRetirementContActionType">
 
<xs:sequence>
   
<xs:element ref="EarlyRetirementCode" minOccurs="0"/>
   
<xs:element ref="EarlyRetirementNbrMonths" minOccurs="0"/>
   
<xs:element ref="EarlyRetirementContributionAmount" minOccurs="0"/>
   
<xs:element ref="Action"/>
 
</xs:sequence>
</xs:complexType>

complexType EmpCompensationCorrectedPartType
diagram DmfAUpdateNotification_20254_p309.png
children CompensationCodeCompensationAmountCompensationExceptionEmpCompensationNewVersionNbrCodeSubjectedAction
used by
element  EmpCompensationCorrectedPart
source <xs:complexType name="EmpCompensationCorrectedPartType">
 
<xs:sequence>
   
<xs:element ref="CompensationCode"/>
   
<xs:element ref="CompensationAmount" minOccurs="0"/>
   
<xs:element ref="CompensationException" minOccurs="0"/>
   
<xs:element ref="EmpCompensationNewVersionNbr" minOccurs="1"/>
   
<xs:element ref="CodeSubjected"/>
   
<xs:element ref="Action"/>
 
</xs:sequence>
</xs:complexType>

complexType EmpCompensationDclPartType
diagram DmfAUpdateNotification_20254_p310.png
children CompensationCodeCompensationAmountCompensationExceptionEmpCompensationNewVersionNbrCodeSubjectedActionBlockDecisionIndicator
used by
element  EmpCompensationDclPart
source <xs:complexType name="EmpCompensationDclPartType">
 
<xs:sequence>
   
<xs:element ref="CompensationCode"/>
   
<xs:element ref="CompensationAmount" minOccurs="0"/>
   
<xs:element ref="CompensationException" minOccurs="0"/>
   
<xs:element ref="EmpCompensationNewVersionNbr" minOccurs="0"/>
   
<xs:element ref="CodeSubjected"/>
   
<xs:element ref="Action"/>
   
<xs:element ref="BlockDecisionIndicator" minOccurs="0"/>
 
</xs:sequence>
</xs:complexType>

complexType EmpCompensationUpdateNotifType
diagram DmfAUpdateNotification_20254_p311.png
used by
element  EmpCompensationUpdateNotif
source <xs:complexType name="EmpCompensationUpdateNotifType"/>

complexType EmployerDeclarationUpdateNotifType
diagram DmfAUpdateNotification_20254_p312.png
children QuarterNOSSRegistrationNbrTrusteeshipNOSSLPARegistrationNbrCompanyIDTransmissionModeEmployerDeclarationPIDFaultyCodeCalculationRequestArt54terNotion22QuaterEmployerDeclarationNewVersionNbrAction
used by
element  EmployerDeclarationUpdateNotif
source <xs:complexType name="EmployerDeclarationUpdateNotifType">
 
<xs:sequence>
   
<xs:element ref="Quarter"/>
   
<xs:choice>
     
<xs:sequence>
       
<xs:element ref="NOSSRegistrationNbr" minOccurs="0"/>
       
<xs:element ref="Trusteeship" minOccurs="0"/>
     
</xs:sequence>
     
<xs:element ref="NOSSLPARegistrationNbr" minOccurs="0"/>
   
</xs:choice>
   
<xs:element ref="CompanyID"/>
   
<xs:element ref="TransmissionMode"/>
   
<xs:element ref="EmployerDeclarationPID"/>
   
<xs:element ref="FaultyCode" minOccurs="0"/>
   
<xs:element ref="CalculationRequestArt54ter" minOccurs="0"/>
   
<xs:element ref="Notion22Quater" minOccurs="0"/>
   
<xs:element ref="EmployerDeclarationNewVersionNbr" minOccurs="0"/>
   
<xs:element ref="Action"/>
 
</xs:sequence>
</xs:complexType>

complexType FormType
diagram DmfAUpdateNotification_20254_p313.png
children IdentificationFormCreationDateFormCreationHourAttestationStatusTypeForm
used by
element  Form
source <xs:complexType name="FormType">
 
<xs:sequence>
   
<xs:element ref="Identification"/>
   
<xs:element ref="FormCreationDate"/>
   
<xs:element ref="FormCreationHour"/>
   
<xs:element ref="AttestationStatus"/>
   
<xs:element ref="TypeForm"/>
 
</xs:sequence>
</xs:complexType>

complexType IndemnityWAPMActionType
diagram DmfAUpdateNotification_20254_p314.png
children IndemnityNatureIncapacityDegreeIndemnityAmountAction
used by
element  IndemnityWAPMAction
source <xs:complexType name="IndemnityWAPMActionType">
 
<xs:sequence>
   
<xs:element ref="IndemnityNature" minOccurs="0"/>
   
<xs:element ref="IncapacityDegree" minOccurs="0"/>
   
<xs:element ref="IndemnityAmount" minOccurs="0"/>
   
<xs:element ref="Action"/>
 
</xs:sequence>
</xs:complexType>

complexType LastSituationCompanyVehicleType
diagram DmfAUpdateNotification_20254_p315.png
children CompanyVehicleSequenceNbrLicensePlateCompanyVehicleVersionNbr
used by
element  LastSituationCompanyVehicle
source <xs:complexType name="LastSituationCompanyVehicleType">
 
<xs:sequence>
   
<xs:element ref="CompanyVehicleSequenceNbr"/>
   
<xs:element ref="LicensePlate"/>
   
<xs:element ref="CompanyVehicleVersionNbr"/>
 
</xs:sequence>
</xs:complexType>

complexType LastSituationCUNPType
diagram DmfAUpdateNotification_20254_p316.png
children UnrelatedEmployerClassUnrelatedWorkerCodeContUnrelatedToNPVersionNbr
used by
element  LastSituationCUNP
source <xs:complexType name="LastSituationCUNPType">
 
<xs:sequence>
   
<xs:element ref="UnrelatedEmployerClass"/>
   
<xs:element ref="UnrelatedWorkerCode"/>
   
<xs:element ref="ContUnrelatedToNPVersionNbr"/>
 
</xs:sequence>
</xs:complexType>

complexType LastSituationEmpCompensationType
diagram DmfAUpdateNotification_20254_p317.png
children CompensationCodeEmpCompensationVersionNbr
used by
element  LastSituationEmpCompensation
source <xs:complexType name="LastSituationEmpCompensationType">
 
<xs:sequence>
   
<xs:element ref="CompensationCode"/>
   
<xs:element ref="EmpCompensationVersionNbr"/>
 
</xs:sequence>
</xs:complexType>

complexType LastSituationWRType
diagram DmfAUpdateNotification_20254_p318.png
children EmployerClassWorkerCodeWorkerRecordVersionNbr
used by
element  LastSituationWR
source <xs:complexType name="LastSituationWRType">
 
<xs:sequence>
   
<xs:element ref="EmployerClass"/>
   
<xs:element ref="WorkerCode"/>
   
<xs:element ref="WorkerRecordVersionNbr"/>
 
</xs:sequence>
</xs:complexType>

complexType NaturalPersonJustificationType
diagram DmfAUpdateNotification_20254_p319.png
children SubGroupJustificationJustificationCodeJustificationDate
used by
element  NaturalPersonJustification
source <xs:complexType name="NaturalPersonJustificationType">
 
<xs:sequence>
   
<xs:element ref="SubGroup"/>
   
<xs:element ref="Justification" minOccurs="0"/>
   
<xs:element ref="JustificationCode" minOccurs="0"/>
   
<xs:element ref="JustificationDate" minOccurs="0"/>
 
</xs:sequence>
</xs:complexType>

complexType NaturalPersonUpdateNotifType
diagram DmfAUpdateNotification_20254_p320.png
children NaturalPersonSequenceNbrINSSNaturalPersonUserReferenceNaturalPersonPIDDeclNaturalPersonPIDDeclNaturalPersonVersionNbrDeclNaturalPersonNewVersionNbrActionBlockDecisionIndicatorRepaymentDecision
used by
element  NaturalPersonUpdateNotif
source <xs:complexType name="NaturalPersonUpdateNotifType">
 
<xs:sequence>
   
<xs:element ref="NaturalPersonSequenceNbr"/>
   
<xs:element ref="INSS"/>
   
<xs:element ref="NaturalPersonUserReference" minOccurs="0"/>
   
<xs:element ref="NaturalPersonPID" minOccurs="0"/>
   
<xs:element ref="DeclNaturalPersonPID" minOccurs="0"/>
   
<xs:element ref="DeclNaturalPersonVersionNbr" minOccurs="0"/>
   
<xs:element ref="DeclNaturalPersonNewVersionNbr" minOccurs="0"/>
   
<xs:element ref="Action"/>
   
<xs:element ref="BlockDecisionIndicator" minOccurs="0"/>
   
<xs:element ref="RepaymentDecision" minOccurs="0"/>
 
</xs:sequence>
</xs:complexType>

complexType OccupationDeductionActionType
diagram DmfAUpdateNotification_20254_p321.png
children DeductionCodeDeductionCalculationBasisDeductionAmountDeductionRightStartingDateManagementCostNbrMonthsReplacedINSSApplicantINSSCertificateOriginAction
used by
element  OccupationDeductionAction
source <xs:complexType name="OccupationDeductionActionType">
 
<xs:sequence>
   
<xs:element ref="DeductionCode"/>
   
<xs:element ref="DeductionCalculationBasis" minOccurs="0"/>
   
<xs:element ref="DeductionAmount" minOccurs="0"/>
   
<xs:element ref="DeductionRightStartingDate" minOccurs="0"/>
   
<xs:element ref="ManagementCostNbrMonths" minOccurs="0"/>
   
<xs:element ref="ReplacedINSS" minOccurs="0"/>
   
<xs:element ref="ApplicantINSS" minOccurs="0"/>
   
<xs:element ref="CertificateOrigin" minOccurs="0"/>
   
<xs:element ref="Action"/>
 
</xs:sequence>
</xs:complexType>

complexType OccupationDeductionDetailActionType
diagram DmfAUpdateNotification_20254_p322.png
children DeductionDetailSequenceNbrWorkingRegulationsStartingDateWorkingRegulationsEndingDateAverageWorkingTimeBeforeReductionAverageWorkingTimeAfterReductionAction
used by
element  OccupationDeductionDetailAction
source <xs:complexType name="OccupationDeductionDetailActionType">
 
<xs:sequence>
   
<xs:element ref="DeductionDetailSequenceNbr" minOccurs="0"/>
   
<xs:element ref="WorkingRegulationsStartingDate" minOccurs="0"/>
   
<xs:element ref="WorkingRegulationsEndingDate" minOccurs="0"/>
   
<xs:element ref="AverageWorkingTimeBeforeReduction" minOccurs="0"/>
   
<xs:element ref="AverageWorkingTimeAfterReduction" minOccurs="0"/>
   
<xs:element ref="Action"/>
 
</xs:sequence>
</xs:complexType>

complexType OccupationInformationsActionType
diagram DmfAUpdateNotification_20254_p323.png
children HorecaExtraPostedWorkerNOSSLPASocialMaribelHourRemunHourRemunInThousandthOfEuroSixMonthsIllnessDateFirstWeekGuaranteedSalaryNbrDaysIllnessGrossRemunAmountPSDDclExemptionSupplPensionContributionExemptionObligationControlInformationDefinitiveNominationDateNewMaribelEmploymentDatePSPContribCalcBasisDerogationCareerMeasureServiceExemptionNotionHolidayDaysNumberSectorDetailMobilityBudgetFlemishTrainingHolidayHoursNbrRegionalAidMeasureEmployabilityMeasureActivitySubSectorFlexiNotionAction
used by
element  OccupationInformationsAction
source <xs:complexType name="OccupationInformationsActionType">
 
<xs:sequence>
   
<xs:element ref="HorecaExtra" minOccurs="0"/>
   
<xs:element ref="PostedWorker" minOccurs="0"/>
   
<xs:element ref="NOSSLPASocialMaribel" minOccurs="0"/>
   
<xs:element ref="HourRemun" minOccurs="0"/>
   
<xs:element ref="HourRemunInThousandthOfEuro" minOccurs="0"/>
   
<xs:element ref="SixMonthsIllnessDate" minOccurs="0"/>
   
<xs:element ref="FirstWeekGuaranteedSalaryNbrDays" minOccurs="0"/>
   
<xs:element ref="IllnessGrossRemunAmount" minOccurs="0"/>
   
<xs:element ref="PSDDclExemption" minOccurs="0"/>
   
<xs:element ref="SupplPensionContributionExemption" minOccurs="0"/>
   
<xs:element ref="ObligationControlInformation" minOccurs="0"/>
   
<xs:element ref="DefinitiveNominationDate" minOccurs="0"/>
   
<xs:element ref="NewMaribelEmploymentDate" minOccurs="0"/>
   
<xs:element ref="PSPContribCalcBasisDerogation" minOccurs="0"/>
   
<xs:element ref="CareerMeasure" minOccurs="0"/>
   
<xs:element ref="ServiceExemptionNotion" minOccurs="0"/>
   
<xs:element ref="HolidayDaysNumber" minOccurs="0"/>
   
<xs:element ref="SectorDetail" minOccurs="0"/>
   
<xs:element ref="MobilityBudget" minOccurs="0"/>
   
<xs:element ref="FlemishTrainingHolidayHoursNbr" minOccurs="0"/>
   
<xs:element ref="RegionalAidMeasure" minOccurs="0"/>
   
<xs:element ref="EmployabilityMeasure" minOccurs="0"/>
   
<xs:element ref="ActivitySubSector" minOccurs="0"/>
   
<xs:element ref="FlexiNotion" minOccurs="0"/>
   
<xs:element ref="Action"/>
 
</xs:sequence>
</xs:complexType>

complexType OccupationPSDActionType
diagram DmfAUpdateNotification_20254_p324.png
children OccupationPSDStartDateOccupationPSDEndDatePublicSectorInstitutionTypePublicSectorPersonnelCategoryGradeOrFunctionOfficialLanguageAssignmentTypeFunctionNatureStatutoryRelationEndReasonAction
used by
element  OccupationPSDAction
source <xs:complexType name="OccupationPSDActionType">
 
<xs:sequence>
   
<xs:element ref="OccupationPSDStartDate"/>
   
<xs:element ref="OccupationPSDEndDate" minOccurs="0"/>
   
<xs:element ref="PublicSectorInstitutionType"/>
   
<xs:element ref="PublicSectorPersonnelCategory"/>
   
<xs:element ref="GradeOrFunction" minOccurs="0"/>
   
<xs:element ref="OfficialLanguage"/>
   
<xs:element ref="AssignmentType"/>
   
<xs:element ref="FunctionNature"/>
   
<xs:element ref="StatutoryRelationEndReason" minOccurs="0"/>
   
<xs:element ref="Action"/>
 
</xs:sequence>
</xs:complexType>

complexType OccupationUpdateNotificationType
diagram DmfAUpdateNotification_20254_p325.png
children OccupationSequenceNbrOccupationStartingDateOccupationEndingDateJointCommissionNbrWorkingDaysSystemContractTypeRefMeanWorkingHoursWorkerStatusMeanWorkingHoursReorganisationMeasureEmploymentPromotionRetiredApprenticeshipRemunMethodPositionCodeFlyingStaffClassTenthOrTwelfthOccupationUserReferenceDaysJustificationActivityCodeOccupationVersionNbrOccupationNewVersionNbrActionLocalUnitIDShipIdStaffCodeSubsidizedMeanWorkingHours
used by
element  OccupationUpdateNotification
source <xs:complexType name="OccupationUpdateNotificationType">
 
<xs:sequence>
   
<xs:element ref="OccupationSequenceNbr"/>
   
<xs:element ref="OccupationStartingDate" minOccurs="0"/>
   
<xs:element ref="OccupationEndingDate" minOccurs="0"/>
   
<xs:element ref="JointCommissionNbr" minOccurs="0"/>
   
<xs:element ref="WorkingDaysSystem"/>
   
<xs:element ref="ContractType"/>
   
<xs:element ref="RefMeanWorkingHours" minOccurs="0"/>
   
<xs:element ref="WorkerStatus" minOccurs="0"/>
   
<xs:element ref="MeanWorkingHours" minOccurs="0"/>
   
<xs:element ref="ReorganisationMeasure" minOccurs="0"/>
   
<xs:element ref="EmploymentPromotion" minOccurs="0"/>
   
<xs:element ref="Retired"/>
   
<xs:element ref="Apprenticeship" minOccurs="0"/>
   
<xs:element ref="RemunMethod" minOccurs="0"/>
   
<xs:element ref="PositionCode" minOccurs="0"/>
   
<xs:element ref="FlyingStaffClass" minOccurs="0"/>
   
<xs:element ref="TenthOrTwelfth" minOccurs="0"/>
   
<xs:element ref="OccupationUserReference" minOccurs="0"/>
   
<xs:element ref="DaysJustification" minOccurs="0"/>
   
<xs:element ref="ActivityCode" minOccurs="0"/>
   
<xs:element ref="OccupationVersionNbr" minOccurs="0"/>
   
<xs:element ref="OccupationNewVersionNbr" minOccurs="0"/>
   
<xs:element ref="Action"/>
   
<xs:element ref="LocalUnitID" minOccurs="0"/>
   
<xs:element ref="ShipId" minOccurs="0"/>
   
<xs:element ref="StaffCode" minOccurs="0"/>
   
<xs:element ref="SubsidizedMeanWorkingHours" minOccurs="0"/>
 
</xs:sequence>
</xs:complexType>

complexType PathType
diagram DmfAUpdateNotification_20254_p326.png
children QuarterNOSSRegistrationNbrNOSSLPARegistrationNbrTrusteeshipCompanyIDUnrelatedEmployerClassUnrelatedWorkerCodeNaturalPersonSequenceNbrINSSEmployerClassWorkerCodeOccupationSequenceNbrReorganisationMeasureServiceSequenceNbrServiceCodeRemunSequenceNbrRemunCodeBonusPaymentFrequencyPercentagePaidDeductionCodeDeductionDetailSequenceNbrEmployerNotionJointCommissionNbrActivityCodeComplIndemnityAgreementNotionHalfTimeCareerInterruptionNotionServiceExemptionNotionReplacementAccordanceWCCNotionContributionWorkerCodeContributionTypeComplIndemnityAmountAdjustNotionContributionSequenceNbrEarlyRetirementCodeIndemnityNatureIncapacityDegreeNaturalPersonUserReferenceWorkerRecordUserReferenceOccupationUserReferenceCompanyVehicleSequenceNbrNPCalculatedAmountCUNPCalculatedAmountWorksContractActorIdOccupationPSDStartDateEmployerSequenceNbrCareerElementSequenceNbrPublicSectorInstitutionTypePublicSectorPersonnelCategoryAssignmentTypeFunctionNatureScaleSalarySequenceNbrScaleSalaryStartDatePecuniarySeniorityStartDateSalaryScaleReferenceAdditionalScaleSalarySequenceNbrAdditionalScaleSalaryReferenceAdditionalScaleSalaryStartDateNonSituableAbsenceCodeCalendarYearStartingDateCompensationCodeUsingEmployerCompanyIDVATNbrReferenceTypeReferenceOriginReferenceNbrFinancialElementTypeFinancialElementCodeValidityPeriodStartingDateValidityPeriodEndingDate
used by
element  Path
source <xs:complexType name="PathType">
 
<xs:sequence>
   
<xs:element ref="Quarter" minOccurs="0"/>
   
<xs:choice>
     
<xs:element ref="NOSSRegistrationNbr" minOccurs="0"/>
     
<xs:element ref="NOSSLPARegistrationNbr" minOccurs="0"/>
   
</xs:choice>
   
<xs:element ref="Trusteeship" minOccurs="0"/>
   
<xs:element ref="CompanyID" minOccurs="0"/>
   
<xs:element ref="UnrelatedEmployerClass" minOccurs="0"/>
   
<xs:element ref="UnrelatedWorkerCode" minOccurs="0"/>
   
<xs:element ref="NaturalPersonSequenceNbr" minOccurs="0"/>
   
<xs:element ref="INSS" minOccurs="0"/>
   
<xs:element ref="EmployerClass" minOccurs="0"/>
   
<xs:element ref="WorkerCode" minOccurs="0"/>
   
<xs:element ref="OccupationSequenceNbr" minOccurs="0"/>
   
<xs:element ref="ReorganisationMeasure" minOccurs="0"/>
   
<xs:element ref="ServiceSequenceNbr" minOccurs="0"/>
   
<xs:element ref="ServiceCode" minOccurs="0"/>
   
<xs:element ref="RemunSequenceNbr" minOccurs="0"/>
   
<xs:element ref="RemunCode" minOccurs="0"/>
   
<xs:element ref="BonusPaymentFrequency" minOccurs="0"/>
   
<xs:element ref="PercentagePaid" minOccurs="0"/>
   
<xs:element ref="DeductionCode" minOccurs="0"/>
   
<xs:element ref="DeductionDetailSequenceNbr" minOccurs="0"/>
   
<xs:element ref="EmployerNotion" minOccurs="0"/>
   
<xs:element ref="JointCommissionNbr" minOccurs="0"/>
   
<xs:element ref="ActivityCode" minOccurs="0"/>
   
<xs:element ref="ComplIndemnityAgreementNotion" minOccurs="0"/>
   
<xs:element ref="HalfTimeCareerInterruptionNotion" minOccurs="0"/>
   
<xs:element ref="ServiceExemptionNotion" minOccurs="0"/>
   
<xs:element ref="ReplacementAccordanceWCCNotion" minOccurs="0"/>
   
<xs:element ref="ContributionWorkerCode" minOccurs="0"/>
   
<xs:element ref="ContributionType" minOccurs="0"/>
   
<xs:element ref="ComplIndemnityAmountAdjustNotion" minOccurs="0"/>
   
<xs:element ref="ContributionSequenceNbr" minOccurs="0"/>
   
<xs:element ref="EarlyRetirementCode" minOccurs="0"/>
   
<xs:element ref="IndemnityNature" minOccurs="0"/>
   
<xs:element ref="IncapacityDegree" minOccurs="0"/>
   
<xs:element ref="NaturalPersonUserReference" minOccurs="0"/>
   
<xs:element ref="WorkerRecordUserReference" minOccurs="0"/>
   
<xs:element ref="OccupationUserReference" minOccurs="0"/>
   
<xs:element ref="CompanyVehicleSequenceNbr" minOccurs="0"/>
   
<xs:element ref="NPCalculatedAmount" minOccurs="0"/>
   
<xs:element ref="CUNPCalculatedAmount" minOccurs="0"/>
   
<xs:element ref="WorksContractActorId" minOccurs="0"/>
   
<xs:element ref="OccupationPSDStartDate" minOccurs="0"/>
   
<xs:element ref="EmployerSequenceNbr" minOccurs="0"/>
   
<xs:element ref="CareerElementSequenceNbr" minOccurs="0"/>
   
<xs:element ref="PublicSectorInstitutionType" minOccurs="0"/>
   
<xs:element ref="PublicSectorPersonnelCategory" minOccurs="0"/>
   
<xs:element ref="AssignmentType" minOccurs="0"/>
   
<xs:element ref="FunctionNature" minOccurs="0"/>
   
<xs:element ref="ScaleSalarySequenceNbr" minOccurs="0"/>
   
<xs:element ref="ScaleSalaryStartDate" minOccurs="0"/>
   
<xs:element ref="PecuniarySeniorityStartDate" minOccurs="0"/>
   
<xs:element ref="SalaryScaleReference" minOccurs="0"/>
   
<xs:element ref="AdditionalScaleSalarySequenceNbr" minOccurs="0"/>
   
<xs:element ref="AdditionalScaleSalaryReference" minOccurs="0"/>
   
<xs:element ref="AdditionalScaleSalaryStartDate" minOccurs="0"/>
   
<xs:element ref="NonSituableAbsenceCode" minOccurs="0"/>
   
<xs:element ref="CalendarYear" minOccurs="0"/>
   
<xs:element ref="StartingDate" minOccurs="0" maxOccurs="0"/>
   
<xs:element ref="CompensationCode" minOccurs="0"/>
   
<xs:element ref="UsingEmployerCompanyID" minOccurs="0"/>
   
<xs:element ref="VATNbr" minOccurs="0"/>
   
<xs:element ref="ReferenceType" minOccurs="0"/>
   
<xs:element ref="ReferenceOrigin" minOccurs="0"/>
   
<xs:element ref="ReferenceNbr" minOccurs="0"/>
   
<xs:element ref="FinancialElementType" minOccurs="0" maxOccurs="0"/>
   
<xs:element ref="FinancialElementCode" minOccurs="0" maxOccurs="0"/>
   
<xs:element ref="ValidityPeriodStartingDate" minOccurs="0"/>
   
<xs:element ref="ValidityPeriodEndingDate" minOccurs="0"/>
 
</xs:sequence>
</xs:complexType>

complexType RectificationAmountType
diagram DmfAUpdateNotification_20254_p327.png
children DebitAmountCreditAmount
used by
element  RectificationAmount
source <xs:complexType name="RectificationAmountType">
 
<xs:choice>
   
<xs:element ref="DebitAmount"/>
   
<xs:element ref="CreditAmount" minOccurs="0"/>
 
</xs:choice>
</xs:complexType>

complexType ReferenceType
diagram DmfAUpdateNotification_20254_p328.png
children ReferenceTypeReferenceOriginReferenceNbr
used by
element  Reference
source <xs:complexType name="ReferenceType">
 
<xs:sequence>
   
<xs:element ref="ReferenceType"/>
   
<xs:element ref="ReferenceOrigin"/>
   
<xs:element ref="ReferenceNbr"/>
 
</xs:sequence>
</xs:complexType>

complexType RemunActionType
diagram DmfAUpdateNotification_20254_p329.png
children RemunSequenceNbrRemunCodeBonusPaymentFrequencyPercentagePaidRemunAmountAction
used by
element  RemunAction
source <xs:complexType name="RemunActionType">
 
<xs:sequence>
   
<xs:element ref="RemunSequenceNbr"/>
   
<xs:element ref="RemunCode"/>
   
<xs:element ref="BonusPaymentFrequency" minOccurs="0"/>
   
<xs:element ref="PercentagePaid" minOccurs="0"/>
   
<xs:element ref="RemunAmount"/>
   
<xs:element ref="Action"/>
 
</xs:sequence>
</xs:complexType>

complexType ReorgMeasureInformationActionType
diagram DmfAUpdateNotification_20254_p330.png
children ReorganisationMeasureReorganisationMeasurePercentageAction
used by
element  ReorgMeasureInformationAction
source <xs:complexType name="ReorgMeasureInformationActionType">
 
<xs:sequence>
   
<xs:element ref="ReorganisationMeasure"/>
   
<xs:element ref="ReorganisationMeasurePercentage"/>
   
<xs:element ref="Action"/>
 
</xs:sequence>
</xs:complexType>

complexType ScaleSalaryActionType
diagram DmfAUpdateNotification_20254_p331.png
children ScaleSalaryStartDateScaleSalaryEndDatePecuniarySeniorityStartDateSalaryScaleReferenceScaleSalaryAmountWeekHoursNbrScaleSalaryWeekHoursNbrReducedScaleSalaryNotionAction
used by
element  ScaleSalaryAction
source <xs:complexType name="ScaleSalaryActionType">
 
<xs:sequence>
   
<xs:element ref="ScaleSalaryStartDate"/>
   
<xs:element ref="ScaleSalaryEndDate" minOccurs="0"/>
   
<xs:element ref="PecuniarySeniorityStartDate"/>
   
<xs:element ref="SalaryScaleReference"/>
   
<xs:element ref="ScaleSalaryAmount"/>
   
<xs:element ref="WeekHoursNbr" minOccurs="0"/>
   
<xs:element ref="ScaleSalaryWeekHoursNbr" minOccurs="0"/>
   
<xs:element ref="ReducedScaleSalaryNotion" minOccurs="0"/>
   
<xs:element ref="Action"/>
 
</xs:sequence>
</xs:complexType>

complexType SecondPillarInformationActionType
diagram DmfAUpdateNotification_20254_p332.png
children ReferenceYearMonthMonthlyScaleSalaryMonthlyAdditionalScaleSalaryMonthlyHomeIndemnityOfficialLanguageAction
used by
element  SecondPillarInformationAction
source <xs:complexType name="SecondPillarInformationActionType">
 
<xs:sequence>
   
<xs:element ref="ReferenceYearMonth"/>
   
<xs:element ref="MonthlyScaleSalary"/>
   
<xs:element ref="MonthlyAdditionalScaleSalary" minOccurs="0"/>
   
<xs:element ref="MonthlyHomeIndemnity" minOccurs="0"/>
   
<xs:element ref="OfficialLanguage" minOccurs="0"/>
   
<xs:element ref="Action"/>
 
</xs:sequence>
</xs:complexType>

complexType ServiceActionType
diagram DmfAUpdateNotification_20254_p333.png
children ServiceSequenceNbrServiceCodeServiceNbrDaysServiceNbrHoursFlightNbrMinutesAction
used by
element  ServiceAction
source <xs:complexType name="ServiceActionType">
 
<xs:sequence>
   
<xs:element ref="ServiceSequenceNbr"/>
   
<xs:element ref="ServiceCode"/>
   
<xs:element ref="ServiceNbrDays"/>
   
<xs:element ref="ServiceNbrHours" minOccurs="0"/>
   
<xs:element ref="FlightNbrMinutes" minOccurs="0"/>
   
<xs:element ref="Action"/>
 
</xs:sequence>
</xs:complexType>

complexType StudentContributionActionType
diagram DmfAUpdateNotification_20254_p334.png
children StudentRemunAmountStudentContributionAmountStudentNbrDaysStudentHoursNbrLocalUnitIDAction
used by
element  StudentContributionAction
source <xs:complexType name="StudentContributionActionType">
 
<xs:sequence>
   
<xs:element ref="StudentRemunAmount"/>
   
<xs:element ref="StudentContributionAmount"/>
   
<xs:choice>
     
<xs:element ref="StudentNbrDays"/>
     
<xs:element ref="StudentHoursNbr"/>
   
</xs:choice>
   
<xs:element ref="LocalUnitID" minOccurs="0"/>
   
<xs:element ref="Action"/>
 
</xs:sequence>
</xs:complexType>

complexType SubGroupInformationType
diagram DmfAUpdateNotification_20254_p335.png
children SubGroupSubGroupDecisionIndicatorUserQualityJustificationJustificationCodeJustificationDate
used by
element  SubGroupInformation
source <xs:complexType name="SubGroupInformationType">
 
<xs:sequence>
   
<xs:element ref="SubGroup"/>
   
<xs:element ref="SubGroupDecisionIndicator" minOccurs="0"/>
   
<xs:element ref="UserQuality"/>
   
<xs:element ref="Justification" minOccurs="0"/>
   
<xs:element ref="JustificationCode" minOccurs="0"/>
   
<xs:element ref="JustificationDate" minOccurs="0"/>
 
</xs:sequence>
</xs:complexType>

complexType UsingEmployerActionType
diagram DmfAUpdateNotification_20254_p336.png
children UsingEmployerNameUsingEmployerCompanyIDVATNbrINSSDailyContractNbrAction
used by
element  UsingEmployerAction
source <xs:complexType name="UsingEmployerActionType">
 
<xs:sequence>
   
<xs:element ref="UsingEmployerName" minOccurs="0"/>
   
<xs:element ref="UsingEmployerCompanyID" minOccurs="0"/>
   
<xs:element ref="VATNbr" minOccurs="0"/>
   
<xs:element ref="INSS" minOccurs="0"/>
   
<xs:element ref="DailyContractNbr" minOccurs="0"/>
   
<xs:element ref="Action"/>
 
</xs:sequence>
</xs:complexType>

complexType WorkerContributionActionType
diagram DmfAUpdateNotification_20254_p337.png
children ContributionWorkerCodeContributionTypeContributionCalculationBasisContributionAmountFirstHiringDateAction
used by
element  WorkerContributionAction
source <xs:complexType name="WorkerContributionActionType">
 
<xs:sequence>
   
<xs:element ref="ContributionWorkerCode"/>
   
<xs:element ref="ContributionType"/>
   
<xs:element ref="ContributionCalculationBasis" minOccurs="0"/>
   
<xs:element ref="ContributionAmount" minOccurs="0"/>
   
<xs:element ref="FirstHiringDate" minOccurs="0"/>
   
<xs:element ref="Action"/>
 
</xs:sequence>
</xs:complexType>

complexType WorkerDeductionActionType
diagram DmfAUpdateNotification_20254_p338.png
children DeductionCodeDeductionCalculationBasisDeductionAmountDeductionRightStartingDateManagementCostNbrMonthsReplacedINSSApplicantINSSCertificateOriginAction
used by
element  WorkerDeductionAction
source <xs:complexType name="WorkerDeductionActionType">
 
<xs:sequence>
   
<xs:element ref="DeductionCode"/>
   
<xs:element ref="DeductionCalculationBasis" minOccurs="0"/>
   
<xs:element ref="DeductionAmount" minOccurs="0"/>
   
<xs:element ref="DeductionRightStartingDate" minOccurs="0"/>
   
<xs:element ref="ManagementCostNbrMonths" minOccurs="0"/>
   
<xs:element ref="ReplacedINSS" minOccurs="0"/>
   
<xs:element ref="ApplicantINSS" minOccurs="0"/>
   
<xs:element ref="CertificateOrigin" minOccurs="0"/>
   
<xs:element ref="Action"/>
 
</xs:sequence>
</xs:complexType>

complexType WorkerRecordUpdateNotifType
diagram DmfAUpdateNotification_20254_p339.png
used by
element  WorkerRecordUpdateNotif
source <xs:complexType name="WorkerRecordUpdateNotifType"/>

complexType WRCorrectedPartType
diagram DmfAUpdateNotification_20254_p340.png
children EmployerClassWorkerCodeNOSSQuarterStartingDateNOSSQuarterEndingDateBorderActivityWithRiskLocalUnitIDWorkerRecordUserReferenceWorkerRecordNewVersionNbrCodeSubjectedAction
used by
element  WRCorrectedPart
source <xs:complexType name="WRCorrectedPartType">
 
<xs:sequence>
   
<xs:element ref="EmployerClass"/>
   
<xs:element ref="WorkerCode"/>
   
<xs:element ref="NOSSQuarterStartingDate"/>
   
<xs:element ref="NOSSQuarterEndingDate"/>
   
<xs:element ref="Border"/>
   
<xs:element ref="ActivityWithRisk" minOccurs="0"/>
   
<xs:element ref="LocalUnitID" minOccurs="0"/>
   
<xs:element ref="WorkerRecordUserReference" minOccurs="0"/>
   
<xs:element ref="WorkerRecordNewVersionNbr"/>
   
<xs:element ref="CodeSubjected"/>
   
<xs:element ref="Action"/>
 
</xs:sequence>
</xs:complexType>

complexType WRDclPartType
diagram DmfAUpdateNotification_20254_p341.png
children EmployerClassWorkerCodeNOSSQuarterStartingDateNOSSQuarterEndingDateBorderActivityWithRiskLocalUnitIDWorkerRecordUserReferenceWorkerRecordNewVersionNbrCodeSubjectedActionBlockDecisionIndicator
used by
element  WRDclPart
source <xs:complexType name="WRDclPartType">
 
<xs:sequence>
   
<xs:element ref="EmployerClass"/>
   
<xs:element ref="WorkerCode"/>
   
<xs:element ref="NOSSQuarterStartingDate"/>
   
<xs:element ref="NOSSQuarterEndingDate"/>
   
<xs:element ref="Border"/>
   
<xs:element ref="ActivityWithRisk" minOccurs="0"/>
   
<xs:element ref="LocalUnitID" minOccurs="0"/>
   
<xs:element ref="WorkerRecordUserReference" minOccurs="0"/>
   
<xs:element ref="WorkerRecordNewVersionNbr" minOccurs="0"/>
   
<xs:element ref="CodeSubjected"/>
   
<xs:element ref="Action"/>
   
<xs:element ref="BlockDecisionIndicator" minOccurs="0"/>
 
</xs:sequence>
</xs:complexType>


XML Schema documentation generated by XMLSpy Schema Editor http://www.altova.com/xmlspy