Schema EcaroAnswer_20261.xsd


ROOT ELEMENT EcaroAnswer
attributeFormDefault unqualified
elementFormDefault qualified
targetNamespace http://socialsecurity.be/xml/ns/ecaroanswer
 
Elements  Complex types 
AlternativeDeductions  AlternativeDeductionsType 
CompanyID  DeductionRightPeriodType 
DeductionCode  MostAdvantageousDeductionsType 
DeductionRightEndingDate  NoRecentWorkExperienceInformationType 
DeductionRightPeriod  OlderWorkerInformationType 
DeductionRightStartingDate  OlderWorkerWalloniaInformationType 
DeductionType  PartTimeYoungWorkerInformationType 
Disabled  ValidityPeriodType 
DocumentReference  ValidityPeriodWithoutCareerPortfolioType 
EcaroAnswer  WorkerEmploymentMeasuresRecordFlandersType 
EducationLevel  WorkerEmploymentMeasuresRecordType 
EndDateWithoutCareerPortfolio  WorkerEmploymentMeasuresRecordWalloniaType 
EndingDate  YoungWorkerInformationType 
ForeignOrigin 
INSS 
LastUpdateDate 
MostAdvantageousDeductions 
NoRecentWorkExperienceInformation 
NOSSRegistrationNbr 
OccupationStartingDate 
OlderWorkerInformation 
OlderWorkerWalloniaInformation 
PartTimeYoungWorkerInformation 
PortfolioStartDate 
ReceptionDate 
RequestDate 
SectorCode 
StartCardDeliveryDate 
StartDateWithoutCareerPortfolio 
StartingDate 
ValidityPeriod 
ValidityPeriodWithoutCareerPortfolio 
WorkCardDeliveryDate 
WorkerEmploymentMeasuresRecord 
WorkerEmploymentMeasuresRecordFlanders 
WorkerEmploymentMeasuresRecordWallonia 
YoungWorkerInformation 


element AlternativeDeductions
diagram EcaroAnswer_20261_p1.png
namespace http://socialsecurity.be/xml/ns/ecaroanswer
type AlternativeDeductionsType
properties
content  complex
children DeductionCode
used by
elements  NoRecentWorkExperienceInformationOlderWorkerInformationOlderWorkerWalloniaInformationPartTimeYoungWorkerInformationWorkerEmploymentMeasuresRecordYoungWorkerInformation
annotation
documentation
90543
source <xs:element name="AlternativeDeductions" type="AlternativeDeductionsType">
 
<xs:annotation>
   
<xs:documentation>90543</xs:documentation>
 
</xs:annotation>
</xs:element>

element CompanyID
diagram EcaroAnswer_20261_p2.png
namespace http://socialsecurity.be/xml/ns/ecaroanswer
type restriction of xs:integer
properties
content  simple
used by
complexType  WorkerEmploymentMeasuresRecordType
facets
Kind  Value  Annotation
minInclusive  0
maxInclusive  1999999943
totalDigits  10
pattern  0|\d{9}|\d{10}
annotation
documentation
00014
appinfo
CompanyID_conversion1
appinfo
xs:companyId
source <xs:element name="CompanyID">
 
<xs:annotation>
   
<xs:documentation>00014</xs:documentation>
   
<xs:appinfo source="ConversionID">CompanyID_conversion1</xs:appinfo>
   
<xs:appinfo source="TDOType">xs:companyId</xs:appinfo>
 
</xs:annotation>
 
<xs:simpleType>
   
<xs:restriction base="xs:integer">
     
<xs:minInclusive value="0"/>
     
<xs:maxInclusive value="1999999943"/>
     
<xs:totalDigits value="10"/>
     
<xs:pattern value="0|\d{9}|\d{10}"/>
   
</xs:restriction>
 
</xs:simpleType>
</xs:element>

element DeductionCode
diagram EcaroAnswer_20261_p3.png
namespace http://socialsecurity.be/xml/ns/ecaroanswer
type restriction of xs:integer
properties
content  simple
used by
complexTypes  AlternativeDeductionsTypeMostAdvantageousDeductionsType
facets
Kind  Value  Annotation
minInclusive  0
maxInclusive  9999
totalDigits  4
annotation
documentation
00086
source <xs:element name="DeductionCode">
 
<xs:annotation>
   
<xs:documentation>00086</xs:documentation>
 
</xs:annotation>
 
<xs:simpleType>
   
<xs:restriction base="xs:integer">
     
<xs:minInclusive value="0"/>
     
<xs:maxInclusive value="9999"/>
     
<xs:totalDigits value="4"/>
   
</xs:restriction>
 
</xs:simpleType>
</xs:element>

element DeductionRightEndingDate
diagram EcaroAnswer_20261_p4.png
namespace http://socialsecurity.be/xml/ns/ecaroanswer
type restriction of xs:date
properties
content  simple
used by
complexType  DeductionRightPeriodType
facets
Kind  Value  Annotation
pattern  \d{4}-\d{2}-\d{2}
annotation
documentation
01155
source <xs:element name="DeductionRightEndingDate">
 
<xs:annotation>
   
<xs:documentation>01155</xs:documentation>
 
</xs:annotation>
 
<xs:simpleType>
   
<xs:restriction base="xs:date">
     
<xs:pattern value="\d{4}-\d{2}-\d{2}"/>
   
</xs:restriction>
 
</xs:simpleType>
</xs:element>

element DeductionRightPeriod
diagram EcaroAnswer_20261_p5.png
namespace http://socialsecurity.be/xml/ns/ecaroanswer
type DeductionRightPeriodType
properties
content  complex
children DeductionRightStartingDateDeductionRightEndingDate
used by
element  WorkerEmploymentMeasuresRecord
annotation
documentation
90545
source <xs:element name="DeductionRightPeriod" type="DeductionRightPeriodType">
 
<xs:annotation>
   
<xs:documentation>90545</xs:documentation>
 
</xs:annotation>
</xs:element>

element DeductionRightStartingDate
diagram EcaroAnswer_20261_p6.png
namespace http://socialsecurity.be/xml/ns/ecaroanswer
type restriction of xs:date
properties
content  simple
used by
complexType  DeductionRightPeriodType
facets
Kind  Value  Annotation
pattern  \d{4}-\d{2}-\d{2}
annotation
documentation
00090
source <xs:element name="DeductionRightStartingDate">
 
<xs:annotation>
   
<xs:documentation>00090</xs:documentation>
 
</xs:annotation>
 
<xs:simpleType>
   
<xs:restriction base="xs:date">
     
<xs:pattern value="\d{4}-\d{2}-\d{2}"/>
   
</xs:restriction>
 
</xs:simpleType>
</xs:element>

element DeductionType
diagram EcaroAnswer_20261_p7.png
namespace http://socialsecurity.be/xml/ns/ecaroanswer
type restriction of xs:string
properties
content  simple
used by
complexTypes  NoRecentWorkExperienceInformationTypeOlderWorkerInformationTypeOlderWorkerWalloniaInformationTypePartTimeYoungWorkerInformationTypeWorkerEmploymentMeasuresRecordTypeYoungWorkerInformationType
facets
Kind  Value  Annotation
maxLength  128
annotation
documentation
01149
source <xs:element name="DeductionType">
 
<xs:annotation>
   
<xs:documentation>01149</xs:documentation>
 
</xs:annotation>
 
<xs:simpleType>
   
<xs:restriction base="xs:string">
     
<xs:maxLength value="128"/>
   
</xs:restriction>
 
</xs:simpleType>
</xs:element>

element Disabled
diagram EcaroAnswer_20261_p8.png
namespace http://socialsecurity.be/xml/ns/ecaroanswer
type restriction of xs:integer
properties
content  simple
used by
complexType  WorkerEmploymentMeasuresRecordType
facets
Kind  Value  Annotation
minInclusive  0
maxInclusive  1
totalDigits  1
annotation
documentation
01154
source <xs:element name="Disabled">
 
<xs:annotation>
   
<xs:documentation>01154</xs:documentation>
 
</xs:annotation>
 
<xs:simpleType>
   
<xs:restriction base="xs:integer">
     
<xs:minInclusive value="0"/>
     
<xs:maxInclusive value="1"/>
     
<xs:totalDigits value="1"/>
   
</xs:restriction>
 
</xs:simpleType>
</xs:element>

element DocumentReference
diagram EcaroAnswer_20261_p9.png
namespace http://socialsecurity.be/xml/ns/ecaroanswer
type restriction of xs:string
properties
content  simple
used by
complexType  WorkerEmploymentMeasuresRecordType
facets
Kind  Value  Annotation
maxLength  64
annotation
documentation
01087
source <xs:element name="DocumentReference">
 
<xs:annotation>
   
<xs:documentation>01087</xs:documentation>
 
</xs:annotation>
 
<xs:simpleType>
   
<xs:restriction base="xs:string">
     
<xs:maxLength value="64"/>
   
</xs:restriction>
 
</xs:simpleType>
</xs:element>

element EcaroAnswer
diagram EcaroAnswer_20261_p10.png
namespace http://socialsecurity.be/xml/ns/ecaroanswer
properties
content  complex
children WorkerEmploymentMeasuresRecordWorkerEmploymentMeasuresRecordFlandersWorkerEmploymentMeasuresRecordWallonia
annotation
documentation
90539
source <xs:element name="EcaroAnswer">
 
<xs:annotation>
   
<xs:documentation>90539</xs:documentation>
 
</xs:annotation>
 
<xs:complexType>
   
<xs:sequence>
     
<xs:element ref="WorkerEmploymentMeasuresRecord" minOccurs="0" maxOccurs="unbounded"/>
     
<xs:element ref="WorkerEmploymentMeasuresRecordFlanders" minOccurs="0" maxOccurs="unbounded"/>
     
<xs:element ref="WorkerEmploymentMeasuresRecordWallonia" minOccurs="0" maxOccurs="unbounded"/>
   
</xs:sequence>
 
</xs:complexType>
</xs:element>

element EducationLevel
diagram EcaroAnswer_20261_p11.png
namespace http://socialsecurity.be/xml/ns/ecaroanswer
type restriction of xs:integer
properties
content  simple
used by
complexTypes  WorkerEmploymentMeasuresRecordTypeYoungWorkerInformationType
facets
Kind  Value  Annotation
minInclusive  1
maxInclusive  3
totalDigits  1
annotation
documentation
01152
source <xs:element name="EducationLevel">
 
<xs:annotation>
   
<xs:documentation>01152</xs:documentation>
 
</xs:annotation>
 
<xs:simpleType>
   
<xs:restriction base="xs:integer">
     
<xs:minInclusive value="1"/>
     
<xs:maxInclusive value="3"/>
     
<xs:totalDigits value="1"/>
   
</xs:restriction>
 
</xs:simpleType>
</xs:element>

element EndDateWithoutCareerPortfolio
diagram EcaroAnswer_20261_p12.png
namespace http://socialsecurity.be/xml/ns/ecaroanswer
type restriction of xs:date
properties
content  simple
used by
complexType  ValidityPeriodWithoutCareerPortfolioType
facets
Kind  Value  Annotation
pattern  \d{4}-\d{2}-\d{2}
annotation
documentation
01157
source <xs:element name="EndDateWithoutCareerPortfolio">
 
<xs:annotation>
   
<xs:documentation>01157</xs:documentation>
 
</xs:annotation>
 
<xs:simpleType>
   
<xs:restriction base="xs:date">
     
<xs:pattern value="\d{4}-\d{2}-\d{2}"/>
   
</xs:restriction>
 
</xs:simpleType>
</xs:element>

element EndingDate
diagram EcaroAnswer_20261_p13.png
namespace http://socialsecurity.be/xml/ns/ecaroanswer
type restriction of xs:date
properties
content  simple
used by
complexType  ValidityPeriodType
facets
Kind  Value  Annotation
pattern  \d{4}-\d{2}-\d{2}
annotation
documentation
00911
source <xs:element name="EndingDate">
 
<xs:annotation>
   
<xs:documentation>00911</xs:documentation>
 
</xs:annotation>
 
<xs:simpleType>
   
<xs:restriction base="xs:date">
     
<xs:pattern value="\d{4}-\d{2}-\d{2}"/>
   
</xs:restriction>
 
</xs:simpleType>
</xs:element>

element ForeignOrigin
diagram EcaroAnswer_20261_p14.png
namespace http://socialsecurity.be/xml/ns/ecaroanswer
type restriction of xs:integer
properties
content  simple
used by
complexType  WorkerEmploymentMeasuresRecordType
facets
Kind  Value  Annotation
minInclusive  0
maxInclusive  1
totalDigits  1
annotation
documentation
01153
source <xs:element name="ForeignOrigin">
 
<xs:annotation>
   
<xs:documentation>01153</xs:documentation>
 
</xs:annotation>
 
<xs:simpleType>
   
<xs:restriction base="xs:integer">
     
<xs:minInclusive value="0"/>
     
<xs:maxInclusive value="1"/>
     
<xs:totalDigits value="1"/>
   
</xs:restriction>
 
</xs:simpleType>
</xs:element>

element INSS
diagram EcaroAnswer_20261_p15.png
namespace http://socialsecurity.be/xml/ns/ecaroanswer
type restriction of xs:integer
properties
content  simple
used by
complexTypes  NoRecentWorkExperienceInformationTypeOlderWorkerInformationTypeOlderWorkerWalloniaInformationTypePartTimeYoungWorkerInformationTypeWorkerEmploymentMeasuresRecordTypeYoungWorkerInformationType
facets
Kind  Value  Annotation
totalDigits  11
pattern  [0]|\d{11}
annotation
documentation
00024
appinfo
Inss_conversion1
appinfo
xs:inss
source <xs:element name="INSS">
 
<xs:annotation>
   
<xs:documentation>00024</xs:documentation>
   
<xs:appinfo source="ConversionID">Inss_conversion1</xs:appinfo>
   
<xs:appinfo source="TDOType">xs:inss</xs:appinfo>
 
</xs:annotation>
 
<xs:simpleType>
   
<xs:restriction base="xs:integer">
     
<xs:totalDigits value="11"/>
     
<xs:pattern value="[0]|\d{11}"/>
   
</xs:restriction>
 
</xs:simpleType>
</xs:element>

element LastUpdateDate
diagram EcaroAnswer_20261_p16.png
namespace http://socialsecurity.be/xml/ns/ecaroanswer
type restriction of xs:date
properties
content  simple
used by
complexTypes  NoRecentWorkExperienceInformationTypeOlderWorkerInformationTypeOlderWorkerWalloniaInformationTypePartTimeYoungWorkerInformationTypeWorkerEmploymentMeasuresRecordTypeYoungWorkerInformationType
facets
Kind  Value  Annotation
pattern  \d{4}-\d{2}-\d{2}
annotation
documentation
00938
source <xs:element name="LastUpdateDate">
 
<xs:annotation>
   
<xs:documentation>00938</xs:documentation>
 
</xs:annotation>
 
<xs:simpleType>
   
<xs:restriction base="xs:date">
     
<xs:pattern value="\d{4}-\d{2}-\d{2}"/>
   
</xs:restriction>
 
</xs:simpleType>
</xs:element>

element MostAdvantageousDeductions
diagram EcaroAnswer_20261_p17.png
namespace http://socialsecurity.be/xml/ns/ecaroanswer
type MostAdvantageousDeductionsType
properties
content  complex
children DeductionCode
used by
elements  NoRecentWorkExperienceInformationOlderWorkerInformationOlderWorkerWalloniaInformationPartTimeYoungWorkerInformationWorkerEmploymentMeasuresRecordYoungWorkerInformation
annotation
documentation
90542
source <xs:element name="MostAdvantageousDeductions" type="MostAdvantageousDeductionsType">
 
<xs:annotation>
   
<xs:documentation>90542</xs:documentation>
 
</xs:annotation>
</xs:element>

element NoRecentWorkExperienceInformation
diagram EcaroAnswer_20261_p18.png
namespace http://socialsecurity.be/xml/ns/ecaroanswer
type extension of NoRecentWorkExperienceInformationType
properties
content  complex
children INSSRequestDateDeductionTypeLastUpdateDateReceptionDateSectorCodeStartingDateMostAdvantageousDeductionsAlternativeDeductions
used by
element  WorkerEmploymentMeasuresRecordFlanders
annotation
documentation
90609
source <xs:element name="NoRecentWorkExperienceInformation">
 
<xs:annotation>
   
<xs:documentation>90609</xs:documentation>
 
</xs:annotation>
 
<xs:complexType>
   
<xs:complexContent>
     
<xs:extension base="NoRecentWorkExperienceInformationType">
       
<xs:sequence>
         
<xs:element ref="MostAdvantageousDeductions" minOccurs="0"/>
         
<xs:element ref="AlternativeDeductions" minOccurs="0"/>
       
</xs:sequence>
     
</xs:extension>
   
</xs:complexContent>
 
</xs:complexType>
</xs:element>

element NOSSRegistrationNbr
diagram EcaroAnswer_20261_p19.png
namespace http://socialsecurity.be/xml/ns/ecaroanswer
type restriction of xs:integer
properties
content  simple
used by
complexType  WorkerEmploymentMeasuresRecordType
facets
Kind  Value  Annotation
totalDigits  9
annotation
documentation
00011
appinfo
Noss_conversion1
appinfo
xs:nossRegistrationNbr
source <xs:element name="NOSSRegistrationNbr">
 
<xs:annotation>
   
<xs:documentation>00011</xs:documentation>
   
<xs:appinfo source="ConversionID">Noss_conversion1</xs:appinfo>
   
<xs:appinfo source="TDOType">xs:nossRegistrationNbr</xs:appinfo>
 
</xs:annotation>
 
<xs:simpleType>
   
<xs:restriction base="xs:integer">
     
<xs:totalDigits value="9"/>
   
</xs:restriction>
 
</xs:simpleType>
</xs:element>

element OccupationStartingDate
diagram EcaroAnswer_20261_p20.png
namespace http://socialsecurity.be/xml/ns/ecaroanswer
type restriction of xs:date
properties
content  simple
used by
complexType  WorkerEmploymentMeasuresRecordType
facets
Kind  Value  Annotation
pattern  \d{4}-\d{2}-\d{2}
annotation
documentation
00044
appinfo
Date_conversion1
source <xs:element name="OccupationStartingDate">
 
<xs:annotation>
   
<xs:documentation>00044</xs:documentation>
   
<xs:appinfo source="ConversionID">Date_conversion1</xs:appinfo>
 
</xs:annotation>
 
<xs:simpleType>
   
<xs:restriction base="xs:date">
     
<xs:pattern value="\d{4}-\d{2}-\d{2}"/>
   
</xs:restriction>
 
</xs:simpleType>
</xs:element>

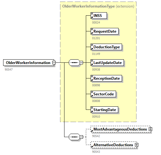
element OlderWorkerInformation
diagram EcaroAnswer_20261_p21.png
namespace http://socialsecurity.be/xml/ns/ecaroanswer
type extension of OlderWorkerInformationType
properties
content  complex
children INSSRequestDateDeductionTypeLastUpdateDateReceptionDateSectorCodeStartingDateMostAdvantageousDeductionsAlternativeDeductions
used by
element  WorkerEmploymentMeasuresRecordFlanders
annotation
documentation
90547
source <xs:element name="OlderWorkerInformation">
 
<xs:annotation>
   
<xs:documentation>90547</xs:documentation>
 
</xs:annotation>
 
<xs:complexType>
   
<xs:complexContent>
     
<xs:extension base="OlderWorkerInformationType">
       
<xs:sequence>
         
<xs:element ref="MostAdvantageousDeductions" minOccurs="0"/>
         
<xs:element ref="AlternativeDeductions" minOccurs="0"/>
       
</xs:sequence>
     
</xs:extension>
   
</xs:complexContent>
 
</xs:complexType>
</xs:element>

element OlderWorkerWalloniaInformation
diagram EcaroAnswer_20261_p22.png
namespace http://socialsecurity.be/xml/ns/ecaroanswer
type extension of OlderWorkerWalloniaInformationType
properties
content  complex
children INSSRequestDateDeductionTypeLastUpdateDateReceptionDateSectorCodeMostAdvantageousDeductionsAlternativeDeductions
used by
element  WorkerEmploymentMeasuresRecordWallonia
annotation
documentation
90608
source <xs:element name="OlderWorkerWalloniaInformation">
 
<xs:annotation>
   
<xs:documentation>90608</xs:documentation>
 
</xs:annotation>
 
<xs:complexType>
   
<xs:complexContent>
     
<xs:extension base="OlderWorkerWalloniaInformationType">
       
<xs:sequence>
         
<xs:element ref="MostAdvantageousDeductions" minOccurs="0"/>
         
<xs:element ref="AlternativeDeductions" minOccurs="0"/>
       
</xs:sequence>
     
</xs:extension>
   
</xs:complexContent>
 
</xs:complexType>
</xs:element>

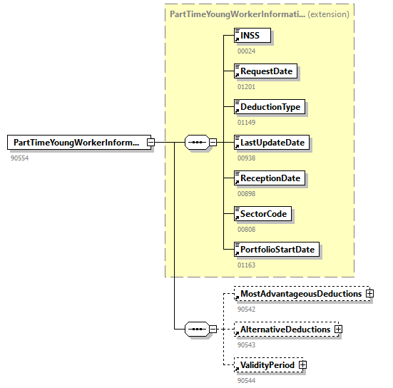
element PartTimeYoungWorkerInformation
diagram EcaroAnswer_20261_p23.png
namespace http://socialsecurity.be/xml/ns/ecaroanswer
type extension of PartTimeYoungWorkerInformationType
properties
content  complex
children INSSRequestDateDeductionTypeLastUpdateDateReceptionDateSectorCodePortfolioStartDateMostAdvantageousDeductionsAlternativeDeductionsValidityPeriod
used by
element  WorkerEmploymentMeasuresRecordFlanders
annotation
documentation
90554
source <xs:element name="PartTimeYoungWorkerInformation">
 
<xs:annotation>
   
<xs:documentation>90554</xs:documentation>
 
</xs:annotation>
 
<xs:complexType>
   
<xs:complexContent>
     
<xs:extension base="PartTimeYoungWorkerInformationType">
       
<xs:sequence>
         
<xs:element ref="MostAdvantageousDeductions" minOccurs="0"/>
         
<xs:element ref="AlternativeDeductions" minOccurs="0"/>
         
<xs:element ref="ValidityPeriod" minOccurs="0"/>
       
</xs:sequence>
     
</xs:extension>
   
</xs:complexContent>
 
</xs:complexType>
</xs:element>

element PortfolioStartDate
diagram EcaroAnswer_20261_p24.png
namespace http://socialsecurity.be/xml/ns/ecaroanswer
type restriction of xs:date
properties
content  simple
used by
complexType  PartTimeYoungWorkerInformationType
facets
Kind  Value  Annotation
pattern  \d{4}-\d{2}-\d{2}
annotation
documentation
01163
source <xs:element name="PortfolioStartDate">
 
<xs:annotation>
   
<xs:documentation>01163</xs:documentation>
 
</xs:annotation>
 
<xs:simpleType>
   
<xs:restriction base="xs:date">
     
<xs:pattern value="\d{4}-\d{2}-\d{2}"/>
   
</xs:restriction>
 
</xs:simpleType>
</xs:element>

element ReceptionDate
diagram EcaroAnswer_20261_p25.png
namespace http://socialsecurity.be/xml/ns/ecaroanswer
type restriction of xs:date
properties
content  simple
used by
complexTypes  NoRecentWorkExperienceInformationTypeOlderWorkerInformationTypeOlderWorkerWalloniaInformationTypePartTimeYoungWorkerInformationTypeWorkerEmploymentMeasuresRecordTypeYoungWorkerInformationType
facets
Kind  Value  Annotation
pattern  \d{4}-\d{2}-\d{2}
annotation
documentation
00898
source <xs:element name="ReceptionDate">
 
<xs:annotation>
   
<xs:documentation>00898</xs:documentation>
 
</xs:annotation>
 
<xs:simpleType>
   
<xs:restriction base="xs:date">
     
<xs:pattern value="\d{4}-\d{2}-\d{2}"/>
   
</xs:restriction>
 
</xs:simpleType>
</xs:element>

element RequestDate
diagram EcaroAnswer_20261_p26.png
namespace http://socialsecurity.be/xml/ns/ecaroanswer
type restriction of xs:date
properties
content  simple
used by
complexTypes  NoRecentWorkExperienceInformationTypeOlderWorkerInformationTypeOlderWorkerWalloniaInformationTypePartTimeYoungWorkerInformationTypeWorkerEmploymentMeasuresRecordTypeYoungWorkerInformationType
facets
Kind  Value  Annotation
pattern  \d{4}-\d{2}-\d{2}
annotation
documentation
01201
source <xs:element name="RequestDate">
 
<xs:annotation>
   
<xs:documentation>01201</xs:documentation>
 
</xs:annotation>
 
<xs:simpleType>
   
<xs:restriction base="xs:date">
     
<xs:pattern value="\d{4}-\d{2}-\d{2}"/>
   
</xs:restriction>
 
</xs:simpleType>
</xs:element>

element SectorCode
diagram EcaroAnswer_20261_p27.png
namespace http://socialsecurity.be/xml/ns/ecaroanswer
type restriction of xs:integer
properties
content  simple
used by
complexTypes  NoRecentWorkExperienceInformationTypeOlderWorkerInformationTypeOlderWorkerWalloniaInformationTypePartTimeYoungWorkerInformationTypeWorkerEmploymentMeasuresRecordTypeYoungWorkerInformationType
facets
Kind  Value  Annotation
totalDigits  3
pattern  \d{3}
enumeration  018
enumeration  025
enumeration  031
enumeration  053
enumeration  054
enumeration  055
enumeration  056
annotation
documentation
00808
source <xs:element name="SectorCode">
 
<xs:annotation>
   
<xs:documentation>00808</xs:documentation>
 
</xs:annotation>
 
<xs:simpleType>
   
<xs:restriction base="xs:integer">
     
<xs:totalDigits value="3"/>
     
<xs:pattern value="\d{3}"/>
     
<xs:enumeration value="018"/>
     
<xs:enumeration value="025"/>
     
<xs:enumeration value="031"/>
     
<xs:enumeration value="053"/>
     
<xs:enumeration value="054"/>
     
<xs:enumeration value="055"/>
     
<xs:enumeration value="056"/>
   
</xs:restriction>
 
</xs:simpleType>
</xs:element>

element StartCardDeliveryDate
diagram EcaroAnswer_20261_p28.png
namespace http://socialsecurity.be/xml/ns/ecaroanswer
type restriction of xs:date
properties
content  simple
used by
complexType  WorkerEmploymentMeasuresRecordType
facets
Kind  Value  Annotation
pattern  \d{4}-\d{2}-\d{2}
annotation
documentation
01151
source <xs:element name="StartCardDeliveryDate">
 
<xs:annotation>
   
<xs:documentation>01151</xs:documentation>
 
</xs:annotation>
 
<xs:simpleType>
   
<xs:restriction base="xs:date">
     
<xs:pattern value="\d{4}-\d{2}-\d{2}"/>
   
</xs:restriction>
 
</xs:simpleType>
</xs:element>

element StartDateWithoutCareerPortfolio
diagram EcaroAnswer_20261_p29.png
namespace http://socialsecurity.be/xml/ns/ecaroanswer
type restriction of xs:date
properties
content  simple
used by
complexType  ValidityPeriodWithoutCareerPortfolioType
facets
Kind  Value  Annotation
pattern  \d{4}-\d{2}-\d{2}
annotation
documentation
01156
source <xs:element name="StartDateWithoutCareerPortfolio">
 
<xs:annotation>
   
<xs:documentation>01156</xs:documentation>
 
</xs:annotation>
 
<xs:simpleType>
   
<xs:restriction base="xs:date">
     
<xs:pattern value="\d{4}-\d{2}-\d{2}"/>
   
</xs:restriction>
 
</xs:simpleType>
</xs:element>

element StartingDate
diagram EcaroAnswer_20261_p30.png
namespace http://socialsecurity.be/xml/ns/ecaroanswer
type restriction of xs:date
properties
content  simple
used by
complexTypes  NoRecentWorkExperienceInformationTypeOlderWorkerInformationTypeValidityPeriodType
facets
Kind  Value  Annotation
pattern  \d{4}-\d{2}-\d{2}
annotation
documentation
00910
source <xs:element name="StartingDate">
 
<xs:annotation>
   
<xs:documentation>00910</xs:documentation>
 
</xs:annotation>
 
<xs:simpleType>
   
<xs:restriction base="xs:date">
     
<xs:pattern value="\d{4}-\d{2}-\d{2}"/>
   
</xs:restriction>
 
</xs:simpleType>
</xs:element>

element ValidityPeriod
diagram EcaroAnswer_20261_p31.png
namespace http://socialsecurity.be/xml/ns/ecaroanswer
type ValidityPeriodType
properties
content  complex
children StartingDateEndingDate
used by
elements  PartTimeYoungWorkerInformationWorkerEmploymentMeasuresRecordYoungWorkerInformation
annotation
documentation
90544
source <xs:element name="ValidityPeriod" type="ValidityPeriodType">
 
<xs:annotation>
   
<xs:documentation>90544</xs:documentation>
 
</xs:annotation>
</xs:element>

element ValidityPeriodWithoutCareerPortfolio
diagram EcaroAnswer_20261_p32.png
namespace http://socialsecurity.be/xml/ns/ecaroanswer
type ValidityPeriodWithoutCareerPortfolioType
properties
content  complex
children StartDateWithoutCareerPortfolioEndDateWithoutCareerPortfolio
used by
element  YoungWorkerInformation
annotation
documentation
90548
source <xs:element name="ValidityPeriodWithoutCareerPortfolio" type="ValidityPeriodWithoutCareerPortfolioType">
 
<xs:annotation>
   
<xs:documentation>90548</xs:documentation>
 
</xs:annotation>
</xs:element>

element WorkCardDeliveryDate
diagram EcaroAnswer_20261_p33.png
namespace http://socialsecurity.be/xml/ns/ecaroanswer
type restriction of xs:date
properties
content  simple
used by
complexType  WorkerEmploymentMeasuresRecordType
facets
Kind  Value  Annotation
pattern  \d{4}-\d{2}-\d{2}
annotation
documentation
01150
source <xs:element name="WorkCardDeliveryDate">
 
<xs:annotation>
   
<xs:documentation>01150</xs:documentation>
 
</xs:annotation>
 
<xs:simpleType>
   
<xs:restriction base="xs:date">
     
<xs:pattern value="\d{4}-\d{2}-\d{2}"/>
   
</xs:restriction>
 
</xs:simpleType>
</xs:element>

element WorkerEmploymentMeasuresRecord
diagram EcaroAnswer_20261_p34.png
namespace http://socialsecurity.be/xml/ns/ecaroanswer
type extension of WorkerEmploymentMeasuresRecordType
properties
content  complex
children INSSRequestDateDeductionTypeLastUpdateDateReceptionDateSectorCodeDocumentReferenceWorkCardDeliveryDateStartCardDeliveryDateEducationLevelForeignOriginDisabledOccupationStartingDateNOSSRegistrationNbrCompanyIDMostAdvantageousDeductionsAlternativeDeductionsValidityPeriodDeductionRightPeriod
used by
element  EcaroAnswer
annotation
documentation
90540
source <xs:element name="WorkerEmploymentMeasuresRecord">
 
<xs:annotation>
   
<xs:documentation>90540</xs:documentation>
 
</xs:annotation>
 
<xs:complexType>
   
<xs:complexContent>
     
<xs:extension base="WorkerEmploymentMeasuresRecordType">
       
<xs:sequence>
         
<xs:element ref="MostAdvantageousDeductions" minOccurs="0"/>
         
<xs:element ref="AlternativeDeductions" minOccurs="0"/>
         
<xs:element ref="ValidityPeriod" minOccurs="0"/>
         
<xs:element ref="DeductionRightPeriod" minOccurs="0"/>
       
</xs:sequence>
     
</xs:extension>
   
</xs:complexContent>
 
</xs:complexType>
</xs:element>

element WorkerEmploymentMeasuresRecordFlanders
diagram EcaroAnswer_20261_p35.png
namespace http://socialsecurity.be/xml/ns/ecaroanswer
type extension of WorkerEmploymentMeasuresRecordFlandersType
properties
content  complex
children YoungWorkerInformationOlderWorkerInformationPartTimeYoungWorkerInformationNoRecentWorkExperienceInformation
used by
element  EcaroAnswer
annotation
documentation
90541
source <xs:element name="WorkerEmploymentMeasuresRecordFlanders">
 
<xs:annotation>
   
<xs:documentation>90541</xs:documentation>
 
</xs:annotation>
 
<xs:complexType>
   
<xs:complexContent>
     
<xs:extension base="WorkerEmploymentMeasuresRecordFlandersType">
       
<xs:sequence>
         
<xs:element ref="YoungWorkerInformation" minOccurs="0" maxOccurs="unbounded"/>
         
<xs:element ref="OlderWorkerInformation" minOccurs="0" maxOccurs="unbounded"/>
         
<xs:element ref="PartTimeYoungWorkerInformation" minOccurs="0" maxOccurs="unbounded"/>
         
<xs:element ref="NoRecentWorkExperienceInformation" minOccurs="0" maxOccurs="unbounded"/>
       
</xs:sequence>
     
</xs:extension>
   
</xs:complexContent>
 
</xs:complexType>
</xs:element>

element WorkerEmploymentMeasuresRecordWallonia
diagram EcaroAnswer_20261_p36.png
namespace http://socialsecurity.be/xml/ns/ecaroanswer
type extension of WorkerEmploymentMeasuresRecordWalloniaType
properties
content  complex
children OlderWorkerWalloniaInformation
used by
element  EcaroAnswer
annotation
documentation
90607
source <xs:element name="WorkerEmploymentMeasuresRecordWallonia">
 
<xs:annotation>
   
<xs:documentation>90607</xs:documentation>
 
</xs:annotation>
 
<xs:complexType>
   
<xs:complexContent>
     
<xs:extension base="WorkerEmploymentMeasuresRecordWalloniaType">
       
<xs:sequence>
         
<xs:element ref="OlderWorkerWalloniaInformation" minOccurs="0" maxOccurs="unbounded"/>
       
</xs:sequence>
     
</xs:extension>
   
</xs:complexContent>
 
</xs:complexType>
</xs:element>

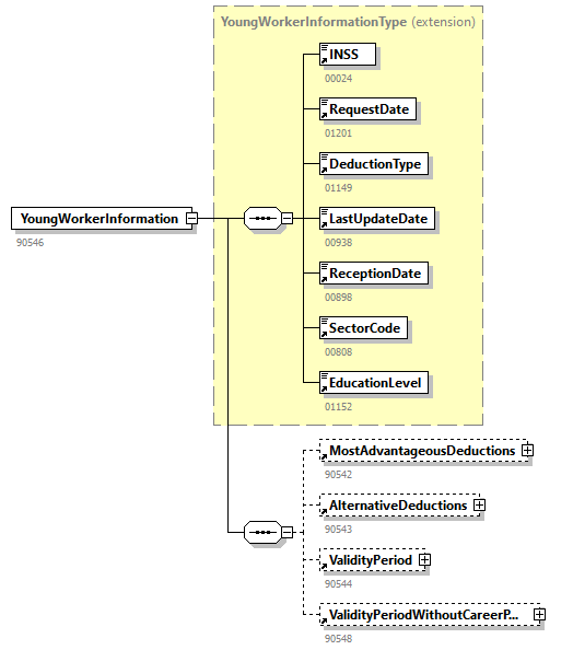
element YoungWorkerInformation
diagram EcaroAnswer_20261_p37.png
namespace http://socialsecurity.be/xml/ns/ecaroanswer
type extension of YoungWorkerInformationType
properties
content  complex
children INSSRequestDateDeductionTypeLastUpdateDateReceptionDateSectorCodeEducationLevelMostAdvantageousDeductionsAlternativeDeductionsValidityPeriodValidityPeriodWithoutCareerPortfolio
used by
element  WorkerEmploymentMeasuresRecordFlanders
annotation
documentation
90546
source <xs:element name="YoungWorkerInformation">
 
<xs:annotation>
   
<xs:documentation>90546</xs:documentation>
 
</xs:annotation>
 
<xs:complexType>
   
<xs:complexContent>
     
<xs:extension base="YoungWorkerInformationType">
       
<xs:sequence>
         
<xs:element ref="MostAdvantageousDeductions" minOccurs="0"/>
         
<xs:element ref="AlternativeDeductions" minOccurs="0"/>
         
<xs:element ref="ValidityPeriod" minOccurs="0"/>
         
<xs:element ref="ValidityPeriodWithoutCareerPortfolio" minOccurs="0"/>
       
</xs:sequence>
     
</xs:extension>
   
</xs:complexContent>
 
</xs:complexType>
</xs:element>

complexType AlternativeDeductionsType
diagram EcaroAnswer_20261_p38.png
namespace http://socialsecurity.be/xml/ns/ecaroanswer
children DeductionCode
used by
element  AlternativeDeductions
source <xs:complexType name="AlternativeDeductionsType">
 
<xs:sequence>
   
<xs:element ref="DeductionCode" maxOccurs="unbounded"/>
 
</xs:sequence>
</xs:complexType>

complexType DeductionRightPeriodType
diagram EcaroAnswer_20261_p39.png
namespace http://socialsecurity.be/xml/ns/ecaroanswer
children DeductionRightStartingDateDeductionRightEndingDate
used by
element  DeductionRightPeriod
source <xs:complexType name="DeductionRightPeriodType">
 
<xs:sequence>
   
<xs:element ref="DeductionRightStartingDate" minOccurs="0"/>
   
<xs:element ref="DeductionRightEndingDate" minOccurs="0"/>
 
</xs:sequence>
</xs:complexType>

complexType MostAdvantageousDeductionsType
diagram EcaroAnswer_20261_p40.png
namespace http://socialsecurity.be/xml/ns/ecaroanswer
children DeductionCode
used by
element  MostAdvantageousDeductions
source <xs:complexType name="MostAdvantageousDeductionsType">
 
<xs:sequence>
   
<xs:element ref="DeductionCode" maxOccurs="unbounded"/>
 
</xs:sequence>
</xs:complexType>

complexType NoRecentWorkExperienceInformationType
diagram EcaroAnswer_20261_p41.png
namespace http://socialsecurity.be/xml/ns/ecaroanswer
children INSSRequestDateDeductionTypeLastUpdateDateReceptionDateSectorCodeStartingDate
used by
element  NoRecentWorkExperienceInformation
source <xs:complexType name="NoRecentWorkExperienceInformationType">
 
<xs:sequence>
   
<xs:element ref="INSS"/>
   
<xs:element ref="RequestDate"/>
   
<xs:element ref="DeductionType"/>
   
<xs:element ref="LastUpdateDate"/>
   
<xs:element ref="ReceptionDate"/>
   
<xs:element ref="SectorCode"/>
   
<xs:element ref="StartingDate"/>
 
</xs:sequence>
</xs:complexType>

complexType OlderWorkerInformationType
diagram EcaroAnswer_20261_p42.png
namespace http://socialsecurity.be/xml/ns/ecaroanswer
children INSSRequestDateDeductionTypeLastUpdateDateReceptionDateSectorCodeStartingDate
used by
element  OlderWorkerInformation
source <xs:complexType name="OlderWorkerInformationType">
 
<xs:sequence>
   
<xs:element ref="INSS"/>
   
<xs:element ref="RequestDate"/>
   
<xs:element ref="DeductionType"/>
   
<xs:element ref="LastUpdateDate"/>
   
<xs:element ref="ReceptionDate"/>
   
<xs:element ref="SectorCode"/>
   
<xs:element ref="StartingDate"/>
 
</xs:sequence>
</xs:complexType>

complexType OlderWorkerWalloniaInformationType
diagram EcaroAnswer_20261_p43.png
namespace http://socialsecurity.be/xml/ns/ecaroanswer
children INSSRequestDateDeductionTypeLastUpdateDateReceptionDateSectorCode
used by
element  OlderWorkerWalloniaInformation
source <xs:complexType name="OlderWorkerWalloniaInformationType">
 
<xs:sequence>
   
<xs:element ref="INSS"/>
   
<xs:element ref="RequestDate"/>
   
<xs:element ref="DeductionType"/>
   
<xs:element ref="LastUpdateDate" minOccurs="0"/>
   
<xs:element ref="ReceptionDate"/>
   
<xs:element ref="SectorCode"/>
 
</xs:sequence>
</xs:complexType>

complexType PartTimeYoungWorkerInformationType
diagram EcaroAnswer_20261_p44.png
namespace http://socialsecurity.be/xml/ns/ecaroanswer
children INSSRequestDateDeductionTypeLastUpdateDateReceptionDateSectorCodePortfolioStartDate
used by
element  PartTimeYoungWorkerInformation
source <xs:complexType name="PartTimeYoungWorkerInformationType">
 
<xs:sequence>
   
<xs:element ref="INSS"/>
   
<xs:element ref="RequestDate"/>
   
<xs:element ref="DeductionType"/>
   
<xs:element ref="LastUpdateDate"/>
   
<xs:element ref="ReceptionDate"/>
   
<xs:element ref="SectorCode"/>
   
<xs:element ref="PortfolioStartDate"/>
 
</xs:sequence>
</xs:complexType>

complexType ValidityPeriodType
diagram EcaroAnswer_20261_p45.png
namespace http://socialsecurity.be/xml/ns/ecaroanswer
children StartingDateEndingDate
used by
element  ValidityPeriod
source <xs:complexType name="ValidityPeriodType">
 
<xs:sequence>
   
<xs:element ref="StartingDate" minOccurs="0"/>
   
<xs:element ref="EndingDate" minOccurs="0"/>
 
</xs:sequence>
</xs:complexType>

complexType ValidityPeriodWithoutCareerPortfolioType
diagram EcaroAnswer_20261_p46.png
namespace http://socialsecurity.be/xml/ns/ecaroanswer
children StartDateWithoutCareerPortfolioEndDateWithoutCareerPortfolio
used by
element  ValidityPeriodWithoutCareerPortfolio
source <xs:complexType name="ValidityPeriodWithoutCareerPortfolioType">
 
<xs:sequence>
   
<xs:element ref="StartDateWithoutCareerPortfolio" minOccurs="0"/>
   
<xs:element ref="EndDateWithoutCareerPortfolio" minOccurs="0"/>
 
</xs:sequence>
</xs:complexType>

complexType WorkerEmploymentMeasuresRecordFlandersType
diagram EcaroAnswer_20261_p47.png
namespace http://socialsecurity.be/xml/ns/ecaroanswer
used by
element  WorkerEmploymentMeasuresRecordFlanders
source <xs:complexType name="WorkerEmploymentMeasuresRecordFlandersType"/>

complexType WorkerEmploymentMeasuresRecordType
diagram EcaroAnswer_20261_p48.png
namespace http://socialsecurity.be/xml/ns/ecaroanswer
children INSSRequestDateDeductionTypeLastUpdateDateReceptionDateSectorCodeDocumentReferenceWorkCardDeliveryDateStartCardDeliveryDateEducationLevelForeignOriginDisabledOccupationStartingDateNOSSRegistrationNbrCompanyID
used by
element  WorkerEmploymentMeasuresRecord
source <xs:complexType name="WorkerEmploymentMeasuresRecordType">
 
<xs:sequence>
   
<xs:element ref="INSS"/>
   
<xs:element ref="RequestDate"/>
   
<xs:element ref="DeductionType"/>
   
<xs:element ref="LastUpdateDate"/>
   
<xs:element ref="ReceptionDate"/>
   
<xs:element ref="SectorCode"/>
   
<xs:element ref="DocumentReference"/>
   
<xs:element ref="WorkCardDeliveryDate" minOccurs="0"/>
   
<xs:element ref="StartCardDeliveryDate" minOccurs="0"/>
   
<xs:element ref="EducationLevel" minOccurs="0"/>
   
<xs:element ref="ForeignOrigin" minOccurs="0"/>
   
<xs:element ref="Disabled" minOccurs="0"/>
   
<xs:element ref="OccupationStartingDate" minOccurs="0"/>
   
<xs:element ref="NOSSRegistrationNbr" minOccurs="0"/>
   
<xs:element ref="CompanyID" minOccurs="0"/>
 
</xs:sequence>
</xs:complexType>

complexType WorkerEmploymentMeasuresRecordWalloniaType
diagram EcaroAnswer_20261_p49.png
namespace http://socialsecurity.be/xml/ns/ecaroanswer
used by
element  WorkerEmploymentMeasuresRecordWallonia
source <xs:complexType name="WorkerEmploymentMeasuresRecordWalloniaType"/>

complexType YoungWorkerInformationType
diagram EcaroAnswer_20261_p50.png
namespace http://socialsecurity.be/xml/ns/ecaroanswer
children INSSRequestDateDeductionTypeLastUpdateDateReceptionDateSectorCodeEducationLevel
used by
element  YoungWorkerInformation
source <xs:complexType name="YoungWorkerInformationType">
 
<xs:sequence>
   
<xs:element ref="INSS"/>
   
<xs:element ref="RequestDate"/>
   
<xs:element ref="DeductionType"/>
   
<xs:element ref="LastUpdateDate"/>
   
<xs:element ref="ReceptionDate"/>
   
<xs:element ref="SectorCode"/>
   
<xs:element ref="EducationLevel"/>
 
</xs:sequence>
</xs:complexType>


XML Schema documentation generated by XMLSpy Schema Editor http://www.altova.com/xmlspy