Schema WECH001_20254.xsd


ROOT ELEMENT WECH001
attributeFormDefault unqualified
elementFormDefault qualified
 
Elements  Complex types 
ActivityCode  AddressType 
ActivityWithRisk  CalculationBaseAllowanceType 
Address  CollectiveDismissalType 
Apprenticeship  CommentDeclarationType 
AttestationStatus  CommentWorkGridType 
BonusPaymentFrequency  CommunicationType 
Border  CoordinatesContactPersonType 
CalculationBaseAllowance  DclEndContractOrFTEarlyPensionType 
City  DclInformationType 
CLARegistrationNbr  DimonaDataType 
CLAType  DismissedStatutoryWorkerContributionType 
CollectiveDismissal  EarlyRetirementRegimeType 
CollectiveDismissalDate  EmployerDeclarationType 
CollectiveDismissalIndicator  FormType 
CommentAboutWorkSchedule  HolidayDetailType 
CommentDeclaration  HolidaysSectorType 
CommentOfDeclaration  IndicationDaysAndHoursType 
CommentWorkGrid  NaturalPersonType 
Communication  NOSSLPAEmployerDeclarationType 
CompanyID  NOSSLPAOccupationType 
CompensatoryRecoveryServiceDay  OccupationFeaturesType 
ContractType  OccupationType 
CoordinatesContactPerson  ReferenceType 
Country  RemunType 
Cycle  ReplacementObligationType 
DaysIndicatorAboutWorkSchedule  RiskIdentificationType 
DaysJustification  SchoolEstablishmentType 
DclEndContractOrFTEarlyPension  ServiceType 
DclInformation  SeverancePaymentType 
DecisionDate  StudentContributionType 
DeviationFromQ  SubstituteType 
DimonaData  WorkerRecordType 
DimonaNbr  WorkGridType 
DismissedStatutoryWorkerContribution 
EarlyRetirementRegime 
EmailAddress 
EmployerClass 
EmployerDeclaration 
EmploymentPromotion 
ERRegimeAgreementDate 
ERRegimeDurationEndingDate 
ERRegimeDurationStartingDate 
FaxNbr 
FirstName 
FlightNbrMinutes 
FlyingStaffClass 
Form 
FormCreationDate 
FormCreationHour 
GrossRefRemunAmount 
GrossRefRemunContributionAmount 
GSMNbr 
HolidayCode 
HolidayDaysNumber 
HolidayDetail 
HolidayHoursNumber 
HolidaySectorIndicator 
HolidaysSector 
HolidayStartingDate 
HoursNumberAboutWorkSchedule 
HouseNbr 
Identification 
IdentificationOfRisk 
IndicationDaysAndHours 
INSS 
JointCommissionNbr 
LanguageCodePdf 
LocalUnitID 
MeanWorkingHours 
Name 
Nationality 
NaturalPerson 
NaturalPersonSequenceNbr 
NaturalPersonUserReference 
NetOwedAmount 
NOSSLPAEmployerDeclaration 
NOSSLPAOccupation 
NOSSLPARegistrationNbr 
NOSSQuarterEndingDate 
NOSSQuarterStartingDate 
NOSSRegistrationNbr 
Occupation 
OccupationEndingDate 
OccupationFeatures 
OccupationInterruption 
OccupationSequenceNbr 
OccupationStartingDate 
OccupationUserReference 
PaymentIndicator 
PercentagePaid 
PhoneNbr 
PieceTaskServicesCommissionRemunerationBasisAmount 
PositionCode 
PostBox 
PublicHolidayIndicator 
Quarter 
ReasonOfExemption 
Reference 
ReferenceNbr 
ReferenceOrigin 
ReferenceType 
RefMeanWorkingHours 
RefNbrDays 
RegimeIndicator 
Remun 
RemunAmount 
RemunCode 
RemunerationBasisAmount 
RemunerationTimeUnit 
RemunMethod 
RemunSequenceNbr 
ReorganisationMeasure 
ReplacementExemption 
ReplacementObligation 
Retired 
RiskIdentification 
SchoolEstablishment 
SchoolEstablishmentCity 
SchoolEstablishmentCountry 
SchoolEstablishmentDenomination 
SchoolEstablishmentHouseNbr 
SchoolEstablishmentPostBox 
SchoolEstablishmentStreet 
SchoolEstablishmentZipCode 
Service 
ServiceCode 
ServiceNbrDays 
ServiceNbrHours 
ServiceSequenceNbr 
SeverancePayment 
SeverancePaymentEndDate 
SeverancePaymentRemuneration 
SeverancePaymentStartDate 
ShipId 
SIS 
StableOccupationIndicator 
StaffCode 
Street 
StudentContribution 
StudentContributionAmount 
StudentHoursNbr 
StudentNbrDays 
StudentRemunAmount 
SubjectionEndingDate 
SubjectionStartingDate 
SubsidizedMeanWorkingHours 
Substitute 
SubstituteFirstName 
SubstituteINSS 
SubstituteKnown 
SubstituteName 
System5 
TenthOrTwelfth 
Trusteeship 
TypeForm 
UnemploymentOffice 
WECH001 
WorkerBirthdate 
WorkerBirthplace 
WorkerBirthplaceCountry 
WorkerCity 
WorkerCode 
WorkerCountry 
WorkerFirstName 
WorkerHouseNbr 
WorkerInitial 
WorkerName 
WorkerPostBox 
WorkerRecord 
WorkerRecordUserReference 
WorkerSex 
WorkerStatus 
WorkerStreet 
WorkerZIPCode 
WorkGrid 
WorkingDaysSystem 
WorkScheduleCode 
ZIPCode 


element ActivityCode
diagram WECH001_20254_p1.png
type restriction of xs:integer
properties
content  simple
used by
complexTypes  NOSSLPAOccupationTypeOccupationType
facets
Kind  Value  Annotation
minInclusive  0
maxInclusive  99999
totalDigits  5
annotation
documentation
00228
source <xs:element name="ActivityCode">
 
<xs:annotation>
   
<xs:documentation>00228</xs:documentation>
 
</xs:annotation>
 
<xs:simpleType>
   
<xs:restriction base="xs:integer">
     
<xs:minInclusive value="0"/>
     
<xs:maxInclusive value="99999"/>
     
<xs:totalDigits value="5"/>
   
</xs:restriction>
 
</xs:simpleType>
</xs:element>

element ActivityWithRisk
diagram WECH001_20254_p2.png
type restriction of xs:integer
properties
content  simple
used by
complexType  WorkerRecordType
facets
Kind  Value  Annotation
minInclusive  0
maxInclusive  999
totalDigits  3
annotation
documentation
00041
source <xs:element name="ActivityWithRisk">
 
<xs:annotation>
   
<xs:documentation>00041</xs:documentation>
 
</xs:annotation>
 
<xs:simpleType>
   
<xs:restriction base="xs:integer">
     
<xs:minInclusive value="0"/>
     
<xs:maxInclusive value="999"/>
     
<xs:totalDigits value="3"/>
   
</xs:restriction>
 
</xs:simpleType>
</xs:element>

element Address
diagram WECH001_20254_p3.png
type AddressType
properties
content  complex
children StreetHouseNbrPostBoxZIPCodeCityCountry
used by
element  CoordinatesContactPerson
annotation
documentation
90022
source <xs:element name="Address" type="AddressType">
 
<xs:annotation>
   
<xs:documentation>90022</xs:documentation>
 
</xs:annotation>
</xs:element>

element Apprenticeship
diagram WECH001_20254_p4.png
type restriction of xs:integer
properties
content  simple
used by
complexTypes  NOSSLPAOccupationTypeOccupationType
facets
Kind  Value  Annotation
totalDigits  1
annotation
documentation
00055
source <xs:element name="Apprenticeship">
 
<xs:annotation>
   
<xs:documentation>00055</xs:documentation>
 
</xs:annotation>
 
<xs:simpleType>
   
<xs:restriction base="xs:integer">
     
<xs:totalDigits value="1"/>
   
</xs:restriction>
 
</xs:simpleType>
</xs:element>

element AttestationStatus
diagram WECH001_20254_p5.png
type restriction of xs:integer
properties
content  simple
used by
complexTypes  DimonaDataTypeFormType
facets
Kind  Value  Annotation
totalDigits  1
enumeration  0
enumeration  1
enumeration  3
enumeration  6
enumeration  7
annotation
documentation
00110
source <xs:element name="AttestationStatus">
 
<xs:annotation>
   
<xs:documentation>00110</xs:documentation>
 
</xs:annotation>
 
<xs:simpleType>
   
<xs:restriction base="xs:integer">
     
<xs:totalDigits value="1"/>
     
<xs:enumeration value="0"/>
     
<xs:enumeration value="1"/>
     
<xs:enumeration value="3"/>
     
<xs:enumeration value="6"/>
     
<xs:enumeration value="7"/>
   
</xs:restriction>
 
</xs:simpleType>
</xs:element>

element BonusPaymentFrequency
diagram WECH001_20254_p6.png
type restriction of xs:integer
properties
content  simple
used by
complexType  RemunType
facets
Kind  Value  Annotation
minInclusive  0
maxInclusive  99
totalDigits  2
annotation
documentation
00068
source <xs:element name="BonusPaymentFrequency">
 
<xs:annotation>
   
<xs:documentation>00068</xs:documentation>
 
</xs:annotation>
 
<xs:simpleType>
   
<xs:restriction base="xs:integer">
     
<xs:minInclusive value="0"/>
     
<xs:maxInclusive value="99"/>
     
<xs:totalDigits value="2"/>
   
</xs:restriction>
 
</xs:simpleType>
</xs:element>

element Border
diagram WECH001_20254_p7.png
type restriction of xs:integer
properties
content  simple
used by
complexType  WorkerRecordType
facets
Kind  Value  Annotation
minInclusive  0
maxInclusive  1
totalDigits  1
annotation
documentation
00040
source <xs:element name="Border">
 
<xs:annotation>
   
<xs:documentation>00040</xs:documentation>
 
</xs:annotation>
 
<xs:simpleType>
   
<xs:restriction base="xs:integer">
     
<xs:minInclusive value="0"/>
     
<xs:maxInclusive value="1"/>
     
<xs:totalDigits value="1"/>
   
</xs:restriction>
 
</xs:simpleType>
</xs:element>

element CalculationBaseAllowance
diagram WECH001_20254_p8.png
type CalculationBaseAllowanceType
properties
content  complex
children RemunerationTimeUnitCycleRemunerationBasisAmountPieceTaskServicesCommissionRemunerationBasisAmountStableOccupationIndicator
used by
element  DclEndContractOrFTEarlyPension
annotation
documentation
90032
source <xs:element name="CalculationBaseAllowance" type="CalculationBaseAllowanceType">
 
<xs:annotation>
   
<xs:documentation>90032</xs:documentation>
 
</xs:annotation>
</xs:element>

element City
diagram WECH001_20254_p9.png
type restriction of xs:string
properties
content  simple
used by
complexType  AddressType
facets
Kind  Value  Annotation
maxLength  40
pattern  [\s\S]*\S[\s\S]*
annotation
documentation
00522
source <xs:element name="City">
 
<xs:annotation>
   
<xs:documentation>00522</xs:documentation>
 
</xs:annotation>
 
<xs:simpleType>
   
<xs:restriction base="xs:string">
     
<xs:maxLength value="40"/>
     
<xs:pattern value="[\s\S]*\S[\s\S]*"/>
   
</xs:restriction>
 
</xs:simpleType>
</xs:element>

element CLARegistrationNbr
diagram WECH001_20254_p10.png
type restriction of xs:integer
properties
content  simple
used by
complexType  EarlyRetirementRegimeType
facets
Kind  Value  Annotation
totalDigits  6
pattern  \d{5}|\d{6}
annotation
documentation
00740
source <xs:element name="CLARegistrationNbr">
 
<xs:annotation>
   
<xs:documentation>00740</xs:documentation>
 
</xs:annotation>
 
<xs:simpleType>
   
<xs:restriction base="xs:integer">
     
<xs:totalDigits value="6"/>
     
<xs:pattern value="\d{5}|\d{6}"/>
   
</xs:restriction>
 
</xs:simpleType>
</xs:element>

element CLAType
diagram WECH001_20254_p11.png
type restriction of xs:integer
properties
content  simple
used by
complexType  EarlyRetirementRegimeType
facets
Kind  Value  Annotation
totalDigits  1
enumeration  1
enumeration  2
annotation
documentation
00897
source <xs:element name="CLAType">
 
<xs:annotation>
   
<xs:documentation>00897</xs:documentation>
 
</xs:annotation>
 
<xs:simpleType>
   
<xs:restriction base="xs:integer">
     
<xs:totalDigits value="1"/>
     
<xs:enumeration value="1"/>
     
<xs:enumeration value="2"/>
   
</xs:restriction>
 
</xs:simpleType>
</xs:element>

element CollectiveDismissal
diagram WECH001_20254_p12.png
type CollectiveDismissalType
properties
content  complex
children CollectiveDismissalIndicatorCollectiveDismissalDate
used by
element  EarlyRetirementRegime
annotation
documentation
90340
source <xs:element name="CollectiveDismissal" type="CollectiveDismissalType">
 
<xs:annotation>
   
<xs:documentation>90340</xs:documentation>
 
</xs:annotation>
</xs:element>

element CollectiveDismissalDate
diagram WECH001_20254_p13.png
type restriction of xs:date
properties
content  simple
used by
complexType  CollectiveDismissalType
facets
Kind  Value  Annotation
pattern  \d{4}-\d{2}-\d{2}
annotation
documentation
00834
source <xs:element name="CollectiveDismissalDate">
 
<xs:annotation>
   
<xs:documentation>00834</xs:documentation>
 
</xs:annotation>
 
<xs:simpleType>
   
<xs:restriction base="xs:date">
     
<xs:pattern value="\d{4}-\d{2}-\d{2}"/>
   
</xs:restriction>
 
</xs:simpleType>
</xs:element>

element CollectiveDismissalIndicator
diagram WECH001_20254_p14.png
type restriction of xs:integer
properties
content  simple
used by
complexType  CollectiveDismissalType
facets
Kind  Value  Annotation
totalDigits  1
enumeration  0
enumeration  1
annotation
documentation
00833
source <xs:element name="CollectiveDismissalIndicator">
 
<xs:annotation>
   
<xs:documentation>00833</xs:documentation>
 
</xs:annotation>
 
<xs:simpleType>
   
<xs:restriction base="xs:integer">
     
<xs:totalDigits value="1"/>
     
<xs:enumeration value="0"/>
     
<xs:enumeration value="1"/>
   
</xs:restriction>
 
</xs:simpleType>
</xs:element>

element CommentAboutWorkSchedule
diagram WECH001_20254_p15.png
type restriction of xs:string
properties
content  simple
used by
complexType  CommentWorkGridType
facets
Kind  Value  Annotation
minLength  1
maxLength  200
pattern  [\s\S]*\S[\s\S]*
annotation
documentation
00103
source <xs:element name="CommentAboutWorkSchedule">
 
<xs:annotation>
   
<xs:documentation>00103</xs:documentation>
 
</xs:annotation>
 
<xs:simpleType>
   
<xs:restriction base="xs:string">
     
<xs:minLength value="1"/>
     
<xs:maxLength value="200"/>
     
<xs:pattern value="[\s\S]*\S[\s\S]*"/>
   
</xs:restriction>
 
</xs:simpleType>
</xs:element>

element CommentDeclaration
diagram WECH001_20254_p16.png
type CommentDeclarationType
properties
content  complex
children CommentOfDeclaration
used by
element  DclEndContractOrFTEarlyPension
annotation
documentation
90036
source <xs:element name="CommentDeclaration" type="CommentDeclarationType">
 
<xs:annotation>
   
<xs:documentation>90036</xs:documentation>
 
</xs:annotation>
</xs:element>

element CommentOfDeclaration
diagram WECH001_20254_p17.png
type restriction of xs:string
properties
content  simple
used by
complexType  CommentDeclarationType
facets
Kind  Value  Annotation
maxLength  200
pattern  [\s\S]*\S[\s\S]*
annotation
documentation
00126
source <xs:element name="CommentOfDeclaration">
 
<xs:annotation>
   
<xs:documentation>00126</xs:documentation>
 
</xs:annotation>
 
<xs:simpleType>
   
<xs:restriction base="xs:string">
     
<xs:maxLength value="200"/>
     
<xs:pattern value="[\s\S]*\S[\s\S]*"/>
   
</xs:restriction>
 
</xs:simpleType>
</xs:element>

element CommentWorkGrid
diagram WECH001_20254_p18.png
type CommentWorkGridType
properties
content  complex
children CommentAboutWorkSchedule
used by
element  WorkGrid
annotation
documentation
90037
source <xs:element name="CommentWorkGrid" type="CommentWorkGridType">
 
<xs:annotation>
   
<xs:documentation>90037</xs:documentation>
 
</xs:annotation>
</xs:element>

element Communication
diagram WECH001_20254_p19.png
type CommunicationType
properties
content  complex
children PhoneNbrGSMNbrFaxNbrEmailAddress
used by
element  CoordinatesContactPerson
annotation
documentation
90258
source <xs:element name="Communication" type="CommunicationType">
 
<xs:annotation>
   
<xs:documentation>90258</xs:documentation>
 
</xs:annotation>
</xs:element>

element CompanyID
diagram WECH001_20254_p20.png
type restriction of xs:integer
properties
content  simple
used by
complexTypes  EmployerDeclarationTypeNOSSLPAEmployerDeclarationType
facets
Kind  Value  Annotation
minInclusive  0
maxInclusive  1999999943
totalDigits  10
pattern  0|\d{9}|\d{10}
annotation
documentation
00014
appinfo
CompanyID_conversion1
appinfo
xs:companyId
source <xs:element name="CompanyID">
 
<xs:annotation>
   
<xs:documentation>00014</xs:documentation>
   
<xs:appinfo source="ConversionID">CompanyID_conversion1</xs:appinfo>
   
<xs:appinfo source="TDOType">xs:companyId</xs:appinfo>
 
</xs:annotation>
 
<xs:simpleType>
   
<xs:restriction base="xs:integer">
     
<xs:minInclusive value="0"/>
     
<xs:maxInclusive value="1999999943"/>
     
<xs:totalDigits value="10"/>
     
<xs:pattern value="0|\d{9}|\d{10}"/>
   
</xs:restriction>
 
</xs:simpleType>
</xs:element>

element CompensatoryRecoveryServiceDay
diagram WECH001_20254_p21.png
type restriction of xs:integer
properties
content  simple
used by
complexType  DclEndContractOrFTEarlyPensionType
facets
Kind  Value  Annotation
totalDigits  2
annotation
documentation
00193
source <xs:element name="CompensatoryRecoveryServiceDay">
 
<xs:annotation>
   
<xs:documentation>00193</xs:documentation>
 
</xs:annotation>
 
<xs:simpleType>
   
<xs:restriction base="xs:integer">
     
<xs:totalDigits value="2"/>
   
</xs:restriction>
 
</xs:simpleType>
</xs:element>

element ContractType
diagram WECH001_20254_p22.png
type restriction of xs:integer
properties
content  simple
used by
complexTypes  NOSSLPAOccupationTypeOccupationType
facets
Kind  Value  Annotation
minInclusive  0
maxInclusive  1
totalDigits  1
annotation
documentation
00050
source <xs:element name="ContractType">
 
<xs:annotation>
   
<xs:documentation>00050</xs:documentation>
 
</xs:annotation>
 
<xs:simpleType>
   
<xs:restriction base="xs:integer">
     
<xs:minInclusive value="0"/>
     
<xs:maxInclusive value="1"/>
     
<xs:totalDigits value="1"/>
   
</xs:restriction>
 
</xs:simpleType>
</xs:element>

element CoordinatesContactPerson
diagram WECH001_20254_p23.png
type extension of CoordinatesContactPersonType
properties
content  complex
children NameFirstNameCommunicationAddress
used by
element  Form
annotation
documentation
90257
source <xs:element name="CoordinatesContactPerson">
 
<xs:annotation>
   
<xs:documentation>90257</xs:documentation>
 
</xs:annotation>
 
<xs:complexType>
   
<xs:complexContent>
     
<xs:extension base="CoordinatesContactPersonType">
       
<xs:sequence>
         
<xs:element ref="Communication" minOccurs="0"/>
         
<xs:element ref="Address" minOccurs="0"/>
       
</xs:sequence>
     
</xs:extension>
   
</xs:complexContent>
 
</xs:complexType>
</xs:element>

element Country
diagram WECH001_20254_p24.png
type restriction of xs:integer
properties
content  simple
used by
complexType  AddressType
facets
Kind  Value  Annotation
minInclusive  0
maxInclusive  99999
totalDigits  5
annotation
documentation
00523
source <xs:element name="Country">
 
<xs:annotation>
   
<xs:documentation>00523</xs:documentation>
 
</xs:annotation>
 
<xs:simpleType>
   
<xs:restriction base="xs:integer">
     
<xs:minInclusive value="0"/>
     
<xs:maxInclusive value="99999"/>
     
<xs:totalDigits value="5"/>
   
</xs:restriction>
 
</xs:simpleType>
</xs:element>

element Cycle
diagram WECH001_20254_p25.png
type restriction of xs:integer
properties
content  simple
used by
complexType  CalculationBaseAllowanceType
facets
Kind  Value  Annotation
minInclusive  1
maxInclusive  52
totalDigits  2
annotation
documentation
00190
source <xs:element name="Cycle">
 
<xs:annotation>
   
<xs:documentation>00190</xs:documentation>
 
</xs:annotation>
 
<xs:simpleType>
   
<xs:restriction base="xs:integer">
     
<xs:minInclusive value="1"/>
     
<xs:maxInclusive value="52"/>
     
<xs:totalDigits value="2"/>
   
</xs:restriction>
 
</xs:simpleType>
</xs:element>

element DaysIndicatorAboutWorkSchedule
diagram WECH001_20254_p26.png
type restriction of xs:integer
properties
content  simple
used by
complexType  IndicationDaysAndHoursType
facets
Kind  Value  Annotation
minInclusive  1
maxInclusive  28
totalDigits  2
annotation
documentation
00101
source <xs:element name="DaysIndicatorAboutWorkSchedule">
 
<xs:annotation>
   
<xs:documentation>00101</xs:documentation>
 
</xs:annotation>
 
<xs:simpleType>
   
<xs:restriction base="xs:integer">
     
<xs:minInclusive value="1"/>
     
<xs:maxInclusive value="28"/>
     
<xs:totalDigits value="2"/>
   
</xs:restriction>
 
</xs:simpleType>
</xs:element>

element DaysJustification
diagram WECH001_20254_p27.png
type restriction of xs:string
properties
content  simple
used by
complexTypes  NOSSLPAOccupationTypeOccupationType
facets
Kind  Value  Annotation
maxLength  1
enumeration  1
enumeration  2
enumeration  3
enumeration  4
enumeration  5
enumeration  6
enumeration  7
enumeration  8
annotation
documentation
00625
source <xs:element name="DaysJustification">
 
<xs:annotation>
   
<xs:documentation>00625</xs:documentation>
 
</xs:annotation>
 
<xs:simpleType>
   
<xs:restriction base="xs:string">
     
<xs:maxLength value="1"/>
     
<xs:enumeration value="1"/>
     
<xs:enumeration value="2"/>
     
<xs:enumeration value="3"/>
     
<xs:enumeration value="4"/>
     
<xs:enumeration value="5"/>
     
<xs:enumeration value="6"/>
     
<xs:enumeration value="7"/>
     
<xs:enumeration value="8"/>
   
</xs:restriction>
 
</xs:simpleType>
</xs:element>

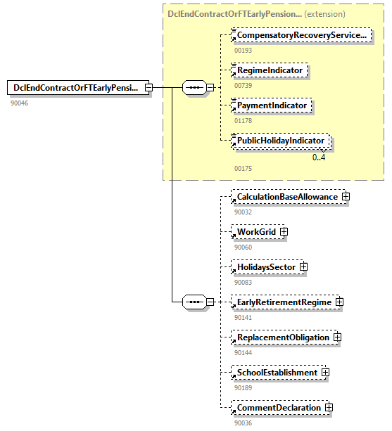
element DclEndContractOrFTEarlyPension
diagram WECH001_20254_p28.png
type extension of DclEndContractOrFTEarlyPensionType
properties
content  complex
children CompensatoryRecoveryServiceDayRegimeIndicatorPaymentIndicatorPublicHolidayIndicatorCalculationBaseAllowanceWorkGridHolidaysSectorEarlyRetirementRegimeReplacementObligationSchoolEstablishmentCommentDeclaration
used by
elements  NOSSLPAOccupationOccupation
annotation
documentation
90046
source <xs:element name="DclEndContractOrFTEarlyPension">
 
<xs:annotation>
   
<xs:documentation>90046</xs:documentation>
 
</xs:annotation>
 
<xs:complexType>
   
<xs:complexContent>
     
<xs:extension base="DclEndContractOrFTEarlyPensionType">
       
<xs:sequence>
         
<xs:element ref="CalculationBaseAllowance" minOccurs="0"/>
         
<xs:element ref="WorkGrid" minOccurs="0"/>
         
<xs:element ref="HolidaysSector" minOccurs="0"/>
         
<xs:element ref="EarlyRetirementRegime" minOccurs="0"/>
         
<xs:element ref="ReplacementObligation" minOccurs="0"/>
         
<xs:element ref="SchoolEstablishment" minOccurs="0"/>
         
<xs:element ref="CommentDeclaration" minOccurs="0"/>
       
</xs:sequence>
     
</xs:extension>
   
</xs:complexContent>
 
</xs:complexType>
</xs:element>

element DclInformation
diagram WECH001_20254_p29.png
type DclInformationType
properties
content  complex
children LanguageCodePdf
used by
element  Form
annotation
documentation
90171
source <xs:element name="DclInformation" type="DclInformationType">
 
<xs:annotation>
   
<xs:documentation>90171</xs:documentation>
 
</xs:annotation>
</xs:element>

element DecisionDate
diagram WECH001_20254_p30.png
type restriction of xs:date
properties
content  simple
used by
complexType  ReplacementObligationType
facets
Kind  Value  Annotation
minInclusive  1990-01-01
pattern  \d{4}-\d{2}-\d{2}
annotation
documentation
00747
source <xs:element name="DecisionDate">
 
<xs:annotation>
   
<xs:documentation>00747</xs:documentation>
 
</xs:annotation>
 
<xs:simpleType>
   
<xs:restriction base="xs:date">
     
<xs:minInclusive value="1990-01-01"/>
     
<xs:pattern value="\d{4}-\d{2}-\d{2}"/>
   
</xs:restriction>
 
</xs:simpleType>
</xs:element>

element DeviationFromQ
diagram WECH001_20254_p31.png
type restriction of xs:integer
properties
content  simple
used by
complexType  OccupationFeaturesType
facets
Kind  Value  Annotation
totalDigits  1
enumeration  0
enumeration  1
annotation
documentation
00770
source <xs:element name="DeviationFromQ">
 
<xs:annotation>
   
<xs:documentation>00770</xs:documentation>
 
</xs:annotation>
 
<xs:simpleType>
   
<xs:restriction base="xs:integer">
     
<xs:totalDigits value="1"/>
     
<xs:enumeration value="0"/>
     
<xs:enumeration value="1"/>
   
</xs:restriction>
 
</xs:simpleType>
</xs:element>

element DimonaData
diagram WECH001_20254_p32.png
type DimonaDataType
properties
content  complex
children AttestationStatusDimonaNbr
used by
element  Form
annotation
documentation
90344
source <xs:element name="DimonaData" type="DimonaDataType">
 
<xs:annotation>
   
<xs:documentation>90344</xs:documentation>
 
</xs:annotation>
</xs:element>

element DimonaNbr
diagram WECH001_20254_p33.png
type restriction of xs:integer
properties
content  simple
used by
complexType  DimonaDataType
facets
Kind  Value  Annotation
minInclusive  0
maxInclusive  999999999999
totalDigits  12
annotation
documentation
00267
appinfo
DimonaNumber_conversion1
appinfo
xs:DimonaNbr
source <xs:element name="DimonaNbr">
 
<xs:annotation>
   
<xs:documentation>00267</xs:documentation>
   
<xs:appinfo source="ConversionID">DimonaNumber_conversion1</xs:appinfo>
   
<xs:appinfo source="TDOType">xs:DimonaNbr</xs:appinfo>
 
</xs:annotation>
 
<xs:simpleType>
   
<xs:restriction base="xs:integer">
     
<xs:minInclusive value="0"/>
     
<xs:maxInclusive value="999999999999"/>
     
<xs:totalDigits value="12"/>
   
</xs:restriction>
 
</xs:simpleType>
</xs:element>

element DismissedStatutoryWorkerContribution
diagram WECH001_20254_p34.png
type DismissedStatutoryWorkerContributionType
properties
content  complex
children GrossRefRemunAmountGrossRefRemunContributionAmountRefNbrDaysSubjectionStartingDateSubjectionEndingDate
used by
element  WorkerRecord
annotation
documentation
90005
source <xs:element name="DismissedStatutoryWorkerContribution" type="DismissedStatutoryWorkerContributionType">
 
<xs:annotation>
   
<xs:documentation>90005</xs:documentation>
 
</xs:annotation>
</xs:element>

element EarlyRetirementRegime
diagram WECH001_20254_p35.png
type extension of EarlyRetirementRegimeType
properties
content  complex
children CLATypeCLARegistrationNbrERRegimeAgreementDateERRegimeDurationStartingDateERRegimeDurationEndingDateCollectiveDismissal
used by
element  DclEndContractOrFTEarlyPension
annotation
documentation
90141
source <xs:element name="EarlyRetirementRegime">
 
<xs:annotation>
   
<xs:documentation>90141</xs:documentation>
 
</xs:annotation>
 
<xs:complexType>
   
<xs:complexContent>
     
<xs:extension base="EarlyRetirementRegimeType">
       
<xs:sequence>
         
<xs:element ref="CollectiveDismissal" minOccurs="0"/>
       
</xs:sequence>
     
</xs:extension>
   
</xs:complexContent>
 
</xs:complexType>
</xs:element>

element EmailAddress
diagram WECH001_20254_p36.png
type restriction of xs:string
properties
content  simple
used by
complexType  CommunicationType
facets
Kind  Value  Annotation
maxLength  60
pattern  [\s\S]*\S[\s\S]*
annotation
documentation
00637
source <xs:element name="EmailAddress">
 
<xs:annotation>
   
<xs:documentation>00637</xs:documentation>
 
</xs:annotation>
 
<xs:simpleType>
   
<xs:restriction base="xs:string">
     
<xs:maxLength value="60"/>
     
<xs:pattern value="[\s\S]*\S[\s\S]*"/>
   
</xs:restriction>
 
</xs:simpleType>
</xs:element>

element EmployerClass
diagram WECH001_20254_p37.png
type restriction of xs:integer
properties
content  simple
used by
complexType  WorkerRecordType
facets
Kind  Value  Annotation
minInclusive  000
maxInclusive  999
totalDigits  3
pattern  \d{3}
annotation
documentation
00036
source <xs:element name="EmployerClass">
 
<xs:annotation>
   
<xs:documentation>00036</xs:documentation>
 
</xs:annotation>
 
<xs:simpleType>
   
<xs:restriction base="xs:integer">
     
<xs:minInclusive value="000"/>
     
<xs:maxInclusive value="999"/>
     
<xs:totalDigits value="3"/>
     
<xs:pattern value="\d{3}"/>
   
</xs:restriction>
 
</xs:simpleType>
</xs:element>

element EmployerDeclaration
diagram WECH001_20254_p38.png
type extension of EmployerDeclarationType
properties
content  complex
children QuarterNOSSRegistrationNbrTrusteeshipCompanyIDNetOwedAmountSystem5HolidayStartingDateNaturalPerson
used by
element  Form
annotation
documentation
90007
source <xs:element name="EmployerDeclaration">
 
<xs:annotation>
   
<xs:documentation>90007</xs:documentation>
 
</xs:annotation>
 
<xs:complexType>
   
<xs:complexContent>
     
<xs:extension base="EmployerDeclarationType">
       
<xs:sequence>
         
<xs:element ref="NaturalPerson"/>
       
</xs:sequence>
     
</xs:extension>
   
</xs:complexContent>
 
</xs:complexType>
</xs:element>

element EmploymentPromotion
diagram WECH001_20254_p39.png
type restriction of xs:integer
properties
content  simple
used by
complexTypes  NOSSLPAOccupationTypeOccupationType
facets
Kind  Value  Annotation
totalDigits  3
annotation
documentation
00052
source <xs:element name="EmploymentPromotion">
 
<xs:annotation>
   
<xs:documentation>00052</xs:documentation>
 
</xs:annotation>
 
<xs:simpleType>
   
<xs:restriction base="xs:integer">
     
<xs:totalDigits value="3"/>
   
</xs:restriction>
 
</xs:simpleType>
</xs:element>

element ERRegimeAgreementDate
diagram WECH001_20254_p40.png
type restriction of xs:date
properties
content  simple
used by
complexType  EarlyRetirementRegimeType
facets
Kind  Value  Annotation
minInclusive  1990-01-01
pattern  \d{4}-\d{2}-\d{2}
annotation
documentation
00741
source <xs:element name="ERRegimeAgreementDate">
 
<xs:annotation>
   
<xs:documentation>00741</xs:documentation>
 
</xs:annotation>
 
<xs:simpleType>
   
<xs:restriction base="xs:date">
     
<xs:minInclusive value="1990-01-01"/>
     
<xs:pattern value="\d{4}-\d{2}-\d{2}"/>
   
</xs:restriction>
 
</xs:simpleType>
</xs:element>

element ERRegimeDurationEndingDate
diagram WECH001_20254_p41.png
type restriction of xs:date
properties
content  simple
used by
complexType  EarlyRetirementRegimeType
facets
Kind  Value  Annotation
minInclusive  1990-01-01
pattern  \d{4}-\d{2}-\d{2}
annotation
documentation
00743
source <xs:element name="ERRegimeDurationEndingDate">
 
<xs:annotation>
   
<xs:documentation>00743</xs:documentation>
 
</xs:annotation>
 
<xs:simpleType>
   
<xs:restriction base="xs:date">
     
<xs:minInclusive value="1990-01-01"/>
     
<xs:pattern value="\d{4}-\d{2}-\d{2}"/>
   
</xs:restriction>
 
</xs:simpleType>
</xs:element>

element ERRegimeDurationStartingDate
diagram WECH001_20254_p42.png
type restriction of xs:date
properties
content  simple
used by
complexType  EarlyRetirementRegimeType
facets
Kind  Value  Annotation
minInclusive  1990-01-01
pattern  \d{4}-\d{2}-\d{2}
annotation
documentation
00742
source <xs:element name="ERRegimeDurationStartingDate">
 
<xs:annotation>
   
<xs:documentation>00742</xs:documentation>
 
</xs:annotation>
 
<xs:simpleType>
   
<xs:restriction base="xs:date">
     
<xs:minInclusive value="1990-01-01"/>
     
<xs:pattern value="\d{4}-\d{2}-\d{2}"/>
   
</xs:restriction>
 
</xs:simpleType>
</xs:element>

element FaxNbr
diagram WECH001_20254_p43.png
type restriction of xs:string
properties
content  simple
used by
complexType  CommunicationType
facets
Kind  Value  Annotation
maxLength  20
pattern  [\s\S]*\S[\s\S]*
annotation
documentation
00678
source <xs:element name="FaxNbr">
 
<xs:annotation>
   
<xs:documentation>00678</xs:documentation>
 
</xs:annotation>
 
<xs:simpleType>
   
<xs:restriction base="xs:string">
     
<xs:maxLength value="20"/>
     
<xs:pattern value="[\s\S]*\S[\s\S]*"/>
   
</xs:restriction>
 
</xs:simpleType>
</xs:element>

element FirstName
diagram WECH001_20254_p44.png
type restriction of xs:string
properties
content  simple
used by
complexType  CoordinatesContactPersonType
facets
Kind  Value  Annotation
maxLength  24
pattern  [\s\S]*\S[\s\S]*
annotation
documentation
00727
source <xs:element name="FirstName">
 
<xs:annotation>
   
<xs:documentation>00727</xs:documentation>
 
</xs:annotation>
 
<xs:simpleType>
   
<xs:restriction base="xs:string">
     
<xs:maxLength value="24"/>
     
<xs:pattern value="[\s\S]*\S[\s\S]*"/>
   
</xs:restriction>
 
</xs:simpleType>
</xs:element>

element FlightNbrMinutes
diagram WECH001_20254_p45.png
type restriction of xs:integer
properties
content  simple
used by
complexType  ServiceType
facets
Kind  Value  Annotation
minInclusive  0
maxInclusive  9999999
totalDigits  7
annotation
documentation
00065
source <xs:element name="FlightNbrMinutes">
 
<xs:annotation>
   
<xs:documentation>00065</xs:documentation>
 
</xs:annotation>
 
<xs:simpleType>
   
<xs:restriction base="xs:integer">
     
<xs:minInclusive value="0"/>
     
<xs:maxInclusive value="9999999"/>
     
<xs:totalDigits value="7"/>
   
</xs:restriction>
 
</xs:simpleType>
</xs:element>

element FlyingStaffClass
diagram WECH001_20254_p46.png
type restriction of xs:integer
properties
content  simple
used by
complexType  OccupationType
facets
Kind  Value  Annotation
minInclusive  1
maxInclusive  3
totalDigits  1
annotation
documentation
00059
source <xs:element name="FlyingStaffClass">
 
<xs:annotation>
   
<xs:documentation>00059</xs:documentation>
 
</xs:annotation>
 
<xs:simpleType>
   
<xs:restriction base="xs:integer">
     
<xs:minInclusive value="1"/>
     
<xs:maxInclusive value="3"/>
     
<xs:totalDigits value="1"/>
   
</xs:restriction>
 
</xs:simpleType>
</xs:element>

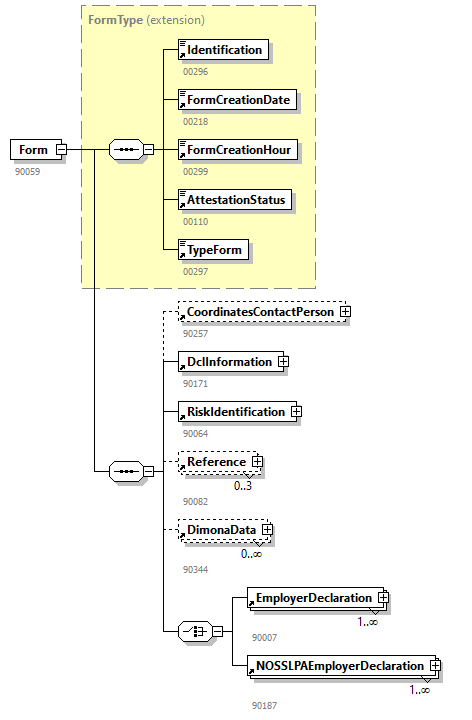
element Form
diagram WECH001_20254_p47.png
type extension of FormType
properties
content  complex
children IdentificationFormCreationDateFormCreationHourAttestationStatusTypeFormCoordinatesContactPersonDclInformationRiskIdentificationReferenceDimonaDataEmployerDeclarationNOSSLPAEmployerDeclaration
used by
element  WECH001
annotation
documentation
90059
source <xs:element name="Form">
 
<xs:annotation>
   
<xs:documentation>90059</xs:documentation>
 
</xs:annotation>
 
<xs:complexType>
   
<xs:complexContent>
     
<xs:extension base="FormType">
       
<xs:sequence>
         
<xs:element ref="CoordinatesContactPerson" minOccurs="0"/>
         
<xs:element ref="DclInformation"/>
         
<xs:element ref="RiskIdentification"/>
         
<xs:element ref="Reference" minOccurs="0" maxOccurs="3"/>
         
<xs:element ref="DimonaData" minOccurs="0" maxOccurs="unbounded"/>
         
<xs:choice>
           
<xs:element ref="EmployerDeclaration" maxOccurs="unbounded"/>
           
<xs:element ref="NOSSLPAEmployerDeclaration" maxOccurs="unbounded"/>
         
</xs:choice>
       
</xs:sequence>
     
</xs:extension>
   
</xs:complexContent>
 
</xs:complexType>
</xs:element>

element FormCreationDate
diagram WECH001_20254_p48.png
type restriction of xs:date
properties
content  simple
used by
complexType  FormType
facets
Kind  Value  Annotation
pattern  \d{4}-\d{2}-\d{2}
annotation
documentation
00218
appinfo
Date_conversion1
source <xs:element name="FormCreationDate">
 
<xs:annotation>
   
<xs:documentation>00218</xs:documentation>
   
<xs:appinfo source="ConversionID">Date_conversion1</xs:appinfo>
 
</xs:annotation>
 
<xs:simpleType>
   
<xs:restriction base="xs:date">
     
<xs:pattern value="\d{4}-\d{2}-\d{2}"/>
   
</xs:restriction>
 
</xs:simpleType>
</xs:element>

element FormCreationHour
diagram WECH001_20254_p49.png
type restriction of xs:time
properties
content  simple
used by
complexType  FormType
facets
Kind  Value  Annotation
pattern  \d{2}:\d{2}:\d{2}.\d{3}
annotation
documentation
00299
appinfo
Time_conversion1
source <xs:element name="FormCreationHour">
 
<xs:annotation>
   
<xs:documentation>00299</xs:documentation>
   
<xs:appinfo source="ConversionID">Time_conversion1</xs:appinfo>
 
</xs:annotation>
 
<xs:simpleType>
   
<xs:restriction base="xs:time">
     
<xs:pattern value="\d{2}:\d{2}:\d{2}.\d{3}"/>
   
</xs:restriction>
 
</xs:simpleType>
</xs:element>

element GrossRefRemunAmount
diagram WECH001_20254_p50.png
type restriction of xs:integer
properties
content  simple
used by
complexType  DismissedStatutoryWorkerContributionType
facets
Kind  Value  Annotation
minInclusive  1
maxInclusive  999999999
totalDigits  9
annotation
documentation
00071
appinfo
Amount_conversion3
source <xs:element name="GrossRefRemunAmount">
 
<xs:annotation>
   
<xs:documentation>00071</xs:documentation>
   
<xs:appinfo source="ConversionID">Amount_conversion3</xs:appinfo>
 
</xs:annotation>
 
<xs:simpleType>
   
<xs:restriction base="xs:integer">
     
<xs:minInclusive value="1"/>
     
<xs:maxInclusive value="999999999"/>
     
<xs:totalDigits value="9"/>
   
</xs:restriction>
 
</xs:simpleType>
</xs:element>

element GrossRefRemunContributionAmount
diagram WECH001_20254_p51.png
type restriction of xs:integer
properties
content  simple
used by
complexType  DismissedStatutoryWorkerContributionType
facets
Kind  Value  Annotation
minInclusive  0
maxInclusive  999999999
totalDigits  9
annotation
documentation
00072
appinfo
Amount_conversion3
source <xs:element name="GrossRefRemunContributionAmount">
 
<xs:annotation>
   
<xs:documentation>00072</xs:documentation>
   
<xs:appinfo source="ConversionID">Amount_conversion3</xs:appinfo>
 
</xs:annotation>
 
<xs:simpleType>
   
<xs:restriction base="xs:integer">
     
<xs:minInclusive value="0"/>
     
<xs:maxInclusive value="999999999"/>
     
<xs:totalDigits value="9"/>
   
</xs:restriction>
 
</xs:simpleType>
</xs:element>

element GSMNbr
diagram WECH001_20254_p52.png
type restriction of xs:string
properties
content  simple
used by
complexType  CommunicationType
facets
Kind  Value  Annotation
maxLength  20
pattern  [\s\S]*\S[\s\S]*
annotation
documentation
00636
source <xs:element name="GSMNbr">
 
<xs:annotation>
   
<xs:documentation>00636</xs:documentation>
 
</xs:annotation>
 
<xs:simpleType>
   
<xs:restriction base="xs:string">
     
<xs:maxLength value="20"/>
     
<xs:pattern value="[\s\S]*\S[\s\S]*"/>
   
</xs:restriction>
 
</xs:simpleType>
</xs:element>

element HolidayCode
diagram WECH001_20254_p53.png
type restriction of xs:integer
properties
content  simple
used by
complexType  HolidayDetailType
facets
Kind  Value  Annotation
totalDigits  2
enumeration  1
enumeration  11
annotation
documentation
00196
source <xs:element name="HolidayCode">
 
<xs:annotation>
   
<xs:documentation>00196</xs:documentation>
 
</xs:annotation>
 
<xs:simpleType>
   
<xs:restriction base="xs:integer">
     
<xs:totalDigits value="2"/>
     
<xs:enumeration value="1"/>
     
<xs:enumeration value="11"/>
   
</xs:restriction>
 
</xs:simpleType>
</xs:element>

element HolidayDaysNumber
diagram WECH001_20254_p54.png
type restriction of xs:integer
properties
content  simple
used by
complexType  HolidayDetailType
facets
Kind  Value  Annotation
maxInclusive  240
totalDigits  3
pattern  (\d{1,2})?[0|5]
annotation
documentation
00197
source <xs:element name="HolidayDaysNumber">
 
<xs:annotation>
   
<xs:documentation>00197</xs:documentation>
 
</xs:annotation>
 
<xs:simpleType>
   
<xs:restriction base="xs:integer">
     
<xs:maxInclusive value="240"/>
     
<xs:totalDigits value="3"/>
     
<xs:pattern value="(\d{1,2})?[0|5]"/>
   
</xs:restriction>
 
</xs:simpleType>
</xs:element>

element HolidayDetail
diagram WECH001_20254_p55.png
type HolidayDetailType
properties
content  complex
children HolidayCodeHolidayDaysNumberHolidayHoursNumber
used by
element  HolidaysSector
annotation
documentation
90089
source <xs:element name="HolidayDetail" type="HolidayDetailType">
 
<xs:annotation>
   
<xs:documentation>90089</xs:documentation>
 
</xs:annotation>
</xs:element>

element HolidayHoursNumber
diagram WECH001_20254_p56.png
type restriction of xs:integer
properties
content  simple
used by
complexType  HolidayDetailType
facets
Kind  Value  Annotation
minInclusive  0
maxInclusive  16000
totalDigits  5
annotation
documentation
00198
appinfo
HoursCount_conversion2
source <xs:element name="HolidayHoursNumber">
 
<xs:annotation>
   
<xs:documentation>00198</xs:documentation>
   
<xs:appinfo source="ConversionID">HoursCount_conversion2</xs:appinfo>
 
</xs:annotation>
 
<xs:simpleType>
   
<xs:restriction base="xs:integer">
     
<xs:minInclusive value="0"/>
     
<xs:maxInclusive value="16000"/>
     
<xs:totalDigits value="5"/>
   
</xs:restriction>
 
</xs:simpleType>
</xs:element>

element HolidaySectorIndicator
diagram WECH001_20254_p57.png
type restriction of xs:integer
properties
content  simple
used by
complexType  HolidaysSectorType
facets
Kind  Value  Annotation
minInclusive  1
maxInclusive  3
totalDigits  1
annotation
documentation
00194
source <xs:element name="HolidaySectorIndicator">
 
<xs:annotation>
   
<xs:documentation>00194</xs:documentation>
 
</xs:annotation>
 
<xs:simpleType>
   
<xs:restriction base="xs:integer">
     
<xs:minInclusive value="1"/>
     
<xs:maxInclusive value="3"/>
     
<xs:totalDigits value="1"/>
   
</xs:restriction>
 
</xs:simpleType>
</xs:element>

element HolidaysSector
diagram WECH001_20254_p58.png
type extension of HolidaysSectorType
properties
content  complex
children HolidaySectorIndicatorHolidayDetail
used by
element  DclEndContractOrFTEarlyPension
annotation
documentation
90083
source <xs:element name="HolidaysSector">
 
<xs:annotation>
   
<xs:documentation>90083</xs:documentation>
 
</xs:annotation>
 
<xs:complexType>
   
<xs:complexContent>
     
<xs:extension base="HolidaysSectorType">
       
<xs:sequence>
         
<xs:element ref="HolidayDetail" minOccurs="0" maxOccurs="2"/>
       
</xs:sequence>
     
</xs:extension>
   
</xs:complexContent>
 
</xs:complexType>
</xs:element>

element HolidayStartingDate
diagram WECH001_20254_p59.png
type restriction of xs:date
properties
content  simple
used by
complexType  EmployerDeclarationType
facets
Kind  Value  Annotation
pattern  \d{4}-\d{2}-\d{2}
annotation
documentation
00017
appinfo
Date_conversion1
source <xs:element name="HolidayStartingDate">
 
<xs:annotation>
   
<xs:documentation>00017</xs:documentation>
   
<xs:appinfo source="ConversionID">Date_conversion1</xs:appinfo>
 
</xs:annotation>
 
<xs:simpleType>
   
<xs:restriction base="xs:date">
     
<xs:pattern value="\d{4}-\d{2}-\d{2}"/>
   
</xs:restriction>
 
</xs:simpleType>
</xs:element>

element HoursNumberAboutWorkSchedule
diagram WECH001_20254_p60.png
type restriction of xs:integer
properties
content  simple
used by
complexType  IndicationDaysAndHoursType
facets
Kind  Value  Annotation
minInclusive  0
maxInclusive  1400
totalDigits  4
annotation
documentation
00102
appinfo
HoursCount_conversion1
source <xs:element name="HoursNumberAboutWorkSchedule">
 
<xs:annotation>
   
<xs:documentation>00102</xs:documentation>
   
<xs:appinfo source="ConversionID">HoursCount_conversion1</xs:appinfo>
 
</xs:annotation>
 
<xs:simpleType>
   
<xs:restriction base="xs:integer">
     
<xs:minInclusive value="0"/>
     
<xs:maxInclusive value="1400"/>
     
<xs:totalDigits value="4"/>
   
</xs:restriction>
 
</xs:simpleType>
</xs:element>

element HouseNbr
diagram WECH001_20254_p61.png
type restriction of xs:string
properties
content  simple
used by
complexType  AddressType
facets
Kind  Value  Annotation
maxLength  10
pattern  [\s\S]*\S[\s\S]*
annotation
documentation
00518
source <xs:element name="HouseNbr">
 
<xs:annotation>
   
<xs:documentation>00518</xs:documentation>
 
</xs:annotation>
 
<xs:simpleType>
   
<xs:restriction base="xs:string">
     
<xs:maxLength value="10"/>
     
<xs:pattern value="[\s\S]*\S[\s\S]*"/>
   
</xs:restriction>
 
</xs:simpleType>
</xs:element>

element Identification
diagram WECH001_20254_p62.png
type restriction of xs:string
properties
content  simple
used by
complexType  FormType
facets
Kind  Value  Annotation
maxLength  7
enumeration  WECH001
annotation
documentation
00296
source <xs:element name="Identification">
 
<xs:annotation>
   
<xs:documentation>00296</xs:documentation>
 
</xs:annotation>
 
<xs:simpleType>
   
<xs:restriction base="xs:string">
     
<xs:maxLength value="7"/>
     
<xs:enumeration value="WECH001"/>
   
</xs:restriction>
 
</xs:simpleType>
</xs:element>

element IdentificationOfRisk
diagram WECH001_20254_p63.png
type restriction of xs:integer
properties
content  simple
used by
complexType  RiskIdentificationType
facets
Kind  Value  Annotation
totalDigits  3
enumeration  001
enumeration  002
enumeration  003
enumeration  004
annotation
documentation
00430
source <xs:element name="IdentificationOfRisk">
 
<xs:annotation>
   
<xs:documentation>00430</xs:documentation>
 
</xs:annotation>
 
<xs:simpleType>
   
<xs:restriction base="xs:integer">
     
<xs:totalDigits value="3"/>
     
<xs:enumeration value="001"/>
     
<xs:enumeration value="002"/>
     
<xs:enumeration value="003"/>
     
<xs:enumeration value="004"/>
   
</xs:restriction>
 
</xs:simpleType>
</xs:element>

element IndicationDaysAndHours
diagram WECH001_20254_p64.png
type IndicationDaysAndHoursType
properties
content  complex
children DaysIndicatorAboutWorkScheduleHoursNumberAboutWorkSchedule
used by
element  WorkGrid
annotation
documentation
90065
source <xs:element name="IndicationDaysAndHours" type="IndicationDaysAndHoursType">
 
<xs:annotation>
   
<xs:documentation>90065</xs:documentation>
 
</xs:annotation>
</xs:element>

element INSS
diagram WECH001_20254_p65.png
type restriction of xs:integer
properties
content  simple
used by
complexType  NaturalPersonType
facets
Kind  Value  Annotation
totalDigits  11
pattern  \d{11}
annotation
documentation
00024
appinfo
Inss_conversion1
appinfo
xs:inss
source <xs:element name="INSS">
 
<xs:annotation>
   
<xs:documentation>00024</xs:documentation>
   
<xs:appinfo source="ConversionID">Inss_conversion1</xs:appinfo>
   
<xs:appinfo source="TDOType">xs:inss</xs:appinfo>
 
</xs:annotation>
 
<xs:simpleType>
   
<xs:restriction base="xs:integer">
     
<xs:totalDigits value="11"/>
     
<xs:pattern value="\d{11}"/>
   
</xs:restriction>
 
</xs:simpleType>
</xs:element>

element JointCommissionNbr
diagram WECH001_20254_p66.png
type restriction of xs:string
properties
content  simple
used by
complexType  OccupationType
facets
Kind  Value  Annotation
minLength  1
maxLength  9
pattern  \d{3}|\d{3}\.\d{2}|\d{3}\.\d{2}\.\d{2}
annotation
documentation
00046
source <xs:element name="JointCommissionNbr">
 
<xs:annotation>
   
<xs:documentation>00046</xs:documentation>
 
</xs:annotation>
 
<xs:simpleType>
   
<xs:restriction base="xs:string">
     
<xs:minLength value="1"/>
     
<xs:maxLength value="9"/>
     
<xs:pattern value="\d{3}|\d{3}\.\d{2}|\d{3}\.\d{2}\.\d{2}"/>
   
</xs:restriction>
 
</xs:simpleType>
</xs:element>

element LanguageCodePdf
diagram WECH001_20254_p67.png
type restriction of xs:integer
properties
content  simple
used by
complexType  DclInformationType
facets
Kind  Value  Annotation
minInclusive  1
maxInclusive  3
totalDigits  1
annotation
documentation
00156
source <xs:element name="LanguageCodePdf">
 
<xs:annotation>
   
<xs:documentation>00156</xs:documentation>
 
</xs:annotation>
 
<xs:simpleType>
   
<xs:restriction base="xs:integer">
     
<xs:minInclusive value="1"/>
     
<xs:maxInclusive value="3"/>
     
<xs:totalDigits value="1"/>
   
</xs:restriction>
 
</xs:simpleType>
</xs:element>

element LocalUnitID
diagram WECH001_20254_p68.png
type restriction of xs:integer
properties
content  simple
used by
complexTypes  NOSSLPAOccupationTypeOccupationTypeStudentContributionTypeWorkerRecordType
facets
Kind  Value  Annotation
totalDigits  10
pattern  [2,8]\d{9}
annotation
documentation
00042
appinfo
xs:localUnitId
source <xs:element name="LocalUnitID">
 
<xs:annotation>
   
<xs:documentation>00042</xs:documentation>
   
<xs:appinfo source="TDOType">xs:localUnitId</xs:appinfo>
 
</xs:annotation>
 
<xs:simpleType>
   
<xs:restriction base="xs:integer">
     
<xs:totalDigits value="10"/>
     
<xs:pattern value="[2,8]\d{9}"/>
   
</xs:restriction>
 
</xs:simpleType>
</xs:element>

element MeanWorkingHours
diagram WECH001_20254_p69.png
type restriction of xs:integer
properties
content  simple
used by
complexTypes  NOSSLPAOccupationTypeOccupationType
facets
Kind  Value  Annotation
minInclusive  0
maxInclusive  6000
totalDigits  4
annotation
documentation
00048
appinfo
HoursCount_conversion1
source <xs:element name="MeanWorkingHours">
 
<xs:annotation>
   
<xs:documentation>00048</xs:documentation>
   
<xs:appinfo source="ConversionID">HoursCount_conversion1</xs:appinfo>
 
</xs:annotation>
 
<xs:simpleType>
   
<xs:restriction base="xs:integer">
     
<xs:minInclusive value="0"/>
     
<xs:maxInclusive value="6000"/>
     
<xs:totalDigits value="4"/>
   
</xs:restriction>
 
</xs:simpleType>
</xs:element>

element Name
diagram WECH001_20254_p70.png
type restriction of xs:string
properties
content  simple
used by
complexType  CoordinatesContactPersonType
facets
Kind  Value  Annotation
maxLength  48
pattern  [\s\S]*\S[\s\S]*
annotation
documentation
00726
source <xs:element name="Name">
 
<xs:annotation>
   
<xs:documentation>00726</xs:documentation>
 
</xs:annotation>
 
<xs:simpleType>
   
<xs:restriction base="xs:string">
     
<xs:maxLength value="48"/>
     
<xs:pattern value="[\s\S]*\S[\s\S]*"/>
   
</xs:restriction>
 
</xs:simpleType>
</xs:element>

element Nationality
diagram WECH001_20254_p71.png
type restriction of xs:integer
properties
content  simple
used by
complexType  NaturalPersonType
facets
Kind  Value  Annotation
minInclusive  0
maxInclusive  99999
totalDigits  5
annotation
documentation
00119
source <xs:element name="Nationality">
 
<xs:annotation>
   
<xs:documentation>00119</xs:documentation>
 
</xs:annotation>
 
<xs:simpleType>
   
<xs:restriction base="xs:integer">
     
<xs:minInclusive value="0"/>
     
<xs:maxInclusive value="99999"/>
     
<xs:totalDigits value="5"/>
   
</xs:restriction>
 
</xs:simpleType>
</xs:element>

element NaturalPerson
diagram WECH001_20254_p72.png
type extension of NaturalPersonType
properties
content  complex
children NaturalPersonSequenceNbrINSSSISWorkerNameWorkerFirstNameWorkerInitialWorkerBirthdateWorkerBirthplaceWorkerBirthplaceCountryWorkerSexWorkerStreetWorkerHouseNbrWorkerPostBoxWorkerZIPCodeWorkerCityWorkerCountryNationalityNaturalPersonUserReferenceWorkerRecord
used by
elements  EmployerDeclarationNOSSLPAEmployerDeclaration
annotation
documentation
90017
source <xs:element name="NaturalPerson">
 
<xs:annotation>
   
<xs:documentation>90017</xs:documentation>
 
</xs:annotation>
 
<xs:complexType>
   
<xs:complexContent>
     
<xs:extension base="NaturalPersonType">
       
<xs:sequence>
         
<xs:element ref="WorkerRecord" minOccurs="0" maxOccurs="unbounded"/>
       
</xs:sequence>
     
</xs:extension>
   
</xs:complexContent>
 
</xs:complexType>
</xs:element>

element NaturalPersonSequenceNbr
diagram WECH001_20254_p73.png
type restriction of xs:integer
properties
content  simple
used by
complexType  NaturalPersonType
facets
Kind  Value  Annotation
minInclusive  1
maxInclusive  9999999
totalDigits  7
annotation
documentation
00023
source <xs:element name="NaturalPersonSequenceNbr">
 
<xs:annotation>
   
<xs:documentation>00023</xs:documentation>
 
</xs:annotation>
 
<xs:simpleType>
   
<xs:restriction base="xs:integer">
     
<xs:minInclusive value="1"/>
     
<xs:maxInclusive value="9999999"/>
     
<xs:totalDigits value="7"/>
   
</xs:restriction>
 
</xs:simpleType>
</xs:element>

element NaturalPersonUserReference
diagram WECH001_20254_p74.png
type restriction of xs:string
properties
content  simple
used by
complexType  NaturalPersonType
facets
Kind  Value  Annotation
maxLength  200
pattern  [\s\S]*\S[\s\S]*
annotation
documentation
00615
source <xs:element name="NaturalPersonUserReference">
 
<xs:annotation>
   
<xs:documentation>00615</xs:documentation>
 
</xs:annotation>
 
<xs:simpleType>
   
<xs:restriction base="xs:string">
     
<xs:maxLength value="200"/>
     
<xs:pattern value="[\s\S]*\S[\s\S]*"/>
   
</xs:restriction>
 
</xs:simpleType>
</xs:element>

element NetOwedAmount
diagram WECH001_20254_p75.png
type restriction of xs:integer
properties
content  simple
used by
complexTypes  EmployerDeclarationTypeNOSSLPAEmployerDeclarationType
facets
Kind  Value  Annotation
minInclusive  0
maxInclusive  999999999999999
totalDigits  15
annotation
documentation
00015
source <xs:element name="NetOwedAmount">
 
<xs:annotation>
   
<xs:documentation>00015</xs:documentation>
 
</xs:annotation>
 
<xs:simpleType>
   
<xs:restriction base="xs:integer">
     
<xs:minInclusive value="0"/>
     
<xs:maxInclusive value="999999999999999"/>
     
<xs:totalDigits value="15"/>
   
</xs:restriction>
 
</xs:simpleType>
</xs:element>

element NOSSLPAEmployerDeclaration
diagram WECH001_20254_p76.png
type extension of NOSSLPAEmployerDeclarationType
properties
content  complex
children QuarterNOSSLPARegistrationNbrCompanyIDNetOwedAmountNaturalPerson
used by
element  Form
annotation
documentation
90187
source <xs:element name="NOSSLPAEmployerDeclaration">
 
<xs:annotation>
   
<xs:documentation>90187</xs:documentation>
 
</xs:annotation>
 
<xs:complexType>
   
<xs:complexContent>
     
<xs:extension base="NOSSLPAEmployerDeclarationType">
       
<xs:sequence>
         
<xs:element ref="NaturalPerson"/>
       
</xs:sequence>
     
</xs:extension>
   
</xs:complexContent>
 
</xs:complexType>
</xs:element>

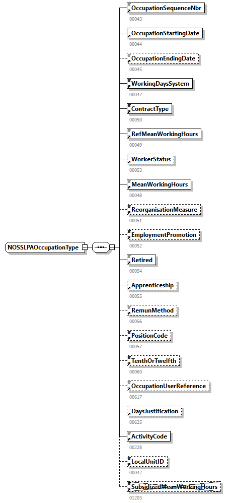
element NOSSLPAOccupation
diagram WECH001_20254_p77.png
type extension of NOSSLPAOccupationType
properties
content  complex
children OccupationSequenceNbrOccupationStartingDateOccupationEndingDateWorkingDaysSystemContractTypeRefMeanWorkingHoursWorkerStatusMeanWorkingHoursReorganisationMeasureEmploymentPromotionRetiredApprenticeshipRemunMethodPositionCodeTenthOrTwelfthOccupationUserReferenceDaysJustificationActivityCodeLocalUnitIDSubsidizedMeanWorkingHoursOccupationFeaturesSeverancePaymentServiceRemunDclEndContractOrFTEarlyPension
used by
element  WorkerRecord
annotation
documentation
90196
source <xs:element name="NOSSLPAOccupation">
 
<xs:annotation>
   
<xs:documentation>90196</xs:documentation>
 
</xs:annotation>
 
<xs:complexType>
   
<xs:complexContent>
     
<xs:extension base="NOSSLPAOccupationType">
       
<xs:sequence>
         
<xs:element ref="OccupationFeatures" minOccurs="0"/>
         
<xs:element ref="SeverancePayment" minOccurs="0"/>
         
<xs:element ref="Service" minOccurs="0" maxOccurs="99"/>
         
<xs:element ref="Remun" minOccurs="0" maxOccurs="99"/>
         
<xs:element ref="DclEndContractOrFTEarlyPension" minOccurs="0"/>
       
</xs:sequence>
     
</xs:extension>
   
</xs:complexContent>
 
</xs:complexType>
</xs:element>

element NOSSLPARegistrationNbr
diagram WECH001_20254_p78.png
type restriction of xs:integer
properties
content  simple
used by
complexType  NOSSLPAEmployerDeclarationType
facets
Kind  Value  Annotation
minInclusive  0
maxInclusive  99999926
totalDigits  8
annotation
documentation
00109
appinfo
NossAPL_conversion1
appinfo
xs:nossLpaRegistrationNbr
source <xs:element name="NOSSLPARegistrationNbr">
 
<xs:annotation>
   
<xs:documentation>00109</xs:documentation>
   
<xs:appinfo source="ConversionID">NossAPL_conversion1</xs:appinfo>
   
<xs:appinfo source="TDOType">xs:nossLpaRegistrationNbr</xs:appinfo>
 
</xs:annotation>
 
<xs:simpleType>
   
<xs:restriction base="xs:integer">
     
<xs:minInclusive value="0"/>
     
<xs:maxInclusive value="99999926"/>
     
<xs:totalDigits value="8"/>
   
</xs:restriction>
 
</xs:simpleType>
</xs:element>

element NOSSQuarterEndingDate
diagram WECH001_20254_p79.png
type restriction of xs:date
properties
content  simple
used by
complexType  WorkerRecordType
facets
Kind  Value  Annotation
pattern  \d{4}-\d{2}-\d{2}
annotation
documentation
00039
appinfo
Date_conversion1
source <xs:element name="NOSSQuarterEndingDate">
 
<xs:annotation>
   
<xs:documentation>00039</xs:documentation>
   
<xs:appinfo source="ConversionID">Date_conversion1</xs:appinfo>
 
</xs:annotation>
 
<xs:simpleType>
   
<xs:restriction base="xs:date">
     
<xs:pattern value="\d{4}-\d{2}-\d{2}"/>
   
</xs:restriction>
 
</xs:simpleType>
</xs:element>

element NOSSQuarterStartingDate
diagram WECH001_20254_p80.png
type restriction of xs:date
properties
content  simple
used by
complexType  WorkerRecordType
facets
Kind  Value  Annotation
pattern  \d{4}-\d{2}-\d{2}
annotation
documentation
00038
appinfo
Date_conversion1
source <xs:element name="NOSSQuarterStartingDate">
 
<xs:annotation>
   
<xs:documentation>00038</xs:documentation>
   
<xs:appinfo source="ConversionID">Date_conversion1</xs:appinfo>
 
</xs:annotation>
 
<xs:simpleType>
   
<xs:restriction base="xs:date">
     
<xs:pattern value="\d{4}-\d{2}-\d{2}"/>
   
</xs:restriction>
 
</xs:simpleType>
</xs:element>

element NOSSRegistrationNbr
diagram WECH001_20254_p81.png
type restriction of xs:integer
properties
content  simple
used by
complexType  EmployerDeclarationType
facets
Kind  Value  Annotation
minInclusive  0
maxInclusive  199999934
totalDigits  9
annotation
documentation
00011
appinfo
Noss_conversion1
appinfo
xs:nossRegistrationNbr
source <xs:element name="NOSSRegistrationNbr">
 
<xs:annotation>
   
<xs:documentation>00011</xs:documentation>
   
<xs:appinfo source="ConversionID">Noss_conversion1</xs:appinfo>
   
<xs:appinfo source="TDOType">xs:nossRegistrationNbr</xs:appinfo>
 
</xs:annotation>
 
<xs:simpleType>
   
<xs:restriction base="xs:integer">
     
<xs:minInclusive value="0"/>
     
<xs:maxInclusive value="199999934"/>
     
<xs:totalDigits value="9"/>
   
</xs:restriction>
 
</xs:simpleType>
</xs:element>

element Occupation
diagram WECH001_20254_p82.png
type extension of OccupationType
properties
content  complex
children OccupationSequenceNbrOccupationStartingDateOccupationEndingDateJointCommissionNbrWorkingDaysSystemContractTypeRefMeanWorkingHoursWorkerStatusMeanWorkingHoursReorganisationMeasureEmploymentPromotionRetiredApprenticeshipRemunMethodPositionCodeFlyingStaffClassTenthOrTwelfthOccupationUserReferenceDaysJustificationActivityCodeLocalUnitIDShipIdStaffCodeSubsidizedMeanWorkingHoursOccupationFeaturesSeverancePaymentServiceRemunDclEndContractOrFTEarlyPension
used by
element  WorkerRecord
annotation
documentation
90015
source <xs:element name="Occupation">
 
<xs:annotation>
   
<xs:documentation>90015</xs:documentation>
 
</xs:annotation>
 
<xs:complexType>
   
<xs:complexContent>
     
<xs:extension base="OccupationType">
       
<xs:sequence>
         
<xs:element ref="OccupationFeatures" minOccurs="0"/>
         
<xs:element ref="SeverancePayment" minOccurs="0"/>
         
<xs:element ref="Service" minOccurs="0" maxOccurs="99"/>
         
<xs:element ref="Remun" minOccurs="0" maxOccurs="99"/>
         
<xs:element ref="DclEndContractOrFTEarlyPension" minOccurs="0"/>
       
</xs:sequence>
     
</xs:extension>
   
</xs:complexContent>
 
</xs:complexType>
</xs:element>

element OccupationEndingDate
diagram WECH001_20254_p83.png
type restriction of xs:date
properties
content  simple
used by
complexTypes  NOSSLPAOccupationTypeOccupationType
facets
Kind  Value  Annotation
pattern  \d{4}-\d{2}-\d{2}
annotation
documentation
00045
appinfo
Date_conversion1
source <xs:element name="OccupationEndingDate">
 
<xs:annotation>
   
<xs:documentation>00045</xs:documentation>
   
<xs:appinfo source="ConversionID">Date_conversion1</xs:appinfo>
 
</xs:annotation>
 
<xs:simpleType>
   
<xs:restriction base="xs:date">
     
<xs:pattern value="\d{4}-\d{2}-\d{2}"/>
   
</xs:restriction>
 
</xs:simpleType>
</xs:element>

element OccupationFeatures
diagram WECH001_20254_p84.png
type OccupationFeaturesType
properties
content  complex
children OccupationInterruptionDeviationFromQWorkScheduleCode
used by
elements  NOSSLPAOccupationOccupation
annotation
documentation
90404
source <xs:element name="OccupationFeatures" type="OccupationFeaturesType">
 
<xs:annotation>
   
<xs:documentation>90404</xs:documentation>
 
</xs:annotation>
</xs:element>

element OccupationInterruption
diagram WECH001_20254_p85.png
type restriction of xs:integer
properties
content  simple
used by
complexType  OccupationFeaturesType
facets
Kind  Value  Annotation
minInclusive  0
maxInclusive  1
totalDigits  1
annotation
documentation
00769
source <xs:element name="OccupationInterruption">
 
<xs:annotation>
   
<xs:documentation>00769</xs:documentation>
 
</xs:annotation>
 
<xs:simpleType>
   
<xs:restriction base="xs:integer">
     
<xs:minInclusive value="0"/>
     
<xs:maxInclusive value="1"/>
     
<xs:totalDigits value="1"/>
   
</xs:restriction>
 
</xs:simpleType>
</xs:element>

element OccupationSequenceNbr
diagram WECH001_20254_p86.png
type restriction of xs:integer
properties
content  simple
used by
complexTypes  NOSSLPAOccupationTypeOccupationType
facets
Kind  Value  Annotation
minInclusive  1
maxInclusive  99
totalDigits  2
annotation
documentation
00043
source <xs:element name="OccupationSequenceNbr">
 
<xs:annotation>
   
<xs:documentation>00043</xs:documentation>
 
</xs:annotation>
 
<xs:simpleType>
   
<xs:restriction base="xs:integer">
     
<xs:minInclusive value="1"/>
     
<xs:maxInclusive value="99"/>
     
<xs:totalDigits value="2"/>
   
</xs:restriction>
 
</xs:simpleType>
</xs:element>

element OccupationStartingDate
diagram WECH001_20254_p87.png
type restriction of xs:date
properties
content  simple
used by
complexTypes  NOSSLPAOccupationTypeOccupationType
facets
Kind  Value  Annotation
pattern  \d{4}-\d{2}-\d{2}
annotation
documentation
00044
appinfo
Date_conversion1
source <xs:element name="OccupationStartingDate">
 
<xs:annotation>
   
<xs:documentation>00044</xs:documentation>
   
<xs:appinfo source="ConversionID">Date_conversion1</xs:appinfo>
 
</xs:annotation>
 
<xs:simpleType>
   
<xs:restriction base="xs:date">
     
<xs:pattern value="\d{4}-\d{2}-\d{2}"/>
   
</xs:restriction>
 
</xs:simpleType>
</xs:element>

element OccupationUserReference
diagram WECH001_20254_p88.png
type restriction of xs:string
properties
content  simple
used by
complexTypes  NOSSLPAOccupationTypeOccupationType
facets
Kind  Value  Annotation
maxLength  200
pattern  [\s\S]*\S[\s\S]*
annotation
documentation
00617
source <xs:element name="OccupationUserReference">
 
<xs:annotation>
   
<xs:documentation>00617</xs:documentation>
 
</xs:annotation>
 
<xs:simpleType>
   
<xs:restriction base="xs:string">
     
<xs:maxLength value="200"/>
     
<xs:pattern value="[\s\S]*\S[\s\S]*"/>
   
</xs:restriction>
 
</xs:simpleType>
</xs:element>

element PaymentIndicator
diagram WECH001_20254_p89.png
type restriction of xs:integer
properties
content  simple
used by
complexType  DclEndContractOrFTEarlyPensionType
facets
Kind  Value  Annotation
minInclusive  0
maxInclusive  1
totalDigits  1
annotation
documentation
01178
source <xs:element name="PaymentIndicator">
 
<xs:annotation>
   
<xs:documentation>01178</xs:documentation>
 
</xs:annotation>
 
<xs:simpleType>
   
<xs:restriction base="xs:integer">
     
<xs:minInclusive value="0"/>
     
<xs:maxInclusive value="1"/>
     
<xs:totalDigits value="1"/>
   
</xs:restriction>
 
</xs:simpleType>
</xs:element>

element PercentagePaid
diagram WECH001_20254_p90.png
type restriction of xs:integer
properties
content  simple
used by
complexType  RemunType
facets
Kind  Value  Annotation
minInclusive  10000
maxInclusive  15000
totalDigits  5
annotation
documentation
00069
source <xs:element name="PercentagePaid">
 
<xs:annotation>
   
<xs:documentation>00069</xs:documentation>
 
</xs:annotation>
 
<xs:simpleType>
   
<xs:restriction base="xs:integer">
     
<xs:minInclusive value="10000"/>
     
<xs:maxInclusive value="15000"/>
     
<xs:totalDigits value="5"/>
   
</xs:restriction>
 
</xs:simpleType>
</xs:element>

element PhoneNbr
diagram WECH001_20254_p91.png
type restriction of xs:string
properties
content  simple
used by
complexType  CommunicationType
facets
Kind  Value  Annotation
maxLength  20
pattern  [\s\S]*\S[\s\S]*
annotation
documentation
00677
source <xs:element name="PhoneNbr">
 
<xs:annotation>
   
<xs:documentation>00677</xs:documentation>
 
</xs:annotation>
 
<xs:simpleType>
   
<xs:restriction base="xs:string">
     
<xs:maxLength value="20"/>
     
<xs:pattern value="[\s\S]*\S[\s\S]*"/>
   
</xs:restriction>
 
</xs:simpleType>
</xs:element>

element PieceTaskServicesCommissionRemunerationBasisAmount
diagram WECH001_20254_p92.png
type restriction of xs:integer
properties
content  simple
used by
complexType  CalculationBaseAllowanceType
facets
Kind  Value  Annotation
minInclusive  1
maxInclusive  9999999999
totalDigits  10
annotation
documentation
00192
appinfo
Amount_conversion5
source <xs:element name="PieceTaskServicesCommissionRemunerationBasisAmount">
 
<xs:annotation>
   
<xs:documentation>00192</xs:documentation>
   
<xs:appinfo source="ConversionID">Amount_conversion5</xs:appinfo>
 
</xs:annotation>
 
<xs:simpleType>
   
<xs:restriction base="xs:integer">
     
<xs:minInclusive value="1"/>
     
<xs:maxInclusive value="9999999999"/>
     
<xs:totalDigits value="10"/>
   
</xs:restriction>
 
</xs:simpleType>
</xs:element>

element PositionCode
diagram WECH001_20254_p93.png
type restriction of xs:integer
properties
content  simple
used by
complexTypes  NOSSLPAOccupationTypeOccupationType
facets
Kind  Value  Annotation
minInclusive  0
maxInclusive  99
totalDigits  2
annotation
documentation
00057
source <xs:element name="PositionCode">
 
<xs:annotation>
   
<xs:documentation>00057</xs:documentation>
 
</xs:annotation>
 
<xs:simpleType>
   
<xs:restriction base="xs:integer">
     
<xs:minInclusive value="0"/>
     
<xs:maxInclusive value="99"/>
     
<xs:totalDigits value="2"/>
   
</xs:restriction>
 
</xs:simpleType>
</xs:element>

element PostBox
diagram WECH001_20254_p94.png
type restriction of xs:string
properties
content  simple
used by
complexType  AddressType
facets
Kind  Value  Annotation
maxLength  4
pattern  [\s\S]*\S[\s\S]*
annotation
documentation
00519
source <xs:element name="PostBox">
 
<xs:annotation>
   
<xs:documentation>00519</xs:documentation>
 
</xs:annotation>
 
<xs:simpleType>
   
<xs:restriction base="xs:string">
     
<xs:maxLength value="4"/>
     
<xs:pattern value="[\s\S]*\S[\s\S]*"/>
   
</xs:restriction>
 
</xs:simpleType>
</xs:element>

element PublicHolidayIndicator
diagram WECH001_20254_p95.png
type restriction of xs:date
properties
content  simple
used by
complexType  DclEndContractOrFTEarlyPensionType
facets
Kind  Value  Annotation
pattern  \d{4}-\d{2}-\d{2}
annotation
documentation
00175
appinfo
Date_conversion1
source <xs:element name="PublicHolidayIndicator">
 
<xs:annotation>
   
<xs:documentation>00175</xs:documentation>
   
<xs:appinfo source="ConversionID">Date_conversion1</xs:appinfo>
 
</xs:annotation>
 
<xs:simpleType>
   
<xs:restriction base="xs:date">
     
<xs:pattern value="\d{4}-\d{2}-\d{2}"/>
   
</xs:restriction>
 
</xs:simpleType>
</xs:element>

element Quarter
diagram WECH001_20254_p96.png
type restriction of xs:integer
properties
content  simple
used by
complexTypes  EmployerDeclarationTypeNOSSLPAEmployerDeclarationType
facets
Kind  Value  Annotation
minInclusive  20031
totalDigits  5
pattern  \d{4}(1|2|3|4)
annotation
documentation
00013
appinfo
xs:yearQuarter
source <xs:element name="Quarter">
 
<xs:annotation>
   
<xs:documentation>00013</xs:documentation>
   
<xs:appinfo source="TDOType">xs:yearQuarter</xs:appinfo>
 
</xs:annotation>
 
<xs:simpleType>
   
<xs:restriction base="xs:integer">
     
<xs:minInclusive value="20031"/>
     
<xs:totalDigits value="5"/>
     
<xs:pattern value="\d{4}(1|2|3|4)"/>
   
</xs:restriction>
 
</xs:simpleType>
</xs:element>

element ReasonOfExemption
diagram WECH001_20254_p97.png
type restriction of xs:integer
properties
content  simple
used by
complexType  ReplacementObligationType
facets
Kind  Value  Annotation
totalDigits  1
enumeration  1
enumeration  2
enumeration  3
enumeration  4
annotation
documentation
00745
source <xs:element name="ReasonOfExemption">
 
<xs:annotation>
   
<xs:documentation>00745</xs:documentation>
 
</xs:annotation>
 
<xs:simpleType>
   
<xs:restriction base="xs:integer">
     
<xs:totalDigits value="1"/>
     
<xs:enumeration value="1"/>
     
<xs:enumeration value="2"/>
     
<xs:enumeration value="3"/>
     
<xs:enumeration value="4"/>
   
</xs:restriction>
 
</xs:simpleType>
</xs:element>

element Reference
diagram WECH001_20254_p98.png
type ReferenceType
properties
content  complex
children ReferenceTypeReferenceOriginReferenceNbr
used by
element  Form
annotation
documentation
90082
source <xs:element name="Reference" type="ReferenceType">
 
<xs:annotation>
   
<xs:documentation>90082</xs:documentation>
 
</xs:annotation>
</xs:element>

element ReferenceNbr
diagram WECH001_20254_p99.png
type restriction of xs:string
properties
content  simple
used by
complexType  ReferenceType
facets
Kind  Value  Annotation
minLength  1
maxLength  20
pattern  [\s\S]*\S[\s\S]*
annotation
documentation
00222
appinfo
TicketNumber_conversion1
source <xs:element name="ReferenceNbr">
 
<xs:annotation>
   
<xs:documentation>00222</xs:documentation>
   
<xs:appinfo source="ConversionID">TicketNumber_conversion1</xs:appinfo>
 
</xs:annotation>
 
<xs:simpleType>
   
<xs:restriction base="xs:string">
     
<xs:minLength value="1"/>
     
<xs:maxLength value="20"/>
     
<xs:pattern value="[\s\S]*\S[\s\S]*"/>
   
</xs:restriction>
 
</xs:simpleType>
</xs:element>

element ReferenceOrigin
diagram WECH001_20254_p100.png
type restriction of xs:integer
properties
content  simple
used by
complexType  ReferenceType
facets
Kind  Value  Annotation
minInclusive  1
maxInclusive  2
totalDigits  1
annotation
documentation
00298
source <xs:element name="ReferenceOrigin">
 
<xs:annotation>
   
<xs:documentation>00298</xs:documentation>
 
</xs:annotation>
 
<xs:simpleType>
   
<xs:restriction base="xs:integer">
     
<xs:minInclusive value="1"/>
     
<xs:maxInclusive value="2"/>
     
<xs:totalDigits value="1"/>
   
</xs:restriction>
 
</xs:simpleType>
</xs:element>

element ReferenceType
diagram WECH001_20254_p101.png
type restriction of xs:integer
properties
content  simple
used by
complexType  ReferenceType
facets
Kind  Value  Annotation
totalDigits  2
enumeration  1
enumeration  3
annotation
documentation
00221
source <xs:element name="ReferenceType">
 
<xs:annotation>
   
<xs:documentation>00221</xs:documentation>
 
</xs:annotation>
 
<xs:simpleType>
   
<xs:restriction base="xs:integer">
     
<xs:totalDigits value="2"/>
     
<xs:enumeration value="1"/>
     
<xs:enumeration value="3"/>
   
</xs:restriction>
 
</xs:simpleType>
</xs:element>

element RefMeanWorkingHours
diagram WECH001_20254_p102.png
type restriction of xs:integer
properties
content  simple
used by
complexTypes  NOSSLPAOccupationTypeOccupationType
facets
Kind  Value  Annotation
minInclusive  1
maxInclusive  6000
totalDigits  4
annotation
documentation
00049
appinfo
HoursCount_conversion1
source <xs:element name="RefMeanWorkingHours">
 
<xs:annotation>
   
<xs:documentation>00049</xs:documentation>
   
<xs:appinfo source="ConversionID">HoursCount_conversion1</xs:appinfo>
 
</xs:annotation>
 
<xs:simpleType>
   
<xs:restriction base="xs:integer">
     
<xs:minInclusive value="1"/>
     
<xs:maxInclusive value="6000"/>
     
<xs:totalDigits value="4"/>
   
</xs:restriction>
 
</xs:simpleType>
</xs:element>

element RefNbrDays
diagram WECH001_20254_p103.png
type restriction of xs:integer
properties
content  simple
used by
complexType  DismissedStatutoryWorkerContributionType
facets
Kind  Value  Annotation
minInclusive  1
maxInclusive  624
totalDigits  3
annotation
documentation
00073
source <xs:element name="RefNbrDays">
 
<xs:annotation>
   
<xs:documentation>00073</xs:documentation>
 
</xs:annotation>
 
<xs:simpleType>
   
<xs:restriction base="xs:integer">
     
<xs:minInclusive value="1"/>
     
<xs:maxInclusive value="624"/>
     
<xs:totalDigits value="3"/>
   
</xs:restriction>
 
</xs:simpleType>
</xs:element>

element RegimeIndicator
diagram WECH001_20254_p104.png
type restriction of xs:integer
properties
content  simple
used by
complexType  DclEndContractOrFTEarlyPensionType
facets
Kind  Value  Annotation
totalDigits  2
enumeration  1
enumeration  2
enumeration  3
enumeration  4
enumeration  5
enumeration  6
enumeration  7
enumeration  8
enumeration  9
enumeration  10
annotation
documentation
00739
source <xs:element name="RegimeIndicator">
 
<xs:annotation>
   
<xs:documentation>00739</xs:documentation>
 
</xs:annotation>
 
<xs:simpleType>
   
<xs:restriction base="xs:integer">
     
<xs:totalDigits value="2"/>
     
<xs:enumeration value="1"/>
     
<xs:enumeration value="2"/>
     
<xs:enumeration value="3"/>
     
<xs:enumeration value="4"/>
     
<xs:enumeration value="5"/>
     
<xs:enumeration value="6"/>
     
<xs:enumeration value="7"/>
     
<xs:enumeration value="8"/>
     
<xs:enumeration value="9"/>
     
<xs:enumeration value="10"/>
   
</xs:restriction>
 
</xs:simpleType>
</xs:element>

element Remun
diagram WECH001_20254_p105.png
type RemunType
properties
content  complex
children RemunSequenceNbrRemunCodeBonusPaymentFrequencyPercentagePaidRemunAmount
used by
elements  NOSSLPAOccupationOccupation
annotation
documentation
90019
source <xs:element name="Remun" type="RemunType">
 
<xs:annotation>
   
<xs:documentation>90019</xs:documentation>
 
</xs:annotation>
</xs:element>

element RemunAmount
diagram WECH001_20254_p106.png
type restriction of xs:integer
properties
content  simple
used by
complexType  RemunType
facets
Kind  Value  Annotation
minInclusive  0
maxInclusive  99999999999
totalDigits  11
annotation
documentation
00070
source <xs:element name="RemunAmount">
 
<xs:annotation>
   
<xs:documentation>00070</xs:documentation>
 
</xs:annotation>
 
<xs:simpleType>
   
<xs:restriction base="xs:integer">
     
<xs:minInclusive value="0"/>
     
<xs:maxInclusive value="99999999999"/>
     
<xs:totalDigits value="11"/>
   
</xs:restriction>
 
</xs:simpleType>
</xs:element>

element RemunCode
diagram WECH001_20254_p107.png
type restriction of xs:integer
properties
content  simple
used by
complexType  RemunType
facets
Kind  Value  Annotation
minInclusive  0
maxInclusive  999
totalDigits  3
annotation
documentation
00067
source <xs:element name="RemunCode">
 
<xs:annotation>
   
<xs:documentation>00067</xs:documentation>
 
</xs:annotation>
 
<xs:simpleType>
   
<xs:restriction base="xs:integer">
     
<xs:minInclusive value="0"/>
     
<xs:maxInclusive value="999"/>
     
<xs:totalDigits value="3"/>
   
</xs:restriction>
 
</xs:simpleType>
</xs:element>

element RemunerationBasisAmount
diagram WECH001_20254_p108.png
type restriction of xs:integer
properties
content  simple
used by
complexType  CalculationBaseAllowanceType
facets
Kind  Value  Annotation
minInclusive  1
maxInclusive  9999999999
totalDigits  10
annotation
documentation
00191
appinfo
Amount_conversion3
source <xs:element name="RemunerationBasisAmount">
 
<xs:annotation>
   
<xs:documentation>00191</xs:documentation>
   
<xs:appinfo source="ConversionID">Amount_conversion3</xs:appinfo>
 
</xs:annotation>
 
<xs:simpleType>
   
<xs:restriction base="xs:integer">
     
<xs:minInclusive value="1"/>
     
<xs:maxInclusive value="9999999999"/>
     
<xs:totalDigits value="10"/>
   
</xs:restriction>
 
</xs:simpleType>
</xs:element>

element RemunerationTimeUnit
diagram WECH001_20254_p109.png
type restriction of xs:integer
properties
content  simple
used by
complexType  CalculationBaseAllowanceType
facets
Kind  Value  Annotation
minInclusive  1
maxInclusive  6
totalDigits  1
annotation
documentation
00189
source <xs:element name="RemunerationTimeUnit">
 
<xs:annotation>
   
<xs:documentation>00189</xs:documentation>
 
</xs:annotation>
 
<xs:simpleType>
   
<xs:restriction base="xs:integer">
     
<xs:minInclusive value="1"/>
     
<xs:maxInclusive value="6"/>
     
<xs:totalDigits value="1"/>
   
</xs:restriction>
 
</xs:simpleType>
</xs:element>

element RemunMethod
diagram WECH001_20254_p110.png
type restriction of xs:integer
properties
content  simple
used by
complexTypes  NOSSLPAOccupationTypeOccupationType
facets
Kind  Value  Annotation
minInclusive  1
maxInclusive  3
totalDigits  1
annotation
documentation
00056
source <xs:element name="RemunMethod">
 
<xs:annotation>
   
<xs:documentation>00056</xs:documentation>
 
</xs:annotation>
 
<xs:simpleType>
   
<xs:restriction base="xs:integer">
     
<xs:minInclusive value="1"/>
     
<xs:maxInclusive value="3"/>
     
<xs:totalDigits value="1"/>
   
</xs:restriction>
 
</xs:simpleType>
</xs:element>

element RemunSequenceNbr
diagram WECH001_20254_p111.png
type restriction of xs:integer
properties
content  simple
used by
complexType  RemunType
facets
Kind  Value  Annotation
minInclusive  1
maxInclusive  99
totalDigits  2
annotation
documentation
00066
source <xs:element name="RemunSequenceNbr">
 
<xs:annotation>
   
<xs:documentation>00066</xs:documentation>
 
</xs:annotation>
 
<xs:simpleType>
   
<xs:restriction base="xs:integer">
     
<xs:minInclusive value="1"/>
     
<xs:maxInclusive value="99"/>
     
<xs:totalDigits value="2"/>
   
</xs:restriction>
 
</xs:simpleType>
</xs:element>

element ReorganisationMeasure
diagram WECH001_20254_p112.png
type restriction of xs:integer
properties
content  simple
used by
complexTypes  NOSSLPAOccupationTypeOccupationType
facets
Kind  Value  Annotation
totalDigits  3
annotation
documentation
00051
source <xs:element name="ReorganisationMeasure">
 
<xs:annotation>
   
<xs:documentation>00051</xs:documentation>
 
</xs:annotation>
 
<xs:simpleType>
   
<xs:restriction base="xs:integer">
     
<xs:totalDigits value="3"/>
   
</xs:restriction>
 
</xs:simpleType>
</xs:element>

element ReplacementExemption
diagram WECH001_20254_p113.png
type restriction of xs:integer
properties
content  simple
used by
complexType  ReplacementObligationType
facets
Kind  Value  Annotation
totalDigits  1
enumeration  0
enumeration  1
annotation
documentation
00744
source <xs:element name="ReplacementExemption">
 
<xs:annotation>
   
<xs:documentation>00744</xs:documentation>
 
</xs:annotation>
 
<xs:simpleType>
   
<xs:restriction base="xs:integer">
     
<xs:totalDigits value="1"/>
     
<xs:enumeration value="0"/>
     
<xs:enumeration value="1"/>
   
</xs:restriction>
 
</xs:simpleType>
</xs:element>

element ReplacementObligation
diagram WECH001_20254_p114.png
type extension of ReplacementObligationType
properties
content  complex
children ReplacementExemptionReasonOfExemptionUnemploymentOfficeDecisionDateSubstituteKnownSubstitute
used by
element  DclEndContractOrFTEarlyPension
annotation
documentation
90144
source <xs:element name="ReplacementObligation">
 
<xs:annotation>
   
<xs:documentation>90144</xs:documentation>
 
</xs:annotation>
 
<xs:complexType>
   
<xs:complexContent>
     
<xs:extension base="ReplacementObligationType">
       
<xs:sequence>
         
<xs:element ref="Substitute" minOccurs="0" maxOccurs="2"/>
       
</xs:sequence>
     
</xs:extension>
   
</xs:complexContent>
 
</xs:complexType>
</xs:element>

element Retired
diagram WECH001_20254_p115.png
type restriction of xs:integer
properties
content  simple
used by
complexTypes  NOSSLPAOccupationTypeOccupationType
facets
Kind  Value  Annotation
minInclusive  0
maxInclusive  1
totalDigits  1
annotation
documentation
00054
source <xs:element name="Retired">
 
<xs:annotation>
   
<xs:documentation>00054</xs:documentation>
 
</xs:annotation>
 
<xs:simpleType>
   
<xs:restriction base="xs:integer">
     
<xs:minInclusive value="0"/>
     
<xs:maxInclusive value="1"/>
     
<xs:totalDigits value="1"/>
   
</xs:restriction>
 
</xs:simpleType>
</xs:element>

element RiskIdentification
diagram WECH001_20254_p116.png
type RiskIdentificationType
properties
content  complex
children IdentificationOfRisk
used by
element  Form
annotation
documentation
90064
source <xs:element name="RiskIdentification" type="RiskIdentificationType">
 
<xs:annotation>
   
<xs:documentation>90064</xs:documentation>
 
</xs:annotation>
</xs:element>

element SchoolEstablishment
diagram WECH001_20254_p117.png
type SchoolEstablishmentType
properties
content  complex
children SchoolEstablishmentDenominationSchoolEstablishmentStreetSchoolEstablishmentHouseNbrSchoolEstablishmentPostBoxSchoolEstablishmentZipCodeSchoolEstablishmentCitySchoolEstablishmentCountry
used by
element  DclEndContractOrFTEarlyPension
annotation
documentation
90189
source <xs:element name="SchoolEstablishment" type="SchoolEstablishmentType">
 
<xs:annotation>
   
<xs:documentation>90189</xs:documentation>
 
</xs:annotation>
</xs:element>

element SchoolEstablishmentCity
diagram WECH001_20254_p118.png
type restriction of xs:string
properties
content  simple
used by
complexType  SchoolEstablishmentType
facets
Kind  Value  Annotation
maxLength  40
pattern  [\s\S]*\S[\s\S]*
annotation
documentation
00506
source <xs:element name="SchoolEstablishmentCity">
 
<xs:annotation>
   
<xs:documentation>00506</xs:documentation>
 
</xs:annotation>
 
<xs:simpleType>
   
<xs:restriction base="xs:string">
     
<xs:maxLength value="40"/>
     
<xs:pattern value="[\s\S]*\S[\s\S]*"/>
   
</xs:restriction>
 
</xs:simpleType>
</xs:element>

element SchoolEstablishmentCountry
diagram WECH001_20254_p119.png
type restriction of xs:integer
properties
content  simple
used by
complexType  SchoolEstablishmentType
facets
Kind  Value  Annotation
minInclusive  0
maxInclusive  99999
totalDigits  5
annotation
documentation
00508
source <xs:element name="SchoolEstablishmentCountry">
 
<xs:annotation>
   
<xs:documentation>00508</xs:documentation>
 
</xs:annotation>
 
<xs:simpleType>
   
<xs:restriction base="xs:integer">
     
<xs:minInclusive value="0"/>
     
<xs:maxInclusive value="99999"/>
     
<xs:totalDigits value="5"/>
   
</xs:restriction>
 
</xs:simpleType>
</xs:element>

element SchoolEstablishmentDenomination
diagram WECH001_20254_p120.png
type restriction of xs:string
properties
content  simple
used by
complexType  SchoolEstablishmentType
facets
Kind  Value  Annotation
maxLength  96
pattern  [\s\S]*\S[\s\S]*
annotation
documentation
00499
source <xs:element name="SchoolEstablishmentDenomination">
 
<xs:annotation>
   
<xs:documentation>00499</xs:documentation>
 
</xs:annotation>
 
<xs:simpleType>
   
<xs:restriction base="xs:string">
     
<xs:maxLength value="96"/>
     
<xs:pattern value="[\s\S]*\S[\s\S]*"/>
   
</xs:restriction>
 
</xs:simpleType>
</xs:element>

element SchoolEstablishmentHouseNbr
diagram WECH001_20254_p121.png
type restriction of xs:string
properties
content  simple
used by
complexType  SchoolEstablishmentType
facets
Kind  Value  Annotation
maxLength  10
pattern  [\s\S]*\S[\s\S]*
annotation
documentation
00503
source <xs:element name="SchoolEstablishmentHouseNbr">
 
<xs:annotation>
   
<xs:documentation>00503</xs:documentation>
 
</xs:annotation>
 
<xs:simpleType>
   
<xs:restriction base="xs:string">
     
<xs:maxLength value="10"/>
     
<xs:pattern value="[\s\S]*\S[\s\S]*"/>
   
</xs:restriction>
 
</xs:simpleType>
</xs:element>

element SchoolEstablishmentPostBox
diagram WECH001_20254_p122.png
type restriction of xs:string
properties
content  simple
used by
complexType  SchoolEstablishmentType
facets
Kind  Value  Annotation
maxLength  4
pattern  [\s\S]*\S[\s\S]*
annotation
documentation
00504
source <xs:element name="SchoolEstablishmentPostBox">
 
<xs:annotation>
   
<xs:documentation>00504</xs:documentation>
 
</xs:annotation>
 
<xs:simpleType>
   
<xs:restriction base="xs:string">
     
<xs:maxLength value="4"/>
     
<xs:pattern value="[\s\S]*\S[\s\S]*"/>
   
</xs:restriction>
 
</xs:simpleType>
</xs:element>

element SchoolEstablishmentStreet
diagram WECH001_20254_p123.png
type restriction of xs:string
properties
content  simple
used by
complexType  SchoolEstablishmentType
facets
Kind  Value  Annotation
maxLength  35
pattern  [\s\S]*\S[\s\S]*
annotation
documentation
00502
source <xs:element name="SchoolEstablishmentStreet">
 
<xs:annotation>
   
<xs:documentation>00502</xs:documentation>
 
</xs:annotation>
 
<xs:simpleType>
   
<xs:restriction base="xs:string">
     
<xs:maxLength value="35"/>
     
<xs:pattern value="[\s\S]*\S[\s\S]*"/>
   
</xs:restriction>
 
</xs:simpleType>
</xs:element>

element SchoolEstablishmentZipCode
diagram WECH001_20254_p124.png
type restriction of xs:string
properties
content  simple
used by
complexType  SchoolEstablishmentType
facets
Kind  Value  Annotation
maxLength  9
pattern  [\s\S]*\S[\s\S]*
annotation
documentation
00505
source <xs:element name="SchoolEstablishmentZipCode">
 
<xs:annotation>
   
<xs:documentation>00505</xs:documentation>
 
</xs:annotation>
 
<xs:simpleType>
   
<xs:restriction base="xs:string">
     
<xs:maxLength value="9"/>
     
<xs:pattern value="[\s\S]*\S[\s\S]*"/>
   
</xs:restriction>
 
</xs:simpleType>
</xs:element>

element Service
diagram WECH001_20254_p125.png
type ServiceType
properties
content  complex
children ServiceSequenceNbrServiceCodeServiceNbrDaysServiceNbrHoursFlightNbrMinutes
used by
elements  NOSSLPAOccupationOccupation
annotation
documentation
90018
source <xs:element name="Service" type="ServiceType">
 
<xs:annotation>
   
<xs:documentation>90018</xs:documentation>
 
</xs:annotation>
</xs:element>

element ServiceCode
diagram WECH001_20254_p126.png
type restriction of xs:integer
properties
content  simple
used by
complexType  ServiceType
facets
Kind  Value  Annotation
minInclusive  0
maxInclusive  999
totalDigits  3
annotation
documentation
00062
source <xs:element name="ServiceCode">
 
<xs:annotation>
   
<xs:documentation>00062</xs:documentation>
 
</xs:annotation>
 
<xs:simpleType>
   
<xs:restriction base="xs:integer">
     
<xs:minInclusive value="0"/>
     
<xs:maxInclusive value="999"/>
     
<xs:totalDigits value="3"/>
   
</xs:restriction>
 
</xs:simpleType>
</xs:element>

element ServiceNbrDays
diagram WECH001_20254_p127.png
type restriction of xs:integer
properties
content  simple
used by
complexType  ServiceType
facets
Kind  Value  Annotation
minInclusive  1
maxInclusive  36600
totalDigits  5
annotation
documentation
00063
source <xs:element name="ServiceNbrDays">
 
<xs:annotation>
   
<xs:documentation>00063</xs:documentation>
 
</xs:annotation>
 
<xs:simpleType>
   
<xs:restriction base="xs:integer">
     
<xs:minInclusive value="1"/>
     
<xs:maxInclusive value="36600"/>
     
<xs:totalDigits value="5"/>
   
</xs:restriction>
 
</xs:simpleType>
</xs:element>

element ServiceNbrHours
diagram WECH001_20254_p128.png
type restriction of xs:integer
properties
content  simple
used by
complexType  ServiceType
facets
Kind  Value  Annotation
minInclusive  1
maxInclusive  9999999
totalDigits  7
annotation
documentation
00064
appinfo
Amount_conversion1
source <xs:element name="ServiceNbrHours">
 
<xs:annotation>
   
<xs:documentation>00064</xs:documentation>
   
<xs:appinfo source="ConversionID">Amount_conversion1</xs:appinfo>
 
</xs:annotation>
 
<xs:simpleType>
   
<xs:restriction base="xs:integer">
     
<xs:minInclusive value="1"/>
     
<xs:maxInclusive value="9999999"/>
     
<xs:totalDigits value="7"/>
   
</xs:restriction>
 
</xs:simpleType>
</xs:element>

element ServiceSequenceNbr
diagram WECH001_20254_p129.png
type restriction of xs:integer
properties
content  simple
used by
complexType  ServiceType
facets
Kind  Value  Annotation
minInclusive  1
maxInclusive  99
totalDigits  2
annotation
documentation
00061
source <xs:element name="ServiceSequenceNbr">
 
<xs:annotation>
   
<xs:documentation>00061</xs:documentation>
 
</xs:annotation>
 
<xs:simpleType>
   
<xs:restriction base="xs:integer">
     
<xs:minInclusive value="1"/>
     
<xs:maxInclusive value="99"/>
     
<xs:totalDigits value="2"/>
   
</xs:restriction>
 
</xs:simpleType>
</xs:element>

element SeverancePayment
diagram WECH001_20254_p130.png
type SeverancePaymentType
properties
content  complex
children SeverancePaymentStartDateSeverancePaymentEndDateSeverancePaymentRemuneration
used by
elements  NOSSLPAOccupationOccupation
annotation
documentation
90524
source <xs:element name="SeverancePayment" type="SeverancePaymentType">
 
<xs:annotation>
   
<xs:documentation>90524</xs:documentation>
 
</xs:annotation>
</xs:element>

element SeverancePaymentEndDate
diagram WECH001_20254_p131.png
type restriction of xs:date
properties
content  simple
used by
complexType  SeverancePaymentType
facets
Kind  Value  Annotation
pattern  \d{4}-\d{2}-\d{2}
annotation
documentation
01131
source <xs:element name="SeverancePaymentEndDate">
 
<xs:annotation>
   
<xs:documentation>01131</xs:documentation>
 
</xs:annotation>
 
<xs:simpleType>
   
<xs:restriction base="xs:date">
     
<xs:pattern value="\d{4}-\d{2}-\d{2}"/>
   
</xs:restriction>
 
</xs:simpleType>
</xs:element>

element SeverancePaymentRemuneration
diagram WECH001_20254_p132.png
type restriction of xs:integer
properties
content  simple
used by
complexType  SeverancePaymentType
facets
Kind  Value  Annotation
minInclusive  1
maxInclusive  99999999999
totalDigits  11
annotation
documentation
01132
source <xs:element name="SeverancePaymentRemuneration">
 
<xs:annotation>
   
<xs:documentation>01132</xs:documentation>
 
</xs:annotation>
 
<xs:simpleType>
   
<xs:restriction base="xs:integer">
     
<xs:minInclusive value="1"/>
     
<xs:maxInclusive value="99999999999"/>
     
<xs:totalDigits value="11"/>
   
</xs:restriction>
 
</xs:simpleType>
</xs:element>

element SeverancePaymentStartDate
diagram WECH001_20254_p133.png
type restriction of xs:date
properties
content  simple
used by
complexType  SeverancePaymentType
facets
Kind  Value  Annotation
pattern  \d{4}-\d{2}-\d{2}
annotation
documentation
01130
source <xs:element name="SeverancePaymentStartDate">
 
<xs:annotation>
   
<xs:documentation>01130</xs:documentation>
 
</xs:annotation>
 
<xs:simpleType>
   
<xs:restriction base="xs:date">
     
<xs:pattern value="\d{4}-\d{2}-\d{2}"/>
   
</xs:restriction>
 
</xs:simpleType>
</xs:element>

element ShipId
diagram WECH001_20254_p134.png
type restriction of xs:integer
properties
content  simple
used by
complexType  OccupationType
facets
Kind  Value  Annotation
totalDigits  7
annotation
documentation
01195
source <xs:element name="ShipId">
 
<xs:annotation>
   
<xs:documentation>01195</xs:documentation>
 
</xs:annotation>
 
<xs:simpleType>
   
<xs:restriction base="xs:integer">
     
<xs:totalDigits value="7"/>
   
</xs:restriction>
 
</xs:simpleType>
</xs:element>

element SIS
diagram WECH001_20254_p135.png
type restriction of xs:integer
properties
content  simple
used by
complexType  NaturalPersonType
facets
Kind  Value  Annotation
minInclusive  0
maxInclusive  9999999999
totalDigits  10
annotation
documentation
00167
source <xs:element name="SIS">
 
<xs:annotation>
   
<xs:documentation>00167</xs:documentation>
 
</xs:annotation>
 
<xs:simpleType>
   
<xs:restriction base="xs:integer">
     
<xs:minInclusive value="0"/>
     
<xs:maxInclusive value="9999999999"/>
     
<xs:totalDigits value="10"/>
   
</xs:restriction>
 
</xs:simpleType>
</xs:element>

element StableOccupationIndicator
diagram WECH001_20254_p136.png
type restriction of xs:integer
properties
content  simple
used by
complexType  CalculationBaseAllowanceType
facets
Kind  Value  Annotation
minInclusive  0
maxInclusive  1
totalDigits  1
annotation
documentation
01160
source <xs:element name="StableOccupationIndicator">
 
<xs:annotation>
   
<xs:documentation>01160</xs:documentation>
 
</xs:annotation>
 
<xs:simpleType>
   
<xs:restriction base="xs:integer">
     
<xs:minInclusive value="0"/>
     
<xs:maxInclusive value="1"/>
     
<xs:totalDigits value="1"/>
   
</xs:restriction>
 
</xs:simpleType>
</xs:element>

element StaffCode
diagram WECH001_20254_p137.png
type restriction of xs:integer
properties
content  simple
used by
complexType  OccupationType
facets
Kind  Value  Annotation
totalDigits  4
annotation
documentation
01199
source <xs:element name="StaffCode">
 
<xs:annotation>
   
<xs:documentation>01199</xs:documentation>
 
</xs:annotation>
 
<xs:simpleType>
   
<xs:restriction base="xs:integer">
     
<xs:totalDigits value="4"/>
   
</xs:restriction>
 
</xs:simpleType>
</xs:element>

element Street
diagram WECH001_20254_p138.png
type restriction of xs:string
properties
content  simple
used by
complexType  AddressType
facets
Kind  Value  Annotation
maxLength  42
pattern  [\s\S]*\S[\s\S]*
annotation
documentation
00517
source <xs:element name="Street">
 
<xs:annotation>
   
<xs:documentation>00517</xs:documentation>
 
</xs:annotation>
 
<xs:simpleType>
   
<xs:restriction base="xs:string">
     
<xs:maxLength value="42"/>
     
<xs:pattern value="[\s\S]*\S[\s\S]*"/>
   
</xs:restriction>
 
</xs:simpleType>
</xs:element>

element StudentContribution
diagram WECH001_20254_p139.png
type StudentContributionType
properties
content  complex
children StudentRemunAmountStudentContributionAmountStudentNbrDaysStudentHoursNbrLocalUnitID
used by
element  WorkerRecord
annotation
documentation
90003
source <xs:element name="StudentContribution" type="StudentContributionType">
 
<xs:annotation>
   
<xs:documentation>90003</xs:documentation>
 
</xs:annotation>
</xs:element>

element StudentContributionAmount
diagram WECH001_20254_p140.png
type restriction of xs:integer
properties
content  simple
used by
complexType  StudentContributionType
facets
Kind  Value  Annotation
minInclusive  0
maxInclusive  999999999
totalDigits  9
annotation
documentation
00077
source <xs:element name="StudentContributionAmount">
 
<xs:annotation>
   
<xs:documentation>00077</xs:documentation>
 
</xs:annotation>
 
<xs:simpleType>
   
<xs:restriction base="xs:integer">
     
<xs:minInclusive value="0"/>
     
<xs:maxInclusive value="999999999"/>
     
<xs:totalDigits value="9"/>
   
</xs:restriction>
 
</xs:simpleType>
</xs:element>

element StudentHoursNbr
diagram WECH001_20254_p141.png
type restriction of xs:integer
properties
content  simple
used by
complexType  StudentContributionType
facets
Kind  Value  Annotation
minInclusive  0
maxInclusive  999
totalDigits  3
annotation
documentation
01158
source <xs:element name="StudentHoursNbr">
 
<xs:annotation>
   
<xs:documentation>01158</xs:documentation>
 
</xs:annotation>
 
<xs:simpleType>
   
<xs:restriction base="xs:integer">
     
<xs:minInclusive value="0"/>
     
<xs:maxInclusive value="999"/>
     
<xs:totalDigits value="3"/>
   
</xs:restriction>
 
</xs:simpleType>
</xs:element>

element StudentNbrDays
diagram WECH001_20254_p142.png
type restriction of xs:integer
properties
content  simple
used by
complexType  StudentContributionType
facets
Kind  Value  Annotation
minInclusive  0
maxInclusive  50
totalDigits  2
annotation
documentation
00078
source <xs:element name="StudentNbrDays">
 
<xs:annotation>
   
<xs:documentation>00078</xs:documentation>
 
</xs:annotation>
 
<xs:simpleType>
   
<xs:restriction base="xs:integer">
     
<xs:minInclusive value="0"/>
     
<xs:maxInclusive value="50"/>
     
<xs:totalDigits value="2"/>
   
</xs:restriction>
 
</xs:simpleType>
</xs:element>

element StudentRemunAmount
diagram WECH001_20254_p143.png
type restriction of xs:integer
properties
content  simple
used by
complexType  StudentContributionType
facets
Kind  Value  Annotation
minInclusive  0
maxInclusive  999999999
totalDigits  9
annotation
documentation
00076
source <xs:element name="StudentRemunAmount">
 
<xs:annotation>
   
<xs:documentation>00076</xs:documentation>
 
</xs:annotation>
 
<xs:simpleType>
   
<xs:restriction base="xs:integer">
     
<xs:minInclusive value="0"/>
     
<xs:maxInclusive value="999999999"/>
     
<xs:totalDigits value="9"/>
   
</xs:restriction>
 
</xs:simpleType>
</xs:element>

element SubjectionEndingDate
diagram WECH001_20254_p144.png
type restriction of xs:date
properties
content  simple
used by
complexType  DismissedStatutoryWorkerContributionType
facets
Kind  Value  Annotation
pattern  \d{4}-\d{2}-\d{2}
annotation
documentation
00129
appinfo
Date_conversion1
source <xs:element name="SubjectionEndingDate">
 
<xs:annotation>
   
<xs:documentation>00129</xs:documentation>
   
<xs:appinfo source="ConversionID">Date_conversion1</xs:appinfo>
 
</xs:annotation>
 
<xs:simpleType>
   
<xs:restriction base="xs:date">
     
<xs:pattern value="\d{4}-\d{2}-\d{2}"/>
   
</xs:restriction>
 
</xs:simpleType>
</xs:element>

element SubjectionStartingDate
diagram WECH001_20254_p145.png
type restriction of xs:date
properties
content  simple
used by
complexType  DismissedStatutoryWorkerContributionType
facets
Kind  Value  Annotation
pattern  \d{4}-\d{2}-\d{2}
annotation
documentation
00127
appinfo
Date_conversion1
source <xs:element name="SubjectionStartingDate">
 
<xs:annotation>
   
<xs:documentation>00127</xs:documentation>
   
<xs:appinfo source="ConversionID">Date_conversion1</xs:appinfo>
 
</xs:annotation>
 
<xs:simpleType>
   
<xs:restriction base="xs:date">
     
<xs:pattern value="\d{4}-\d{2}-\d{2}"/>
   
</xs:restriction>
 
</xs:simpleType>
</xs:element>

element SubsidizedMeanWorkingHours
diagram WECH001_20254_p146.png
type restriction of xs:integer
properties
content  simple
used by
complexTypes  NOSSLPAOccupationTypeOccupationType
facets
Kind  Value  Annotation
totalDigits  4
annotation
documentation
01203
source <xs:element name="SubsidizedMeanWorkingHours">
 
<xs:annotation>
   
<xs:documentation>01203</xs:documentation>
 
</xs:annotation>
 
<xs:simpleType>
   
<xs:restriction base="xs:integer">
     
<xs:totalDigits value="4"/>
   
</xs:restriction>
 
</xs:simpleType>
</xs:element>

element Substitute
diagram WECH001_20254_p147.png
type SubstituteType
properties
content  complex
children SubstituteINSSSubstituteNameSubstituteFirstName
used by
element  ReplacementObligation
annotation
documentation
90148
source <xs:element name="Substitute" type="SubstituteType">
 
<xs:annotation>
   
<xs:documentation>90148</xs:documentation>
 
</xs:annotation>
</xs:element>

element SubstituteFirstName
diagram WECH001_20254_p148.png
type restriction of xs:string
properties
content  simple
used by
complexType  SubstituteType
facets
Kind  Value  Annotation
maxLength  24
pattern  [\s\S]*\S[\s\S]*
annotation
documentation
00751
source <xs:element name="SubstituteFirstName">
 
<xs:annotation>
   
<xs:documentation>00751</xs:documentation>
 
</xs:annotation>
 
<xs:simpleType>
   
<xs:restriction base="xs:string">
     
<xs:maxLength value="24"/>
     
<xs:pattern value="[\s\S]*\S[\s\S]*"/>
   
</xs:restriction>
 
</xs:simpleType>
</xs:element>

element SubstituteINSS
diagram WECH001_20254_p149.png
type restriction of xs:integer
properties
content  simple
used by
complexType  SubstituteType
facets
Kind  Value  Annotation
totalDigits  11
pattern  \d{11}
annotation
documentation
00749
appinfo
xs:inss
source <xs:element name="SubstituteINSS">
 
<xs:annotation>
   
<xs:documentation>00749</xs:documentation>
   
<xs:appinfo source="TDOType">xs:inss</xs:appinfo>
 
</xs:annotation>
 
<xs:simpleType>
   
<xs:restriction base="xs:integer">
     
<xs:totalDigits value="11"/>
     
<xs:pattern value="\d{11}"/>
   
</xs:restriction>
 
</xs:simpleType>
</xs:element>

element SubstituteKnown
diagram WECH001_20254_p150.png
type restriction of xs:integer
properties
content  simple
used by
complexType  ReplacementObligationType
facets
Kind  Value  Annotation
totalDigits  1
enumeration  0
enumeration  1
annotation
documentation
00748
source <xs:element name="SubstituteKnown">
 
<xs:annotation>
   
<xs:documentation>00748</xs:documentation>
 
</xs:annotation>
 
<xs:simpleType>
   
<xs:restriction base="xs:integer">
     
<xs:totalDigits value="1"/>
     
<xs:enumeration value="0"/>
     
<xs:enumeration value="1"/>
   
</xs:restriction>
 
</xs:simpleType>
</xs:element>

element SubstituteName
diagram WECH001_20254_p151.png
type restriction of xs:string
properties
content  simple
used by
complexType  SubstituteType
facets
Kind  Value  Annotation
maxLength  48
pattern  [\s\S]*\S[\s\S]*
annotation
documentation
00750
source <xs:element name="SubstituteName">
 
<xs:annotation>
   
<xs:documentation>00750</xs:documentation>
 
</xs:annotation>
 
<xs:simpleType>
   
<xs:restriction base="xs:string">
     
<xs:maxLength value="48"/>
     
<xs:pattern value="[\s\S]*\S[\s\S]*"/>
   
</xs:restriction>
 
</xs:simpleType>
</xs:element>

element System5
diagram WECH001_20254_p152.png
type restriction of xs:integer
properties
content  simple
used by
complexType  EmployerDeclarationType
facets
Kind  Value  Annotation
totalDigits  1
enumeration  0
annotation
documentation
00016
source <xs:element name="System5">
 
<xs:annotation>
   
<xs:documentation>00016</xs:documentation>
 
</xs:annotation>
 
<xs:simpleType>
   
<xs:restriction base="xs:integer">
     
<xs:totalDigits value="1"/>
     
<xs:enumeration value="0"/>
   
</xs:restriction>
 
</xs:simpleType>
</xs:element>

element TenthOrTwelfth
diagram WECH001_20254_p153.png
type restriction of xs:integer
properties
content  simple
used by
complexTypes  NOSSLPAOccupationTypeOccupationType
facets
Kind  Value  Annotation
totalDigits  2
annotation
documentation
00060
source <xs:element name="TenthOrTwelfth">
 
<xs:annotation>
   
<xs:documentation>00060</xs:documentation>
 
</xs:annotation>
 
<xs:simpleType>
   
<xs:restriction base="xs:integer">
     
<xs:totalDigits value="2"/>
   
</xs:restriction>
 
</xs:simpleType>
</xs:element>

element Trusteeship
diagram WECH001_20254_p154.png
type restriction of xs:integer
properties
content  simple
used by
complexType  EmployerDeclarationType
facets
Kind  Value  Annotation
minInclusive  0
maxInclusive  1
totalDigits  1
annotation
documentation
00012
source <xs:element name="Trusteeship">
 
<xs:annotation>
   
<xs:documentation>00012</xs:documentation>
 
</xs:annotation>
 
<xs:simpleType>
   
<xs:restriction base="xs:integer">
     
<xs:minInclusive value="0"/>
     
<xs:maxInclusive value="1"/>
     
<xs:totalDigits value="1"/>
   
</xs:restriction>
 
</xs:simpleType>
</xs:element>

element TypeForm
diagram WECH001_20254_p155.png
type restriction of xs:string
properties
content  simple
used by
complexType  FormType
facets
Kind  Value  Annotation
maxLength  2
enumeration  SU
annotation
documentation
00297
source <xs:element name="TypeForm">
 
<xs:annotation>
   
<xs:documentation>00297</xs:documentation>
 
</xs:annotation>
 
<xs:simpleType>
   
<xs:restriction base="xs:string">
     
<xs:maxLength value="2"/>
     
<xs:enumeration value="SU"/>
   
</xs:restriction>
 
</xs:simpleType>
</xs:element>

element UnemploymentOffice
diagram WECH001_20254_p156.png
type restriction of xs:integer
properties
content  simple
used by
complexType  ReplacementObligationType
facets
Kind  Value  Annotation
totalDigits  2
enumeration  11
enumeration  12
enumeration  13
enumeration  15
enumeration  21
enumeration  22
enumeration  23
enumeration  24
enumeration  31
enumeration  33
enumeration  34
enumeration  35
enumeration  36
enumeration  41
enumeration  42
enumeration  44
enumeration  45
enumeration  46
enumeration  52
enumeration  53
enumeration  54
enumeration  55
enumeration  56
enumeration  61
enumeration  62
enumeration  63
enumeration  71
enumeration  73
enumeration  81
enumeration  92
annotation
documentation
00746
source <xs:element name="UnemploymentOffice">
 
<xs:annotation>
   
<xs:documentation>00746</xs:documentation>
 
</xs:annotation>
 
<xs:simpleType>
   
<xs:restriction base="xs:integer">
     
<xs:totalDigits value="2"/>
     
<xs:enumeration value="11"/>
     
<xs:enumeration value="12"/>
     
<xs:enumeration value="13"/>
     
<xs:enumeration value="15"/>
     
<xs:enumeration value="21"/>
     
<xs:enumeration value="22"/>
     
<xs:enumeration value="23"/>
     
<xs:enumeration value="24"/>
     
<xs:enumeration value="31"/>
     
<xs:enumeration value="33"/>
     
<xs:enumeration value="34"/>
     
<xs:enumeration value="35"/>
     
<xs:enumeration value="36"/>
     
<xs:enumeration value="41"/>
     
<xs:enumeration value="42"/>
     
<xs:enumeration value="44"/>
     
<xs:enumeration value="45"/>
     
<xs:enumeration value="46"/>
     
<xs:enumeration value="52"/>
     
<xs:enumeration value="53"/>
     
<xs:enumeration value="54"/>
     
<xs:enumeration value="55"/>
     
<xs:enumeration value="56"/>
     
<xs:enumeration value="61"/>
     
<xs:enumeration value="62"/>
     
<xs:enumeration value="63"/>
     
<xs:enumeration value="71"/>
     
<xs:enumeration value="73"/>
     
<xs:enumeration value="81"/>
     
<xs:enumeration value="92"/>
   
</xs:restriction>
 
</xs:simpleType>
</xs:element>

element WECH001
diagram WECH001_20254_p157.png
properties
content  complex
children Form
annotation
documentation
90103
source <xs:element name="WECH001">
 
<xs:annotation>
   
<xs:documentation>90103</xs:documentation>
 
</xs:annotation>
 
<xs:complexType>
   
<xs:sequence>
     
<xs:element ref="Form" maxOccurs="unbounded"/>
   
</xs:sequence>
 
</xs:complexType>
</xs:element>

element WorkerBirthdate
diagram WECH001_20254_p158.png
type restriction of xs:string
properties
content  simple
used by
complexType  NaturalPersonType
facets
Kind  Value  Annotation
length  10
pattern  \d{4}-\d{2}-\d{2}
annotation
documentation
00028
appinfo
Date_conversion2
source <xs:element name="WorkerBirthdate">
 
<xs:annotation>
   
<xs:documentation>00028</xs:documentation>
   
<xs:appinfo source="ConversionID">Date_conversion2</xs:appinfo>
 
</xs:annotation>
 
<xs:simpleType>
   
<xs:restriction base="xs:string">
     
<xs:length value="10"/>
     
<xs:pattern value="\d{4}-\d{2}-\d{2}"/>
   
</xs:restriction>
 
</xs:simpleType>
</xs:element>

element WorkerBirthplace
diagram WECH001_20254_p159.png
type restriction of xs:string
properties
content  simple
used by
complexType  NaturalPersonType
facets
Kind  Value  Annotation
maxLength  40
pattern  [\s\S]*\S[\s\S]*
annotation
documentation
00168
source <xs:element name="WorkerBirthplace">
 
<xs:annotation>
   
<xs:documentation>00168</xs:documentation>
 
</xs:annotation>
 
<xs:simpleType>
   
<xs:restriction base="xs:string">
     
<xs:maxLength value="40"/>
     
<xs:pattern value="[\s\S]*\S[\s\S]*"/>
   
</xs:restriction>
 
</xs:simpleType>
</xs:element>

element WorkerBirthplaceCountry
diagram WECH001_20254_p160.png
type restriction of xs:integer
properties
content  simple
used by
complexType  NaturalPersonType
facets
Kind  Value  Annotation
minInclusive  0
maxInclusive  99999
totalDigits  5
annotation
documentation
00169
source <xs:element name="WorkerBirthplaceCountry">
 
<xs:annotation>
   
<xs:documentation>00169</xs:documentation>
 
</xs:annotation>
 
<xs:simpleType>
   
<xs:restriction base="xs:integer">
     
<xs:minInclusive value="0"/>
     
<xs:maxInclusive value="99999"/>
     
<xs:totalDigits value="5"/>
   
</xs:restriction>
 
</xs:simpleType>
</xs:element>

element WorkerCity
diagram WECH001_20254_p161.png
type restriction of xs:string
properties
content  simple
used by
complexType  NaturalPersonType
facets
Kind  Value  Annotation
maxLength  40
pattern  [\s\S]*\S[\s\S]*
annotation
documentation
00034
source <xs:element name="WorkerCity">
 
<xs:annotation>
   
<xs:documentation>00034</xs:documentation>
 
</xs:annotation>
 
<xs:simpleType>
   
<xs:restriction base="xs:string">
     
<xs:maxLength value="40"/>
     
<xs:pattern value="[\s\S]*\S[\s\S]*"/>
   
</xs:restriction>
 
</xs:simpleType>
</xs:element>

element WorkerCode
diagram WECH001_20254_p162.png
type restriction of xs:integer
properties
content  simple
used by
complexType  WorkerRecordType
facets
Kind  Value  Annotation
minInclusive  000
maxInclusive  999
totalDigits  3
pattern  \d{3}
annotation
documentation
00037
source <xs:element name="WorkerCode">
 
<xs:annotation>
   
<xs:documentation>00037</xs:documentation>
 
</xs:annotation>
 
<xs:simpleType>
   
<xs:restriction base="xs:integer">
     
<xs:minInclusive value="000"/>
     
<xs:maxInclusive value="999"/>
     
<xs:totalDigits value="3"/>
     
<xs:pattern value="\d{3}"/>
   
</xs:restriction>
 
</xs:simpleType>
</xs:element>

element WorkerCountry
diagram WECH001_20254_p163.png
type restriction of xs:integer
properties
content  simple
used by
complexType  NaturalPersonType
facets
Kind  Value  Annotation
minInclusive  0
maxInclusive  99999
totalDigits  5
annotation
documentation
00035
source <xs:element name="WorkerCountry">
 
<xs:annotation>
   
<xs:documentation>00035</xs:documentation>
 
</xs:annotation>
 
<xs:simpleType>
   
<xs:restriction base="xs:integer">
     
<xs:minInclusive value="0"/>
     
<xs:maxInclusive value="99999"/>
     
<xs:totalDigits value="5"/>
   
</xs:restriction>
 
</xs:simpleType>
</xs:element>

element WorkerFirstName
diagram WECH001_20254_p164.png
type restriction of xs:string
properties
content  simple
used by
complexType  NaturalPersonType
facets
Kind  Value  Annotation
minLength  1
maxLength  24
pattern  [\s\S]*\S[\s\S]*
annotation
documentation
00026
source <xs:element name="WorkerFirstName">
 
<xs:annotation>
   
<xs:documentation>00026</xs:documentation>
 
</xs:annotation>
 
<xs:simpleType>
   
<xs:restriction base="xs:string">
     
<xs:minLength value="1"/>
     
<xs:maxLength value="24"/>
     
<xs:pattern value="[\s\S]*\S[\s\S]*"/>
   
</xs:restriction>
 
</xs:simpleType>
</xs:element>

element WorkerHouseNbr
diagram WECH001_20254_p165.png
type restriction of xs:string
properties
content  simple
used by
complexType  NaturalPersonType
facets
Kind  Value  Annotation
maxLength  10
pattern  [\s\S]*\S[\s\S]*
annotation
documentation
00031
source <xs:element name="WorkerHouseNbr">
 
<xs:annotation>
   
<xs:documentation>00031</xs:documentation>
 
</xs:annotation>
 
<xs:simpleType>
   
<xs:restriction base="xs:string">
     
<xs:maxLength value="10"/>
     
<xs:pattern value="[\s\S]*\S[\s\S]*"/>
   
</xs:restriction>
 
</xs:simpleType>
</xs:element>

element WorkerInitial
diagram WECH001_20254_p166.png
type restriction of xs:string
properties
content  simple
used by
complexType  NaturalPersonType
facets
Kind  Value  Annotation
length  1
pattern  \p{L}
annotation
documentation
00027
source <xs:element name="WorkerInitial">
 
<xs:annotation>
   
<xs:documentation>00027</xs:documentation>
 
</xs:annotation>
 
<xs:simpleType>
   
<xs:restriction base="xs:string">
     
<xs:length value="1"/>
     
<xs:pattern value="\p{L}"/>
   
</xs:restriction>
 
</xs:simpleType>
</xs:element>

element WorkerName
diagram WECH001_20254_p167.png
type restriction of xs:string
properties
content  simple
used by
complexType  NaturalPersonType
facets
Kind  Value  Annotation
minLength  1
maxLength  48
pattern  [\s\S]*\S[\s\S]*
annotation
documentation
00025
source <xs:element name="WorkerName">
 
<xs:annotation>
   
<xs:documentation>00025</xs:documentation>
 
</xs:annotation>
 
<xs:simpleType>
   
<xs:restriction base="xs:string">
     
<xs:minLength value="1"/>
     
<xs:maxLength value="48"/>
     
<xs:pattern value="[\s\S]*\S[\s\S]*"/>
   
</xs:restriction>
 
</xs:simpleType>
</xs:element>

element WorkerPostBox
diagram WECH001_20254_p168.png
type restriction of xs:string
properties
content  simple
used by
complexType  NaturalPersonType
facets
Kind  Value  Annotation
maxLength  4
pattern  [\s\S]*\S[\s\S]*
annotation
documentation
00032
source <xs:element name="WorkerPostBox">
 
<xs:annotation>
   
<xs:documentation>00032</xs:documentation>
 
</xs:annotation>
 
<xs:simpleType>
   
<xs:restriction base="xs:string">
     
<xs:maxLength value="4"/>
     
<xs:pattern value="[\s\S]*\S[\s\S]*"/>
   
</xs:restriction>
 
</xs:simpleType>
</xs:element>

element WorkerRecord
diagram WECH001_20254_p169.png
type extension of WorkerRecordType
properties
content  complex
children EmployerClassWorkerCodeNOSSQuarterStartingDateNOSSQuarterEndingDateBorderActivityWithRiskLocalUnitIDWorkerRecordUserReferenceOccupationNOSSLPAOccupationDismissedStatutoryWorkerContributionStudentContribution
used by
element  NaturalPerson
annotation
documentation
90012
source <xs:element name="WorkerRecord">
 
<xs:annotation>
   
<xs:documentation>90012</xs:documentation>
 
</xs:annotation>
 
<xs:complexType>
   
<xs:complexContent>
     
<xs:extension base="WorkerRecordType">
       
<xs:choice>
         
<xs:element ref="Occupation" maxOccurs="99"/>
         
<xs:element ref="NOSSLPAOccupation" maxOccurs="99"/>
         
<xs:element ref="DismissedStatutoryWorkerContribution"/>
         
<xs:element ref="StudentContribution"/>
       
</xs:choice>
     
</xs:extension>
   
</xs:complexContent>
 
</xs:complexType>
</xs:element>

element WorkerRecordUserReference
diagram WECH001_20254_p170.png
type restriction of xs:string
properties
content  simple
used by
complexType  WorkerRecordType
facets
Kind  Value  Annotation
maxLength  200
pattern  [\s\S]*\S[\s\S]*
annotation
documentation
00616
source <xs:element name="WorkerRecordUserReference">
 
<xs:annotation>
   
<xs:documentation>00616</xs:documentation>
 
</xs:annotation>
 
<xs:simpleType>
   
<xs:restriction base="xs:string">
     
<xs:maxLength value="200"/>
     
<xs:pattern value="[\s\S]*\S[\s\S]*"/>
   
</xs:restriction>
 
</xs:simpleType>
</xs:element>

element WorkerSex
diagram WECH001_20254_p171.png
type restriction of xs:integer
properties
content  simple
used by
complexType  NaturalPersonType
facets
Kind  Value  Annotation
minInclusive  1
maxInclusive  2
totalDigits  1
annotation
documentation
00029
source <xs:element name="WorkerSex">
 
<xs:annotation>
   
<xs:documentation>00029</xs:documentation>
 
</xs:annotation>
 
<xs:simpleType>
   
<xs:restriction base="xs:integer">
     
<xs:minInclusive value="1"/>
     
<xs:maxInclusive value="2"/>
     
<xs:totalDigits value="1"/>
   
</xs:restriction>
 
</xs:simpleType>
</xs:element>

element WorkerStatus
diagram WECH001_20254_p172.png
type restriction of xs:string
properties
content  simple
used by
complexTypes  NOSSLPAOccupationTypeOccupationType
facets
Kind  Value  Annotation
maxLength  2
pattern  [\s\S]*\S[\s\S]*
annotation
documentation
00053
source <xs:element name="WorkerStatus">
 
<xs:annotation>
   
<xs:documentation>00053</xs:documentation>
 
</xs:annotation>
 
<xs:simpleType>
   
<xs:restriction base="xs:string">
     
<xs:maxLength value="2"/>
     
<xs:pattern value="[\s\S]*\S[\s\S]*"/>
   
</xs:restriction>
 
</xs:simpleType>
</xs:element>

element WorkerStreet
diagram WECH001_20254_p173.png
type restriction of xs:string
properties
content  simple
used by
complexType  NaturalPersonType
facets
Kind  Value  Annotation
maxLength  35
pattern  [\s\S]*\S[\s\S]*
annotation
documentation
00030
source <xs:element name="WorkerStreet">
 
<xs:annotation>
   
<xs:documentation>00030</xs:documentation>
 
</xs:annotation>
 
<xs:simpleType>
   
<xs:restriction base="xs:string">
     
<xs:maxLength value="35"/>
     
<xs:pattern value="[\s\S]*\S[\s\S]*"/>
   
</xs:restriction>
 
</xs:simpleType>
</xs:element>

element WorkerZIPCode
diagram WECH001_20254_p174.png
type restriction of xs:string
properties
content  simple
used by
complexType  NaturalPersonType
facets
Kind  Value  Annotation
maxLength  9
pattern  [\s\S]*\S[\s\S]*
annotation
documentation
00033
source <xs:element name="WorkerZIPCode">
 
<xs:annotation>
   
<xs:documentation>00033</xs:documentation>
 
</xs:annotation>
 
<xs:simpleType>
   
<xs:restriction base="xs:string">
     
<xs:maxLength value="9"/>
     
<xs:pattern value="[\s\S]*\S[\s\S]*"/>
   
</xs:restriction>
 
</xs:simpleType>
</xs:element>

element WorkGrid
diagram WECH001_20254_p175.png
type extension of WorkGridType
properties
content  complex
children IndicationDaysAndHoursCommentWorkGrid
used by
element  DclEndContractOrFTEarlyPension
annotation
documentation
90060
source <xs:element name="WorkGrid">
 
<xs:annotation>
   
<xs:documentation>90060</xs:documentation>
 
</xs:annotation>
 
<xs:complexType>
   
<xs:complexContent>
     
<xs:extension base="WorkGridType">
       
<xs:choice>
         
<xs:sequence>
           
<xs:element ref="IndicationDaysAndHours" minOccurs="7" maxOccurs="28"/>
           
<xs:element ref="CommentWorkGrid" minOccurs="0"/>
         
</xs:sequence>
         
<xs:element ref="CommentWorkGrid"/>
       
</xs:choice>
     
</xs:extension>
   
</xs:complexContent>
 
</xs:complexType>
</xs:element>

element WorkingDaysSystem
diagram WECH001_20254_p176.png
type restriction of xs:integer
properties
content  simple
used by
complexTypes  NOSSLPAOccupationTypeOccupationType
facets
Kind  Value  Annotation
minInclusive  0
maxInclusive  700
totalDigits  3
annotation
documentation
00047
appinfo
DaysCount_conversion1
source <xs:element name="WorkingDaysSystem">
 
<xs:annotation>
   
<xs:documentation>00047</xs:documentation>
   
<xs:appinfo source="ConversionID">DaysCount_conversion1</xs:appinfo>
 
</xs:annotation>
 
<xs:simpleType>
   
<xs:restriction base="xs:integer">
     
<xs:minInclusive value="0"/>
     
<xs:maxInclusive value="700"/>
     
<xs:totalDigits value="3"/>
   
</xs:restriction>
 
</xs:simpleType>
</xs:element>

element WorkScheduleCode
diagram WECH001_20254_p177.png
type restriction of xs:string
properties
content  simple
used by
complexType  OccupationFeaturesType
facets
Kind  Value  Annotation
maxLength  2
pattern  [\s\S]*\S[\s\S]*
annotation
documentation
01095
source <xs:element name="WorkScheduleCode">
 
<xs:annotation>
   
<xs:documentation>01095</xs:documentation>
 
</xs:annotation>
 
<xs:simpleType>
   
<xs:restriction base="xs:string">
     
<xs:maxLength value="2"/>
     
<xs:pattern value="[\s\S]*\S[\s\S]*"/>
   
</xs:restriction>
 
</xs:simpleType>
</xs:element>

element ZIPCode
diagram WECH001_20254_p178.png
type restriction of xs:string
properties
content  simple
used by
complexType  AddressType
facets
Kind  Value  Annotation
maxLength  9
pattern  [\s\S]*\S[\s\S]*
annotation
documentation
00520
source <xs:element name="ZIPCode">
 
<xs:annotation>
   
<xs:documentation>00520</xs:documentation>
 
</xs:annotation>
 
<xs:simpleType>
   
<xs:restriction base="xs:string">
     
<xs:maxLength value="9"/>
     
<xs:pattern value="[\s\S]*\S[\s\S]*"/>
   
</xs:restriction>
 
</xs:simpleType>
</xs:element>

complexType AddressType
diagram WECH001_20254_p179.png
children StreetHouseNbrPostBoxZIPCodeCityCountry
used by
element  Address
source <xs:complexType name="AddressType">
 
<xs:sequence>
   
<xs:element ref="Street"/>
   
<xs:element ref="HouseNbr"/>
   
<xs:element ref="PostBox" minOccurs="0"/>
   
<xs:element ref="ZIPCode"/>
   
<xs:element ref="City"/>
   
<xs:element ref="Country"/>
 
</xs:sequence>
</xs:complexType>

complexType CalculationBaseAllowanceType
diagram WECH001_20254_p180.png
children RemunerationTimeUnitCycleRemunerationBasisAmountPieceTaskServicesCommissionRemunerationBasisAmountStableOccupationIndicator
used by
element  CalculationBaseAllowance
source <xs:complexType name="CalculationBaseAllowanceType">
 
<xs:sequence>
   
<xs:element ref="RemunerationTimeUnit"/>
   
<xs:element ref="Cycle" minOccurs="0"/>
   
<xs:element ref="RemunerationBasisAmount" minOccurs="0"/>
   
<xs:element ref="PieceTaskServicesCommissionRemunerationBasisAmount" minOccurs="0"/>
   
<xs:element ref="StableOccupationIndicator" minOccurs="0" maxOccurs="0"/>
 
</xs:sequence>
</xs:complexType>

complexType CollectiveDismissalType
diagram WECH001_20254_p181.png
children CollectiveDismissalIndicatorCollectiveDismissalDate
used by
element  CollectiveDismissal
source <xs:complexType name="CollectiveDismissalType">
 
<xs:sequence>
   
<xs:element ref="CollectiveDismissalIndicator"/>
   
<xs:element ref="CollectiveDismissalDate" minOccurs="0"/>
 
</xs:sequence>
</xs:complexType>

complexType CommentDeclarationType
diagram WECH001_20254_p182.png
children CommentOfDeclaration
used by
element  CommentDeclaration
source <xs:complexType name="CommentDeclarationType">
 
<xs:sequence>
   
<xs:element ref="CommentOfDeclaration"/>
 
</xs:sequence>
</xs:complexType>

complexType CommentWorkGridType
diagram WECH001_20254_p183.png
children CommentAboutWorkSchedule
used by
element  CommentWorkGrid
source <xs:complexType name="CommentWorkGridType">
 
<xs:sequence>
   
<xs:element ref="CommentAboutWorkSchedule"/>
 
</xs:sequence>
</xs:complexType>

complexType CommunicationType
diagram WECH001_20254_p184.png
children PhoneNbrGSMNbrFaxNbrEmailAddress
used by
element  Communication
source <xs:complexType name="CommunicationType">
 
<xs:sequence>
   
<xs:element ref="PhoneNbr" minOccurs="0"/>
   
<xs:element ref="GSMNbr" minOccurs="0"/>
   
<xs:element ref="FaxNbr" minOccurs="0"/>
   
<xs:element ref="EmailAddress" minOccurs="0"/>
 
</xs:sequence>
</xs:complexType>

complexType CoordinatesContactPersonType
diagram WECH001_20254_p185.png
children NameFirstName
used by
element  CoordinatesContactPerson
source <xs:complexType name="CoordinatesContactPersonType">
 
<xs:sequence>
   
<xs:element ref="Name" minOccurs="0"/>
   
<xs:element ref="FirstName" minOccurs="0"/>
 
</xs:sequence>
</xs:complexType>

complexType DclEndContractOrFTEarlyPensionType
diagram WECH001_20254_p186.png
children CompensatoryRecoveryServiceDayRegimeIndicatorPaymentIndicatorPublicHolidayIndicator
used by
element  DclEndContractOrFTEarlyPension
source <xs:complexType name="DclEndContractOrFTEarlyPensionType">
 
<xs:sequence>
   
<xs:element ref="CompensatoryRecoveryServiceDay" minOccurs="0"/>
   
<xs:element ref="RegimeIndicator" minOccurs="0"/>
   
<xs:element ref="PaymentIndicator" minOccurs="0"/>
   
<xs:element ref="PublicHolidayIndicator" minOccurs="0" maxOccurs="4"/>
 
</xs:sequence>
</xs:complexType>

complexType DclInformationType
diagram WECH001_20254_p187.png
children LanguageCodePdf
used by
element  DclInformation
source <xs:complexType name="DclInformationType">
 
<xs:sequence>
   
<xs:element ref="LanguageCodePdf"/>
 
</xs:sequence>
</xs:complexType>

complexType DimonaDataType
diagram WECH001_20254_p188.png
children AttestationStatusDimonaNbr
used by
element  DimonaData
source <xs:complexType name="DimonaDataType">
 
<xs:sequence>
   
<xs:element ref="AttestationStatus"/>
   
<xs:element ref="DimonaNbr"/>
 
</xs:sequence>
</xs:complexType>

complexType DismissedStatutoryWorkerContributionType
diagram WECH001_20254_p189.png
children GrossRefRemunAmountGrossRefRemunContributionAmountRefNbrDaysSubjectionStartingDateSubjectionEndingDate
used by
element  DismissedStatutoryWorkerContribution
source <xs:complexType name="DismissedStatutoryWorkerContributionType">
 
<xs:sequence>
   
<xs:element ref="GrossRefRemunAmount"/>
   
<xs:element ref="GrossRefRemunContributionAmount" minOccurs="0"/>
   
<xs:element ref="RefNbrDays"/>
   
<xs:element ref="SubjectionStartingDate"/>
   
<xs:element ref="SubjectionEndingDate"/>
 
</xs:sequence>
</xs:complexType>

complexType EarlyRetirementRegimeType
diagram WECH001_20254_p190.png
children CLATypeCLARegistrationNbrERRegimeAgreementDateERRegimeDurationStartingDateERRegimeDurationEndingDate
used by
element  EarlyRetirementRegime
source <xs:complexType name="EarlyRetirementRegimeType">
 
<xs:sequence>
   
<xs:element ref="CLAType" minOccurs="0"/>
   
<xs:element ref="CLARegistrationNbr" minOccurs="0"/>
   
<xs:element ref="ERRegimeAgreementDate" minOccurs="0"/>
   
<xs:element ref="ERRegimeDurationStartingDate" minOccurs="0"/>
   
<xs:element ref="ERRegimeDurationEndingDate" minOccurs="0"/>
 
</xs:sequence>
</xs:complexType>

complexType EmployerDeclarationType
diagram WECH001_20254_p191.png
children QuarterNOSSRegistrationNbrTrusteeshipCompanyIDNetOwedAmountSystem5HolidayStartingDate
used by
element  EmployerDeclaration
source <xs:complexType name="EmployerDeclarationType">
 
<xs:sequence>
   
<xs:element ref="Quarter"/>
   
<xs:element ref="NOSSRegistrationNbr"/>
   
<xs:element ref="Trusteeship"/>
   
<xs:element ref="CompanyID"/>
   
<xs:element ref="NetOwedAmount" minOccurs="0"/>
   
<xs:element ref="System5" minOccurs="0"/>
   
<xs:element ref="HolidayStartingDate" minOccurs="0"/>
 
</xs:sequence>
</xs:complexType>

complexType FormType
diagram WECH001_20254_p192.png
children IdentificationFormCreationDateFormCreationHourAttestationStatusTypeForm
used by
element  Form
source <xs:complexType name="FormType">
 
<xs:sequence>
   
<xs:element ref="Identification"/>
   
<xs:element ref="FormCreationDate"/>
   
<xs:element ref="FormCreationHour"/>
   
<xs:element ref="AttestationStatus"/>
   
<xs:element ref="TypeForm"/>
 
</xs:sequence>
</xs:complexType>

complexType HolidayDetailType
diagram WECH001_20254_p193.png
children HolidayCodeHolidayDaysNumberHolidayHoursNumber
used by
element  HolidayDetail
source <xs:complexType name="HolidayDetailType">
 
<xs:sequence>
   
<xs:element ref="HolidayCode"/>
   
<xs:element ref="HolidayDaysNumber" minOccurs="0"/>
   
<xs:element ref="HolidayHoursNumber" minOccurs="0"/>
 
</xs:sequence>
</xs:complexType>

complexType HolidaysSectorType
diagram WECH001_20254_p194.png
children HolidaySectorIndicator
used by
element  HolidaysSector
source <xs:complexType name="HolidaysSectorType">
 
<xs:sequence>
   
<xs:element ref="HolidaySectorIndicator"/>
 
</xs:sequence>
</xs:complexType>

complexType IndicationDaysAndHoursType
diagram WECH001_20254_p195.png
children DaysIndicatorAboutWorkScheduleHoursNumberAboutWorkSchedule
used by
element  IndicationDaysAndHours
source <xs:complexType name="IndicationDaysAndHoursType">
 
<xs:sequence>
   
<xs:element ref="DaysIndicatorAboutWorkSchedule"/>
   
<xs:element ref="HoursNumberAboutWorkSchedule"/>
 
</xs:sequence>
</xs:complexType>

complexType NaturalPersonType
diagram WECH001_20254_p196.png
children NaturalPersonSequenceNbrINSSSISWorkerNameWorkerFirstNameWorkerInitialWorkerBirthdateWorkerBirthplaceWorkerBirthplaceCountryWorkerSexWorkerStreetWorkerHouseNbrWorkerPostBoxWorkerZIPCodeWorkerCityWorkerCountryNationalityNaturalPersonUserReference
used by
element  NaturalPerson
source <xs:complexType name="NaturalPersonType">
 
<xs:sequence>
   
<xs:element ref="NaturalPersonSequenceNbr"/>
   
<xs:element ref="INSS"/>
   
<xs:element ref="SIS" minOccurs="0" maxOccurs="0"/>
   
<xs:element ref="WorkerName" minOccurs="0" maxOccurs="0"/>
   
<xs:element ref="WorkerFirstName" minOccurs="0" maxOccurs="0"/>
   
<xs:element ref="WorkerInitial" minOccurs="0" maxOccurs="0"/>
   
<xs:element ref="WorkerBirthdate" minOccurs="0" maxOccurs="0"/>
   
<xs:element ref="WorkerBirthplace" minOccurs="0" maxOccurs="0"/>
   
<xs:element ref="WorkerBirthplaceCountry" minOccurs="0" maxOccurs="0"/>
   
<xs:element ref="WorkerSex" minOccurs="0" maxOccurs="0"/>
   
<xs:element ref="WorkerStreet" minOccurs="0"/>
   
<xs:element ref="WorkerHouseNbr" minOccurs="0"/>
   
<xs:element ref="WorkerPostBox" minOccurs="0"/>
   
<xs:element ref="WorkerZIPCode" minOccurs="0"/>
   
<xs:element ref="WorkerCity" minOccurs="0"/>
   
<xs:element ref="WorkerCountry" minOccurs="0"/>
   
<xs:element ref="Nationality" minOccurs="0" maxOccurs="0"/>
   
<xs:element ref="NaturalPersonUserReference" minOccurs="0"/>
 
</xs:sequence>
</xs:complexType>

complexType NOSSLPAEmployerDeclarationType
diagram WECH001_20254_p197.png
children QuarterNOSSLPARegistrationNbrCompanyIDNetOwedAmount
used by
element  NOSSLPAEmployerDeclaration
source <xs:complexType name="NOSSLPAEmployerDeclarationType">
 
<xs:sequence>
   
<xs:element ref="Quarter"/>
   
<xs:element ref="NOSSLPARegistrationNbr"/>
   
<xs:element ref="CompanyID"/>
   
<xs:element ref="NetOwedAmount" minOccurs="0"/>
 
</xs:sequence>
</xs:complexType>

complexType NOSSLPAOccupationType
diagram WECH001_20254_p198.png
children OccupationSequenceNbrOccupationStartingDateOccupationEndingDateWorkingDaysSystemContractTypeRefMeanWorkingHoursWorkerStatusMeanWorkingHoursReorganisationMeasureEmploymentPromotionRetiredApprenticeshipRemunMethodPositionCodeTenthOrTwelfthOccupationUserReferenceDaysJustificationActivityCodeLocalUnitIDSubsidizedMeanWorkingHours
used by
element  NOSSLPAOccupation
source <xs:complexType name="NOSSLPAOccupationType">
 
<xs:sequence>
   
<xs:element ref="OccupationSequenceNbr"/>
   
<xs:element ref="OccupationStartingDate"/>
   
<xs:element ref="OccupationEndingDate" minOccurs="0"/>
   
<xs:element ref="WorkingDaysSystem"/>
   
<xs:element ref="ContractType"/>
   
<xs:element ref="RefMeanWorkingHours"/>
   
<xs:element ref="WorkerStatus" minOccurs="0"/>
   
<xs:element ref="MeanWorkingHours"/>
   
<xs:element ref="ReorganisationMeasure" minOccurs="0"/>
   
<xs:element ref="EmploymentPromotion" minOccurs="0"/>
   
<xs:element ref="Retired"/>
   
<xs:element ref="Apprenticeship" minOccurs="0"/>
   
<xs:element ref="RemunMethod" minOccurs="0"/>
   
<xs:element ref="PositionCode" minOccurs="0"/>
   
<xs:element ref="TenthOrTwelfth" minOccurs="0"/>
   
<xs:element ref="OccupationUserReference" minOccurs="0"/>
   
<xs:element ref="DaysJustification" minOccurs="0"/>
   
<xs:element ref="ActivityCode"/>
   
<xs:element ref="LocalUnitID" minOccurs="0"/>
   
<xs:element ref="SubsidizedMeanWorkingHours" minOccurs="0" maxOccurs="0"/>
 
</xs:sequence>
</xs:complexType>

complexType OccupationFeaturesType
diagram WECH001_20254_p199.png
children OccupationInterruptionDeviationFromQWorkScheduleCode
used by
element  OccupationFeatures
source <xs:complexType name="OccupationFeaturesType">
 
<xs:sequence>
   
<xs:element ref="OccupationInterruption"/>
   
<xs:element ref="DeviationFromQ"/>
   
<xs:element ref="WorkScheduleCode" minOccurs="0" maxOccurs="0"/>
 
</xs:sequence>
</xs:complexType>

complexType OccupationType
diagram WECH001_20254_p200.png
children OccupationSequenceNbrOccupationStartingDateOccupationEndingDateJointCommissionNbrWorkingDaysSystemContractTypeRefMeanWorkingHoursWorkerStatusMeanWorkingHoursReorganisationMeasureEmploymentPromotionRetiredApprenticeshipRemunMethodPositionCodeFlyingStaffClassTenthOrTwelfthOccupationUserReferenceDaysJustificationActivityCodeLocalUnitIDShipIdStaffCodeSubsidizedMeanWorkingHours
used by
element  Occupation
source <xs:complexType name="OccupationType">
 
<xs:sequence>
   
<xs:element ref="OccupationSequenceNbr"/>
   
<xs:element ref="OccupationStartingDate"/>
   
<xs:element ref="OccupationEndingDate" minOccurs="0"/>
   
<xs:element ref="JointCommissionNbr"/>
   
<xs:element ref="WorkingDaysSystem"/>
   
<xs:element ref="ContractType"/>
   
<xs:element ref="RefMeanWorkingHours"/>
   
<xs:element ref="WorkerStatus" minOccurs="0"/>
   
<xs:element ref="MeanWorkingHours"/>
   
<xs:element ref="ReorganisationMeasure" minOccurs="0"/>
   
<xs:element ref="EmploymentPromotion" minOccurs="0"/>
   
<xs:element ref="Retired"/>
   
<xs:element ref="Apprenticeship" minOccurs="0"/>
   
<xs:element ref="RemunMethod" minOccurs="0"/>
   
<xs:element ref="PositionCode" minOccurs="0"/>
   
<xs:element ref="FlyingStaffClass" minOccurs="0"/>
   
<xs:element ref="TenthOrTwelfth" minOccurs="0"/>
   
<xs:element ref="OccupationUserReference" minOccurs="0"/>
   
<xs:element ref="DaysJustification" minOccurs="0"/>
   
<xs:element ref="ActivityCode" minOccurs="0"/>
   
<xs:element ref="LocalUnitID" minOccurs="0"/>
   
<xs:element ref="ShipId" minOccurs="0" maxOccurs="0"/>
   
<xs:element ref="StaffCode" minOccurs="0" maxOccurs="0"/>
   
<xs:element ref="SubsidizedMeanWorkingHours" minOccurs="0" maxOccurs="0"/>
 
</xs:sequence>
</xs:complexType>

complexType ReferenceType
diagram WECH001_20254_p201.png
children ReferenceTypeReferenceOriginReferenceNbr
used by
element  Reference
source <xs:complexType name="ReferenceType">
 
<xs:sequence>
   
<xs:element ref="ReferenceType"/>
   
<xs:element ref="ReferenceOrigin"/>
   
<xs:element ref="ReferenceNbr"/>
 
</xs:sequence>
</xs:complexType>

complexType RemunType
diagram WECH001_20254_p202.png
children RemunSequenceNbrRemunCodeBonusPaymentFrequencyPercentagePaidRemunAmount
used by
element  Remun
source <xs:complexType name="RemunType">
 
<xs:sequence>
   
<xs:element ref="RemunSequenceNbr"/>
   
<xs:element ref="RemunCode"/>
   
<xs:element ref="BonusPaymentFrequency" minOccurs="0"/>
   
<xs:element ref="PercentagePaid" minOccurs="0"/>
   
<xs:element ref="RemunAmount"/>
 
</xs:sequence>
</xs:complexType>

complexType ReplacementObligationType
diagram WECH001_20254_p203.png
children ReplacementExemptionReasonOfExemptionUnemploymentOfficeDecisionDateSubstituteKnown
used by
element  ReplacementObligation
source <xs:complexType name="ReplacementObligationType">
 
<xs:sequence>
   
<xs:element ref="ReplacementExemption"/>
   
<xs:element ref="ReasonOfExemption" minOccurs="0"/>
   
<xs:element ref="UnemploymentOffice" minOccurs="0"/>
   
<xs:element ref="DecisionDate" minOccurs="0"/>
   
<xs:element ref="SubstituteKnown" minOccurs="0"/>
 
</xs:sequence>
</xs:complexType>

complexType RiskIdentificationType
diagram WECH001_20254_p204.png
children IdentificationOfRisk
used by
element  RiskIdentification
source <xs:complexType name="RiskIdentificationType">
 
<xs:sequence>
   
<xs:element ref="IdentificationOfRisk"/>
 
</xs:sequence>
</xs:complexType>

complexType SchoolEstablishmentType
diagram WECH001_20254_p205.png
children SchoolEstablishmentDenominationSchoolEstablishmentStreetSchoolEstablishmentHouseNbrSchoolEstablishmentPostBoxSchoolEstablishmentZipCodeSchoolEstablishmentCitySchoolEstablishmentCountry
used by
element  SchoolEstablishment
source <xs:complexType name="SchoolEstablishmentType">
 
<xs:sequence>
   
<xs:element ref="SchoolEstablishmentDenomination"/>
   
<xs:element ref="SchoolEstablishmentStreet"/>
   
<xs:element ref="SchoolEstablishmentHouseNbr"/>
   
<xs:element ref="SchoolEstablishmentPostBox" minOccurs="0"/>
   
<xs:element ref="SchoolEstablishmentZipCode"/>
   
<xs:element ref="SchoolEstablishmentCity"/>
   
<xs:element ref="SchoolEstablishmentCountry"/>
 
</xs:sequence>
</xs:complexType>

complexType ServiceType
diagram WECH001_20254_p206.png
children ServiceSequenceNbrServiceCodeServiceNbrDaysServiceNbrHoursFlightNbrMinutes
used by
element  Service
source <xs:complexType name="ServiceType">
 
<xs:sequence>
   
<xs:element ref="ServiceSequenceNbr"/>
   
<xs:element ref="ServiceCode"/>
   
<xs:element ref="ServiceNbrDays" minOccurs="0"/>
   
<xs:element ref="ServiceNbrHours" minOccurs="0"/>
   
<xs:element ref="FlightNbrMinutes" minOccurs="0"/>
 
</xs:sequence>
</xs:complexType>

complexType SeverancePaymentType
diagram WECH001_20254_p207.png
children SeverancePaymentStartDateSeverancePaymentEndDateSeverancePaymentRemuneration
used by
element  SeverancePayment
source <xs:complexType name="SeverancePaymentType">
 
<xs:sequence>
   
<xs:element ref="SeverancePaymentStartDate"/>
   
<xs:element ref="SeverancePaymentEndDate"/>
   
<xs:element ref="SeverancePaymentRemuneration" minOccurs="0"/>
 
</xs:sequence>
</xs:complexType>

complexType StudentContributionType
diagram WECH001_20254_p208.png
children StudentRemunAmountStudentContributionAmountStudentNbrDaysStudentHoursNbrLocalUnitID
used by
element  StudentContribution
source <xs:complexType name="StudentContributionType">
 
<xs:sequence>
   
<xs:element ref="StudentRemunAmount" minOccurs="0"/>
   
<xs:element ref="StudentContributionAmount" minOccurs="0"/>
   
<xs:choice>
     
<xs:element ref="StudentNbrDays"/>
     
<xs:element ref="StudentHoursNbr"/>
   
</xs:choice>
   
<xs:element ref="LocalUnitID" minOccurs="0"/>
 
</xs:sequence>
</xs:complexType>

complexType SubstituteType
diagram WECH001_20254_p209.png
children SubstituteINSSSubstituteNameSubstituteFirstName
used by
element  Substitute
source <xs:complexType name="SubstituteType">
 
<xs:sequence>
   
<xs:element ref="SubstituteINSS"/>
   
<xs:element ref="SubstituteName"/>
   
<xs:element ref="SubstituteFirstName"/>
 
</xs:sequence>
</xs:complexType>

complexType WorkerRecordType
diagram WECH001_20254_p210.png
children EmployerClassWorkerCodeNOSSQuarterStartingDateNOSSQuarterEndingDateBorderActivityWithRiskLocalUnitIDWorkerRecordUserReference
used by
element  WorkerRecord
source <xs:complexType name="WorkerRecordType">
 
<xs:sequence>
   
<xs:element ref="EmployerClass"/>
   
<xs:element ref="WorkerCode"/>
   
<xs:element ref="NOSSQuarterStartingDate"/>
   
<xs:element ref="NOSSQuarterEndingDate"/>
   
<xs:element ref="Border" minOccurs="0"/>
   
<xs:element ref="ActivityWithRisk" minOccurs="0"/>
   
<xs:element ref="LocalUnitID" minOccurs="0"/>
   
<xs:element ref="WorkerRecordUserReference" minOccurs="0"/>
 
</xs:sequence>
</xs:complexType>

complexType WorkGridType
diagram WECH001_20254_p211.png
used by
element  WorkGrid
source <xs:complexType name="WorkGridType"/>


XML Schema documentation generated by XMLSpy Schema Editor http://www.altova.com/xmlspy