Schema AVWDDTUpdate_20261.xsd


ROOT ELEMENT AVWDDTUpdate
attributeFormDefault unqualified
elementFormDefault qualified
 
Elements  Complex types 
Action  AddressType 
Address  CommunicationType 
AddressDetails  CoordinatesContactPersonType 
AttestationStatus  FormType 
AVWDDTId  OtherParticipantUpdateType 
AVWDDTUpdate  ReferenceType 
BuildingUsage  SiteAddressType 
City  SubcontractorActivityInfoType 
Comment  SubcontractorEmployerIdType 
Communication  SubcontractorIdUpdateType 
CompanyID  TempComCompanyIDUpdateType 
ContractSignatureDate  WorksContractDeclarantIdUpdateType 
CoordinatesContactPerson  WorksContractUpdateType 
CostPlusContractNotion  WorksGlobalProjectUpdateType 
Country 
DangerousConstrWorkNature 
Denomination 
EmailAddress 
FaxNbr 
FirstName 
ForeignCompanyID 
Form 
FormCreationDate 
FormCreationHour 
GSMNbr 
HouseNbr 
Identification 
InterventionEndDate 
InterventionStartDate 
Justification 
LanguagePreference 
LateWorksContractDeclReason 
Name 
OtherParticipantUpdate 
ParticipantQuality 
PhoneNbr 
PostBox 
Reference 
ReferenceNbr 
ReferenceOrigin 
ReferenceType 
SiteAddress 
Street 
SubcontractorActivity 
SubcontractorActivityInfo 
SubcontractorEmployerId 
SubcontractorIdUpdate 
TempComCompanyIDUpdate 
TypeForm 
VATNbr 
WorksContractDeclarantIdUpdate 
WorksContractEndDate 
WorksContractId 
WorksContractStartDate 
WorksContractTotalCost 
WorksContractUpdate 
WorksGlobalProjectMobilityNotion 
WorksGlobalProjectType 
WorksGlobalProjectUpdate 
ZIPCode 


element Action
diagram AVWDDTUpdate_20261_p1.png
type restriction of xs:integer
properties
content  simple
used by
complexTypes  OtherParticipantUpdateTypeSubcontractorIdUpdateTypeTempComCompanyIDUpdateTypeWorksContractDeclarantIdUpdateTypeWorksContractUpdateTypeWorksGlobalProjectUpdateType
facets
Kind  Value  Annotation
totalDigits  1
enumeration  0
enumeration  1
enumeration  2
enumeration  7
enumeration  9
annotation
documentation
00411
source <xs:element name="Action">
 
<xs:annotation>
   
<xs:documentation>00411</xs:documentation>
 
</xs:annotation>
 
<xs:simpleType>
   
<xs:restriction base="xs:integer">
     
<xs:totalDigits value="1"/>
     
<xs:enumeration value="0"/>
     
<xs:enumeration value="1"/>
     
<xs:enumeration value="2"/>
     
<xs:enumeration value="7"/>
     
<xs:enumeration value="9"/>
   
</xs:restriction>
 
</xs:simpleType>
</xs:element>

element Address
diagram AVWDDTUpdate_20261_p2.png
type AddressType
properties
content  complex
children StreetHouseNbrPostBoxZIPCodeCityCountry
used by
elements  SubcontractorEmployerIdSubcontractorIdUpdateTempComCompanyIDUpdate
annotation
documentation
90022
source <xs:element name="Address" type="AddressType">
 
<xs:annotation>
   
<xs:documentation>90022</xs:documentation>
 
</xs:annotation>
</xs:element>

element AddressDetails
diagram AVWDDTUpdate_20261_p3.png
type restriction of xs:string
properties
content  simple
used by
complexType  WorksGlobalProjectUpdateType
facets
Kind  Value  Annotation
maxLength  1000
annotation
documentation
00925
source <xs:element name="AddressDetails">
 
<xs:annotation>
   
<xs:documentation>00925</xs:documentation>
 
</xs:annotation>
 
<xs:simpleType>
   
<xs:restriction base="xs:string">
     
<xs:maxLength value="1000"/>
   
</xs:restriction>
 
</xs:simpleType>
</xs:element>

element AttestationStatus
diagram AVWDDTUpdate_20261_p4.png
type restriction of xs:integer
properties
content  simple
used by
complexType  FormType
facets
Kind  Value  Annotation
totalDigits  1
enumeration  1
enumeration  3
annotation
documentation
00110
source <xs:element name="AttestationStatus">
 
<xs:annotation>
   
<xs:documentation>00110</xs:documentation>
 
</xs:annotation>
 
<xs:simpleType>
   
<xs:restriction base="xs:integer">
     
<xs:totalDigits value="1"/>
     
<xs:enumeration value="1"/>
     
<xs:enumeration value="3"/>
   
</xs:restriction>
 
</xs:simpleType>
</xs:element>

element AVWDDTId
diagram AVWDDTUpdate_20261_p5.png
type restriction of xs:string
properties
content  simple
used by
complexType  WorksGlobalProjectUpdateType
facets
Kind  Value  Annotation
maxLength  13
annotation
documentation
00941
source <xs:element name="AVWDDTId">
 
<xs:annotation>
   
<xs:documentation>00941</xs:documentation>
 
</xs:annotation>
 
<xs:simpleType>
   
<xs:restriction base="xs:string">
     
<xs:maxLength value="13"/>
   
</xs:restriction>
 
</xs:simpleType>
</xs:element>

element AVWDDTUpdate
diagram AVWDDTUpdate_20261_p6.png
properties
content  complex
children Form
annotation
documentation
90490
source <xs:element name="AVWDDTUpdate">
 
<xs:annotation>
   
<xs:documentation>90490</xs:documentation>
 
</xs:annotation>
 
<xs:complexType>
   
<xs:sequence>
     
<xs:element ref="Form" maxOccurs="unbounded"/>
   
</xs:sequence>
 
</xs:complexType>
</xs:element>

element BuildingUsage
diagram AVWDDTUpdate_20261_p7.png
type restriction of xs:integer
properties
content  simple
used by
complexType  WorksGlobalProjectUpdateType
facets
Kind  Value  Annotation
totalDigits  2
enumeration  01
enumeration  02
enumeration  03
enumeration  04
enumeration  05
enumeration  06
enumeration  07
enumeration  08
enumeration  09
enumeration  10
enumeration  11
enumeration  12
enumeration  13
enumeration  14
enumeration  15
enumeration  16
enumeration  17
enumeration  18
enumeration  19
enumeration  20
enumeration  21
enumeration  22
enumeration  23
enumeration  24
enumeration  25
enumeration  99
annotation
documentation
01016
source <xs:element name="BuildingUsage">
 
<xs:annotation>
   
<xs:documentation>01016</xs:documentation>
 
</xs:annotation>
 
<xs:simpleType>
   
<xs:restriction base="xs:integer">
     
<xs:totalDigits value="2"/>
     
<xs:enumeration value="01"/>
     
<xs:enumeration value="02"/>
     
<xs:enumeration value="03"/>
     
<xs:enumeration value="04"/>
     
<xs:enumeration value="05"/>
     
<xs:enumeration value="06"/>
     
<xs:enumeration value="07"/>
     
<xs:enumeration value="08"/>
     
<xs:enumeration value="09"/>
     
<xs:enumeration value="10"/>
     
<xs:enumeration value="11"/>
     
<xs:enumeration value="12"/>
     
<xs:enumeration value="13"/>
     
<xs:enumeration value="14"/>
     
<xs:enumeration value="15"/>
     
<xs:enumeration value="16"/>
     
<xs:enumeration value="17"/>
     
<xs:enumeration value="18"/>
     
<xs:enumeration value="19"/>
     
<xs:enumeration value="20"/>
     
<xs:enumeration value="21"/>
     
<xs:enumeration value="22"/>
     
<xs:enumeration value="23"/>
     
<xs:enumeration value="24"/>
     
<xs:enumeration value="25"/>
     
<xs:enumeration value="99"/>
   
</xs:restriction>
 
</xs:simpleType>
</xs:element>

element City
diagram AVWDDTUpdate_20261_p8.png
type restriction of xs:string
properties
content  simple
used by
complexTypes  AddressTypeSiteAddressType
facets
Kind  Value  Annotation
maxLength  30
annotation
documentation
00522
source <xs:element name="City">
 
<xs:annotation>
   
<xs:documentation>00522</xs:documentation>
 
</xs:annotation>
 
<xs:simpleType>
   
<xs:restriction base="xs:string">
     
<xs:maxLength value="30"/>
   
</xs:restriction>
 
</xs:simpleType>
</xs:element>

element Comment
diagram AVWDDTUpdate_20261_p9.png
type restriction of xs:string
properties
content  simple
used by
complexType  WorksContractUpdateType
facets
Kind  Value  Annotation
maxLength  200
annotation
documentation
00887
source <xs:element name="Comment">
 
<xs:annotation>
   
<xs:documentation>00887</xs:documentation>
 
</xs:annotation>
 
<xs:simpleType>
   
<xs:restriction base="xs:string">
     
<xs:maxLength value="200"/>
   
</xs:restriction>
 
</xs:simpleType>
</xs:element>

element Communication
diagram AVWDDTUpdate_20261_p10.png
type CommunicationType
properties
content  complex
children PhoneNbrGSMNbrFaxNbrEmailAddress
used by
elements  CoordinatesContactPersonWorksContractDeclarantIdUpdate
annotation
documentation
90258
source <xs:element name="Communication" type="CommunicationType">
 
<xs:annotation>
   
<xs:documentation>90258</xs:documentation>
 
</xs:annotation>
</xs:element>

element CompanyID
diagram AVWDDTUpdate_20261_p11.png
type restriction of xs:integer
properties
content  simple
used by
complexTypes  OtherParticipantUpdateTypeSubcontractorEmployerIdTypeSubcontractorIdUpdateTypeTempComCompanyIDUpdateTypeWorksContractDeclarantIdUpdateType
facets
Kind  Value  Annotation
minInclusive  0
maxInclusive  1999999943
totalDigits  10
pattern  \d{9}|\d{10}
annotation
documentation
00014
appinfo
CompanyID_conversion1
appinfo
xs:companyId
source <xs:element name="CompanyID">
 
<xs:annotation>
   
<xs:documentation>00014</xs:documentation>
   
<xs:appinfo source="ConversionID">CompanyID_conversion1</xs:appinfo>
   
<xs:appinfo source="TDOType">xs:companyId</xs:appinfo>
 
</xs:annotation>
 
<xs:simpleType>
   
<xs:restriction base="xs:integer">
     
<xs:minInclusive value="0"/>
     
<xs:maxInclusive value="1999999943"/>
     
<xs:totalDigits value="10"/>
     
<xs:pattern value="\d{9}|\d{10}"/>
   
</xs:restriction>
 
</xs:simpleType>
</xs:element>

element ContractSignatureDate
diagram AVWDDTUpdate_20261_p12.png
type restriction of xs:date
properties
content  simple
used by
complexType  WorksContractUpdateType
facets
Kind  Value  Annotation
pattern  \d{4}-\d{2}-\d{2}
annotation
documentation
00926
source <xs:element name="ContractSignatureDate">
 
<xs:annotation>
   
<xs:documentation>00926</xs:documentation>
 
</xs:annotation>
 
<xs:simpleType>
   
<xs:restriction base="xs:date">
     
<xs:pattern value="\d{4}-\d{2}-\d{2}"/>
   
</xs:restriction>
 
</xs:simpleType>
</xs:element>

element CoordinatesContactPerson
diagram AVWDDTUpdate_20261_p13.png
type extension of CoordinatesContactPersonType
properties
content  complex
children NameFirstNameCommunication
used by
element  WorksContractUpdate
annotation
documentation
90257
source <xs:element name="CoordinatesContactPerson">
 
<xs:annotation>
   
<xs:documentation>90257</xs:documentation>
 
</xs:annotation>
 
<xs:complexType>
   
<xs:complexContent>
     
<xs:extension base="CoordinatesContactPersonType">
       
<xs:sequence>
         
<xs:element ref="Communication"/>
       
</xs:sequence>
     
</xs:extension>
   
</xs:complexContent>
 
</xs:complexType>
</xs:element>

element CostPlusContractNotion
diagram AVWDDTUpdate_20261_p14.png
type restriction of xs:integer
properties
content  simple
used by
complexType  WorksContractUpdateType
facets
Kind  Value  Annotation
minInclusive  0
maxInclusive  1
totalDigits  1
annotation
documentation
00929
source <xs:element name="CostPlusContractNotion">
 
<xs:annotation>
   
<xs:documentation>00929</xs:documentation>
 
</xs:annotation>
 
<xs:simpleType>
   
<xs:restriction base="xs:integer">
     
<xs:minInclusive value="0"/>
     
<xs:maxInclusive value="1"/>
     
<xs:totalDigits value="1"/>
   
</xs:restriction>
 
</xs:simpleType>
</xs:element>

element Country
diagram AVWDDTUpdate_20261_p15.png
type restriction of xs:integer
properties
content  simple
used by
complexTypes  AddressTypeSiteAddressType
facets
Kind  Value  Annotation
minInclusive  0
maxInclusive  99999
totalDigits  5
annotation
documentation
00523
source <xs:element name="Country">
 
<xs:annotation>
   
<xs:documentation>00523</xs:documentation>
 
</xs:annotation>
 
<xs:simpleType>
   
<xs:restriction base="xs:integer">
     
<xs:minInclusive value="0"/>
     
<xs:maxInclusive value="99999"/>
     
<xs:totalDigits value="5"/>
   
</xs:restriction>
 
</xs:simpleType>
</xs:element>

element DangerousConstrWorkNature
diagram AVWDDTUpdate_20261_p16.png
type restriction of xs:integer
properties
content  simple
used by
complexTypes  SubcontractorActivityInfoTypeWorksContractUpdateType
facets
Kind  Value  Annotation
totalDigits  1
enumeration  0
enumeration  1
enumeration  9
annotation
documentation
01083
source <xs:element name="DangerousConstrWorkNature">
 
<xs:annotation>
   
<xs:documentation>01083</xs:documentation>
 
</xs:annotation>
 
<xs:simpleType>
   
<xs:restriction base="xs:integer">
     
<xs:totalDigits value="1"/>
     
<xs:enumeration value="0"/>
     
<xs:enumeration value="1"/>
     
<xs:enumeration value="9"/>
   
</xs:restriction>
 
</xs:simpleType>
</xs:element>

element Denomination
diagram AVWDDTUpdate_20261_p17.png
type restriction of xs:string
properties
content  simple
used by
complexTypes  SubcontractorEmployerIdTypeSubcontractorIdUpdateTypeTempComCompanyIDUpdateType
facets
Kind  Value  Annotation
maxLength  96
annotation
documentation
00776
source <xs:element name="Denomination">
 
<xs:annotation>
   
<xs:documentation>00776</xs:documentation>
 
</xs:annotation>
 
<xs:simpleType>
   
<xs:restriction base="xs:string">
     
<xs:maxLength value="96"/>
   
</xs:restriction>
 
</xs:simpleType>
</xs:element>

element EmailAddress
diagram AVWDDTUpdate_20261_p18.png
type restriction of xs:string
properties
content  simple
used by
complexType  CommunicationType
facets
Kind  Value  Annotation
maxLength  60
annotation
documentation
00637
source <xs:element name="EmailAddress">
 
<xs:annotation>
   
<xs:documentation>00637</xs:documentation>
 
</xs:annotation>
 
<xs:simpleType>
   
<xs:restriction base="xs:string">
     
<xs:maxLength value="60"/>
   
</xs:restriction>
 
</xs:simpleType>
</xs:element>

element FaxNbr
diagram AVWDDTUpdate_20261_p19.png
type restriction of xs:string
properties
content  simple
used by
complexType  CommunicationType
facets
Kind  Value  Annotation
maxLength  20
annotation
documentation
00678
source <xs:element name="FaxNbr">
 
<xs:annotation>
   
<xs:documentation>00678</xs:documentation>
 
</xs:annotation>
 
<xs:simpleType>
   
<xs:restriction base="xs:string">
     
<xs:maxLength value="20"/>
   
</xs:restriction>
 
</xs:simpleType>
</xs:element>

element FirstName
diagram AVWDDTUpdate_20261_p20.png
type restriction of xs:string
properties
content  simple
used by
complexType  CoordinatesContactPersonType
facets
Kind  Value  Annotation
maxLength  24
annotation
documentation
00727
source <xs:element name="FirstName">
 
<xs:annotation>
   
<xs:documentation>00727</xs:documentation>
 
</xs:annotation>
 
<xs:simpleType>
   
<xs:restriction base="xs:string">
     
<xs:maxLength value="24"/>
   
</xs:restriction>
 
</xs:simpleType>
</xs:element>

element ForeignCompanyID
diagram AVWDDTUpdate_20261_p21.png
type restriction of xs:string
properties
content  simple
used by
complexTypes  SubcontractorEmployerIdTypeSubcontractorIdUpdateType
facets
Kind  Value  Annotation
maxLength  256
annotation
documentation
01186
source <xs:element name="ForeignCompanyID">
 
<xs:annotation>
   
<xs:documentation>01186</xs:documentation>
 
</xs:annotation>
 
<xs:simpleType>
   
<xs:restriction base="xs:string">
     
<xs:maxLength value="256"/>
   
</xs:restriction>
 
</xs:simpleType>
</xs:element>

element Form
diagram AVWDDTUpdate_20261_p22.png
type extension of FormType
properties
content  complex
children IdentificationFormCreationDateFormCreationHourAttestationStatusTypeFormReferenceWorksGlobalProjectUpdateWorksContractDeclarantIdUpdateWorksContractUpdate
used by
element  AVWDDTUpdate
annotation
documentation
90059
source <xs:element name="Form">
 
<xs:annotation>
   
<xs:documentation>90059</xs:documentation>
 
</xs:annotation>
 
<xs:complexType>
   
<xs:complexContent>
     
<xs:extension base="FormType">
       
<xs:sequence>
         
<xs:element ref="Reference" maxOccurs="2"/>
         
<xs:element ref="WorksGlobalProjectUpdate"/>
         
<xs:element ref="WorksContractDeclarantIdUpdate"/>
         
<xs:element ref="WorksContractUpdate" minOccurs="0"/>
       
</xs:sequence>
     
</xs:extension>
   
</xs:complexContent>
 
</xs:complexType>
</xs:element>

element FormCreationDate
diagram AVWDDTUpdate_20261_p23.png
type restriction of xs:date
properties
content  simple
used by
complexType  FormType
facets
Kind  Value  Annotation
pattern  \d{4}-\d{2}-\d{2}
annotation
documentation
00218
appinfo
Date_conversion1
source <xs:element name="FormCreationDate">
 
<xs:annotation>
   
<xs:documentation>00218</xs:documentation>
   
<xs:appinfo source="ConversionID">Date_conversion1</xs:appinfo>
 
</xs:annotation>
 
<xs:simpleType>
   
<xs:restriction base="xs:date">
     
<xs:pattern value="\d{4}-\d{2}-\d{2}"/>
   
</xs:restriction>
 
</xs:simpleType>
</xs:element>

element FormCreationHour
diagram AVWDDTUpdate_20261_p24.png
type restriction of xs:time
properties
content  simple
used by
complexType  FormType
facets
Kind  Value  Annotation
pattern  \d{2}:\d{2}:\d{2}.\d{3}
annotation
documentation
00299
appinfo
Time_conversion1
source <xs:element name="FormCreationHour">
 
<xs:annotation>
   
<xs:documentation>00299</xs:documentation>
   
<xs:appinfo source="ConversionID">Time_conversion1</xs:appinfo>
 
</xs:annotation>
 
<xs:simpleType>
   
<xs:restriction base="xs:time">
     
<xs:pattern value="\d{2}:\d{2}:\d{2}.\d{3}"/>
   
</xs:restriction>
 
</xs:simpleType>
</xs:element>

element GSMNbr
diagram AVWDDTUpdate_20261_p25.png
type restriction of xs:string
properties
content  simple
used by
complexType  CommunicationType
facets
Kind  Value  Annotation
maxLength  20
annotation
documentation
00636
source <xs:element name="GSMNbr">
 
<xs:annotation>
   
<xs:documentation>00636</xs:documentation>
 
</xs:annotation>
 
<xs:simpleType>
   
<xs:restriction base="xs:string">
     
<xs:maxLength value="20"/>
   
</xs:restriction>
 
</xs:simpleType>
</xs:element>

element HouseNbr
diagram AVWDDTUpdate_20261_p26.png
type restriction of xs:string
properties
content  simple
used by
complexTypes  AddressTypeSiteAddressType
facets
Kind  Value  Annotation
maxLength  10
annotation
documentation
00518
source <xs:element name="HouseNbr">
 
<xs:annotation>
   
<xs:documentation>00518</xs:documentation>
 
</xs:annotation>
 
<xs:simpleType>
   
<xs:restriction base="xs:string">
     
<xs:maxLength value="10"/>
   
</xs:restriction>
 
</xs:simpleType>
</xs:element>

element Identification
diagram AVWDDTUpdate_20261_p27.png
type restriction of xs:string
properties
content  simple
used by
complexType  FormType
facets
Kind  Value  Annotation
maxLength  7
enumeration  AVDDTUP
annotation
documentation
00296
source <xs:element name="Identification">
 
<xs:annotation>
   
<xs:documentation>00296</xs:documentation>
 
</xs:annotation>
 
<xs:simpleType>
   
<xs:restriction base="xs:string">
     
<xs:maxLength value="7"/>
     
<xs:enumeration value="AVDDTUP"/>
   
</xs:restriction>
 
</xs:simpleType>
</xs:element>

element InterventionEndDate
diagram AVWDDTUpdate_20261_p28.png
type restriction of xs:date
properties
content  simple
used by
complexType  SubcontractorActivityInfoType
facets
Kind  Value  Annotation
pattern  \d{4}-\d{2}-\d{2}
annotation
documentation
00933
source <xs:element name="InterventionEndDate">
 
<xs:annotation>
   
<xs:documentation>00933</xs:documentation>
 
</xs:annotation>
 
<xs:simpleType>
   
<xs:restriction base="xs:date">
     
<xs:pattern value="\d{4}-\d{2}-\d{2}"/>
   
</xs:restriction>
 
</xs:simpleType>
</xs:element>

element InterventionStartDate
diagram AVWDDTUpdate_20261_p29.png
type restriction of xs:date
properties
content  simple
used by
complexType  SubcontractorActivityInfoType
facets
Kind  Value  Annotation
pattern  \d{4}-\d{2}-\d{2}
annotation
documentation
00932
source <xs:element name="InterventionStartDate">
 
<xs:annotation>
   
<xs:documentation>00932</xs:documentation>
 
</xs:annotation>
 
<xs:simpleType>
   
<xs:restriction base="xs:date">
     
<xs:pattern value="\d{4}-\d{2}-\d{2}"/>
   
</xs:restriction>
 
</xs:simpleType>
</xs:element>

element Justification
diagram AVWDDTUpdate_20261_p30.png
type restriction of xs:string
properties
content  simple
used by
complexType  SubcontractorIdUpdateType
facets
Kind  Value  Annotation
minLength  10
maxLength  320
annotation
documentation
00545
source <xs:element name="Justification">
 
<xs:annotation>
   
<xs:documentation>00545</xs:documentation>
 
</xs:annotation>
 
<xs:simpleType>
   
<xs:restriction base="xs:string">
     
<xs:minLength value="10"/>
     
<xs:maxLength value="320"/>
   
</xs:restriction>
 
</xs:simpleType>
</xs:element>

element LanguagePreference
diagram AVWDDTUpdate_20261_p31.png
type restriction of xs:integer
properties
content  simple
used by
complexTypes  SubcontractorIdUpdateTypeTempComCompanyIDUpdateType
facets
Kind  Value  Annotation
minInclusive  1
maxInclusive  4
totalDigits  1
annotation
documentation
00919
source <xs:element name="LanguagePreference">
 
<xs:annotation>
   
<xs:documentation>00919</xs:documentation>
 
</xs:annotation>
 
<xs:simpleType>
   
<xs:restriction base="xs:integer">
     
<xs:minInclusive value="1"/>
     
<xs:maxInclusive value="4"/>
     
<xs:totalDigits value="1"/>
   
</xs:restriction>
 
</xs:simpleType>
</xs:element>

element LateWorksContractDeclReason
diagram AVWDDTUpdate_20261_p32.png
type restriction of xs:integer
properties
content  simple
used by
complexType  WorksContractUpdateType
facets
Kind  Value  Annotation
minInclusive  0
maxInclusive  1
totalDigits  1
annotation
documentation
00931
source <xs:element name="LateWorksContractDeclReason">
 
<xs:annotation>
   
<xs:documentation>00931</xs:documentation>
 
</xs:annotation>
 
<xs:simpleType>
   
<xs:restriction base="xs:integer">
     
<xs:minInclusive value="0"/>
     
<xs:maxInclusive value="1"/>
     
<xs:totalDigits value="1"/>
   
</xs:restriction>
 
</xs:simpleType>
</xs:element>

element Name
diagram AVWDDTUpdate_20261_p33.png
type restriction of xs:string
properties
content  simple
used by
complexTypes  CoordinatesContactPersonTypeOtherParticipantUpdateType
facets
Kind  Value  Annotation
maxLength  48
annotation
documentation
00726
source <xs:element name="Name">
 
<xs:annotation>
   
<xs:documentation>00726</xs:documentation>
 
</xs:annotation>
 
<xs:simpleType>
   
<xs:restriction base="xs:string">
     
<xs:maxLength value="48"/>
   
</xs:restriction>
 
</xs:simpleType>
</xs:element>

element OtherParticipantUpdate
diagram AVWDDTUpdate_20261_p34.png
type OtherParticipantUpdateType
properties
content  complex
children CompanyIDParticipantQualityNameAction
used by
element  WorksGlobalProjectUpdate
annotation
documentation
90478
source <xs:element name="OtherParticipantUpdate" type="OtherParticipantUpdateType">
 
<xs:annotation>
   
<xs:documentation>90478</xs:documentation>
 
</xs:annotation>
</xs:element>

element ParticipantQuality
diagram AVWDDTUpdate_20261_p35.png
type restriction of xs:integer
properties
content  simple
used by
complexType  OtherParticipantUpdateType
facets
Kind  Value  Annotation
minInclusive  1
maxInclusive  4
totalDigits  1
annotation
documentation
01081
source <xs:element name="ParticipantQuality">
 
<xs:annotation>
   
<xs:documentation>01081</xs:documentation>
 
</xs:annotation>
 
<xs:simpleType>
   
<xs:restriction base="xs:integer">
     
<xs:minInclusive value="1"/>
     
<xs:maxInclusive value="4"/>
     
<xs:totalDigits value="1"/>
   
</xs:restriction>
 
</xs:simpleType>
</xs:element>

element PhoneNbr
diagram AVWDDTUpdate_20261_p36.png
type restriction of xs:string
properties
content  simple
used by
complexType  CommunicationType
facets
Kind  Value  Annotation
maxLength  20
annotation
documentation
00677
source <xs:element name="PhoneNbr">
 
<xs:annotation>
   
<xs:documentation>00677</xs:documentation>
 
</xs:annotation>
 
<xs:simpleType>
   
<xs:restriction base="xs:string">
     
<xs:maxLength value="20"/>
   
</xs:restriction>
 
</xs:simpleType>
</xs:element>

element PostBox
diagram AVWDDTUpdate_20261_p37.png
type restriction of xs:string
properties
content  simple
used by
complexTypes  AddressTypeSiteAddressType
facets
Kind  Value  Annotation
maxLength  4
annotation
documentation
00519
source <xs:element name="PostBox">
 
<xs:annotation>
   
<xs:documentation>00519</xs:documentation>
 
</xs:annotation>
 
<xs:simpleType>
   
<xs:restriction base="xs:string">
     
<xs:maxLength value="4"/>
   
</xs:restriction>
 
</xs:simpleType>
</xs:element>

element Reference
diagram AVWDDTUpdate_20261_p38.png
type ReferenceType
properties
content  complex
children ReferenceTypeReferenceOriginReferenceNbr
used by
element  Form
annotation
documentation
90082
source <xs:element name="Reference" type="ReferenceType">
 
<xs:annotation>
   
<xs:documentation>90082</xs:documentation>
 
</xs:annotation>
</xs:element>

element ReferenceNbr
diagram AVWDDTUpdate_20261_p39.png
type restriction of xs:string
properties
content  simple
used by
complexTypes  ReferenceTypeWorksContractUpdateType
facets
Kind  Value  Annotation
minLength  1
maxLength  20
annotation
documentation
00222
appinfo
TicketNumber_conversion1
source <xs:element name="ReferenceNbr">
 
<xs:annotation>
   
<xs:documentation>00222</xs:documentation>
   
<xs:appinfo source="ConversionID">TicketNumber_conversion1</xs:appinfo>
 
</xs:annotation>
 
<xs:simpleType>
   
<xs:restriction base="xs:string">
     
<xs:minLength value="1"/>
     
<xs:maxLength value="20"/>
   
</xs:restriction>
 
</xs:simpleType>
</xs:element>

element ReferenceOrigin
diagram AVWDDTUpdate_20261_p40.png
type restriction of xs:integer
properties
content  simple
used by
complexType  ReferenceType
facets
Kind  Value  Annotation
totalDigits  1
enumeration  1
enumeration  2
annotation
documentation
00298
source <xs:element name="ReferenceOrigin">
 
<xs:annotation>
   
<xs:documentation>00298</xs:documentation>
 
</xs:annotation>
 
<xs:simpleType>
   
<xs:restriction base="xs:integer">
     
<xs:totalDigits value="1"/>
     
<xs:enumeration value="1"/>
     
<xs:enumeration value="2"/>
   
</xs:restriction>
 
</xs:simpleType>
</xs:element>

element ReferenceType
diagram AVWDDTUpdate_20261_p41.png
type restriction of xs:integer
properties
content  simple
used by
complexType  ReferenceType
facets
Kind  Value  Annotation
totalDigits  2
enumeration  1
annotation
documentation
00221
source <xs:element name="ReferenceType">
 
<xs:annotation>
   
<xs:documentation>00221</xs:documentation>
 
</xs:annotation>
 
<xs:simpleType>
   
<xs:restriction base="xs:integer">
     
<xs:totalDigits value="2"/>
     
<xs:enumeration value="1"/>
   
</xs:restriction>
 
</xs:simpleType>
</xs:element>

element SiteAddress
diagram AVWDDTUpdate_20261_p42.png
type SiteAddressType
properties
content  complex
children StreetHouseNbrPostBoxZIPCodeCityCountry
used by
element  WorksGlobalProjectUpdate
annotation
documentation
90488
source <xs:element name="SiteAddress" type="SiteAddressType">
 
<xs:annotation>
   
<xs:documentation>90488</xs:documentation>
 
</xs:annotation>
</xs:element>

element Street
diagram AVWDDTUpdate_20261_p43.png
type restriction of xs:string
properties
content  simple
used by
complexTypes  AddressTypeSiteAddressType
facets
Kind  Value  Annotation
maxLength  42
annotation
documentation
00517
source <xs:element name="Street">
 
<xs:annotation>
   
<xs:documentation>00517</xs:documentation>
 
</xs:annotation>
 
<xs:simpleType>
   
<xs:restriction base="xs:string">
     
<xs:maxLength value="42"/>
   
</xs:restriction>
 
</xs:simpleType>
</xs:element>

element SubcontractorActivity
diagram AVWDDTUpdate_20261_p44.png
type restriction of xs:integer
properties
content  simple
used by
complexType  SubcontractorActivityInfoType
facets
Kind  Value  Annotation
minInclusive  1
maxInclusive  28
totalDigits  2
annotation
documentation
00934
source <xs:element name="SubcontractorActivity">
 
<xs:annotation>
   
<xs:documentation>00934</xs:documentation>
 
</xs:annotation>
 
<xs:simpleType>
   
<xs:restriction base="xs:integer">
     
<xs:minInclusive value="1"/>
     
<xs:maxInclusive value="28"/>
     
<xs:totalDigits value="2"/>
   
</xs:restriction>
 
</xs:simpleType>
</xs:element>

element SubcontractorActivityInfo
diagram AVWDDTUpdate_20261_p45.png
type extension of SubcontractorActivityInfoType
properties
content  complex
children InterventionStartDateInterventionEndDateDangerousConstrWorkNatureSubcontractorActivitySubcontractorEmployerId
used by
element  SubcontractorIdUpdate
annotation
documentation
90389
source <xs:element name="SubcontractorActivityInfo">
 
<xs:annotation>
   
<xs:documentation>90389</xs:documentation>
 
</xs:annotation>
 
<xs:complexType>
   
<xs:complexContent>
     
<xs:extension base="SubcontractorActivityInfoType">
       
<xs:sequence>
         
<xs:element ref="SubcontractorEmployerId"/>
       
</xs:sequence>
     
</xs:extension>
   
</xs:complexContent>
 
</xs:complexType>
</xs:element>

element SubcontractorEmployerId
diagram AVWDDTUpdate_20261_p46.png
type extension of SubcontractorEmployerIdType
properties
content  complex
children CompanyIDVATNbrForeignCompanyIDDenominationAddress
used by
element  SubcontractorActivityInfo
annotation
documentation
90573
source <xs:element name="SubcontractorEmployerId">
 
<xs:annotation>
   
<xs:documentation>90573</xs:documentation>
 
</xs:annotation>
 
<xs:complexType>
   
<xs:complexContent>
     
<xs:extension base="SubcontractorEmployerIdType">
       
<xs:sequence>
         
<xs:element ref="Address" minOccurs="0"/>
       
</xs:sequence>
     
</xs:extension>
   
</xs:complexContent>
 
</xs:complexType>
</xs:element>

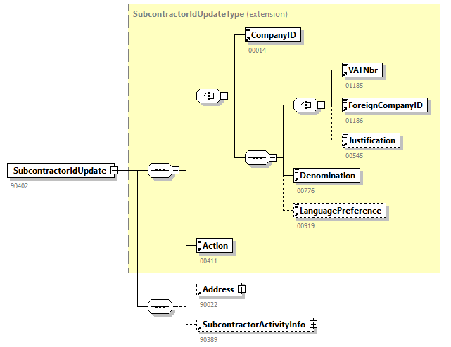
element SubcontractorIdUpdate
diagram AVWDDTUpdate_20261_p47.png
type extension of SubcontractorIdUpdateType
properties
content  complex
children CompanyIDVATNbrForeignCompanyIDJustificationDenominationLanguagePreferenceActionAddressSubcontractorActivityInfo
used by
element  WorksContractUpdate
annotation
documentation
90402
source <xs:element name="SubcontractorIdUpdate">
 
<xs:annotation>
   
<xs:documentation>90402</xs:documentation>
 
</xs:annotation>
 
<xs:complexType>
   
<xs:complexContent>
     
<xs:extension base="SubcontractorIdUpdateType">
       
<xs:sequence>
         
<xs:element ref="Address" minOccurs="0"/>
         
<xs:element ref="SubcontractorActivityInfo" minOccurs="0"/>
       
</xs:sequence>
     
</xs:extension>
   
</xs:complexContent>
 
</xs:complexType>
</xs:element>

element TempComCompanyIDUpdate
diagram AVWDDTUpdate_20261_p48.png
type extension of TempComCompanyIDUpdateType
properties
content  complex
children CompanyIDDenominationLanguagePreferenceActionAddress
used by
element  WorksContractDeclarantIdUpdate
annotation
documentation
90399
source <xs:element name="TempComCompanyIDUpdate">
 
<xs:annotation>
   
<xs:documentation>90399</xs:documentation>
 
</xs:annotation>
 
<xs:complexType>
   
<xs:complexContent>
     
<xs:extension base="TempComCompanyIDUpdateType">
       
<xs:sequence>
         
<xs:element ref="Address" minOccurs="0"/>
       
</xs:sequence>
     
</xs:extension>
   
</xs:complexContent>
 
</xs:complexType>
</xs:element>

element TypeForm
diagram AVWDDTUpdate_20261_p49.png
type restriction of xs:string
properties
content  simple
used by
complexType  FormType
facets
Kind  Value  Annotation
maxLength  2
enumeration  SU
annotation
documentation
00297
source <xs:element name="TypeForm">
 
<xs:annotation>
   
<xs:documentation>00297</xs:documentation>
 
</xs:annotation>
 
<xs:simpleType>
   
<xs:restriction base="xs:string">
     
<xs:maxLength value="2"/>
     
<xs:enumeration value="SU"/>
   
</xs:restriction>
 
</xs:simpleType>
</xs:element>

element VATNbr
diagram AVWDDTUpdate_20261_p50.png
type restriction of xs:string
properties
content  simple
used by
complexTypes  SubcontractorEmployerIdTypeSubcontractorIdUpdateType
facets
Kind  Value  Annotation
maxLength  30
annotation
documentation
01185
source <xs:element name="VATNbr">
 
<xs:annotation>
   
<xs:documentation>01185</xs:documentation>
 
</xs:annotation>
 
<xs:simpleType>
   
<xs:restriction base="xs:string">
     
<xs:maxLength value="30"/>
   
</xs:restriction>
 
</xs:simpleType>
</xs:element>

element WorksContractDeclarantIdUpdate
diagram AVWDDTUpdate_20261_p51.png
type extension of WorksContractDeclarantIdUpdateType
properties
content  complex
children CompanyIDActionCommunicationTempComCompanyIDUpdate
used by
element  Form
annotation
documentation
90398
source <xs:element name="WorksContractDeclarantIdUpdate">
 
<xs:annotation>
   
<xs:documentation>90398</xs:documentation>
 
</xs:annotation>
 
<xs:complexType>
   
<xs:complexContent>
     
<xs:extension base="WorksContractDeclarantIdUpdateType">
       
<xs:sequence>
         
<xs:element ref="Communication" minOccurs="0"/>
         
<xs:element ref="TempComCompanyIDUpdate" minOccurs="0"/>
       
</xs:sequence>
     
</xs:extension>
   
</xs:complexContent>
 
</xs:complexType>
</xs:element>

element WorksContractEndDate
diagram AVWDDTUpdate_20261_p52.png
type restriction of xs:date
properties
content  simple
used by
complexType  WorksContractUpdateType
facets
Kind  Value  Annotation
pattern  \d{4}-\d{2}-\d{2}
annotation
documentation
00928
source <xs:element name="WorksContractEndDate">
 
<xs:annotation>
   
<xs:documentation>00928</xs:documentation>
 
</xs:annotation>
 
<xs:simpleType>
   
<xs:restriction base="xs:date">
     
<xs:pattern value="\d{4}-\d{2}-\d{2}"/>
   
</xs:restriction>
 
</xs:simpleType>
</xs:element>

element WorksContractId
diagram AVWDDTUpdate_20261_p53.png
type restriction of xs:string
properties
content  simple
used by
complexType  WorksContractUpdateType
facets
Kind  Value  Annotation
minLength  9
maxLength  16
annotation
documentation
00942
source <xs:element name="WorksContractId">
 
<xs:annotation>
   
<xs:documentation>00942</xs:documentation>
 
</xs:annotation>
 
<xs:simpleType>
   
<xs:restriction base="xs:string">
     
<xs:minLength value="9"/>
     
<xs:maxLength value="16"/>
   
</xs:restriction>
 
</xs:simpleType>
</xs:element>

element WorksContractStartDate
diagram AVWDDTUpdate_20261_p54.png
type restriction of xs:date
properties
content  simple
used by
complexType  WorksContractUpdateType
facets
Kind  Value  Annotation
pattern  \d{4}-\d{2}-\d{2}
annotation
documentation
00927
source <xs:element name="WorksContractStartDate">
 
<xs:annotation>
   
<xs:documentation>00927</xs:documentation>
 
</xs:annotation>
 
<xs:simpleType>
   
<xs:restriction base="xs:date">
     
<xs:pattern value="\d{4}-\d{2}-\d{2}"/>
   
</xs:restriction>
 
</xs:simpleType>
</xs:element>

element WorksContractTotalCost
diagram AVWDDTUpdate_20261_p55.png
type restriction of xs:integer
properties
content  simple
used by
complexType  WorksContractUpdateType
facets
Kind  Value  Annotation
totalDigits  12
annotation
documentation
00930
source <xs:element name="WorksContractTotalCost">
 
<xs:annotation>
   
<xs:documentation>00930</xs:documentation>
 
</xs:annotation>
 
<xs:simpleType>
   
<xs:restriction base="xs:integer">
     
<xs:totalDigits value="12"/>
   
</xs:restriction>
 
</xs:simpleType>
</xs:element>

element WorksContractUpdate
diagram AVWDDTUpdate_20261_p56.png
type extension of WorksContractUpdateType
properties
content  complex
children WorksContractIdWorksGlobalProjectTypeWorksContractTotalCostCostPlusContractNotionContractSignatureDateWorksContractStartDateWorksContractEndDateReferenceNbrLateWorksContractDeclReasonDangerousConstrWorkNatureCommentActionCoordinatesContactPersonSubcontractorIdUpdate
used by
element  Form
annotation
documentation
90401
source <xs:element name="WorksContractUpdate">
 
<xs:annotation>
   
<xs:documentation>90401</xs:documentation>
 
</xs:annotation>
 
<xs:complexType>
   
<xs:complexContent>
     
<xs:extension base="WorksContractUpdateType">
       
<xs:sequence>
         
<xs:element ref="CoordinatesContactPerson" minOccurs="0"/>
         
<xs:element ref="SubcontractorIdUpdate" minOccurs="0" maxOccurs="unbounded"/>
       
</xs:sequence>
     
</xs:extension>
   
</xs:complexContent>
 
</xs:complexType>
</xs:element>

element WorksGlobalProjectMobilityNotion
diagram AVWDDTUpdate_20261_p57.png
type restriction of xs:integer
properties
content  simple
used by
complexType  WorksGlobalProjectUpdateType
facets
Kind  Value  Annotation
minInclusive  0
maxInclusive  1
totalDigits  1
annotation
documentation
00923
source <xs:element name="WorksGlobalProjectMobilityNotion">
 
<xs:annotation>
   
<xs:documentation>00923</xs:documentation>
 
</xs:annotation>
 
<xs:simpleType>
   
<xs:restriction base="xs:integer">
     
<xs:minInclusive value="0"/>
     
<xs:maxInclusive value="1"/>
     
<xs:totalDigits value="1"/>
   
</xs:restriction>
 
</xs:simpleType>
</xs:element>

element WorksGlobalProjectType
diagram AVWDDTUpdate_20261_p58.png
type restriction of xs:integer
properties
content  simple
used by
complexType  WorksContractUpdateType
facets
Kind  Value  Annotation
totalDigits  2
enumeration  1
enumeration  2
enumeration  3
enumeration  4
enumeration  5
enumeration  6
enumeration  7
enumeration  8
enumeration  99
annotation
documentation
00920
source <xs:element name="WorksGlobalProjectType">
 
<xs:annotation>
   
<xs:documentation>00920</xs:documentation>
 
</xs:annotation>
 
<xs:simpleType>
   
<xs:restriction base="xs:integer">
     
<xs:totalDigits value="2"/>
     
<xs:enumeration value="1"/>
     
<xs:enumeration value="2"/>
     
<xs:enumeration value="3"/>
     
<xs:enumeration value="4"/>
     
<xs:enumeration value="5"/>
     
<xs:enumeration value="6"/>
     
<xs:enumeration value="7"/>
     
<xs:enumeration value="8"/>
     
<xs:enumeration value="99"/>
   
</xs:restriction>
 
</xs:simpleType>
</xs:element>

element WorksGlobalProjectUpdate
diagram AVWDDTUpdate_20261_p59.png
type extension of WorksGlobalProjectUpdateType
properties
content  complex
children AVWDDTIdBuildingUsageWorksGlobalProjectMobilityNotionAddressDetailsActionSiteAddressOtherParticipantUpdate
used by
element  Form
annotation
documentation
90400
source <xs:element name="WorksGlobalProjectUpdate">
 
<xs:annotation>
   
<xs:documentation>90400</xs:documentation>
 
</xs:annotation>
 
<xs:complexType>
   
<xs:complexContent>
     
<xs:extension base="WorksGlobalProjectUpdateType">
       
<xs:sequence>
         
<xs:element ref="SiteAddress" minOccurs="0"/>
         
<xs:element ref="OtherParticipantUpdate" minOccurs="0" maxOccurs="4"/>
       
</xs:sequence>
     
</xs:extension>
   
</xs:complexContent>
 
</xs:complexType>
</xs:element>

element ZIPCode
diagram AVWDDTUpdate_20261_p60.png
type restriction of xs:string
properties
content  simple
used by
complexTypes  AddressTypeSiteAddressType
facets
Kind  Value  Annotation
maxLength  9
annotation
documentation
00520
source <xs:element name="ZIPCode">
 
<xs:annotation>
   
<xs:documentation>00520</xs:documentation>
 
</xs:annotation>
 
<xs:simpleType>
   
<xs:restriction base="xs:string">
     
<xs:maxLength value="9"/>
   
</xs:restriction>
 
</xs:simpleType>
</xs:element>

complexType AddressType
diagram AVWDDTUpdate_20261_p61.png
children StreetHouseNbrPostBoxZIPCodeCityCountry
used by
element  Address
source <xs:complexType name="AddressType">
 
<xs:sequence>
   
<xs:element ref="Street"/>
   
<xs:element ref="HouseNbr"/>
   
<xs:element ref="PostBox" minOccurs="0"/>
   
<xs:element ref="ZIPCode"/>
   
<xs:element ref="City"/>
   
<xs:element ref="Country"/>
 
</xs:sequence>
</xs:complexType>

complexType CommunicationType
diagram AVWDDTUpdate_20261_p62.png
children PhoneNbrGSMNbrFaxNbrEmailAddress
used by
element  Communication
source <xs:complexType name="CommunicationType">
 
<xs:sequence>
   
<xs:element ref="PhoneNbr" minOccurs="0"/>
   
<xs:element ref="GSMNbr" minOccurs="0" maxOccurs="0"/>
   
<xs:element ref="FaxNbr" minOccurs="0" maxOccurs="0"/>
   
<xs:element ref="EmailAddress" minOccurs="0"/>
 
</xs:sequence>
</xs:complexType>

complexType CoordinatesContactPersonType
diagram AVWDDTUpdate_20261_p63.png
children NameFirstName
used by
element  CoordinatesContactPerson
source <xs:complexType name="CoordinatesContactPersonType">
 
<xs:sequence>
   
<xs:element ref="Name"/>
   
<xs:element ref="FirstName" minOccurs="0"/>
 
</xs:sequence>
</xs:complexType>

complexType FormType
diagram AVWDDTUpdate_20261_p64.png
children IdentificationFormCreationDateFormCreationHourAttestationStatusTypeForm
used by
element  Form
source <xs:complexType name="FormType">
 
<xs:sequence>
   
<xs:element ref="Identification"/>
   
<xs:element ref="FormCreationDate"/>
   
<xs:element ref="FormCreationHour"/>
   
<xs:element ref="AttestationStatus"/>
   
<xs:element ref="TypeForm"/>
 
</xs:sequence>
</xs:complexType>

complexType OtherParticipantUpdateType
diagram AVWDDTUpdate_20261_p65.png
children CompanyIDParticipantQualityNameAction
used by
element  OtherParticipantUpdate
source <xs:complexType name="OtherParticipantUpdateType">
 
<xs:sequence>
   
<xs:element ref="CompanyID"/>
   
<xs:element ref="ParticipantQuality"/>
   
<xs:element ref="Name" minOccurs="0"/>
   
<xs:element ref="Action"/>
 
</xs:sequence>
</xs:complexType>

complexType ReferenceType
diagram AVWDDTUpdate_20261_p66.png
children ReferenceTypeReferenceOriginReferenceNbr
used by
element  Reference
source <xs:complexType name="ReferenceType">
 
<xs:sequence>
   
<xs:element ref="ReferenceType"/>
   
<xs:element ref="ReferenceOrigin"/>
   
<xs:element ref="ReferenceNbr"/>
 
</xs:sequence>
</xs:complexType>

complexType SiteAddressType
diagram AVWDDTUpdate_20261_p67.png
children StreetHouseNbrPostBoxZIPCodeCityCountry
used by
element  SiteAddress
source <xs:complexType name="SiteAddressType">
 
<xs:sequence>
   
<xs:element ref="Street" minOccurs="0"/>
   
<xs:element ref="HouseNbr" minOccurs="0"/>
   
<xs:element ref="PostBox" minOccurs="0"/>
   
<xs:element ref="ZIPCode"/>
   
<xs:element ref="City"/>
   
<xs:element ref="Country" minOccurs="0"/>
 
</xs:sequence>
</xs:complexType>

complexType SubcontractorActivityInfoType
diagram AVWDDTUpdate_20261_p68.png
children InterventionStartDateInterventionEndDateDangerousConstrWorkNatureSubcontractorActivity
used by
element  SubcontractorActivityInfo
source <xs:complexType name="SubcontractorActivityInfoType">
 
<xs:sequence>
   
<xs:element ref="InterventionStartDate" minOccurs="0"/>
   
<xs:element ref="InterventionEndDate" minOccurs="0"/>
   
<xs:element ref="DangerousConstrWorkNature" minOccurs="0"/>
   
<xs:element ref="SubcontractorActivity" minOccurs="0" maxOccurs="4"/>
 
</xs:sequence>
</xs:complexType>

complexType SubcontractorEmployerIdType
diagram AVWDDTUpdate_20261_p69.png
children CompanyIDVATNbrForeignCompanyIDDenomination
used by
element  SubcontractorEmployerId
source <xs:complexType name="SubcontractorEmployerIdType">
 
<xs:choice>
   
<xs:element ref="CompanyID"/>
   
<xs:sequence>
     
<xs:choice>
       
<xs:element ref="VATNbr" minOccurs="0"/>
       
<xs:element ref="ForeignCompanyID" minOccurs="0"/>
     
</xs:choice>
     
<xs:element ref="Denomination"/>
   
</xs:sequence>
 
</xs:choice>
</xs:complexType>

complexType SubcontractorIdUpdateType
diagram AVWDDTUpdate_20261_p70.png
children CompanyIDVATNbrForeignCompanyIDJustificationDenominationLanguagePreferenceAction
used by
element  SubcontractorIdUpdate
source <xs:complexType name="SubcontractorIdUpdateType">
 
<xs:sequence>
   
<xs:choice>
     
<xs:element ref="CompanyID"/>
     
<xs:sequence>
       
<xs:choice>
         
<xs:element ref="VATNbr"/>
         
<xs:element ref="ForeignCompanyID"/>
         
<xs:element ref="Justification" minOccurs="0"/>
       
</xs:choice>
       
<xs:element ref="Denomination"/>
       
<xs:element ref="LanguagePreference" minOccurs="0"/>
     
</xs:sequence>
   
</xs:choice>
   
<xs:element ref="Action"/>
 
</xs:sequence>
</xs:complexType>

complexType TempComCompanyIDUpdateType
diagram AVWDDTUpdate_20261_p71.png
children CompanyIDDenominationLanguagePreferenceAction
used by
element  TempComCompanyIDUpdate
source <xs:complexType name="TempComCompanyIDUpdateType">
 
<xs:sequence>
   
<xs:choice>
     
<xs:element ref="CompanyID"/>
     
<xs:sequence>
       
<xs:element ref="Denomination"/>
       
<xs:element ref="LanguagePreference" minOccurs="0"/>
     
</xs:sequence>
   
</xs:choice>
   
<xs:element ref="Action"/>
 
</xs:sequence>
</xs:complexType>

complexType WorksContractDeclarantIdUpdateType
diagram AVWDDTUpdate_20261_p72.png
children CompanyIDAction
used by
element  WorksContractDeclarantIdUpdate
source <xs:complexType name="WorksContractDeclarantIdUpdateType">
 
<xs:sequence>
   
<xs:element ref="CompanyID"/>
   
<xs:element ref="Action"/>
 
</xs:sequence>
</xs:complexType>

complexType WorksContractUpdateType
diagram AVWDDTUpdate_20261_p73.png
children WorksContractIdWorksGlobalProjectTypeWorksContractTotalCostCostPlusContractNotionContractSignatureDateWorksContractStartDateWorksContractEndDateReferenceNbrLateWorksContractDeclReasonDangerousConstrWorkNatureCommentAction
used by
element  WorksContractUpdate
source <xs:complexType name="WorksContractUpdateType">
 
<xs:sequence>
   
<xs:element ref="WorksContractId" minOccurs="0"/>
   
<xs:element ref="WorksGlobalProjectType" minOccurs="0"/>
   
<xs:element ref="WorksContractTotalCost" minOccurs="0"/>
   
<xs:element ref="CostPlusContractNotion" minOccurs="0"/>
   
<xs:element ref="ContractSignatureDate" minOccurs="0"/>
   
<xs:element ref="WorksContractStartDate" minOccurs="0"/>
   
<xs:element ref="WorksContractEndDate" minOccurs="0"/>
   
<xs:element ref="ReferenceNbr" minOccurs="0"/>
   
<xs:element ref="LateWorksContractDeclReason" minOccurs="0"/>
   
<xs:element ref="DangerousConstrWorkNature" minOccurs="0"/>
   
<xs:element ref="Comment" minOccurs="0"/>
   
<xs:element ref="Action"/>
 
</xs:sequence>
</xs:complexType>

complexType WorksGlobalProjectUpdateType
diagram AVWDDTUpdate_20261_p74.png
children AVWDDTIdBuildingUsageWorksGlobalProjectMobilityNotionAddressDetailsAction
used by
element  WorksGlobalProjectUpdate
source <xs:complexType name="WorksGlobalProjectUpdateType">
 
<xs:sequence>
   
<xs:element ref="AVWDDTId"/>
   
<xs:element ref="BuildingUsage" minOccurs="0"/>
   
<xs:element ref="WorksGlobalProjectMobilityNotion" minOccurs="0"/>
   
<xs:element ref="AddressDetails" minOccurs="0"/>
   
<xs:element ref="Action"/>
 
</xs:sequence>
</xs:complexType>


XML Schema documentation generated by XMLSpy Schema Editor http://www.altova.com/xmlspy